Für einen individuellen Ausdruck passen Sie bitte die
Einstellungen in der Druckvorschau Ihres Browsers an.
Regelwerk, Abfall

FAQ zur ErsatzbaustoffV
Fragen und Antworten zur Ersatzbaustoffverordnung

Vom 7. Februar 2023
(Quelle: LAGa - Bund/Länder-Arbeitsgemeinschaft Abfallaufgehoben)
Version 1



Zur aktuellen Fassung

Erarbeitet von einem adhoc-Ausschuss unter Vorsitz des Landes Brandenburg

Hinweis für Hersteller

Hinweis für Verwender

Hinweis zum Dokument

  1. Soweit im nachfolgenden Text die Ersatzbaustoffverordnung ( ErsatzbaustoffV) oder Bundes- Bodenschutz- und Altlastenverordnung ( BBodSchV) genannt wird, handelt es sich um die Fassung vom 9. Juli 2021 (BGBl. I 2021 S. 2598).
  2. Bei Paragrafen- und Absatz-Angaben sowie der Angabe von Anlagen ohne Angabe des dazugehörigen Rechtstextes ist im vorliegenden Text die ErsatzbaustoffV gemeint.
  3. Die in diesem Dokument genannten FGSV-Regelwerke können kostenpflichtig beim FGSV-Verlag bezogen werden: https://www.fgsv-verlag.de

§ 1 Anwendungsbereich

Nach welcher Verordnung erfolgt die Verwendung von mineralischen Ersatzbaustoffen?
( § 1)
1 Die ErsatzbaustoffV regelt umweltfachliche 1 Anforderungen an die Verwendung sowie den Einbau mineralischer Ersatzbaustoffe in technischen Bauwerken ( § 1 Abs. 1 Nr. 3 und 4 ErsatzbaustoffV 2). Bei der Verwendung sowie dem Einbau mineralischer Ersatzbaustoffe in technischen Bauwerken sind ergänzend bautechnische Anforderungen zu berücksichtigen (z.B. FGSV-Regelwerke). Technische Bauwerke im Sinne der ErsatzbaustoffV sind mit dem Boden verbundene Anlagen oder Einrichtungen, die in einer der in den Anlagen 2 oder 3 dieser Verordnung aufgelisteten Einbauweisen errichtet werden.
2 Bei diesen technischen Bauwerken handelt es sich insbesondere um (vgl. § 2 Nr. 3):
  • Straßen, Wege, Parkplätze,
  • Baustraßen,
  • Schienenverkehrswege,
  • Lager-, Stell- und sonstige befestigte Flächen,
  • Leitungsgräben und Baugruben, Hinterfüllungen und Erdbaumaßnahmen, Lärm- und Sichtschutzwälle sowie
  • Aufschüttungen zur Stabilisierung von Böschungen und Bermen.
3 Eine Beurteilung der Verwendung von mineralischen Ersatzbaustoffen in technischen Bauwerken, die nicht von den 17 Standardbauweisen des Straßen- und Erdbaus ( Anlage 2) und den 26 Bahnbauweisen ( Anlage 3) erfasst sind, ist i. d. R. nur im Einzelfall möglich. Hinsichtlich des Einbaus von mineralischen Ersatzbaustoffen in anderen Einbauweisen sowie die Verwertung von Stoffen und Materialklassen, die nicht in der ErsatzbaustoffV geregelt sind, wird auf die Zulassung im Einzelfall gemäß § 21 Abs. 2 bzw. 3 verwiesen.
4 In den Anwendungsbereich der ErsatzbaustoffV fallen nicht die in § 1 Abs. 2 genannten Nummern (z.B. Deichbau).
5 Der Anhang enthält ein Prüfschema zur Abgrenzung des Regel- und Einzelfalls der Verwendung mineralischer Ersatzbaustoffe nach der ErsatzbaustoffV von anderen Regelungsbereichen.
Was gilt beim ländlichen Wegebau?
6 Der Einsatz mineralischer Ersatzbaustoffe im ländlichen Wegebau (u. a. Forst- und Landwirtschaftswege) unterliegt ebenfalls den Regelungen der ErsatzbaustoffV (vgl. Definition des technischen Bauwerkes in § 2 Nummer 3). Weitere Anforderungen an den Einbau von mineralischen Ersatzbaustoffen über Abschnitt 4 hinaus können sich insbesondere aus naturschutzrechtlichen Regelungen (vgl. § 14 BNatSchG und entsprechende landesrechtliche Regelungen) sowie, aus bautechnischen Bestimmungen (wie z.B. die TL LW - "Technische Lieferbedingungen für Gesteinskörnungen, Baustoffe, Baustoffgemische und Bauprodukte für den Bau Ländlicher Wege") ergeben.
Was gilt für Ausbauasphalt und bei Asphaltbauweisen?
( § 1 Abs. 2 Nr. 2 h)
7 Nicht in der ErsatzbaustoffV geregelt ist die Verwendung von Ausbauasphalt, soweit diese Materialien der Verwertungsklasse a (Verwertungsklasse mit den geringsten PAK-Gehalten von< 25 mg/kg und Phenolindex von< 0,1 mg/l) gemäß RuVA-StB 01 zuzuordnen sind und nach der RuVA-StB 01 im Straßenbau eingesetzt werden (vgl. § 1 Abs. 2 Nummer 2 Buchstabe h ErsatzbaustoffV). Ein anderer Einsatz ist nur mit Zulassung im Einzelfall nach § 21 Abs. 2 bzw. 3 möglich.
8 Straßenausbaustoffe mit PAK-Gehalten nach EPa > 25 mg/kg und/oder Phenolindex > 0,1 mg/l (Verwertungsklassen B und C nach RuVA-StB-01) sind ohne geeignete Behandlung und weitgehende Zerstörung der PAK-haltigen Schadstoffe kein nach den Einbauweisen der ErsatzbaustoffV zugelassener Ersatzbaustoff (zu Entscheidungen im Einzelfall vgl. § 21).
Was gilt für Betonbauweisen?
( § 1 Abs. 2 Nr. 4)
9 Nicht in der ErsatzbaustoffV geregelt ist der Einbau hydraulisch gebundener Gemische im Geltungsbereich der Landesbauordnungen sowie im Bundesverkehrswegebau mit Ausnahme der Einbauweisen nach Anlage 2 Nummer 1, 3 und 5.
10 Diese Ausnahmeregelung dient der Klarstellung, dass die Verwendung der in § 2 Nr. 18 bis 33 genannten mineralischen Ersatzbaustoffe in Bauprodukten (z.B. Beton oder Mörtel) nicht von der ErsatzbaustoffV erfasst ist und hierfür weiterhin die bauaufsichtlichen Anforderungen gelten. Lediglich bei der Verwendung dieser Materialien für hydraulisch gebundene Deckschichten (Einbauweise Nr. 1), hydraulisch gebundenen Tragschichten unter gebundenen Deckschichten (Einbauweise Nr. 3) sowie hydraulisch gebundener Tragschichten unter Pflaster oder Plattenbelägen (Einbauweise Nr. 5) gelten die Regelungen aus der ErsatzbaustoffV.

§ 2 Begriffsbestimmungen

Was ist bei der Einstufung mineralischer Abfälle nach Abfallverzeichnis-Verordnung zu beachten?
1 Die ErsatzbaustoffV regelt weder die Einstufung von Abfällen in einen Abfallschlüssel nach Abfallverzeichnis-Verordnung (AVV) noch trifft sie Regelungen hinsichtlich der Gefährlichkeit von mineralischen Ersatzbaustoffen. Es gelten stattdessen die Regelungen der AVV sowie die diesbezüglichen Regelungen in den Ländern.
Wo liegt der Unterschied zwischen Bodenmaterial mit und ohne mineralische Fremdbestandteile
2 Die ErsatzbaustoffV verwendet für die Materialart Bodenmaterial die Abkürzung BM, Bodenmaterial mit hohem mineralischen Fremdanteil führt den Zusatz "F" 3. Bei der Materialklassen-Zuordnung von BM ist zu beachten, dass der Anteil mineralischer Fremdbestandteile bei den Klassen 0 und 0* maximal 10 Vol. % betragen darf. Für die Klassen F0* bis F3 darf der Anteil mineralischer Fremdbestandteile hingegen bis zu 50 Vol. % betragen.
3 Bei einer Überschreitung der Materialwerte für die Klassen 0 und 0* (Anlage 1, Tabelle 3) ist zu prüfen, ob das BM die Materialwerte für die Klassen F0* bis F3 einhält (ggf. ist Anlage 1, Tabelle 4 hinzuzuziehen). Ist das der Fall, kann auch BM mit maximal 10 Vol. % mineralischen Fremdbestandteilen einer der F-Klassen zugeordnet werden. Bei Aushub mit einem Anteil mineralischer Fremdbestandteile von mehr als 50 Vol. % liegt hingegen kein Bodenmaterial mehr vor. Analog gilt dies für die Materialart Baggergut, die mit Bodenmaterial die gleichen Materialwerte und Festlegungen für Anteile an mineralischen Fremdbestandteilen hat.
4 Die TL BuB E-StB 20 "Technische Lieferbedingungen für Bodenmaterialien und Baustoffe für den Erdbau im Straßenbau" regelt bautechnische Anforderungen für Bodenmaterial. Soweit im BM Fremdbestandteile 4erkennbar sind, handelt es sich um solches mit Fremdbestandteilen (BM-F) 5. Die Regelung zur Erkennbarkeit in der TL BuB E-StB 20 entspricht dabei etwa der Überschreitung des 10 %-igen Volumenanteils, der zur Unterscheidung der Materialklassen für BM von Bedeutung ist.
Was sind Überwachungsstellen, wie erfolgt deren Anerkennung und wo sind die anerkannten Überwachungsstellen gelistet?
( § 2 Nr. 9a und 9b)
5 Die Überwachungsstellen übernehmen im Rahmen der Güteüberwachung bei Aufbereitungsanlagen die Erstellung des Eignungsnachweises und die Fremdüberwachung
6 Die Anerkennung von Überwachungsstellen nach RAP-Stra 15 erfolgt durch die nach Landesrecht zuständigen Behörden. Die Anerkennungskriterien leiten sich aus den "Richtlinien für die Anerkennung von Prüfstellen für Baustoffe und Baustoffgemische im Straßenbau", Ausgabe 2015, - RAP Stra 15 - der Forschungsgesellschaft für Straßen- und Verkehrswesen (FGSV) für die Fachgebiete D (Gesteinskörnungen) oder I (Baustoffgemische für Schichten ohne Bindemittel und für den Erdbau) ab.
7 Eine in einem Land unter Beteiligung der Bundesanstalt für Straßenwesen (BASt) anerkannte RAP-Stra-Prüfstelle kann bundesweit 6 tätig werden. Diese anerkannten Prüfstellen werden derzeit auf der Internetseite der Bundesanstalt für Straßenwesen (BASt) entsprechend ihrem jeweiligen Sitz nach Land sortiert bekanntgegeben (https://www.bast.de/DE/Strassenbau/Qualitaetsbewertung/Anerkennung/anerkennung node .html).
8 Für die alternativ in § 2 Nr. 9 b) vorgesehene Akkreditierung von Überwachungsstellen nach DIN EN ISO/IEC 17065:2012 ist die Deutsche Akkreditierungsstelle GmbH (DAkkS) 7 zuständig. Derzeit gibt es mangels eines akkreditierungsfähigen Konformitätsbewertungsprogramms für den Anwendungsbereich der ErsatzbaustoffV noch keine Möglichkeit zur Akkreditierung als Überwachungsstelle (nähere Informationen dazu unter https://www.dakks.de/de/pruefung-von-konformitaetsbewertungsprogrammen.html).
Grundwasserfreie Sickerstrecke
( § 2 Nr. 34)
=> vgl. FAQ zu § 19 Rn. 3

§ 3 Annahmekontrolle

=> vgl. FAQ zu § 5 Rn. 3 und 5

§ 4 Allgemeine Anforderungen an die Güteüberwachung

Wer ist zur Durchführung einer Güteüberwachung verpflichtet
1 Ob eine Güteüberwachung zwingend nötig wird, hängt vom Verwendungszweck ab, nicht jedoch von der Größe oder Art der Aufbereitungsanlage. Diese Pflicht zur Gütesicherung nach § 4 gilt nur, wenn in der Anlage mineralische Ersatzbaustoffe zum Zwecke des Einbaus in ein technisches Bauwerk hergestellt werden. Siehe hierzu auch die Begriffsbestimmung in § 2 Nummer 1 Buchstabe b). Von Bedeutung ist, dass der Güteüberwachung nur diejenigen mineralischen Ersatzbaustoffe unterliegen, die in Aufbereitungsanlagen hergestellt werden. Bodenaushub oder Baggergut, welches als nicht aufbereitetes Bodenmaterial oder nicht aufbereitetes Baggergut unmittelbar in ein technisches Bauwerk eingebaut werden soll, unterliegt insofern nicht den Anforderungen der Güteüberwachung, sondern den Anforderungen in Abschnitt 3 Unterabschnitt 2.
=> hinsichtlich der Definition von Aufbereitungsanlage vgl. § 2 Nr. 5 und 6
=> zu Besonderheiten bei mobilen Aufbereitungsanlagen vgl. FAQ zu § 5 Rn. 7 bis 14
Welche Besonderheiten gibt es für die Güteüberwachung von Gleisschotter?
( § 4 Abs. 3)
2 Gleisschotter bedarf grundsätzlich ebenfalls wie andere in der ErsatzbaustoffV geregelte mineralische Ersatzbaustoffe einer Güteüberwachung. Davon ausgenommen ist bei Absiebung die Gleisschotter-Grobfraktion ab 31,5 Millimeter (aufbereiteter Schotter gemäß DIN EN 13450). Zu § 4 Abs. 3 ist darauf hinzuweisen, dass nach § 19 Abs. 1 der Bauherr oder der Verwender mineralische Ersatzbaustoffe nur einbauen darf, wenn eine nachteilige Veränderung der Grundwasserbeschaffenheit und schädliche Bodenveränderungen nicht zu besorgen sind.
3 Die Ausnahme für den o. g. nicht güteüberwachten Gleisschotter (Grobfraktion ab 31,5 Millimeter) gilt nur unter den in § 4 Abs. 3 genannten Voraussetzungen:
  • Das Material ist organoleptisch unauffällig (insbesondere geruchlos, keine visuell sichtbaren Anhaftungen, welche augenscheinlich z.B. mineralöl-, teer- oder pechhaltig sind) und
  • wird ausschließlich für den Schotteroberbau eingesetzt (Bahnbauweisen B1 bis B4 gemäß Anlage 3).
4 Bei Einsatz des nicht güteüberwachten Gleisschotters an einem anderen Ort als dem Anfallort des entsprechenden Gleisschotters gilt die Pflicht zur Dokumentation nach § 25 gleichermaßen. Bei Verzicht auf die Güteüberwachung nach § 4 Abs. 3 ist eine Zuordnung zu einer der Materialklassen für Gleisschotter GS-0 bis GS-3 nicht möglich. Abweichend zur Angabe der Materialklasse soll daher bei der Dokumentation auf die Ausnahmeregelung in § 4 Abs. 3 ErsatzbaustoffV hingewiesen werden.

§ 5 Eignungsnachweis

Wann ist ein Eignungsnachweis zu erbringen oder zu aktualisieren?
( § 5 Abs. 1)
1 Der Eignungsnachweis (EgN) ist die Voraussetzung, um den betreffenden mineralischen Ersatzbaustoff in Verkehr bringen zu können 8. In § 5 sind Details zum Eignungsnachweis geregelt. Der EgN ist wesentlicher Bestandteil der Güteüberwachung von Ersatzbaustoffen und umfasst die Erstprüfung und die Betriebsbeurteilung.
2 DieErstprüfung ist eine materialbezogene Untersuchung und muss demnach für jeden hergestellten Ersatzbaustoff erfolgen. Werden in einer Anlage mehrere verschiedene Ersatzbaustoffe oder verschiedene Materialklassen 9 des gleichen Ersatzbaustoffs hergestellt, sind insofern je Ersatzbaustoff bzw. je Materialklasse Erstprüfungen erforderlich. Kann der Betreiber der Aufbereitungsanlage die Einhaltung der Materialwerte einer Materialklasse in mehreren aufeinanderfolgenden Untersuchungen nicht sicherstellen, ist der EgN zu aktualisieren (oder ein neuer EgN zu erbringen). Bei Einstufung einzelner Chargen in die nächst höhere Materialklasse nach § 13 Abs. 1 S. 4 Nr. 1 ist kein gesonderter Eignungsnachweis erforderlich. Bei mineralischen Ersatzbaustoffen, welche durch Klassieren in unterschiedlichen Korngrößen in Verkehr gebracht werden, gilt § 8 Abs. 3 S. 2 (charakterisierende Prüfkörnung).
3 Im Rahmen derBetriebsbeurteilung werden die technischen Anlagenkomponenten, die Betriebsorganisation (einschließlich Regelungen zur Annahmekontrolle, vgl. FAQ zu § 5 Rn. 5) und die personelle Ausstattung des Betriebes begutachtet. Das Ergebnis einer Betriebsbeurteilung kann insofern für mehrere Eignungsnachweise einer Anlage genutzt werden. Betriebsbeurteilung und Erstprüfung müssen dabei von der gleichen Überwachungsstelle durchgeführt werden.
4 Tabelle 1 zeigt eine Übersicht der Fälle, in denen der EgN erstmalig zu erbringen oder zu aktualisieren ist.

Tabelle 1: Kriterien zur Erbringung / Aktualisierung des Eignungsnachweises i. S. § 5 Abs. 1 ErsatzbaustoffV

Eignungsnachweis erforderlich oder zu aktualisieren ... stationäre Aufbereitungsanlagen
(oder mobile Aufbereitungsanlage am Standort eines Betreibers, der EgN erbringt/erbracht hat)
mobile Aufbereitungsanlage
(wenn der Betreiber der mobilen Aufbereitungsanlage den EgN erbringt/erbracht hat)
bei der erstmaligen Inbetriebnahme einer mobilen oder stationären Anlage, EgN erstmalig erbringen EgN erstmalig erbringen
nach einer Änderung an einer genehmigungsbedürftigen Anlage gemäß den §§ 15 und 16 des Bundes-Immissionsschutzgesetzes, EgN aktualisieren 10 i.d.R. nicht zutreffend 11
bei nicht nach dem Bundes- Immissionsschutzgesetz genehmigungsbedürftigen Anlagen nach einem Wechsel der Baumaßnahme 12, i.d.R. nicht zutreffend, da stationäre Aufbereitungsanlage i.d.R genehmigungspflichtig i.S. BImSchG sind EgN aktualisieren 13
wenn andere, nicht vom Eignungsnachweis erfasste mineralische Ersatzbaustoffe in der Anlage hergestellt werden. EgN erstmalig erbringen EgN erstmalig erbringen


Was gilt bei stationären Anlagen, die Eingangsmaterialien aus wechselnden Anfallstellen verarbeiten?
( § 5 Abs. 3 i. V. m. § 3)
5 Anlagen zur Herstellung von mineralischen Ersatzbaustoffen aus Bau- und Abbruchabfällen beziehen das Eingangsmaterial in der Regel aus wechselnden, zeitlich befristeten Baumaßnahmen im räumlichen Umfeld. Die Betreiber solcher Aufbereitungsanlagen legen in den Annahmebedingungen die Anforderungen an geeignete und für die Anlage zugelassene Eingangsstoffe fest, die anschließend zu güteüberwachten Ersatzbaustoffen aufbereitet werden. Für die aus diesen Eingangsstoffen hergestellten mineralischen Ersatzbaustoffe ist die Erstprüfung durchzuführen. Die Betreiber der Aufbereitungsanlage führen eine Annahmekontrolle nach § 3 durch, bei der unter anderem die Einhaltung dieser Annahmebedingungen überwacht wird. Durch diese Vorgehensweise ist sicherzustellen, dass nur solche vom Eignungsnachweis erfasste, hergestellte Ersatzbaustoffe in Verkehr gebracht werden. Eine Aktualisierung der Betriebsbeurteilung ist dann erforderlich, wenn andere oder weitere mineralische Ersatzbaustoffe bzw. Materialklassen hergestellt werden sollen, die bisher in der Betriebsbeurteilung nicht berücksichtigt waren (z.B. durch die Annahme zusätzlicher Abfallarten).
Ist nach jeder Änderung an einer genehmigungsbedürftigen Anlage gemäß § 15 und 16 BImSchG ein neuer EgN zu erbringen?
( § 5 Abs. 1 Nr. 2)
6 Ein neuer EgN ist nach Änderung der Anlagenur dann zu erbringen oder ein vorhandener EgN zu aktualisieren, wenn die wesentliche Änderung im Sinne von § 16 BImSchG bzw. die angezeigte Änderung im Sinne von § 15 BImSchG
  • diejenigen Betriebseinheiten der stationären Anlage betrifft, die für den Aufbereitungsprozess relevant sind (z.B. Erweiterung des Annahmekatalogs, Änderung von Betriebsabläufen) oder
  • sich auf die Qualität, Zusammensetzung bzw. Beschaffenheit der hergestellten güteüberwachten Ersatzbaustoffe auswirken kann.
7 Betreffen die angezeigten Änderungen andere Betriebseinheiten (z.B. Änderung an der Betriebstankstelle, Änderung an Bürogebäuden, Zufahrten, Überdachung eines Lagerbereichs für nicht mineralische Abfälle), die im Rahmen einer Erstprüfung oder Betriebsbeurteilung keine Relevanz haben, ist kein neuer EgN erforderlich.
Welche Besonderheiten gibt es bei mobilen Aufbereitungsanlagen?
Was ist eine mobile Aufbereitungsanlage und wann ist eine Güteüberwachung für diese erforderlich?
( § 2 Nr. 5 und 6)
8 Eine mobile Anlage im Sinne von § 2 Nr. 6 ist eine an wechselnden Standorten betriebene Aufbereitungsanlage, die am jeweiligen Standort anfallendes Material verarbeitet.

Der Begriff der Aufbereitungsanlage ist (insbesondere in § 2 Nr. 5) weit gefasst und nicht an eine technische Mindestausstattung der Anlage geknüpft.

Entscheidend für die Einstufung als mobile Aufbereitungsanlage - und somit für das Erfordernis, eine Güteüberwachung durchzuführen - ist, dass ein mineralischer Ersatzbaustoff hergestellt wird, der für die Verwendung in einem technischen Bauwerk geeignet und bestimmt 14 ist. Die Zerkleinerung anfallender Bau- und Abbruchmaterialien in einer mobilen Aufbereitungsanlage für einen besseren Abtransport zu einer Entsorgungsanlage unterliegt somit nicht der Güteüberwachung nach der ErsatzbaustoffV.

9 Bau- und Abbruchabfälle, welche auf der Baustelle anfallen, auf derselben Baustelle in einer mobilen Aufbereitungsanlage zu mineralischen Ersatzbaustoffen aufbereitet und dort in ein technisches Bauwerk eingebaut werden, unterliegen vollumfänglich den Anforderungen an die Güteüberwachung nach der ErsatzbaustoffV. Beispielhaft ist hier die Zerkleinerung von Mauerwerk eines abgerissenen Gebäudes zu nennen, wenn beabsichtigt ist, das entstehende mineralische Material direkt auf der Baustelle einzubauen.
10 Hinweis zum immissionsschutzrechtlichen Genehmigungserfordernis:

Der Betrieb einer mobilen Aufbereitungsanlage ist ohne immissionsschutzrechtliche Genehmigung nur am Anfallort der aufzubereitenden mineralischen Abfälle zulässig. Bereits ab einer Menge von 100 Tonnen bedarf die Lagerung von nicht gefährlichen mineralischen Abfällen einer Genehmigung nach § 4 BImSchG i. V. m. § 1 Abs. 1 S. 1. und Nr. 8.12.2 des Anhangs 1 zur 4. BImSchV. Ebenso besteht für die Aufbereitung ab 10 Tonnen pro Tag nicht gefährlicher mineralischer Abfälle eine Genehmigungsbedürftigkeit nach § 4 BImSchG in Verbindung mit § 1 S. 1 und Nr. 8.11.2.4 des Anhang 1 zur 4. BImSchV.

=> Zum zeitweiligen Betrieb einer mobilen Aufbereitungsanlage auf einem immissionsschutzrechtlich genehmigungsbedürftigen Anlagenstandort vgl. FAQ zu § 5 Rn. 12 bis 13
Wann liegt ein Wechsel der Baumaßnahme vor?
( § 5 Abs. 1 Nr. 3)
11 Wenn der Betreiber der mobilen Anlage bereits einen EgN erbracht hat, muss im Sinne von § 5 Abs. 1 bei jedem Wechsel der Baumaßnahme, also dem Versetzen der mobilen Anlage an einen anderen Einsatzort, der EgN aktualisiert werden. Zudem besteht eine Anzeigepflicht gegenüber der zuständigen Behörde 15 (siehe § 5 Abs. 6).
12 Wird bei einer großflächigen Baumaßnahme für einen Bauherrn eine mobile Anlage durch den selben Betreiber einer mobilen Aufbereitungsanlage zur Verminderung von Transportwegen innerhalb derselben Baumaßnahme auf eine andere Position versetzt, ist dies nicht als Wechsel der Baumaßnahme zu verstehen. Voraussetzung dafür ist, dass sich die Einsatzmaterialien der Anlage und somit deren Qualitätseinstufung und die Materialklassen der hergestellten Ersatzbaustoffe nicht ändern. Dies ist gegebenenfalls anhand von geeigneten Voruntersuchungen zu prüfen.
Was gilt, wenn mobile Anlagen auf immissionsschutzrechtlich genehmigten Anlagenstandorten betrieben werden?
13 Bei mobilen Aufbereitungsanlagen handelt es sich im Wesentlichen um mobile Anlagenaggregate. Mobile Anlagenaggregate (z.B. Brecher, Siebanlagen) werden in der Praxis auch an Anlagenstandorten zeitweilig betrieben, die bereits über eine immissionsschutzrechtliche Genehmigung verfügen. Bei den immissionsschutzrechtlich genehmigten Anlagenstandorten handelt es sich wiederum um stationäre Aufbereitungsanlagen - unabhängig davon, ob die dort genutzten Anlagenaggregate mobil oder stationär sind. Die Nutzung mobiler Anlagenaggregate kann dazu dienen,
  • stationäre Sieb- und Brechanlagen in Revisionszeiten oder zur Abarbeitung von Leistungsspitzen zu unterstützen oder
  • bei kleineren Anlagenstandorten ohne dauerhaft vorhandene Aufbereitungstechnik mineralische Ersatzbaustoffe herzustellen.
14 In solchen Fällen werden Annahmekontrolle nach § 3 sowie Güteüberwachung nach § 4 durch den Betreiber der stationären Aufbereitungsanlage wahrgenommen. Zu beachten ist, dass der Betrieb der mobilen Anlagenaggregate vom Eignungsnachweis erfasst sein muss. Dementsprechend entfällt eine separate Güteüberwachung für die mobile Aufbereitungsanlage für den Zeitraum, für den diese auf dem Anlagenstandort der stationären Aufbereitungsanlage betrieben wird und insofern in die Güteüberwachung der stationären Aufbereitungsanlage einbezogen ist (vgl. § 6 Abs. 3 und § 7 Abs. 5).
Welche Überwachungsturm gelten bei mobilen Aufbereitungsanlagen?
15 Betreiber mobiler Aufbereitungsanlagen haben für jede neue Baumaßnahme vor Inverkehrbringen der dort erzeugten mineralischen Ersatzbaustoffe einen Eignungsnachweis zu erbringen oder zu aktualisieren. Im Nachgang des Eignungsnachweises entfällt die erste werkseigene Produktionskontrolle (WPK) und der Überwachungsturnus beginnt - anders als bei stationären Aufbereitungsanlagen - mit der ersten Fremdüberwachung (FÜ) nach der in Anlage 4 Tabelle 1 benannten Mengenschwelle bzw. dem dort genannten Zeitintervall (vgl. § 7 Abs. 1 S. 2). Im Weiteren gelten die mengen- und zeitabhängigen Untersuchungsintervalle aus Anlage 4 Tabelle 1 für die Durchführung der WPK und FÜ auch bei mobilen Aufbereitungsanlagen.
Welche Stoffe und Parameter sind bei der Erstprüfung zu bestimmen?
( § 5 Abs. 2)
16 Bei der Erstprüfung ergibt sich der Parameterumfang aus der Überprüfung der Einhaltung der Materialwerte gemäß Anlage 1 und der Untersuchung auf weitere Schadstoffe gemäß Anlage 4 Tabelle 2.1. Die Erstprüfung umfasst insofern auch Parameter, welche für die einzelnen Ersatzbaustoffarten nicht bewertungsrelevant sind und für die demzufolge keine Materialwerte in Anlage 1 festgelegt sind. Die Bestimmung der Eluatwerte erfolgt dabei im ausführlichen Säulenversuch nach DIN 19528, Ausgabe Januar 2009.
17 Für Recycling-Baustoffe sind zusätzlich die Überwachungswerte im Feststoff ( Anlage 4 Tabelle 2.2) für die Parameter Arsen, Blei, Chrom, Cadmium, Kupfer, Quecksilber, Nickel, Thallium, Zink, Kohlenwasserstoffe sowie PCB6 und PCB-118 zu prüfen.
18 Für Stahlwerksschlacken ist bei der Erstprüfung außerdem der CBR-Versuch nach Anlage 4 Tabelle 2.3 durchzuführen.
Welche Konsequenz hat eine Überschreitung der Materialwerte
=> vgl. FAQ zu § 10 Rn. 1 bis 6
Wie sind Stoffe und Parameter ohne Materialwert zu bewerten?
19 Die Hersteller müssen im Rahmen der Erstprüfung eine umfassende Charakterisierung durchführen, um typische Belastungen aber auch atypische Belastungen ggf. in erhöhten Konzentrationen zu erkennen. Hierzu sind die Materialien auf die in Anlage 4 Tabelle 2.1 genannten Parameter zu untersuchen. Die Materialwerte in Anlage 1 dienen der Beurteilung für typische in der jeweiligen Ersatzbaustoffart enthaltene Parameter. Für atypische Belastungen sind in der ErsatzbaustoffV keine Grenzwerte festgelegt.
20 Dennoch können erhöhte Gehalte atypischer Belastungen eine Einzelfallprüfung der mineralischen Ersatzbaustoffe notwendig machen. Im Eignungsnachweis müssen die Konzentrationen der weiteren Eluatwerte nach Anlage 4 Tabelle 2.1, für die keine Materialwerte festgelegt sind, dokumentiert werden ( § 5 Abs. 4).
21 Ebenso ist die Ursache festzustellen (vgl. BR-Drs. 494/21, S. 248). Die Dokumentation atypischer Belastungen ist auch erforderlich, um im Rahmen der Evaluation der ErsatzbaustoffV überprüfen zu können, ob weitergehende Anforderungen für eine schadlose Verwertung mineralischer Ersatzbaustoffe zu erlassen wären.
Welche Begrenzung für Fremdstoffe z.B. aus Holz, Glas und Kunststoff gilt für mineralische Ersatzbaustoffe nach dem bautechnischen Regelwerk?
22 Fremdstoffe und Fremdbestandteile sind begrifflich zu unterscheiden. Fremdstoffe sind nichtmineralisch. Im Hinblick auf zulässige Fremdstoffe in Recycling-Baustoffen enthält die ErsatzbaustoffV jedoch keine Regelungen. Anzuwenden sind die Regelungen aus den einschlägigen Regelwerken des Straßenbaus (z.B. FGSV-Regelwerke). Hinsichtlich der Begrifflichkeiten ist zu beachten, dass Fremdbestandteile im FGSV-Regelwerk als mineralischen Ursprungs definiert sind. Sie sind keine Bestandteile des jeweiligen Baustoffs.
23 Industriell hergestellte Gesteinskörnungen entstammen einem industriellen Prozess. Im FGSV-Regelwerk werden diese Ersatzbaustoffarten als "Ein-Stoff-Baustoffe" behandelt. Industriell hergestellte Gesteinskörnungen definierter Herkunft (Anlage eines Unternehmens mit gleichbleibenden Rahmenbedingungen des metallurgischen Herstellungsprozesses oder Verbrennungsprozesses, kein Einsatz von Abfällen wechselnder Zusammensetzung) weisen eine hinreichende Homogenität hinsichtlich der stofflichen Zusammensetzung auf.
24 Für Recycling-Baustoffe (RC) und Hausmüllverbrennungsaschen (HMVA) enthält Anhang B der TL Gestein-StB 04 die Anforderungen an die stoffliche Zusammensetzung, z.B.:
  • Für nichtmineralische Fremdstoffe in RC z.B. Holz, Gummi, Papier, Pappe, Kunststoffe, Textilien gilt die Begrenzung von< 0,2 Gew.-%.
  • Der Anteil an Ausbauasphalt (bitumengebunden) in RC darf 30 Masse-% nicht überschreiten. Mit teerhaltigen Bindemitteln gebundene Baustoffe sind auszuschließen
  • In HMVa ist der Gehalt an Metallen auf< 5 Gew-% und der Anteil Unverbranntes auf< 0,5 Masse-% begrenzt.
Kann ein gemeinsames Prüfzeugnis für bautechnische und umweltrelevante Aspekte ausgestellt werden?
25 Wer in einer Aufbereitungsanlage mineralische Ersatzbaustoffe herstellt und für den Einsatz in technischen Bauwerken im Sinne der ErsatzbaustoffV in Verkehr bringen möchte, muss eine Güteüberwachung gemäß Abschnitt 3, Unterabschnitt 1 durchführen. Die ErsatzbaustoffV regelt ausschließlich die umweltfachlichen Anforderungen an den jeweiligen mineralischen Ersatzbaustoff in Verbindung mit den Standardbauweisen gemäß Anlage 2 bzw. Anlage 3. Die Güteüberwachung hinsichtlich der bautechnischen Eignung ist in den jeweils gültigen Regelungen der FGSV bzw. den Richtlinien der Deutschen Bahn AG geregelt 16. Eine Überwachungsstelle kann die Ergebnisse der umweltfachlichen und bautechnischen Untersuchungen in einem gemeinsamen Dokument ausweisen. Der erforderliche Turnus der jeweiligen Untersuchungen ergibt sich dabei aus Anlage 4 in Verbindung mit den o. g. technischen Regelwerken. Das Dokument sollte so gegliedert sein, dass die umweltfachlichen Anforderungen gemäß ErsatzbaustoffV zusammenhängend dargestellt sind.

§ 6 Werkseigene Produktionskontrolle

Umfang und Durchführung
( § 6 Abs. 1)
1 Nach § 6 Abs. 1 richten sich Umfang und Durchführung der werkseigenen Produktionskontrolle (WPK) nach Anhang a der TL SoB-StB 04 17, sofern die ErsatzbaustoffV keine Regelungen hierzu enthält. Anhang a umfasst die WPK für Baustoffgemische zur Herstellung von Schichten ohne Bindemittel. Die Regelungen zur WPK nach Anhang a der TL SoB-StB 04 sind im Ergebnis neben der Herstellung von Schichten ohne Bindemittel auch für alle anderen Anwendungsbereiche im Geltungsbereich der ErsatzbaustoffV anzuwenden (u. a. Erdbau gemäß TL BuB E-StB 20, ländlicher Wegebau gemäß TL LW).

§ 8 Probennahme und Probenaufbereitung

Können in situ-Untersuchungen für die Güteüberwachung herangezogen werden?
1 Eine in situ-Untersuchung im Rahmen der Güteüberwachung ist nicht möglich. Die Güteüberwachung wird für die Herstellung und Qualitätssicherung von mineralischen Ersatzbaustoffen in Aufbereitungsanlagen durchgeführt und soll die Eignung einer Anlagenachweisen bzw. den Aufbereitungsprozess hinsichtlich der einzuhaltenden Materialwerte im Anlagenoutput überwachen und mögliche Schadstoffbelastungen erkennen.
2 In der Regel handelt es sich bei in situ-Untersuchungen um Voruntersuchungen zu anfallenden mineralischen Abfällen. In-situ-Untersuchungen sind insofern nicht geeignet, um den Aufbereitungsprozess und die Qualität der hergestellten Ersatzbaustoffe zu beurteilen.

§ 9 Analytik der Proben

Welches Eluat-Herstellungsverfahren gilt als Referenzverfahren zur Materialklassifikation?
1 Die Eluat-Herstellungsverfahren (Säulenkurztest nach DIN 19528:2009-01 und Schüttelverfahren nach DIN 19529:2015-12 mit einem Wasser zu Feststoffverhältnis von 2:1 l/kg) können bei werkseigener Produktionskontrolle (WPK) und Fremdüberwachung (FÜ) gleichrangig angewendet werden.
2 Aufgrund gewisser Abweichungen der Ergebnisse bei den verschiedenen Eluat-Herstellungsverfahren sollte bei Vergleichsuntersuchungen (z.B. durch die zuständige Behörde oder Verwender veranlasste Kontrolluntersuchung) das Verfahren angewendet werden, welches auch bei der zu verifizierenden Untersuchung verwendet wurde.

§ 10 Bewertung der Untersuchungsergebnisse der Güteüberwachung

Wie ist die 4-aus-5-Regelung zu verstehen und was passiert bei Überschreitung der in Anlage 6 ErsatzbaustoffV genannten Toleranzschwellen?
( § 10 Abs. 3)
1 Die ErsatzbaustoffV erlaubt im Rahmen der werkseigenen Produktionskontrolle sowie der Fremdüberwachung eine zulässige Überschreitung der Materialwerte bis unterhalb des so genannten Bezugswertes, wenn es bei einem gemessenen Wert innerhalb einer Zeitreihe von fünf aufeinander folgenden Überprüfungen nur einmalig zu einer zulässigen Überschreitung desselben Materialwertes gekommen ist. Der Bezugswert ergibt sich aus der Summe des Materialwertes und der zulässigen Überschreitung nach Anlage 6 (dort in Prozent angegeben). Folglich können mehrere Parameter einer Analyse zulässige Überschreitungen der Materialwerte aufweisen und die jeweilige Prüfung kann als bestanden gelten, sofern für jeden einzelnen Materialwert eben nur diese eine zulässige Überschreitung in fünf aufeinanderfolgenden Überprüfungen aufgetreten ist.
2 Achtung bei Aufbereitungsanlagen, bei denen erst eine Fremdüberwachung stattgefunden hat.

Eine Überschreitung von Materialwerten nach Anlage 1 ist nicht zulässig, wenn erst eine Fremdüberwachung stattgefunden hat 18 ( § 10 Abs. 3 S. 4). Erst ab der zweiten Fremdüberwachung liegen die Ergebnisse aus der 1. WPK, 2. WPK, 1. FÜ, 3. WPK und 4. WPK - also fünf Prüfberichte vor, sodass eine entsprechende Zeitreihenbetrachtung im Rahmen der FÜ möglich ist.

3 Soweit eine unzulässige Überschreitung der Materialwerte im Rahmen der Fremdüberwachung festgestellt wird, so ist nach § 13 zu verfahren.
4 Wird eine Überschreitung der Materialwerte im Rahmen der WPK festgestellt, so ist nach § 6 Abs. 2 S. 3 und 4 zu verfahren. Die entsprechende Charge ist der nächsthöheren Materialklasse zuzuordnen, die Ursache für die Überschreitung festzustellen und entsprechend Abhilfe zu leisten. Sofern keine nächsthöhere Materialklasse definiert ist, ist ein Inverkehrbringen von Chargen, bei welchen die Materialwerte zuzüglich der Toleranzen nicht eingehalten werden, zur Verwendung in technischen Bauwerken nicht ohne Weiteres zulässig. Sofern dennoch eine Verwendung in einem technischen Bauwerk beabsichtigt ist, gilt § 21 Abs. 3.
5 Achtung bei Verwendung mineralischer Ersatzbaustoffe bezüglich der in den Fußnoten zu den Einbautabellen genannten Grenzwerte:

Die Regelung zu den Überschreitungstoleranzen gilt nicht für die Abgabe von mineralischen Ersatzbaustoffen, bei denen im Lieferschein angegeben wird, dass die für bestimmte Einbauweisen erforderlichen weiteren Anforderungen aus den Fußnoten der Einbautabellen eingehalten werden, da für diese keine Überschreitungstoleranzen definiert sind. Ein Inverkehrbringen von mineralischen Ersatzbaustoffen mit Angabe der Einhaltung von Fußnotenregelungen ist nur zulässig, wenn für die betreffende Charge die Einhaltung der Grenzwerte aus den Fußnoten der Einbautabellen analytisch nachgewiesen ist.

=> vgl. auch FAQ zu Anlage 2 Rn. 5

§ 19 Grundsätzliche Anforderungen an den Einbau von mineralischen Ersatzbaustoffen

Wie sind Bodenart und Grundwasserabstand zu bestimmen?
1 Gemäß § 19 Abs. 8 hat der Einbau von mineralischen Ersatzbaustoffen oberhalb der vorgesehenen Grundwasserdeckschicht 19 zu erfolgen. Hierzu ist der örtlich zu erwartende höchste Grundwasserstand (nach § 2 Nr. 35) sowie für die Grundwasserdeckschicht die Hauptgruppe der Bodenart nach der Bodenkundlichen Kartieranleitung (5. Auflage) zu bestimmen oder die Klassierung nach DIN 18196:2011 durchzuführen.
2 Der Einbau mineralischer Ersatzbaustoffe bedarf einer sicheren Bestimmung des Grundwasserabstandes und der Hauptgruppe der Bodenart, um daraus abzuleiten, ob die Anforderungen an die Sickerstrecke eingehalten sind.
Bestimmung des Grundwasserabstandes
3 Maßgeblich für den zu berücksichtigenden Grundwasserabstand ist der höchste zu erwartende Grundwasserstand 20 (vgl. § 2 Nr. 35). Dieser wird im Regelfall im Zuge von Baugrundgutachten ausgewiesen.
4 Es ist zu beachten, dass die geforderte Grundwasserdeckschicht ab Unterkante des eingebauten mineralischen Ersatzbaustoffes anzusetzen ist. Dies ist bei der Bewertung der Grundwasserstände (z.B. bei Angaben zu Flurabständen unter Geländeoberkante) zu berücksichtigen.
5 Es reicht aus, wenn durch Baugrundaufschlüsse nachgewiesen wurde, dass in der mindestens geforderten Sickerstrecke gemäß Erläuterung zu Anlage 2 kein Grundwasser ansteht und auch gesichert nicht anstehen wird, wenn der höchste zu erwartende Grundwasserstand erreicht wird.
6 Alternativ kann auf geeignete weitere bereitgestellte Informationen der Länder, wie aktuelle digitale Kartenwerke, Fachinformationssysteme, Behördenauskünfte etc., zurückgegriffen werden, sofern diese eine flurstücksgenaue Abfrage und eine Ermittlung des höchsten zu erwartenden Grundwasserstands zulassen.
Bestimmung der Bodenart
7 Ausführungen zur Bodenart finden sich in der Regel in einem Baugrundgutachten. Das Gutachten muss sich allerdings auf den Ort des Einbaus beziehen, nicht auf evtl. benachbarte Maßnahmen (z.B. bei nachträglichen Baumaßnahmen).
8 Sofern keine eindeutigen Informationen zur Bodenart am Einbauort vorliegen, so ist ein direkter Aufschluss des Bodens notwendig (Bohrung, Schurf). Die Bestimmung der Bodenart erfordert entsprechende Fachkenntnis in Anwendung der DIN 18196 oder der Bodenkundlichen Kartieranleitung (z.B. Baugrundgutachter, Sachverständiger nach § 18 BBodSchG).
9 Bei Linienbauwerken ist auf der gesamten Länge der Maßnahme die Betrachtung auszuführen. Die Anzahl und Abstände der Bodenaufschlüsse sollten sich an den Abstandswerten für Baugrunduntersuchungen gemäß Anhang B der DIN EN 1997-2 "Erkundung und Untersuchung des Baugrunds; Deutsche Fassung" orientieren.
10 Informationen aus gängigen Kartenwerken oder Fachinformationssystemen bieten in der Regel weder horizontal noch in die Tiefe einen ausreichenden Detaillierungsgrad. Daher können diese Informationen nur bedingt und in der Regel nicht als alleinige Informationen zur Bestimmung der Bodenart herangezogen werden.
Hinweise zur Grobbodenart Kies
11 Besteht die komplette Sickerstrecke aus der Grobbodenart Kies, ist nach § 19 Abs. 8 ein Einbau mineralischer Ersatzbaustoffe nicht zulässig. Sofern die Sickerstrecke auch nicht künstlich hergestellt werden soll bzw. kann, bedarf der Einbau einer Zulassung im Einzelfall nach § 21 Abs. 2.
12 Sind Schichten aus Sand, Lehm oder Ton in die Kiese eingelagert und liegen oberhalb des höchsten zu erwartenden Grundwasserstandes, können diese als Sickerstrecke nach ErsatzbaustoffV angerechnet werden. Mehrere geringmächtige Schichten können dabei zusammenaddiert werden.
13 Verwendung von Kleinmengen mineralischer Ersatzbaustoffe auf dem eigenen Grundstück:

Soweit für kleinere Baumaßnahmen auf dem eigenen Grundstück (bis 10 m3) mineralische Ersatzbaustoffe eingesetzt werden sollen, so sollte mindestens folgendes beachtet werden:

  • Verwendung nur von Materialklassen BM-0, BM-0*, BM-F0*, BG-0, BG-0*, BM-F0*, ZM oder RC-1 21; diese weisen keine Einschränkungen der anzunehmenden Einbauweisen auf.
  • Sicherstellung, dass sich das Grundwasser mindestens 0,6 m unterhalb des eingebauten Materials befindet und der Boden dort aus Sand, Schluff, Lehm oder Ton besteht.
  • Bei Verwendung von unbelastetem Bodenmaterial (BM-0) oder unbelastetem Baggergut (BG-0) ist ein Abstand zum Grundwasser nicht erforderlich.
Wie sind Auffüllungen aus Boden gemischt mit Bauschutt und ggf. anderen mineralischen Materialien (auch "Stadtböden" genannt) einzuordnen?
14 Innerstädtische Auffüllungen (künstlich hergestellte Schichten im Boden) können bodenähnlichen Charakter haben. Allerdings sind diese teilweise stark anthropogen verändert, da mineralische Stoffe wie Bauschutt oder Schlacke enthalten sind. Sie sind vor allem in städtisch und industriell geprägten Bereichen anzutreffen. Bodenähnliche Auffüllungen im innerstädtischen Bereich sind analog zu den gewachsenen Böden nach DIN 18196 einer Bodenart zuzuordnen. Sofern die Zuordnung in die Klassen Sand, Schluff, Lehm oder Ton erfolgt, können diese Auffüllungen als Sickerstrecke nach § 19 Abs. 8 angerechnet werden.
15 Folgende Einschränkungen existieren hinsichtlich der Anrechnung von "Stadtböden"-Horizonten bei der Bemessung des Grundwasserabstands:
  • Sehr grobskelettige Auffüllungen mit Anteilen > 40 Gew. % an den Körnungen Steine und Blöcke können nicht nach DIN 18196 eingestuft werden (siehe Kapitel 1 der DIN 18196).
  • Die Auffüllung selbst darf nicht geeignet sein, eine schädliche Veränderung an Boden oder Grundwasser herbeizuführen.
16 Für Einbausituationen, in denen die vorliegenden Stadtböden keinen ausreichenden Grundwasserabstand bilden, bedarf der Einbau von mineralischen Ersatzbaustoffen einer Zulassung im Einzelfall nach § 21 Abs. 2.

§ 22 Anzeigepflichten

Wozu dient die Abschlussanzeige bei bestimmten Einbaumaßnahmen?
( § 22 Abs. 4
1 Soweit der Einbau mineralischer Ersatzbaustoffe einer Voranzeige bedarf, sind nach Abschluss der Baumaßnahme innerhalb von zwei Wochen die entsprechenden tatsächlichen Einbaumengen zu ermitteln und unverzüglich eine Abschlussanzeige an die zuständige Behörde zu übermitteln. Die in der Abschlussanzeige enthaltenen Informationen dienen auch dem Nachweis, dass die in der Voranzeige gemachten Angaben richtig sind. Insofern kann in einer nicht eingegangenen Abschlussanzeige ein Verdacht auf eine Ordnungswidrigkeit vorliegen, die mit einem Bußgeld von bis zu 100.000 Euro geahndet werden kann ( § 26 Abs. 1 Nr. 4 i. V. m. § 69 Abs. 1 Nr. 8 KrWG).

§ 23 Ersatzbaustoffkataster

1 Im Ersatzbaustoffkataster ist die Verwendung anzeigepflichtiger Ersatzbaustoffe von der zuständigen Behörde zu dokumentieren. Anzeigepflichten bestehen in folgenden Fällen:
  • Voranzeige gemäß § 22 Abs. 1 in Verbindung mit dem Muster nach Anlage 8 für Ersatzbaustoffe mit Mindesteinbaumengen sowie RC-3, BM-F3 und BG-F3 ab einem Gesamtvolumen von 250 m3;
  • Anzeige gemäß § 22 Abs. 2 in Verbindung mit dem Muster in Anlage 8 für die Verwendung mineralischer Ersatzbaustoffe (ausgenommen BM-0, BG-0, SKG, GS-0 sowie Gemische aus diesen) in festgesetzten Wasserschutzgebieten oder Heilquellenschutzgebieten;
  • Abschlussanzeige gemäß § 22 Abs. 4 in Verbindung mit dem Muster nach Anlage 8 bei Vorhaben, für die eine Voranzeige gemäß § 22 Abs. 1 oder 2 erforderlich ist.
2 Die Anzeige kann schriftlich oder in elektronischer Form erfolgen. Zu bevorzugen ist es, dass Anzeigen bei den zuständigen Behörden in maschinenlesbarer Form eingehen, welche es ermöglicht, die in den Anzeigen enthaltenen Daten automatisiert in das künftige Ersatzbaustoffkataster einzupflegen. Dieses wird aber nicht bis zum 1. August 2023 vorliegen.
3 Bis zur Verfügbarkeit einer neuen bundesweiten Internetanwendung für Ersatzbaustoffe sind die zuständigen Behörden verpflichtet, die Anzeigen daher aufzubewahren (vgl. § 27 Abs. 4). Die Bund-/Länder Arbeitsgemeinschaft Abfall hält hierfür ein Excel-Tool bereit, welches interimsweise genutzt werden kann [URL wird nach Veröffentlichung ergänzt]. Das Excel-Tool enthält:
  • die Definition der Datenfelder und Datenarten (Vorgabe für eine XML-Schnittstelle) gemäß Musterformular Anlage 8,
  • ein Eingabeformular für die Verwender gemäß Musterformular Anlage 8 und
  • - eine Excel-Tabelle für die Zusammenfassung und Speicherung der Datensätze (Kataster).
4 Das Eingabeformular für die Verwender ist so formatiert und geschützt, dass eine möglichst korrekte Dateneingabe ausschließlich in den dafür vorgesehenen Feldern erfolgen kann. Den zuständigen Behörden wird empfohlen, die anzeigepflichtigen Verwendungen mit dieser Datenstruktur im Excel- Format zu erfassen. Die spätere Übernahme der Datensätze in eine zukünftig bereitstehende neue Internetanwendung für Ersatzbaustoffe soll so sichergestellt werden.
5 Den "Verwendern" wird empfohlen, die Anzeigen der örtlich zuständigen katasterführenden Behörde in elektronischer Form unter Verwendung des Eingabeformulars im Excel-Format zu übermitteln. Voraussetzung für die Anwendung dieser Übergangslösung ist, dass die katasterführenden Behörden bzw. Dienststellen der Länder das elektronische Eingabeformular (einschließlich Verknüpfung der Datenblätter) für Anwender zum Download auf ihren Internetseiten bereitstellen.
6 Die Anzeige des Rückbaus eines technischen Bauwerkes oder der Folgenutzung der Fläche gemäß § 22 Abs. 6 erfolgt formlos und bleibt von dieser Übergangslösung unberührt.

§ 27 Übergangszeitraum

Welche Frist haben Betreiber von Aufbereitungsanlagen zu beachten, um auch nach Inkrafttreten der ErsatzbaustoffV mineralische Ersatzbaustoffe in Verkehr bringen zu können?
( § 27 Abs. 1 und 2)
1 Der Eignungsnachweis ist die wesentliche Voraussetzung, damit Betreiber von Aufbereitungsanlagen mineralische Ersatzbaustoffe in Verkehr bringen dürfen. Die Übergangsfrist für dessen Erstellung und Vorlage bei der zuständigen Behörde endet zum 1. Dezember 2023. Aufgrund sehr begrenzter Kapazitäten bei den Überwachungs- und Untersuchungsstellen wird Betreibern von Aufbereitungsanlagen dringend geraten, eine geeignete Überwachungsstelle vertraglich zu binden, welche die Erstellung des Eignungsnachweises sowie die Fremdüberwachung für die Aufbereitungsanlage übernimmt.
2 Für stationäre Aufbereitungsanlagen kann es sich auch anbieten, den Eignungsnachweis bereits vor dem 1. August 2023 erstellen zu lassen.
Sind Verwender während des Übergangszeitraums vom 1. August bis 30. November 2023 verpflichtet, darauf zu achten, dass sie nur mineralische Ersatzbaustoffe mit entsprechendem Eignungsnachweis einsetzen?
3 Gemäß § 27 Abs. 1 und 2 können auch nach dem 1. August bis zum 30. November 2023 noch mineralische Ersatzbaustoffe ohne Eignungsnachweis in Verkehr gebracht werden. Allerdings darf der Einbau nach §§ 19 und 20 nur mit mineralischen Ersatzbaustoffen erfolgen, die nach § 10 bewertet und § 11 klassifiziert wurden. Dies lässt sich der Verwender anhand der Lieferscheine nach § 25 vom Hersteller belegen.

.

Materialwerte Anlage 1


Was passiert, wenn bei Bodenmaterial oder Baggergut mit Fremdbestandteilen von weniger als 10 Vol.-Prozent einer der Materialwerte nach Anlage 1 Tabelle 3 oder 4 für BM-0* bzw. BG-0* überschritten sind?
1 Bei einer Überschreitung der Materialwerte für die Klassen 0 und 0* (Anlage 1, Tabelle 3) ist zu prüfen, ob das BM bzw. BG die Materialwerte für die Klassen F0* bis F3 einhält (ggf. ist Anlage 1, Tabelle 4 hinzuzuziehen). Ist das der Fall, kann auch BM bzw. BG mit maximal 10 Vol. % mineralischen Fremdbestandteilen einer der F-Klassen zugeordnet werden.

.

Einsatzmöglichkeiten in technischen Bauwerken Anlage 2


Einbau mineralischer Ersatzbaustoffe
1 Der Einbau mineralischer Ersatzbaustoffe erfolgt in einem technischen Bauwerk in bestimmten Einbauweisen. Für die nach den technischen Regelwerken des Straßen- und Erdbaus üblichen Mächtigkeiten der jeweiligen Einbauweisen in technischen Bauwerken kann orientierungsweise der UBA-Text 26/2018 herangezogen werden (vgl. Tabelle A2-1). Die Einbauweisen werden im UBA-Text als technische Funktionsschichten bezeichnet.
2 Die in Tabelle A2-1 aufgeführten Schichtdicken wurden für die Modellierungen herangezogen, die zu den Wertfestlegungen für Eluate in der ErsatzbaustoffV geführt haben. Zu berücksichtigen ist, dass in der Baupraxis Zu- und Abschläge bei der Mächtigkeit technischer Funktionsschichten möglich sind. Entscheidend ist, dass die Ersatzbaustoffe für den jeweiligen Zweck in dem erforderlichen bautechnischen Umfang eingesetzt werden, für den ohne Substitution durch Ersatzbaustoffe primäre Baustoffe verwendet würden (vgl. § 19 Abs. 4). Die einzelnen Funktionsschichten können in einem technischen Bauwerk auch im Schichtenaufbau übereinanderliegend eingebaut werden. Die Angabe der Schichtmächtigkeit ist insofern als Anhaltspunkt und Planungshinweis zu verstehen, um Regelbauweisen im qualifizierten Straßen- und Erdbau von sog.

"Scheinverwertungsmaßnahmen" abzugrenzen.

Tabelle A2-1: Angaben zur Schichtdicke der Funktionsschichten technischer Einbauweisen nach Anlage 2 ErsatzbaustoffV (Quelle: UBA-Text 26/2018, Seite 196, Tabelle 16; hier redaktionell gekürzt und um den Begriff "Orientierungswert" ergänzt)

Einbauweise Schichtdicke [cm]
(Orientierungswert)
1-6 Geschlossene Bauweisen Keine Modellierung im Fachkonzept
7 Schottertragschicht (ToB) unter gebundener Deckschicht 15
8 Frostschutzschicht (ToB) unter gebundener Deckschicht 35
Bodenverbesserung unter gebundener Deckschicht 50
Unterbau bis 1 m ab Planum unter gebundener Deckschicht 100
9 Dämme oder Wälle gemäß Bauweisen A-D nach MTSE sowie Hinterfüllung von Bauwerken im Böschungsbereich in analoger Bauweise Keine Modellierung im Fachkonzept
10 Damm oder Wall gemäß Bauweise E nach MTSE 400
11 Bettungssand unter Pflaster oder unter Plattenbelägen 3
12 Deckschicht ohne Bindemittel 12
13 ToB, Baugrundverbesserung, Bodenverfestigung unter Deckschicht ohne Bindemittel 50
Unterbau bis 1 m Dicke ab Planum unter Deckschicht ohne Bindemittel 100
Verfüllung von Baugruben unter Deckschicht ohne Bindemittel 300
Verfüllung von Leitungsgräben unter Deckschicht ohne Bindemittel 100
14 ToB, Baugrundverbesserung, Bodenverfestigung unter Plattenbelägen 50
Unterbau bis 1 m Dicke ab Planum unter Plattenbelägen 100
Verfüllung von Baugruben unter Plattenbelägen 300
Verfüllung von Leitungsgräben unter Plattenbelägen 100
15 ToB, Baugrundverbesserung, Bodenverfestigung unter Pflaster 50
Unterbau bis 1 m Dicke ab Planum unter Pflaster 100
Verfüllung von Baugruben unter Pflaster 300
Verfüllung von Leitungsgräben unter Pflaster 100
16 Hinterfüllung von Bauwerken oder Böschungsbereich von Dämmen unter durchwurzelbarer Bodenschicht 400
Hinterfüllung von Bauwerken oder Böschungsbereich von Dämmen unter durchwurzelbarer Bodenschicht sowie Hinterfüllung analog zu Bauweise E des MTSE 400
17 Dämme oder Schutzwälle ohne Maßnahmen nach MTSE unter durchwurzelbarer Bodenschicht 400
Dämme und Schutzwälle ohne Maßnahmen nach MTSE unter durchwurzelbarer Bodenschicht 400
3 Die eingesetzten mineralischen Ersatzbaustoffe müssen neben der umweltschutzfachlichen Eignung die erforderliche bautechnische Eignung zur Herstellung der technischen Funktionen besitzen. Diese technischen Funktionen sind z.B. Schutzwirkungen vor Lärm oder Sicht, die Erhöhung der Trag- und Scherfestigkeit sowie die Dränung und der Frostschutz.
Zu welcher Einbauweise zählen Straßenbankette?
4 Straßenbankette sind im Straßenquerschnitt die neben der Fahrbahn befindlichen Teile und dienen unter anderem der Ableitung von Niederschlagwasser. Zur Herstellung von Straßenbanketten werden sowohl grobkörnige als auch feinkörnige Materialien eingebaut, die dem Straßenbankett sowohl eine hohe Standfestigkeit verschaffen als auch der Rückhaltung von Schadstoffen dienen. Die Materialien werden ungebunden eingebaut und werden stark durchsickert. Die Schichtdicke entspricht in der Regel der der danebenliegenden Tragschicht für die Fahrbahn. Aus Vorsorgegründen sind Straßenbankette als Einbauweise 13 gemäß den Einbautabellen in Anlage 2 einzustufen.
Wie sind die Grenzwerte in den Fußnotenregelungen zu den Einbautabellen zu berücksichtigen?
5 Das Vorhandensein einer Fußnote in den Einbautabellen zu Anlage 2 bedeutet, dass die Verwendung des betreffenden mineralischen Ersatzbaustoffs in dem entsprechenden Einsatzbereich nur unter zusätzlichen Bedingungen zulässig ist. Zu unterscheiden ist zwischen solchen Regelungen mit zusätzlichen Konzentrationswerten und solchen mit sonstigen Beschränkungen oder zusätzlichen Anforderungen.

Die Einhaltung von zusätzlichen Konzentrationswerten ist für das jeweilige Material sicherzustellen, welches im konkreten Einzelfall verwendet werden soll. Der Nachweis erfolgt über den Lieferschein nach § 25 Abs. 1 sowie die ordnungsgemäße Gütesicherung durch den Betreiber der Aufbereitungsanlage, von welcher der mineralische Ersatzbaustoff geliefert wird.

.

Art und Turnus der Untersuchung von mineralischen Ersatzbaustoffen im Rahmen der Güteüberwachung Anlage 4
=> Zu den Überwachungsturni von mobilen Aufbereitungsanlagen vgl. FAQ zu § 5 Rn. 14
Wie wird eine Produktionswoche im Rahmen der Güteüberwachung nach Anlage 4 definiert?
( Anlage 4 Tabelle 1)
1 In Anlage 4 werden Art und Turnus der Untersuchungsverfahren in Abhängigkeit von der hergestellten Masse in Tonnen und der Anzahl der Produktionswochen festgelegt. Für die Definition der Produktionswoche sind bestehende Regelungen aus der Europäischen Normung heranzuziehen. Konkret findet sich in DIN EN 13285:2018 die folgende Definition:

Produktionswoche: 5 Produktionstage innerhalb eines Zeitraums von höchstens 3 Monaten

2 Die DIN EN 13285 bezieht sich auf bautechnische Eigenschaften und ist die Grundlage für die TL SoB-StB 04, kann aber auch für die umweltrelevanten Merkmale gleichermaßen verwendet werden. Durch die Definition ist sichergestellt, dass in Werken ohne kontinuierlichen Anlagenbetrieb keine unnötige Mehrfachbeprobung derselben Materialchargen erfolgt.

.

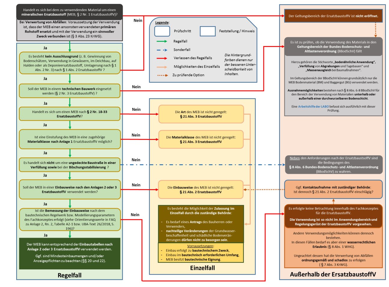
Prüfschema zum Anwendungsbereich von ErsatzbaustoffV und BBodSchV Anhang

Glossar/Abkürzungsverzeichnis

EgN Eignungsnachweis (vgl. § 5 ErsatzbaustoffV)
ErsatzbaustoffV Verordnung über Anforderungen an den Einbau von mineralischen Ersatzbaustoffen in technische Bauwerke ( Ersatzbaustoffverordnung)
FBA Fernstraßenbundesamt
FGSV Forschungsgesellschaft für Straßen- und Verkehrswesen e. V.
Fremdüberwachung (vgl. § 7 ErsatzbaustoffV)
GKOS Gießerei-Kupolofenschlacke (vgl. § 2 Nr. 21 ErsatzbaustoffV)
GRS Gießereirestsand (vgl. § 2 Nr. 23 ErsatzbaustoffV)
GS Gleisschotter (vgl. § 2 Nr. 31 ErsatzbaustoffV)
HMVA Hausmüllverbrennungsasche (vgl. § 2 Nr. 28 ErsatzbaustoffV)
HOS Hochofenstückschlacke (vgl. § 2 Nr. 18 ErsatzbaustoffV)
HS Hüttensand (vgl. § 2 Nr. 19 ErsatzbaustoffV)
KA5 Bodenkundliche Kartieranleitung, 5. Auflage, Hannover 2005, URL: https://www.bgr.bund.de/Infogeo/DE/Downloads/url29.html)
LABO Bund-/ Länder-Arbeitsgemeinschaft Bodenschutz
LAGA Bund-/ Länder-Arbeitsgemeinschaft Abfall
PAK-EPA Summenindikator für polyzyklische Aromatische Kohlenwasserstoffe, auch PAK16 genannt, welcher sich aus einer von der US-Umweltbehörde (Environmental Protection Agency) zusammengestellten Liste von 16 Verbindungen polyzyklischer aromatischer Kohlenwasserstoffe ergibt
PCB6 und PCB-118 Summenindikator für polychlorierte Biphenyle, auch PCB7 genannt; sechs Indikator-Kongenere aus der Liste von 209 verschiedenen polychlorierten Biphenylen (PCB 28, PCB 52, PCB 101, PCB 138, PCB 53, PCB 180); PCB-118 wird für die Gruppe der Dioxinähnlichen PCBs stellvertretend bestimmt; PCBs bestehen aus einem Biphenyl mit unterschiedlicher Anzahl und Lage von Chlor-Atomen
PFAS-Leitfaden Leitfaden zur PFAS-Bewertung - "Empfehlungen für die bundeseinheitliche Bewertung von Boden- und Gewässerverunreinigungen sowie für die Entsorgung PFAS-haltigen Bodenmaterials", Stand: 21.02.2022 (URL: https://www.bmuv.de/fileadmin/Daten BMU/Download PDF/Bodenschutz/pfas leitfaden bf.pdf)
RAP Stra 15 Richtlinien für die Anerkennung von Prüfstellen für Baustoffe und Baustoffgemische im Straßenbau, Ausgabe 2015; FGSV - Forschungsgesellschaft für Straßen- und Verkehrswesen e. V. (URL: https://www.fgsv-verlag.de/rap-stra)
RC Recycling-Baustoff (vgl. § 2 Nr. 29 ErsatzbaustoffV)
RuVA-StB 01 Richtlinien für die umweltverträgliche Verwertung von Ausbaustoffen mit teer-/pechtypischen Bestandteilen sowie für die Verwertung von Ausbauasphalt im Straßenbau, Ausgabe 2001 / Fassung 2005; FGSV - Forschungsgesellschaft für Straßen- und Verkehrswesen e. V. (URL: https://www.fgsv-verlag.de/ruva-stb)
SFA Steinkohlenkesselasche (vgl. § 2 Nr. 25 ErsatzbaustoffV)
SKG Schmelzkammergranulat (vgl. § 2 Nr. 24 ErsatzbaustoffV)
SWS Stahlwerksschlacke (vgl. § 2 Nr. 20 ErsatzbaustoffV)
TL BuB E-StB 20 Technische Lieferbedingungen für Bodenmaterialien und Baustoffe für den Erdbau im Straßenbau, Ausgabe 2020; FGSV - Forschungsgesellschaft für Straßen- und Verkehrswesen e. V. (URL: https://www.fgsv-verlag.de/tl-bub-e-stb-20)
TL Gestein-StB 04 Technische Lieferbedingungen für Gesteinskörnungen im Straßenbau, Ausgabe 2004 / Fassung 2018; FGSV - Forschungsgesellschaft für Straßen- und Verkehrswesen e. V. (URL: https://www.fgsv-verlag.de/tl-gestein-stb)
TL LW 16 Technische Lieferbedingungen für Gesteinskörnungen, Baustoffe, Baustoffgemische und Bauprodukte für den Bau Ländlicher Wege, Ausgabe 2016; FGSV - Forschungsgesellschaft für Straßen- und Verkehrswesen e. V. (URL: https://www.fgsv-verlag.de/tl-lw)
TL SoB-StB 04 Technische Lieferbedingungen für Baustoffgemische zur Herstellung von Schichten ohne Bindemittel im Straßenbau, Ausgabe 2004 / 2007; Die Ausgabe TL SoB-StB 20 ist zu beziehen beim FGSV - Forschungsgesellschaft für Straßen- und Verkehrswesen e. V. (URL: https://www.fgsv-verlag.de/tl-sob-stb-20); Diese ersetzt die TL SoB-StB 04 Ausgabe 2004 / Fassung 2007
UBA Umweltbundesamt
WPK Werkseigene Produktionskontrolle (vgl. § 6 ErsatzbaustoffV)
ZM Ziegelmaterial (vgl. § 2 Nr. 31 ErsatzbaustoffV)

_____
1) Weitere umweltfachliche Anforderungen können sich z.B. aus naturschutzrechtlichen Regelungen ergeben ( BNatSchG und entsprechende landesrechtliche Regelungen).

2) Soweit im Folgenden auf Paragrafen ohne Rechtsquellen verwiesen wird, ist die ErsatzbaustoffV gemeint.

3) Eine Klassierung in die Materialklassen BM-F0*, BM-F1, BM-F2 oder BM-F3 ist auch dann erforderlich, wenn bei geringerem Fremdbestandanteil (< 10 Vol. %) einer der anderen in Anlage 1 Tabelle 3 oder 4 genannten Materialwerte für BM-0* überschritten ist.

4) Fremdbestandteile im Sinne der TL BuB E-StB 20 sind Fremdbestandteile mineralischen Ursprungs; gemäß § 2 Nr. 8 BBodSchV wird von "mineralischen Fremdbestandteilen" gesprochen

5) Für BM-F gibt es weitere Begrenzungen in den TL BuB E-StB 20: "Der Anteil von Ausbauasphalt darf 10 Masse-%, der von Fremdstoffen, wie u. a. Holz, Gummi, Kunststoffen und Textilien 0,2 Masse-% und der von eisen- und nichteisenhaltigen Metallen 2 Masse-% nicht überschreiten. Mit teer-/pechhaltigen Bindemitteln gebundene Stoffe dürfen nicht enthalten sein."

6) vgl. ARS 05/2016, URL: https://www.bast.de/DE/Strassenbau/Qualitaetsbewertung/Anerkennung/pdf/ARS-05-2016.pdf;jsessionid=FDBD3B4CDA4AF12545C735BE7BE59B32.live21303? blob=publicationFile&v=1

7) vgl. § 1 Abs. 1 des Gesetzes über die Akkreditierungsstelle

8) wichtiger Hinweis für Betreiber von Aufbereitungsanlagen vor Inkrafttreten der ErsatzbaustoffV zum 1. August 2023: Aufgrund begrenzter Kapazitäten bei den Überwachungs- und Untersuchungsstellen sollten sich Betreiber von Aufbereitungsanlagen rechtzeitig vor Inkrafttreten der ErsatzbaustoffV zum 1. August 2023 darum bemühen, für die von ihnen hergestellten Ersatzbaustoffe entsprechende Eignungsnachweise zu erbringen (vgl. FAQ zu § 27 Rn. 1 bis 2).

9) Das Erfordernis, für jede Materialklasse einen eigenen Eignungsnachweis durchzuführen, ergibt sich aus § 5 Abs. 2 S. 1, wonach die Einhaltung der jeweiligen Materialwerte nach Anlage 1 ebenso Gegenstand des Eignungsnachweises ist.

10) vgl. hierzu FAQ zu § 5 Rn. 6

11) Zur Genehmigungsbedürftigkeit vgl. § 1 Abs. 1 S. 1 und 2 der 4. BImSchV: Demnach ist die Behandlung von Abfällen am Entstehungsort für längstens zwölf Monate von der Genehmigungsbedürftigkeit ausgenommen.

12) Zur Frage, wann ein Wechsel der Baumaßnahme vorliegt vgl. FAQ zu § 5 Rn. 9 bis 10

13) vgl. hierzu FAQ zu § 5 Rn. 10 bis 11

14) vgl. § 4 Abs. 1 i. V. m. § 2 Nr. 1b

15) gemeint ist die örtlich zuständige Behörde am neuen Einsatzort

16) Die bautechnische Eignung ergibt sich insbesondere daraus, dass die jeweils geltenden Technischen Lieferbedingungen eingehalten sind.

17) kostenpflichtig zu beziehen ist nur noch die Ausgabe 2020 beim FGSV e. V. - Forschungsgesellschaft für Straßen- und Verkehrswesen (URL: https://www.fgsv-verlag.de/tl-sob-stb-20); Diese ersetzt die TL SoB-StB 04 Ausgabe 2004/ Fassung 2007; eine nach Anhang a der TL SoB-StB 20 durchgeführte WPK ist insofern als gleichwertig anzusehen

18) Die Materialwerte für den pH-Wert und die Leitfähigkeit bilden eine Ausnahme; Der pH-Wert stellt bei GRS ein Grenzwert dar, ansonsten sind pH-Wert und Leitfähigkeit ein stoffspezifischer Orientierungswert, bei dessen Über- oder Unterschreitung die Ursache zu ermitteln ist

19) vgl. BWK-Merkblatt Ermittlung des Bemessungsgrundwasserstandes für Bauwerksabdichtungen - Fraunhofer IRB - baufachinformation.de, kostenpflichtig erhältlich unter URL: https://www.baufachinformation.de/ermitt-lung-des-bemessungsgrundwasserstandes-fuer-bauwerksabdichtungen/buecher/228584

20) Sofern langjährige Messungen oder hydrologische Berechnungen vorliegen, kann ein Grundwasserstand herangezogen werden, der statistisch gesehen nur alle 10 Jahre überschritten wird (vgl. BR-Drs. 494/21, S. 262)

21) RC-1 nur bei Einhaltung der Fußnote 2 zu Anlage 2 Tabelle 1

ENDE

umwelt-online - Demo-Version


(Stand: 02.09.2025)

Alle vollständigen Texte in der aktuellen Fassung im Jahresabonnement
Nutzungsgebühr: ab 105.- € netto (Grundlizenz)

(derzeit ca. 7200 Titel s.Übersicht - keine Unterteilung in Fachbereiche)

Preise & Bestellung

Die Zugangskennung wird kurzfristig übermittelt

? Fragen ?
Abonnentenzugang/Volltextversion