umwelt-online: Durchführungsverordnung (EU) 2016/799 zur Durchführung der Verordnung (EU) Nr. 165/2014 zur Festlegung der Vorschriften über Bauart, Prüfung, Einbau, Betrieb und Reparatur von Fahrtenschreibern und ihren Komponenten (5)
![]() |
zurück | ![]() |
| Positionsbestimmung mithilfe eines globalen Satellitennavigationssystems (GNSS) | Anlage 1218 |
1. Einleitung
Diese Anlage enthält die technischen Anforderungen für die von der Fahrzeugeinheit verwendeten GNSS-Daten, einschließlich der Protokolle, die implementiert werden müssen, um die sichere und korrekte Übertragung der Positionsbestimmungsinformationen zu gewährleisten.
Die wichtigsten Artikel dieser Verordnung (EU) Nr. 165/2014, die diese Anforderungen regeln, sind: "Artikel 8 Aufzeichnung des Fahrzeugstandorts an bestimmten Punkten bzw. Zeitpunkten während der täglichen Arbeitszeit", "Artikel 10 Schnittstelle zu intelligenten Verkehrssystemen" und "Artikel 11 Einzelvorschriften für intelligente Fahrtenschreiber".
1.1. Anwendungsbereich
GNS_1 Die Fahrzeugeinheit muss Standortdaten von mindestens einem globalen GNSS erfassen, im Sinne der Durchführung von Artikel 8.
Die Fahrzeugeinheit kann gegebenenfalls über eine externe GNSS-Ausrüstung verfügen (siehe Abbildung 1):
Abbildung 1 Verschiedene Konfigurationen für den GNSS-Empfänger.
1.2. Akronyme und Notationen
In dieser Anlage werden folgende Akronyme verwendet:
| DOP | Dilution of Precision (Verschlechterung der Genauigkeit) |
| EGF | Elementary file GNSS Facility (Elementardatei GNSS-Ausrüstung) |
| EGNOS | European Geostationary Navigation Overlay Service (Europäische Erweiterung des geostationären Navigationssystems) |
| GNSS | Global Navigation Satellite System (Globales Satellitennavigationssystem) |
| GSA | GPS DOP und aktive Satelliten |
| HDOP | Horizontal Dilution of Precision (Horizontalgenauigkeit) |
| ICD | Interface Control Document (Schnittstellendokument) |
| NMEA | National Marine Electronics Association (US-amerikanische Vereinigung für Marineelektronik) |
| PDOP | Position Dilution of Precision (Positionsgenauigkeit) |
| RMC | Recommended Minimum Specific (Empfohlener minimaler spezifischer Datensatz) |
| SIS | Signal in Space (Signal im Raum) |
| VDOP | Vertical Dilution of Precision (Vertikalgenauigkeit) |
| VU | Fahrzeugeinheit |
2. Spezifikation des GNSS-Empfängers
Unabhängig von der Konfiguration des intelligenten Fahrtenschreibers - mit oder ohne externer GNSS-Ausrüstung - ist die Bereitstellung präziser und verlässlicher Positionsbestimmungsinformationen eine wesentliche Voraussetzung für den effektiven Betrieb des intelligenten Fahrtenschreibers. Daher sollte seine Kompatibilität mit den Diensten, die gemäß der Verordnung (EU) Nr. 1285/2013 des Europäischen Parlaments und des Rates durch das Galileo-Programm und das Programm zur Europäischen Erweiterung des geostationären Navigationssystems (EGNOS) bereitgestellt werden, verlangt werden 1. Bei dem im Rahmen des Galileo-Programms eingerichteten System handelt es sich um ein unabhängiges globales Satellitennavigationssystem, bei dem im Rahmen von EGNOS eingerichteten System hingegen um ein regionales Satellitennavigationssystem zur Verbesserung der Qualität des GPS-Signals.
GNS_2 Die Hersteller müssen gewährleisten, dass die GNSS-Empfänger in den intelligenten Fahrtenschreibern mit den durch die Galileo- und EGNOS-Systeme bereitgestellten Positionsbestimmungsdiensten kompatibel sind. Die Hersteller können außerdem die Kompatibilität mit anderen Satellitennavigationssystemen gewährleisten.
GNS_3 Der GNSS-Empfänger muss fähig sein, die Authentisierung im Offenen Dienst von Galileo zu unterstützen, sofern dieser Dienst vom Galileo-System erbracht und von den Herstellern der GNSS-Empfänger unterstützt wird. Für intelligente Fahrtenschreiber, die auf den Markt gebracht wurden, bevor die vorstehenden Bedingungen erfüllt sind und die nicht fähig sind, die Authentisierung im Offenen Dienst von Galileo zu unterstützen, ist jedoch keine Nachrüstung vorgeschrieben.
3. NMEA-Datensätze18
In diesem Abschnitt werden die NMEA-Datensätze beschrieben, die für das Funktionieren des intelligenten Fahrtenschreibers verwendet werden. Dieser Abschnitt gilt für die Konfiguration des intelligenten Fahrtenschreibers sowohl mit als auch ohne externe GNSS-Ausrüstung.
GNS_4 Die Standortdaten basieren auf dem von der NMEa empfohlenen minimalen spezifischen Datensatz (Recommended Minimum Specific, RMC) für das GNSS, der die Positionsinformation (Breite, Länge), die Zeit im UTC-Format (hhmmss.ss), die Geschwindigkeit in Knoten über Grund sowie zusätzliche Werte umfasst.
Der RMC-Datensatz weist folgendes Format auf (gemäß Norm NMEa V4.1):
Abbildung 2 Struktur des RMC-Datensatzes
Der Status zeigt an, ob das GNSS-Signal verfügbar ist. Solange der Statuswert nicht auf a gesetzt ist, können die empfangenen Daten (z.B. Uhrzeit oder Breite/Länge) nicht verwendet werden, um die Position des Fahrzeugs in der VU aufzuzeichnen.
Die Auflösung der Position basiert auf dem oben beschriebenen RMC-Datensatzformat. Der erste Teil der Felder 3) und 5) wird verwendet, um die Gradwerte darzustellen. Der Rest dient dazu, die Minuten mit drei Dezimalzahlen darzustellen. Die Auflösung ist also 1/1 000 Minute oder 1/60 000 Grad (da eine Minute 1/60 Grad ist).
GNS_5 Die Fahrzeugeinheit muss die Positionsinformation zur Breite und Länge mit einer Auflösung von 1/10 Minute oder 1/600 Grad in der VU-Datenbank speichern, wie in Anlage 1 für GeoCoordinates beschrieben.
Der Befehl GPS DOP und aktive Satelliten (GSA) kann von der VU verwendet werden, um die Signalverfügbarkeit und -genauigkeit zu bestimmen und aufzuzeichnen. Die HDOP dient insbesondere dazu, die Genauigkeit der aufgezeichneten Standortdaten anzugeben (siehe 4.2.2). Die VU speichert den Wert der Horizontalgenauigkeit (HDOP), der als niedrigster der in den verfügbaren GNSS-Systemen erfassten HDOP-Werte berechnet wird.
Die ID des GNSS gibt für jede GNSS-Konstellation und satellitengestützte Ergänzungssysteme (Satellite-based Augmentation System, SBAS) die entsprechende NMEA-ID an.
Abbildung 3 Struktur des GSA-Datensatzes
GNS_6 Der GSA-Datensatz muss unter der Datensatznummer '02' bis '06' gespeichert werden.
GNS_7 Die maximale Größe der NMEA-Datensätze (z.B. RMC, GSa oder sonstige) für den Befehl Read Record beträgt 85 Bytes (siehe Tabelle 1).
4. Fahrzeugeinheit mit externer GNSS-Ausrüstung
4.1. Konfiguration
4.1.1 Hauptkomponenten und Schnittstellen
In dieser Konfiguration ist der GNSS-Empfänger Teil der externen GNSS-Ausrüstung.
GNS_8 Die externe GNSS-Ausrüstung muss über eine spezielle Fahrzeugschnittstelle eingeschaltet werden.
GNS_9 Die externe GNSS-Ausrüstung muss folgende Komponenten umfassen (siehe Abbildung 4):
GNS_10 Die externe GNSS-Ausrüstung besitzt mindestens die folgenden externen Schnittstellen:
GNS_11 In der VU bildet der VU Secure Transceiver das andere Ende der sicheren Kommunikation mit dem GNSS Secure Transceiver und muss ISO/IEC 7816-4:2013 für die Verbindung zur externen GNSS-Ausrüstung unterstützen.
GNS_12 Hinsichtlich der physischen Aspekte der Kommunikation mit der externen GNSS-Ausrüstung muss die Fahrzeugeinheit ISO/IEC 7816-12:2005 oder einen anderen Standard unterstützen, der ISO/IEC 7816-4:2013 unterstützt (siehe 4.2.1).
4.1.2 Zustand der externen GNSS-Ausrüstung am Ende der Produktion
GNS_13 Die externe GNSS-Ausrüstung muss ab Werk folgende Werte im nichtflüchtigen Speicher des GNSS Secure Transceivers gespeichert haben:
4.2. Kommunikation zwischen der externen GNSS-Ausrüstung und der Fahrzeugeinheit
4.2.1 Kommunikationsprotokoll18
GNS_14 Das Protokoll der Kommunikation zwischen der externen GNSS-Ausrüstung und der Fahrzeugeinheit muss drei Funktionen unterstützen:
GNS_15 Das Kommunikationsprotokoll muss auf der Norm ISO/IEC 7816-4:2013 beruhen, wobei der VU Secure Transceiver den Master und der GNSS Secure Transceiver den Slave bildet. Die physische Verbindung zwischen der externen GNSS-Ausrüstung und der Fahrzeugeinheit basiert auf ISO/IEC 7816-12:2005 oder einem anderen Standard, der ISO/IEC 7816-4:2013 unterstützt.
GNS_16 Im Kommunikationsprotokoll müssen erweiterte Längenfelder nicht unterstützt werden.
GNS_17 Das Kommunikationsprotokoll nach ISO 7816 (sowohl *-4:2013 als auch *-12:2005) zwischen der externen GNSS-Ausrüstung und der VU muss auf T=1 eingestellt sein.
GNS_18 Im Hinblick auf die Funktionen 1) Erfassen und Verteilen von GNSS-Daten, 2) Erfassen der Konfigurationsdaten der externen GNSS-Ausrüstung und 3) Verwaltungsprotokoll muss der GNSS Secure Transceiver eine Chipkarte mit einer Dateisystemarchitektur simulieren, die sich aus einem Wurzelverzeichnis (Master File, MF), einer Verzeichnisdatei (Dedicated File, DF) mit Anwendungskennung gemäß Spezifikation in Anlage 1 Kapitel 6.2 ('FF 44 54 45 47 4D') und mit 3 EF, die Zertifikate enthalten, sowie aus einer Elementardatei (EF.EGF) mit Dateikennung '2F2F' gemäß Beschreibung in Tabelle 1 zusammensetzt.
GNS_19 Der GNSS Secure Transceiver muss die vom GNSS-Empfänger kommenden Daten und die Konfiguration in der Elementardatei EF.EGF speichern. Es handelt sich hierbei um einen linearen Datensatz von variabler Länge mit der Kennung '2F2F' im Hexadezimalformat.
GNS_20 Der GNSS Secure Transceiver muss für die Speicherung der Daten einen Speicher verwenden und mindestens 20 Millionen Schreib/Lese-Zyklen durchführen können. Von diesem Aspekt abgesehen bleiben das Innendesign und die Implementierung des GNSS Secure Transceivers dem Hersteller überlassen.
Das Mapping der Datensatznummern und Daten geht aus Tabelle 1 hervor. Es ist zu beachten, dass es fünf GSA-Datensätze für die GNSS-Konstellationen und satellitengestützte Ergänzungssysteme (Satellite-based Augmentation System, SBAS) gibt.
GNS_21 Die Dateistruktur geht aus Tabelle 1 hervor. Für die Zugriffsbedingungen (ALW, NEV, SM-MAC) siehe Anlage 2 Kapitel 3.5.
Tabelle 1: Dateistruktur
| Zugriffsbedingungen | ||||
| Datei | Dateikennung | Lesen | Aktualisieren | Verschlüsselt |
| MF | 3F00 | |||
| EF.ICC | 0002 | ALW | NEV (durch VU) |
Nein |
| DF GNSS-Ausrüstung | 0501 | ALW | NEV | Nein |
EF EGF_MACertificate |
C100 | ALW | NEV | Nein |
EF CA_Certificate |
C108 | ALW | NEV | Nein |
EF Link_Certificate |
C109 | ALW | NEV | Nein |
EF.EGF |
2F2F | SM-MAC | NEV (durch VU) |
Nein |
| Datei/Datenelement | Datensatz Nr. | Größe (Bytes) | Standardwerte | |
| Min. | Max. | |||
| MF | 552 | 1.031 | ||
EF.ICC |
||||
sensorGNSSSerialNumber |
8 | 8 | ||
DF GNSS-Ausrüstung |
612 | 1.023 | ||
EF EGF_MACertificate |
204 | 341 | ||
EGFCertificate |
204 | 341 | {00..00} | |
EF CA_Certificate |
204 | 341 | ||
Member StateCertificate |
204 | 341 | {00..00} | |
EF Link_Certificate |
204 | 341 | ||
LinkCertificate |
204 | 341 | {00..00} | |
EF.EGF |
||||
RMC NMEA-Datensatz |
'01' | 85 | 85 | |
1. GSa NMEA-Datensatz |
'02' | 85 | 85 | |
2. GSa NMEA-Datensatz |
'03' | 85 | 85 | |
3. GSa NMEA-Datensatz |
'04' | 85 | 85 | |
4. GSa NMEA-Datensatz |
'05' | 85 | 85 | |
5. GSa NMEA-Datensatz |
'06' | 85 | 85 | |
Erweiterte Seriennummer der externen GNSS-Ausrüstung gemäß Anlage 1 als sensorGNSSSerialNumber. |
'07' | 8 | 8 | |
Kennung des Betriebssystems des GNSS Secure Transceiver gemäß Anlage 1 als SensorOSIdentifier. |
'08' | 2 | 2 | |
Typgenehmigungsnummer der externen GNSS-Ausrüstung gemäß Anlage 1 als SensorExternalGNSSApproval Number. |
'09' | 16 | 16 | |
Kennung der Sicherheitskomponente der externen GNSS-Ausrüstung gemäß Anlage 1 als Sensor ExternalGNSSSCIdentifier. |
'10' | 8 | 8 | |
RFU Für künftige Anwendungen reserviert |
von '11' bis 'FD' | |||
4.2.2 Sichere Übertragung von GNSS-Daten18
GNS_22 Die sichere Übertragung von GNSS-Positionsdaten ist nur unter den folgenden Bedingungen zulässig:
GNS_23 Alle T Sekunden (wobei T kleiner/gleich 10 ist), sofern nicht eine Koppelung oder gegenseitige Authentisierung und Sitzungsschlüsselvereinbarung erfolgen, fordert die VU von der externen GNSS-Ausrüstung die Positionsdaten auf Grundlage des folgenden Datenflusses an:
4.2.3 Struktur des Befehls Read Record
Dieser Abschnitt beschreibt die Struktur des Befehls Read Record im Einzelnen. Secure Messaging (reiner Authentisierungsmodus) wird gemäß der Beschreibung in Anlage 11 (Gemeinsame Sicherheitsmechanismen) hinzugefügt.
GNS_24 Der Befehl muss das Secure Messaging (reiner Authentisierungsmodus) unterstützen, siehe Anlage 11.
GNS_25 Befehlsnachricht
| Byte | Länge | Wert | Beschreibung |
| CLA | 1 | '0Ch' | Secure Messaging angefordert. |
| INS | 1 | 'B2h' | Read Record |
| P1 | 1 | 'XXh' | Datensatznummer ('00' verweist auf den aktuellen Datensatz) |
| P2 | 1 | '04h' | Lesen des Datensatzes mit der in P1 angegebenen Datensatznummer |
| Le | 1 | 'XXh' | Erwartete Datenlänge. Anzahl der zu lesenden Bytes. |
GNS_26 Der in P1 angegebene Datensatz wird zum aktuellen Datensatz.
| Byte | Länge | Wert | Beschreibung |
| #1-#X | X | 'XX..XXh' | Gelesene Daten |
| SW | 2 | 'XXXXh' | Statusbytes (SW1, SW2) |
GNS_27 Der GNSS Secure Transceiver muss die folgenden, in Anlage 2 spezifizierten Befehle für Fahrtenschreiber der 2. Generation unterstützen:
| Befehl | Referenzdokument |
| Select | Anlage 2 Kapitel 3.5.1 |
| Read Binary | Anlage 2 Kapitel 3.5.2 |
| Get Challenge | Anlage 2 Kapitel 3.5.4 |
| PSO: Verify Certificate | Anlage 2 Kapitel 3.5.7 |
| External Authenticate | Anlage 2 Kapitel 3.5.9 |
| General Authenticate | Anlage 2 Kapitel 3.5.10 |
| MSE:SET | Anlage 2 Kapitel 3.5.11 |
4.3. Kopplung, gegenseitige Authentisierung und Sitzungsschlüsselvereinbarung der externen GNSS-Ausrüstung mit der Fahrzeugeinheit
Kopplung, gegenseitige Authentisierung und Sitzungsschlüsselvereinbarung zwischen externer GNSS-Ausrüstung und Fahrzeugeinheit werden in Anlage 11, Gemeinsame Sicherheitsmechanismen, Kapitel 11, beschrieben.
4.4. Fehlerbehandlung
In diesem Abschnitt wird erläutert, wie mögliche Fehlerzustände der externen GNSS-Ausrüstung behandelt und in der VU aufgezeichnet werden.
4.4.1 Kommunikationsfehler mit der externen GNSS-Ausrüstung18
GNS_28 Kann die VU länger als 20 Minuten durchgehend nicht mit der gekoppelten externen GNSS-Ausrüstung kommunizieren, muss die VU ein Ereignis des Typs EventFault type Enum '0E'H Communication error with the external GNSS facility (Kommunikationsfehler mit der externen GNSS-Ausrüstung) und mit dem Zeitstempel der aktuellen Zeit aufzeichnen. Das Ereignis wird nur generiert, wenn die folgenden beiden Bedingungen erfüllt sind: a) der intelligente Fahrtenschreiber befindet sich nicht im Kalibrierungsmodus und b) das Fahrzeug bewegt sich. In diesem Kontext wird ein Kommunikationsfehler ausgelöst, wenn der VU Secure Transceiver im Anschluss an eine Anforderungsnachricht gemäß 4.2 keine Antwortnachricht erhält.
4.4.2 Verletzung der physischen Integrität der externen GNSS-Ausrüstung18
GNS_29 Wenn bei der externen GNSS-Ausrüstung eine Sicherheitsverletzung stattgefunden hat, muss der GNSS Secure Transceiver seinen gesamten Speicher löschen, einschließlich des kryptografischen Materials. Gemäß GNS_25 und GNS_26 muss die VU einen Eingriff erkennen, wenn die Antwort den Status '6690' aufweist. Die VU generiert dann ein Ereignis des Typs EventFault type Enum '19'H Tamper detection of GNSS (Manipulationserkennung beim GNSS). Alternativ kann die externe GNSS-Ausrüstung auch auf keine externen Anfragen mehr antworten.
4.4.3 Fehlende Positionsdaten des GNSS-Empfängers18
GNS_30 Wenn der GNSS Secure Transceiver länger als 3 Stunden durchgehend keine Daten vom GNSS-Empfänger erhält, generiert der GNSS Secure Transceiver auf den Befehl READ RECORD eine Antwortnachricht mit der RECORD-Nummer '01' und einem Datenfeld von 12 Bytes, die alle auf 0xFF gesetzt sind. Bei Erhalt der Antwortnachricht mit diesem Wert im Datenfeld muss die VU ein Ereignis des Typs EventFault type Enum '0D'H Absence of position information from GNSS receiver (Fehlende Positionsdaten des GNSS-Empfängers) mit einem Zeitstempel des aktuellen Zeitwerts generieren und aufzeichnen, wenn die folgenden beiden Bedingungen erfüllt sind: a) der intelligente Fahrtenschreiber befindet sich nicht im Kalibrierungsmodus und b) das Fahrzeug bewegt sich.
4.4.4 Abgelaufenes Zertifikat der externen GNSS-Ausrüstung18
GNS_31 Wenn die VU erkennt, dass das EGF-Zertifikat zur gegenseitigen Authentisierung nicht mehr gültig ist, muss die VU ein Kontrollgerät-Ereignis des Typs EventFault type Enum '1B'H External GNSS facility certificate expired (Abgelaufenes Zertifikat der externen GNSS-Ausrüstung) mit einem Zeitstempel des aktuellen Zeitwerts generieren und aufzeichnen. Die VU verwendet weiterhin die erhaltenen GNSS-Positionsdaten.
Abbildung 4 Schema der externen GNSS-Ausrüstung.
5. Fahrzeugeinheit ohne externe GNSS-Ausrüstung
5.1. Konfiguration
In dieser Konfiguration befindet sich der GNSS-Empfänger innerhalb der Fahrzeugeinheit, wie in Abbildung 1 beschrieben:
GNS_32 Der GNSS-Empfänger dient als Sender und überträgt NMEA-Datensätze an den als Empfänger dienenden VU-Prozessor mit einer Frequenz von mindestens 1/10 Hz für die zuvor festgelegten NMEA-Datensätze, die mindestens die RMC- und GSA-Datensätze umfassen müssen.
GNS_33 Eine auf dem Fahrzeug angebrachte externe GNSS-Antenne oder eine interne GNSS-Antenne muss mit der VU verbunden sein.
5.2. Fehlerbehandlung
5.2.1 Fehlende Positionsdaten des GNSS-Empfängers18
GNS_34 Erhält die VU mehr als 3 Stunden durchgehend keine Daten vom GNSS-Empfänger, so muss die VU ein Ereignis des Typs EventFault type Enum '0D'H Absence of position information from GNSS receiver (Fehlende Positionsdaten des GNSS-Empfängers) mit einem Zeitstempel des aktuellen Zeitwerts nur generieren und aufzeichnen, wenn die folgenden beiden Bedingungen erfüllt sind: a) der intelligente Fahrtenschreiber befindet sich nicht im Kalibrierungsmodus und b) das Fahrzeug bewegt sich.
6. GNSS-Zeitkonflikt18
Stellt die VU eine Abweichung von mehr als 1 Minute zwischen der Zeit der VU-Zeitmessfunktion und der vom GNSS-Empfänger stammenden Zeit fest, muss die VU ein Ereignis des Typs EventFault type Enum '0B'HTime conflict (GNSS versus VU internal clock) aufzeichnen. Wenn ein Zeitkonflikt-Ereignis ausgelöst wurde, prüft die VU die Zeitabweichung in den nächsten 12 Stunden nicht. Das Ereignis wird nicht ausgelöst, wenn der GNSS-Empfänger innerhalb der letzten 30 Tage kein gültiges GNSS-Signal empfangen konnte.
7. Datenkonflikt Fahrzeugbewegung
GNS_35 Die VU muss einen Datenkonflikt Fahrzeugbewegung (siehe Randnummer 84 in diesem Anhang) mit einem Zeitstempel der aktuellen Zeit auslösen und aufzeichnen, falls die vom Bewegungssensor errechneten Bewegungsdaten von den vom internen GNSS-Empfänger oder der externen GNSS-Ausrüstung errechneten Bewegungsdaten abweicht. Zur Erfassung derartiger Abweichungen wird der Medianwert der Geschwindigkeitsdifferenzen zwischen den verschiedenen Quellen gemäß folgender Erläuterung verwendet:
Der Datenkonflikt Fahrzeugbewegung wird ausgelöst, wenn der Medianwert ununterbrochen für fünf Minuten, in denen Bewegung stattfindet, über 10 km/h liegt. Fakultativ können andere unabhängige Quellen für die Ermittlung von Fahrzeugbewegungsdaten herangezogen werden, um eine noch verlässlichere Erkennung der Manipulation des Fahrtenschreibers zu gewährleisten. (Hinweis: Der Medianwert der letzten 5 Minuten wird verwendet, um dem Risiko von Messausreißern und transienter Messwerte mindern.) Dieses Ereignis darf nicht ausgelöst werden, wenn folgende Bedingungen erfüllt sind: a) während einer Fährüberfahrt/Zugfahrt, b) wenn die Positionsinformation vom GNSS-Empfänger nicht verfügbar ist und c) der Kalibrierungsmodus aktiv ist.
_______
1) Verordnung (EU) Nr. 1285/2013 des Europäischen Parlaments und des Rates vom 11. Dezember 2013 betreffend den Aufbau und den Betrieb der europäischen Satellitennavigationssysteme und zur Aufhebung der Verordnung (EG) Nr. 876/2002 und Verordnung (EG) Nr. 683/2008 des Rates und des Europäischen Parlaments und des Rates (ABl. Nr. L 347 vom 20.12.2013 S. 1).
| ITS-Schnittstelle | Anlage 1318 |
1. Einleitung
In dieser Anlage werden das Design und die Verfahren spezifiziert, die bei der Umsetzung der Schnittstelle zu intelligenten Verkehrssystemen (ITS), wie in Artikel 10 der Verordnung (EU) Nr. 165/2014 (die Verordnung) vorgeschrieben, eingehalten werden müssen.
In der Verordnung wird festgelegt, dass Fahrtenschreiber von Fahrzeugen mit genormten Schnittstellen ausgerüstet werden können, die im Betriebsmodus die Nutzung der vom Fahrtenschreiber aufgezeichneten oder erzeugten Daten durch externe Geräte ermöglichen, sofern die folgenden Voraussetzungen erfüllt sind:
2. Anwendungsbereich18
In dieser Anlage soll festgelegt werden, wie Anwendungen, die auf externen Geräten gehostet werden, mittels Bluetooth®-Verbindung Daten (die Daten) von einem Fahrtenschreiber abrufen können.
Die Daten, die über diese Schnittstelle zur Verfügung stehen, sind in Anhang 1 des vorliegenden Dokuments beschrieben. Diese Schnittstelle verbietet es nicht, sonstige Schnittstellen (z.B. per CAN-Bus) zu implementieren, mit denen die Daten der VU auf andere Fahrzeugverarbeitungseinheiten übertragen werden.
In dieser Anlage wird Folgendes festgelegt:
Folgendes wird in dieser Anlagenicht spezifiziert:
2.1. Akronyme, Definitionen und Notationen
Folgende für diese Anlage spezifische Akronyme und Definitionen werden in dieser Anlage verwendet:
| Kommunikation | Austausch von Informationen/Daten zwischen einer Haupteinheit (d. h. den Fahrtenschreibern) und einer externen Einheit per Bluetooth® über die ITS-Schnittstelle. |
| Daten | Datensätze gemäß Anhang 1. |
| Verordnung | Verordnung (EU) Nr. 165/2014 des Europäischen Parlaments und des Rates vom 4. Februar 2014 über Fahrtenschreiber im Straßenverkehr, zur Aufhebung der Verordnung (EWG) Nr. 3821/85/EWG des Rates über das Kontrollgerät im Straßenverkehr und zur Änderung der Verordnung (EG) Nr. 561/2006 des Europäischen Parlaments und des Rates zur Harmonisierung bestimmter Sozialvorschriften im Straßenverkehr |
| BR | Basic Rate (Basissatz) |
| EDR | Enhanced Data Rate (Erhöhte Datenquote) |
| GNSS | Global Navigation Satellite System (Globales Satellitennavigationssystem) |
| IRK | Identity Resolution Key (Schlüssel zur Identitätsbestimmung) |
| ITS | Intelligentes Verkehrssystem (Intelligent Transport System) |
| LE | Low Energy (Niedrigenergie) |
| PIN | Personal IdentificationNumber (Persönliche Geheimzahl) |
| PUC | Personal Unblocking Code (Persönlicher Code zum Entsperren) |
| SID | Service Identifier (Dienstkennung) |
| SPP | Serial Port Profile (Profil des seriellen Anschlusses) |
| SSP | Secure Simple Pairing (Sichere einfache Koppelung) |
| TRTP | Transfer Request Parameter (Anfrageübertragungsparameter) |
| TREP | Transfer Response Parameter (Antwortübertragungsparameter) |
| VU | Fahrzeugeinheit (Vehicle Unit, VU) |
3. Referenzierte Verordnungen und Normen
Die in dieser Anlage definierte Spezifikation verweist auf die folgenden Verordnungen und Normen im Ganzen oder in Teilen und hängt von diesen ab. In den Klauseln dieser Anlage sind die relevanten Normen oder die relevanten Klauseln der Normen angegeben. Bei Widersprüchen haben die Klauseln dieser Anlage Vorrang.
Auf folgende Verordnungen und Normen wird in dieser Anlage Bezug genommen:
4. Funktionsprinzipien der Schnittstelle
4.1. Voraussetzungen für den Datentransfer über die ITS-Schnittstelle
Die VU ist dafür verantwortlich, die in ihr zu speichernden Daten ohne Einbeziehung der ITS-Schnittstelle zu aktualisieren und auf dem neusten Stand zu halten. Die Mittel, durch die dies erreicht wird, sind VU-intern und werden anderweitig in der Verordnung spezifiziert; diese Anlage enthält keine entsprechende Spezifikation.
4.1.1 Die Daten, die über die ITS-Schnittstelle zur Verfügung gestellt werden
Die VU ist dafür verantwortlich, die Daten in regelmäßigen Abständen, die in den VU-Verfahren festgelegt sind, ohne Einbeziehung der ITS-Schnittstelle zu aktualisieren. Die VU-Daten dienen als Grundlage zur Einspeisung und Aktualisierungder Daten; die Mittel, durch die dies erreicht wird, werden anderweitig inder Verordnung spezifiziert oder, wenn keine entsprechende Spezifikation vorliegt, sind abhängig vom Produktdesign; sie werden nicht in dieser Anlage spezifiziert.
4.1.2 Inhalt der Daten
Der Inhaltder Daten entspricht den Festlegungen aus Anhang 1 dieser Anlage.
4.1.3 ITS-Anwendungen
ITS-Anwendungen nutzen die über die ITS-Schnittstelle bereitgestellten Daten beispielsweise zur Optimierung der Verwaltung der Fahrertätigkeiten unter Einhaltung der Verordnung, zur Feststellung möglicher Störungen des Fahrtenschreibers oder zur Verwendung der GNSS-Daten. Die Spezifikation der Anwendungen fällt nicht in den Aufgabenbereich dieser Anlage.
4.2. Kommunikationseinrichtung18
Der Austauschder Daten mittels der ITS-Schnittstelle erfolgt über eine Bluetooth®-Schnittstelle, die mit Version 4.2 oder höher kompatibel ist. Bluetooth® wird im lizenzfreien ISM-Band (Industrial, Scientific and Medical Band) zwischen 2,4 und 2,485 GHz betrieben. Bluetooth® 4.2 bietet verbesserte Datenschutz- und Sicherheitsmechanismen und steigert sowohl Geschwindigkeit als auch Zuverlässigkeit von Datenübertragungen. Für die Zwecke dieser Spezifikation wird ein Bluetooth®-Gerät der Klasse 2 mit einer Reichweite bis zu 10 Metern genutzt. Weitere Informationen zu Bluetooth® 4.2 finden sich unter www.bluetooth.com (https://www.bluetooth.org/en-us/specification/adopted-specifications?_ga=1.215147412.2083380574.1435305676).
DieKommunikation mit der Kommunikationseinrichtung wird nach Abschluss eines Koppelungsprozesses durch ein autorisiertes Gerät aufgebaut. Da bei Bluetooth® über ein Master/Slave-Modell gesteuert wird, wann und wo Geräte Daten senden können, übernimmt der Fahrtenschreiber die Master-Rolle, während dem externen Gerät die Slave-Rolle zugewiesen wird.
Kommt ein externes Gerät erstmalig in den Sendebereich der VU, kann der Bluetooth®-Koppelungsprozess begonnen werden (siehe auch Anhang 2). Die Geräte tauschen ihre Adressen, Namen, Profile sowie einen gemeinsamen geheimen Schlüssel aus, was es ihnen ermöglicht, sich zukünftig miteinander zu verbinden, wenn sie sich in Reichweite befinden. Nach Abschluss dieses Schritts wird dem externen Gerät vertraut und es kann Datendownloads vom Fahrtenschreiber veranlassen. Zusätzliche Verschlüsselungsmechanismen, die über die Funktionen von Bluetooth® hinausgehen, sind nicht vorgesehen. Sollten allerdings zusätzliche Sicherheitsmaßnahmen erforderlich sein, so müssen diese Anlage 11 Gemeinsame Sicherheitsmechanismen entsprechen.
Das typische Kommunikationsprinzip ist in der folgenden Abbildung dargestellt:
Für die Datenübertragung von der VU auf das externe Gerät wird das SPP (Serial Port Profile) von Bluetooth® genutzt.
4.3. PIN-Autorisierung18
Aus Sicherheitsgründen verlangt die VU ein Autorisierungssystem mittels PIN-Code, das von der Bluetooth-Koppelung getrennt ist. Jede VU muss PIN-Codes mit einer Länge von mindestens 4 Ziffern zur Authentisierung erzeugen können. Jedes Mal, wenn ein externes Gerät eine Koppelung mit der VU vornimmt, muss der korrekte PIN-Code angegeben werden, bevor es Daten empfängt.
Bei erfolgreicher Eingabe der PIN wird das Gerät auf die Whitelist gesetzt. Die Whitelist muss mindestens 64 mit der gegebenen VU gekoppelte Geräte speichern können.
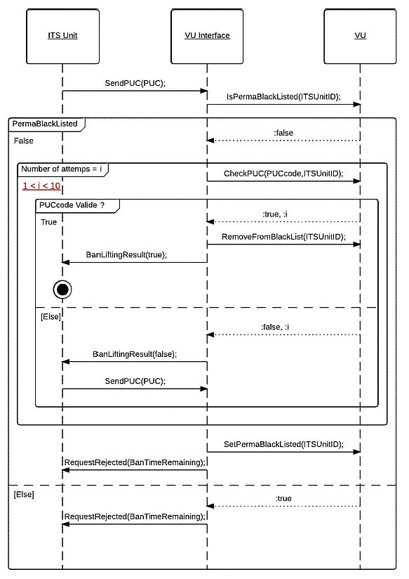
Wird der PIN-Code dreimal hintereinander falsch eingegeben, wird das Gerät vorübergehend auf die Blacklist gesetzt. Solange es sich auf der Blacklist befindet, wird jeder neue Versuch des Geräts zurückgewiesen. Bei wiederholter dreifacher Fehleingabe des PIN-Codes verlängert sich die Sperrzeit zunehmend (siehe Tabelle 1). Durch die Eingabe des korrekten PIN-Codes werden die Sperrzeit und die Anzahl an Versuchen zurückgesetzt. Abbildung 1 in Anhang 2 zeigt das Ablaufdiagramm eines PIN-Validierungsversuchs.
Tabelle 1: Sperrzeit in Abhängigkeit der Menge der Fehleingaben des PIN-Codes in Folge
| Anzahl Fehleingaben in Folge | Sperrzeit |
| 3 | 30 Sekunden |
| 6 | 5 Minuten |
| 9 | 1 Stunde |
| 12 | 24 Stunden |
| 15 | Dauerhaft |
Wird der PIN-Code fünfzehnmal hintereinander (5 x 3) falsch eingegeben, wird die ITS-Einheit dauerhaft auf die Blacklist gesetzt. Eine dauerhafte Sperrung kann nur durch Eingabe des korrekten PUC-Codes aufgehoben werden.
Der PUC-Code besteht aus 8 Ziffern und wird zusammen mit der VU durch den Hersteller bereitgestellt. Bei zehnmaliger Fehleingabe des PUC-Codes in Folge wird die ITS-Einheit unwiderruflich auf die Blacklist gesetzt.
Der Hersteller kann es optional ermöglichen, den PIN-Code direkt über die VU zu ändern, der PUC-Code jedoch muss unabänderlich sein. Besteht die Möglichkeit zur Änderung des PIN-Codes, so muss der aktuelle PIN-Code direkt in der VU eingegeben werden.
Darüber hinaus müssen alle Geräte in der Whitelist gespeichert bleiben, bis der Benutzer sie manuell entfernt (beispielsweise über die Mensch-Maschine-Schnittstelle der VU oder mit anderen Mitteln). Verlorene oder gestohlene ITS-Einheiten können dabei von der Whitelist entfernt werden. Ebenso müssen alle ITS-Einheiten, die den Bluetooth-Verbindungsbereich für mehr als 24 Stunden verlassen, automatisch aus der Whitelist der VU gelöscht werden und beim nächsten Verbindungsaufbau erneut den korrekten PIN-Code angeben.
Das Format der Nachrichten zwischen der VU-Schnittstelle und der VU ist nicht vorgegeben, sondern kann vom Hersteller festgelegt werden. Letzterer muss allerdings sicherstellen, dass das Nachrichtenformat zwischen der ITS-Einheit und der VU-Schnittstelle eingehalten wird (siehe ASN.1-Spezifikationen).
Bei allen Datenanforderungen müssen die Sicherheitsangaben des Senders vor jeglicher Verarbeitung ordnungsgemäß verifiziert werden. Abbildung 2 von Anhang 2 zeigt das Ablaufdiagramm für dieses Verfahren. Alle Geräte auf der Blacklist müssen automatisch abgelehnt werden; Geräte, die weder auf der Blacklist noch auf der Whitelist verzeichnet sind, müssen eine PIN-Aufforderung erhalten, der das betreffende Gerät entsprechen muss, bevor es die Datenanforderung erneut senden kann.
4.4. Nachrichtenformat18
Alle zwischen ITS-Gerät und der VU-Schnittstelle ausgetauschten Nachrichten sind mit einer dreiteiligen Struktur formatiert, die sich zusammensetzt aus dem Kopf, bestehend aus einem Zielbyte (TGT), einem Quellbyte (SRC) und einem Längenbyte (LEN),
dem Datenfeld, bestehend aus einem Service-Identifier-Byte (SID) und einer variablen Anzahl von Datenbytes (maximal 255).
Das Prüfsummenbyte ist die 1-Byte-Summenreihe modulo 256 aller Bytes der Nachricht außer CS selbst.
Die Nachricht muss dem Big-Endian-Format entsprechen.
Tabelle 2: Allgemeines Nachrichtenformat
| Kopf | Datenfeld | Prüfsumme | ||||||
| TGT | SRC | LEN | SID | TRTP | CC | CM | DATA | CS |
| 3 Bytes | Max. 255 Bytes | 1 Byte | ||||||
Kopf
TGT und SRC: die Kennung der Ziel- (TGT) und Quellgeräte (SRC) der Nachricht. Die Standardkennung der VU-Schnittstelle lautet "EE" und kann nicht geändert werden. Für ihre erste Nachricht des Kommunikationsvorgangs nutzt die ITS-Einheit die Standardkennung "A0". Anschließend weist die VU-Schnittstelle der ITS-Einheit eine eindeutige Kennung zu und setzt die ITS-Einheit für zukünftige Nachrichten im Verlauf des Vorgangs über diese Kennung in Kenntnis.
Das LEN-Byte berücksichtigt nur den "DATA"-Teil des Datenfelds (siehe Tabelle 2), die ersten 4 Bytes sind impliziert.
Die VU-Schnittstelle bestätigt die Authentizität des Senders der Nachricht durch Gegenkontrolle der eigenen IDList anhand der Bluetooth-Daten, indem sie überprüft, ob sich die ITS-Einheit, die unter der angegebenen Kennung eingetragen ist, aktuell innerhalb der Reichweite der Bluetooth-Verbindung befindet.
Datenfeld
Neben der SID enthält das Datenfeld weitere Parameter: einen Anfrageübertragungsparameter (Transfer Request Parameter, TRTP) sowie Zählbytes.
Falls mehr Daten zu verarbeiten sind als Raum in einer Einzelnachricht zur Verfügung steht, werden sie in mehrere Teilnachrichten aufgeteilt. Jede Teilnachricht weist den gleichen Kopf und die gleiche SID auf, enthält aber einen 2-Byte-Zähler, d. h. Counter Current (CC) und Counter Max (CM), zur Angabe der Teilnachrichtnummer. Damit Fehlerprüfung und Abbruch möglich sind, bestätigt das Empfangsgerät jede Teilnachricht. Das Empfangsgerät kann die Teilnachricht annehmen, ihre erneute Übertragung anfordern sowie das Sendegerät zum Neubeginn oder zum Abbruch der Übertragung auffordern.
Bei Nichtverwendung wird CC und CM der Wert 0xFF zugewiesen.
Beispielsweise wird die nachstehende Nachricht
| headER | SID | TRTP | CC | CM | DATA | CS |
| 3 Bytes | Länger als 255 Bytes | 1 Byte | ||||
wie folgt übertragen:
| headER | SID | TRTP | 01 | n | DATA | CS |
| 3 Bytes | 255 Bytes | 1 Byte | ||||
| headER | SID | TRTP | 02 | n | DATA | CS |
| 3 Bytes | 255 Bytes | 1 Byte | ||||
...
| headER | SID | TRTP | N | N | DATA | CS |
| 3 Bytes | Max. 255 Bytes | 1 Byte | ||||
Tabelle 3 enthält die Nachrichten, die die VU und die ITS-Einheit austauschen können sollen. Der Inhalt jedes Parameters ist als Hexadezimalwert angegeben. Zur besseren Übersichtlichkeit sind CC und CM in dieser Tabelle nicht angegeben. Für das vollständige Format siehe oben.
Tabelle 3: Detaillierter Inhalt der Nachricht
| Nachricht | Kopf | DATA | Prüfsumme | ||||
| TGT | SRC | LEN | SID | TRTP | DATA | ||
| RequestPIN | ITSID | EE | 00 | 01 | FF | ||
| SendITSID | ITSID | EE | 01 | 02 | FF | ITSID | |
| SendPIN | EE | ITSID | 04 | 03 | FF | 4*INTEGER (0..9) | |
| PairingResult | ITSID | EE | 01 | 04 | FF | BOOLEAN (T/F) | |
| SendPUC | EE | ITSID | 08 | 05 | FF | 8*INTEGER (0..9) | |
| BanLiftingResult | ITSID | EE | 01 | 06 | FF | BOOLEAN (T/F) | |
| RequestRejected | ITSID | EE | 08 | 07 | FF | Time | |
| RequestData | |||||||
| standardTachData | EE | ITSID | 01 | 08 | 01 | ||
| personalTachData | EE | ITSID | 01 | 08 | 02 | ||
| gnssData | EE | ITSID | 01 | 08 | 03 | ||
| standardEventData | EE | ITSID | 01 | 08 | 04 | ||
| personalEventData | EE | ITSID | 01 | 08 | 05 | ||
| standardFaultData | EE | ITSID | 01 | 08 | 06 | ||
| manufacturerData | EE | ITSID | 01 | 08 | 07 | ||
| RequestAccepted | ITSID | EE | Len | 09 | TREP | Daten | |
| DataUnavailable | |||||||
| No data available | ITSID | EE | 02 | 0A | TREP | 10 | |
| Personal data not shared | ITSID | EE | 02 | 0A | TREP | 11 | |
| NegativeAnswer | |||||||
| General reject | ITSID | EE | 02 | 0B | SID Req | 10 | |
| Service not supported | ITSID | EE | 02 | 0B | SID Req | 11 | |
| Sub function not supported | ITSID | EE | 02 | 0B | SID Req | 12 | |
| Incorrect message length | ITSID | EE | 02 | 0B | SID Req | 13 | |
| Conditions not correct or request sequence error | ITSID | EE | 02 | 0B | SID Req | 22 | |
| Request out of range | ITSID | EE | 02 | 0B | SID Req | 31 | |
| Response pending | ITSID | EE | 02 | 0B | SID Req | 78 | |
| ITSID Mismatch | ITSID | EE | 02 | 0B | SID Req | FC | |
| ITSID Not Found | ITSID | EE | 02 | 0B | SID Req | FB | |
RequestPIN (SID 01)
Diese Nachricht wird durch die VU-Schnittstelle ausgegeben, wenn eine ITS-Einheit, die weder auf der Whitelist noch auf der Blacklist eingetragen ist, eine Datenanforderung sendet.
SendITSID (SID 02)
Diese Nachricht wird durch die VU-Schnittstelle immer dann ausgegeben, wenn ein neues Gerät eine Anforderung sendet. Dieses Gerät verwendet die Standardkennung "A0", bevor ihm für den Kommunikationsvorgang eine eindeutige Kennung zugewiesen wird.
SendPIN (SID 03)
Diese Nachricht wird durch die ITS-Einheit ausgegeben, um durch die VU-Schnittstelle auf die Whitelist gesetzt zu werden. Beim Inhalt dieser Nachricht handelt es sich um einen aus 4 Ganzzahlen zwischen 0 und 9 bestehenden Code.
PairingResult (SID 04)
Diese Nachricht wird durch die VU-Schnittstelle ausgegeben, um die ITS-Einheit darüber in Kenntnis zu setzen, ob der übermittelte PIN-Code korrekt war. Beim Inhalt der Nachricht handelt es sich um eine boolesche Variable mit dem Wert "True", wenn der PIN-Code korrekt war, und andernfalls mit dem Wert "False".
SendPUC (SID 05)
Diese Nachricht wird durch die ITS-Einheit ausgegeben, um von der der Blacklist der VU-Schnittstelle gelöscht zu werden. Beim Inhalt dieser Nachricht handelt es sich um einen aus 8 Ganzzahlen zwischen 0 und 9 bestehenden Code.
BanLiftingResult (SID 06)
Diese Nachricht wird durch die VU-Schnittstelle ausgegeben, um die ITS-Einheit darüber in Kenntnis zu setzen, ob der übermittelte PUC-Code korrekt war. Beim Inhalt der Nachricht handelt es sich um eine boolesche Variable mit dem Wert "True", wenn der PUC-Code korrekt war, und andernfalls mit dem Wert "False".
RequestRejected (SID 07)
Diese Nachricht wird durch die VU-Schnittstelle als Antwort auf alle Nachrichten einer auf der Blacklist befindlichen ITS-Einheit mit Ausnahme von "SendPUC" ausgegeben. In der Nachricht wird angegeben, wie lange die ITS-Einheit noch auf der Blacklist verbleibt; dies geschieht im Sequenzformat "Zeit" gemäß Anhang 3.
RequestData (SID 08)
Diese Nachricht für den Zugriff auf Daten wird durch die ITS-Einheit ausgegeben. Mit dem Byte Transfer Request Parameter (TRTP) wird der benötigte Datentyp angegeben. Es gibt verschiedene Datentypen:
Für weitere Informationen zu den Inhalten jedes Datentyps siehe Anhang 3 dieser Anlage.
Nähere Informationen zum Format und Inhalt der GNSS-Daten entnehmen Sie Anlage 12.
Siehe Anhang IB und IC für weitere Informationen zu Ereignisdatencodes und Störungen.
RequestAccepted (SID 09)
Diese Nachricht wird durch die VU-Schnittstelle ausgegeben, wenn die "RequestData"-Nachricht einer ITS-Einheit akzeptiert wurde. Diese Nachricht beinhaltet einen 1-Byte-TREP, nämlich das TRTP-Byte der zugehörigen RequestData-Nachricht, sowie alle Daten des angeforderten Typs.
DataUnavailable (SID 0A)
Diese Nachricht wird durch die VU-Schnittstelle ausgegeben, wenn aus bestimmten Gründen die angeforderten Daten nicht zur Übermittlung an eine auf der Whitelist befindliche ITS-Einheit verfügbar sind. Diese Nachricht beinhaltet einen 1-Byte-TREP (den TRTP der angeforderten Daten) sowie einen der in Tabelle 3 aufgeführten 1-Byte-Fehlercodes. Folgende Codes stehen zur Verfügung:
NegativeAnswer (SID 0B)
Diese Nachrichten werden durch die VU-Schnittstelle ausgegeben, wenn eine Anfrage aus einem anderen Grund als der Nichtverfügbarkeit der Daten nicht erfüllt werden kann. Ursache für diese Art von Nachrichten sind im Allgemeinen - aber nicht immer - fehlerhafte Anfrageformate (Länge, SID, ITSID ...). Der TRTP im Datenfeld beinhaltet die SID der Anfrage. Das Datenfeld enthält einen Code zur Identifizierung des Grunds für eine negative Antwort. Folgende Codes stehen zur Verfügung:
In den Zeilen 1 bis 72 ( FormatMessageModule) des ASN.1-Codes in Anhang 3 wird das Nachrichtenformat wie in Tabelle 3 beschrieben spezifiziert. Nähere Angaben zum Nachrichteninhalt werden weiter unten gemacht.
4.5. Zustimmung des Fahrers
Alle verfügbaren Daten werden als allgemein oder persönlich klassifiziert. Auf persönliche Daten darf nur zugegriffen werden, wenn das Einverständnis des Fahrers vorliegt, dass die persönlichen Daten des Fahrtenschreibers das Fahrzeugnetzwerk zugunsten von Drittanbieteranwendungen verlassen dürfen.
Die Zustimmung des Fahrers wird beim ersten Einstecken einer bestimmten Fahrer- oder Werkstattkarte gegeben, die der Fahrzeugeinheit zu diesem Zeitpunkt unbekannt ist; hierzu wird der Karteninhaber aufgefordert, der Ausgabe persönlicher Fahrtenschreiberdaten über die optionale ITS-Schnittstelle zuzustimmen (siehe auch Anhang IC Abschnitt 3.6.2).
Der Zustimmungsstatus (aktiviert/deaktiviert) wird im Speicher des Fahrtenschreibers aufgezeichnet.
Bei mehreren Fahrern werden nur die persönlichen Daten derjenigen Fahrer mit der ITS-Schnittstelle ausgetauscht, die hierzu ihre Zustimmung gegeben haben. Gibt es beispielsweise zwei Fahrer für ein Fahrzeug und hat nur einer von ihnen zugestimmt, dass seine persönlichen Daten weitergegeben werden, so werden die persönlichen Daten des anderen Fahrers nicht weitergegeben.
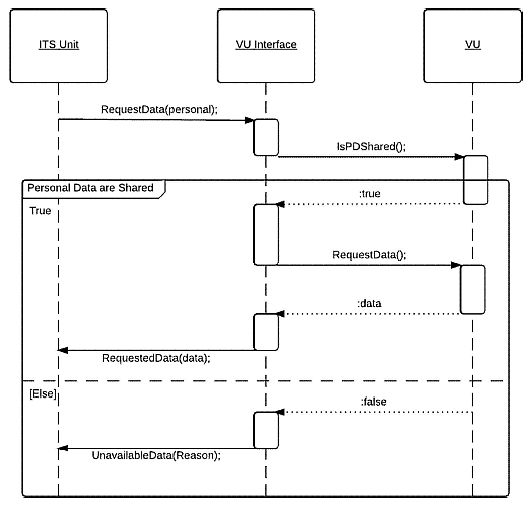
4.6. Abrufen allgemeiner Daten
Abbildung 3 von Anhang 2 zeigt die Ablaufdiagramme einer gültigen Anforderung seitens der ITS-Einheit für den Zugriff auf allgemeine Daten. Die ITS-Einheit ist ordnungsgemäß auf der Whitelist eingetragen und fordert keine persönlichen Daten an, weshalb keine weitere Verifizierung erforderlich ist. Die Diagramme setzen voraus, dass das in Abbildung 2 von Anhang 2 dargestellte korrekte Verfahren bereits befolgt wurde. Sie entsprechen dem grauen KastenREQUEST TREATMENT (Verarbeitung anfordern) in Abbildung 2.
Unter den verfügbaren Daten gelten folgende Daten als allgemein:
4.7. Abrufen persönlicher Daten
Abbildung 4 von Anhang 2 zeigt das Ablaufdiagramm die Verarbeitung von Anfragen zu persönlichen Daten. Wie bereits angegeben, übermittelt die VU-Schnittstelle nur dann persönliche Daten, wenn der Fahrer hierzu seine ausdrückliche Zustimmung gegeben hat (siehe auch 4.5). Andernfalls muss die Anforderung automatisch zurückgewiesen werden.
Unter den verfügbaren Daten gelten folgende Daten als persönlich:
4.8. Abrufen von Ereignis- und Störungsdaten
ITS-Einheiten müssen Ereignisdaten anfordern können, die die Liste aller unerwarteten Ereignisse beinhalten. Diese Daten gelten als allgemein oder persönlich, siehe Anhang 3. Der Inhalt jedes Ereignisses entspricht der in Anhang 1 dieser Anlage bereitgestellten Dokumentation.
| 1) Liste der über die ITS-Schnittstelle verfügbaren Daten | Anhang 118 |
| Daten | Quelle | Datenklassifizierung (persönlich/nicht persönlich) |
| Vehicle Identification Number | Fahrzeugeinheit | nicht persönlich |
| Calibration Date | Fahrzeugeinheit | nicht persönlich |
| TachographVehicleSpeed speed instant t | Fahrzeugeinheit | persönlich |
| Driver1WorkingState Selector driver | Fahrzeugeinheit | persönlich |
| Driver2WorkingState | Fahrzeugeinheit | persönlich |
| DriveRecognize Speed Threshold detected | Fahrzeugeinheit | nicht persönlich |
| Driver1TimeRelatedStates Weekly day time | Fahrerkarte | persönlich |
| Driver2TimeRelatedStates | Fahrerkarte | persönlich |
| DriverCardDriver1 | Fahrzeugeinheit | nicht persönlich |
| DriverCardDriver2 | Fahrzeugeinheit | nicht persönlich |
| OverSpeed | Fahrzeugeinheit | persönlich |
| TimeDate | Fahrzeugeinheit | nicht persönlich |
| HighResolutionTotalVehicleDistance | Fahrzeugeinheit | nicht persönlich |
| ServiceComponentIdentification | Fahrzeugeinheit | nicht persönlich |
| ServiceDelayCalendar Timebased | Fahrzeugeinheit | nicht persönlich |
| Driver1Identification | Fahrerkarte | persönlich |
| Driver2Identification | Fahrerkarte | persönlich |
| NextCalibrationDate | Fahrzeugeinheit | nicht persönlich |
| Driver1ContinuousDrivingTime | Fahrerkarte | persönlich |
| Driver2ContinuousDrivingTime | Fahrerkarte | persönlich |
| Driver1CumulativeBreakTime | Fahrerkarte | persönlich |
| Driver2CumulativeBreakTime | Fahrerkarte | persönlich |
| Driver1CurrentDurationOfSelectedActivity | Fahrerkarte | persönlich |
| Driver2CurrentDurationOfSelectedActivity | Fahrerkarte | persönlich |
| SpeedAuthorised | Fahrzeugeinheit | nicht persönlich |
| TachographCardSlot1 | Fahrerkarte | nicht persönlich |
| TachographCardSlot2 | Fahrerkarte | nicht persönlich |
| Driver1Name | Fahrerkarte | persönlich |
| Driver2Name | Fahrerkarte | persönlich |
| OutOfScopeCondition | Fahrzeugeinheit | nicht persönlich |
| ModeOfOperation | Fahrzeugeinheit | nicht persönlich |
| Driver1CumulatedDrivingTimePreviousAndCurrentWeek | Fahrerkarte | persönlich |
| Driver2CumulatedDrivingTimePreviousAndCurrentWeek | Fahrerkarte | persönlich |
| EngineSpeed | Fahrzeugeinheit | persönlich |
| RegisteringMemberState | Fahrzeugeinheit | nicht persönlich |
| vehicleRegistrationNumber | Fahrzeugeinheit | nicht persönlich |
| Driver1EndOfLastDailyRestPeriod | Fahrerkarte | persönlich |
| Driver2EndOfLastDailyRestPeriod | Fahrerkarte | persönlich |
| Driver1EndOfLastWeeklyRestPeriod | Fahrerkarte | persönlich |
| Driver2EndOfLastWeeklyRestPeriod | Fahrerkarte | persönlich |
| Driver1EndOfSecondLastWeeklyRestPeriod | Fahrerkarte | persönlich |
| Driver2EndOfSecondLastWeeklyRestPeriod | Fahrerkarte | persönlich |
| Driver1CurrentDailyDriving Time | Fahrerkarte | persönlich |
| Driver2CurrentDailyDriving Time | Fahrerkarte | persönlich |
| Driver1CurrentWeeklyDriving Time | Fahrerkarte | persönlich |
| Driver2CurrentWeeklyDriving Time | Fahrerkarte | persönlich |
| Driver1TimeleftUntil NewDailyRestPeriod | Fahrerkarte | persönlich |
| Driver2TimeleftUntil NewDailyRestPeriod | Fahrerkarte | persönlich |
| Driver1CardExpiryDate | Fahrerkarte | persönlich |
| Driver2CardExpiryDate | Fahrerkarte | persönlich |
| Driver1CardNextMandatoryDownloadDate | Fahrerkarte | persönlich |
| Driver2CardNextMandatoryDownloadDate | Fahrerkarte | persönlich |
| Tachograph NextMandatoryDownloadDate | Fahrzeugeinheit | nicht persönlich |
| Driver1TimeleftUntil NewWeeklyRestPeriod | Fahrerkarte | persönlich |
| Driver2TimeleftUntil NewWeeklyRestPeriod | Fahrerkarte | persönlich |
| Driver1NumberOfTimes9hDailyDrivingTimesExceeded | Fahrerkarte | persönlich |
| Driver2NumberOfTimes9hDailyDrivingTimesExceeced | Fahrerkarte | persönlich |
| Driver1CumulativeUninterruptedRestTime | Fahrerkarte | persönlich |
| Driver2CumulativeUninterruptedRestTime | Fahrerkarte | persönlich |
| Driver1MinimumDailyRest | Fahrerkarte | persönlich |
| Driver2MinimumDailyRest | Fahrerkarte | persönlich |
| Driver1MinimumWeeklyRest | Fahrerkarte | persönlich |
| Driver2MinimumWeeklyRest | Fahrerkarte | persönlich |
| Driver1MaximumDailyPeriod | Fahrerkarte | persönlich |
| Driver2MaximumDailyPeriod | Fahrerkarte | persönlich |
| Driver1MaximumDailyDrivingTime | Fahrerkarte | persönlich |
| Driver2MaximumDailyDrivingTime | Fahrerkarte | persönlich |
| Driver1NumberOfUsedReducedDailyRestPeriods | Fahrerkarte | persönlich |
| Driver2NumberOfUsedReducedDailyRestPeriods | Fahrerkarte | persönlich |
| Driver1RemainingCurrentDrivingTime | Fahrerkarte | persönlich |
| Driver2RemainingCurrentDrivingTime | Fahrerkarte | persönlich |
| GNSS position | Fahrzeugeinheit | persönlich |
2) Nach Zustimmung des Fahrers verfügbare ununterbrochene GNSS-Daten
Siehe Anlage 12 - GNSS.
3) Ohne Zustimmung des Fahrers verfügbare Ereigniscodes
| Ereignis | Speicherungsvorschriften | Pro Ereignis zu speichernde Daten |
| Einstecken einer ungültigen Karte | - die 10 jüngsten Ereignisse. | - Datum und Uhrzeit des Ereignisses,
- Kartentyp, Nummer, ausstellender Mitgliedstaat und Generation der Karte, die das Ereignis erstellt hat. - Anzahl ähnlicher Ereignisse an diesem Tag |
| Kartenkonflikt | - die 10 jüngsten Ereignisse. | - Datum und Uhrzeit des Ereignisbeginns,
- Datum und Uhrzeit des Ereignisendes, - Kartentyp, Nummer, ausstellender Mitgliedstaat und Generation der beiden Karten, die den Konflikt verursacht haben. |
| Letzte nicht korrekt abgeschlossene Kartensitzung | - die 10 jüngsten Ereignisse. | - Datum und Uhrzeit des Einsteckens der Karte
- Kartentyp, Nummer, ausgebender Mitgliedstaat und Generation, - letzte von der Karte ausgelesene Vorgangsdaten: - Datum und Uhrzeit des Einsteckens der Karte |
| Unterbrechung der Stromversorgung (2) | - das längste Ereignis an jedem der letzten 10 Tage des Auftretens,
- die 5 längsten Ereignisse in den letzten 365 Tagen. |
- Datum und Uhrzeit des Ereignisbeginns,
- Datum und Uhrzeit des Ereignisendes, - Typ, Nummer, ausstellender Mitgliedstaat und Generation jeder zu Beginn und/oder Ende des Ereignisses eingesteckten Karte, - Anzahl ähnlicher Ereignisse an diesem Tag. |
| Kommunikationsfehler mit der Ausrüstung zur Fernkommunikation | - das längste Ereignis an jedem der letzten 10 Tage des Auftretens,
- die 5 längsten Ereignisse in den letzten 365 Tagen. |
- Datum und Uhrzeit des Ereignisbeginns,
- Datum und Uhrzeit des Ereignisendes, - Typ, Nummer, ausstellender Mitgliedstaat und Generation jeder zu Beginn und/oder Ende des Ereignisses eingesteckten Karte, - Anzahl ähnlicher Ereignisse an diesem Tag. |
| Fehlende Positionsdaten des GNSS-Empfängers | - das längste Ereignis an jedem der letzten 10 Tage des Auftretens,
- die 5 längsten Ereignisse in den letzten 365 Tagen. |
- Datum und Uhrzeit des Ereignisbeginns,
- Datum und Uhrzeit des Ereignisendes, - Typ, Nummer, ausstellender Mitgliedstaat und Generation jeder zu Beginn und/oder Ende des Ereignisses eingesteckten Karte, - Anzahl ähnlicher Ereignisse an diesem Tag. |
| Kommunikationsfehler mit der externen GNSS-Ausrüstung | - das längste Ereignis an jedem der letzten 10 Tage des Auftretens,
- die 5 längsten Ereignisse in den letzten 365 Tagen. |
- Datum und Uhrzeit des Ereignisbeginns,
- Datum und Uhrzeit des Ereignisendes, - Typ, Nummer, ausstellender Mitgliedstaat und Generation jeder zu Beginn und/oder Ende des Ereignisses eingesteckten Karte, - Anzahl ähnlicher Ereignisse an diesem Tag. |
| Bewegungsdatenfehler | - das längste Ereignis an jedem der letzten 10 Tage des Auftretens,
- die 5 längsten Ereignisse in den letzten 365 Tagen. |
- Datum und Uhrzeit des Ereignisbeginns,
- Datum und Uhrzeit des Ereignisendes, - Typ, Nummer, ausstellender Mitgliedstaat und Generation jeder zu Beginn und/oder Ende des Ereignisses eingesteckten Karte, - Anzahl ähnlicher Ereignisse an diesem Tag. |
| Datenkonflikt Fahrzeugbewegung | - das längste Ereignis an jedem der letzten 10 Tage des Auftretens,
- die 5 längsten Ereignisse in den letzten 365 Tagen. |
- Datum und Uhrzeit des Ereignisbeginns,
- Datum und Uhrzeit des Ereignisendes, - Typ, Nummer, ausstellender Mitgliedstaat und Generation jeder zu Beginn und/oder Ende des Ereignisses eingesteckten Karte, - Anzahl ähnlicher Ereignisse an diesem Tag. |
| Versuch Sicherheitsverletzung | die 10 jüngsten Ereignisse je Ereignisart. | - Datum und Uhrzeit des Ereignisbeginns,
- Datum und Uhrzeit des Ereignisendes (falls relevant), - Typ, Nummer, ausstellender Mitgliedstaat und Generation jeder zu Beginn und/oder Ende des Ereignisses eingesteckten Karte, - Art des Ereignisses. |
| Zeitkonflikt | - das längste Ereignis an jedem der letzten 10 Tage des Auftretens,
- die 5 längsten Ereignisse in den letzten 365 Tagen. |
- aktuelles Datum und Uhrzeit des Aufzeichnungsgeräts,
- GNSS-Datum und -Uhrzeit, - Typ, Nummer, ausstellender Mitgliedstaat und Generation jeder zu Beginn und/oder Ende des Ereignisses eingesteckten Karte, - Anzahl ähnlicher Ereignisse an diesem Tag. |
4) Mit Zustimmung des Fahrers verfügbare Ereigniscodes
| Ereignis | Speicherungsvorschriften | Pro Ereignis zu speichernde Daten |
| Lenken ohne geeignete Karte | - das längste Ereignis an jedem der letzten 10 Tage des Auftretens,
- die 5 längsten Ereignisse in den letzten 365 Tagen. |
- Datum und Uhrzeit des Ereignisbeginns,
- Datum und Uhrzeit des Ereignisendes, - Typ, Nummer, ausstellender Mitgliedstaat und Generation jeder zu Beginn und/oder Ende des Ereignisses eingesteckten Karte, - Anzahl ähnlicher Ereignisse an diesem Tag. |
| Einstecken der Karte während des Lenkens | - das letzte Ereignis an jedem der letzten 10 Tage des Auftretens, | - Datum und Uhrzeit des Ereignisses,
- Kartentyp, Nummer, ausgebender Mitgliedstaat und Generation, - Anzahl ähnlicher Ereignisse an diesem Tag |
| Geschwindigkeitsüberschreitung (1) | - das schwerwiegendste Ereignis an jedem der letzten 10 Tage des Auftretens (d. h. das Ereignis mit der höchsten Durchschnittsgeschwindigkeit),
- die 5 schwerwiegendsten Ereignisse in den letzten 365 Tagen. - das erste Ereignis nach der letzten Kalibrierung |
- Datum und Uhrzeit des Ereignisbeginns,
- Datum und Uhrzeit des Ereignisendes, - die während des Ereignisses gemessene Höchstgeschwindigkeit, - die während des Ereignis gemessene arithmetische Durchschnittsgeschwindigkeit, - Kartentyp, Nummer, ausstellender Mitgliedstaat und Generation der Fahrerkarte (falls zutreffend) - Anzahl ähnlicher Ereignisse an diesem Tag. |
5) Ohne Zustimmung des Fahrers verfügbare Störungsdatencodes
| Störung | Speicherungsvorschriften | Pro Störung zu speichernde Daten |
| Kartenstörung | - die 10 jüngsten Fahrerkartenstörungen. | - Datum und Uhrzeit des Störungsbeginns,
- Datum und Uhrzeit des Störungsendes, - Kartentyp, Nummer, ausgebender Mitgliedstaat und Generation. |
| Störungen Kontrollgerät | - die 10 jüngsten Ereignisse für jede Störungsart,
- die erste Störung nach der letzten Kalibrierung. |
- Datum und Uhrzeit des Störungsbeginns,
- Datum und Uhrzeit des Störungsendes, - Art der Störung, - Typ, Nummer, ausstellender Mitgliedstaat und Generation jeder zu Beginn und/oder Ende der Störung eingesteckten Karte. |
Diese Störung wird bei folgenden Fehlern ausgelöst, sofern sich das Kontrollgerät nicht in der Betriebsart Kalibrierung befindet:
6) Herstellerspezifische Ereignisse und Störungen ohne Zustimmung des Fahrers
| Ereignis oder Störung | Speicherungsvorschriften | Pro Ereignis zu speichernde Daten |
| Durch den Hersteller festzulegen | Durch den Hersteller festzulegen | Durch den Hersteller festzulegen |
| Ablaufdiagramme für den Nachrichtenaustausch mit der ITS-Einheit | Anhang 2 |
Abbildung 1 Ablaufdiagramm für PIN-Validierungsversuch
Abbildung 2 Ablaufdiagramm für die Autorisierungsverifizierung der ITS-Einheit
Abbildung 3 Ablaufdiagramm zur Verarbeitung der Anforderung als nicht persönlich klassifizierter Daten (nach korrektem PIN-Zugriff)
Abbildung 4 Ablaufdiagramm zur Verarbeitung der Anforderung als persönlich klassifizierter Daten (nach korrektem PIN-Zugriff)
Abbildung 5 Ablaufdiagramm für PUC-Validierungsversuch
| ASN.1-Spezifikationen | Anhang 318 |
| Fernkommunikationsfunktion | Anlage 1418 |
1 Einführung
In dieser Anlage werden das Design und die Verfahren spezifiziert, die bei der Umsetzung der Fernkommunikationsfunktion ("Kommunikation") gemäß Artikel 9 der Verordnung (EU) Nr. 165/2014 (die Verordnung) befolgt werden müssen.
DSC_1 In der Verordnung (EU) Nr. 165/2014 ist festgelegt, dass der Fahrtenschreiber mit einer Fernkommunikationsfunktion ausgestattet sein muss, durch die Mitarbeiter der zuständigen Kontrollbehörden Fahrtenschreiberinformationen vorbeifahrender Fahrzeuge mithilfe eines Fernabfragegeräts (Remote Early Detection Communication Reader [REDCR]; Abfragegeräte, die über DSRC-Schnittstellen [Dedicated Short Range Communication] mit CEN 5,8 GHz eine Drahtlosverbindung herstellen) auslesen können.
Hierbei muss betont werden, dass diese Funktion lediglich als Vorfilter dienen soll, um Fahrzeuge zur näheren Prüfung auszuwählen, und nicht das formelle Prüfverfahren gemäß der Verordnung (EU) Nr. 165/2014 ersetzt. Siehe Erwägungsgrund 9 in der Präambel dieser Verordnung, wo dargelegt wird, dass die Fernkommunikation zwischen Fahrtenschreiber und Kontrollbehörden zu Straßenkontrollzwecken die Durchführung gezielter Straßenkontrollen erleichtert.
DSC_2Die Daten sind unter Verwendungder Kommunikation auszutauschen; bei dieser handelt es sich um Drahtlosverkehr über eine 5,8-GHz-DSRC-Drahtlosverbindung gemäß der Anlage und geprüft gegen die geeigneten Parameter von EN 300 674-1 (Electromagnetic compatibility and Radio spectrum Matters (ERM); Road Transport and Traffic Telematics (RTTT); Dedicated Short Range Communication (DSRC) transmission equipment (500 kbit/s/250 kbit/s) operating in the 5,8 GHz Industrial, Scientific and Medical (ISM) band; Part 1: General characteristics and test methods for Road Side Units (RSU) and On -Board Units (OBU), Elektromagnetische Verträglichkeit und Funkspektrumangelegenheiten (ERM) - Straßentransport- und Verkehrstelematik (RTTT) - DSRC-Übertragungseinrichtungen (500 kbit/s/250 kbit/s), die im 5,8-GHz-ISM-Band arbeiten - Teil 1: Allgemeine Kennwerte und Prüfverfahren für Road Side Units (RSU) und On-Board Units (OBU)).
DSC_3Die Kommunikation ist ausschließlich dann mit dem Kommunikationsgerät herzustellen, wenn dies von dem Gerät der zuständigen Kontrollbehörde mithilfe zulässiger Funkverbindungsmittel(Remote Early Detection Communication Reader (REDCR) angefordert wird.
DSC_4 Die Integritätder Daten ist zu schützen.
DSC_5 Der Zugang zu den übertragenenDaten ist auf die Kontrollbehörden beschränkt, die ermächtigt sind, Verstöße gegen die Verordnungen (EG) Nr. 561/2006 und (EU) Nr. 165/2014 zu überprüfen, und auf Werkstätten, soweit ein Zugang für die Überprüfung des ordnungsgemäßen Funktionierens des Fahrtenschreibers erforderlich ist.
DSC_6 Beider Kommunikation dürfen nur Daten übertragen werden, die für die Zwecke der gezielten Straßenkontrolle von Fahrzeugen notwendig sind, deren Fahrtenschreiber mutmaßlich manipuliert oder missbraucht wurde.
DSC_7 Die Integrität und Sicherheit der Daten ist zu gewährleisten, indemdie Daten innerhalb der Fahrzeugeinheit (VU) gesichert werden und indem ausschließlich die gesicherten Nutzlastdaten und sicherheitsbezogenen Daten (siehe 5.4.4) über das 5,8-GHz-DSRC-Fernkommunikationsmedium weitergegeben werden, sodass nur befugte Personen zuständiger Kontrollbehörden in der Lage sind, die überdie Kommunikation weitergegebenen Daten zu verstehen und ihre Authentizität zu überprüfen. Siehe Anlage 11, Gemeinsame Sicherheitsmechanismen.
DSC_8Die Daten müssen einen Zeitstempel mit dem Zeitpunkt der letzten Aktualisierung enthalten.
DSC_9 Der Inhalt der Sicherheitsdaten darf nur den zuständigen Kontrollbehörden und denjenigen Parteien, mit denen sie diese Informationen austauschen, bekannt sein und von diesen kontrolliert werden und liegt außerhalb der Bestimmungen der Kommunikation, die Gegenstand dieser Anlage ist, sofern die Kommunikation nicht vorsieht, mit jedem Paket an Nutzlastdaten ein Paket an Sicherheitsdaten zu übermitteln.
DSC_10 Die Architektur und Geräte müssen in der Lage sein, mithilfe der hierin angegebenen Architektur andere Datenkonzepte zu verwenden (etwa eingebaute Wiegesysteme).
DSC_11 Zur Klarstellung: Gemäß den Bestimmungen der Verordnung (EU) Nr. 165/2014 (Artikel 7) werden überdie Kommunikation keine Daten bezüglich der Identität des Fahrers übertragen.
2 Geltungsbereich18
In dieser Anlage wird festgelegt, wie die Mitarbeiter der zuständigen Kontrollbehörden eine angegebene 5,8-GHz-DSRC- Drahtloskommunikation verwenden, um aus der Entfernung Daten (die Daten) eines anvisierten Fahrzeugs zu erhalten, die belegen, dass das anvisierten Fahrzeug vermutlich gegen die Verordnung (EU) Nr. 165/2014 verstößt und unter Umständen angehalten werden muss, um weitere Überprüfungen vorzunehmen.
Die Verordnung (EU) Nr. 165/2014 schreibt vor, dass die erfassten Daten sich auf Daten beschränken oder mit solchen im Zusammenhang stehen müssen, die einen möglichen Verstoß eines der Datensubjekte gemäß Definition in Artikel 9 der Verordnung (EU) Nr. 165/2014 belegen.
In einem solchen Szenario ist die für die Kommunikation zur Verfügung stehende Zeit begrenzt, da dieKommunikation zielgerichtet ist und innerhalb einer Kurzstrecke erfolgt. Weiterhin können die zur Fahrtenschreiberfernüberwachung (Remote Tachograph Monitoring, RTM) genutzten Daten von den zuständigen Kontrollbehörden auch für andere Anwendungszwecke (z.B. höchstzulässige Gewichte und Abmessungen von Nutzfahrzeugen gemäß der Richtlinie (EU) 2015/719) eingesetzt werden; diese Maßnahmen können im Ermessen der zuständigen Kontrollbehörden getrennt oder aufeinanderfolgend durchgeführt werden.
In dieser Anlage wird Folgendes festgelegt:
Folgendes wird in dieser Anlagenicht festgelegt:
3 Akronyme, Definitionen und Notationen
Folgende für diese Anlage spezifische Akronyme und Definitionen werden in dieser Anlage verwendet:
| Antenne | elektrisches Gerät, das Strom in Funkwellen und umgekehrt umwandelt und zusammen mit einem Funksender oder -empfänger verwendet wird. Im Betrieb versorgt der Funksender das Endgerät der Antenne mit einem elektrischen Strom, der in der Funkfrequenz oszilliert, und die Antenne strahlt die Energie des Stroms als elektromagnetische Wellen (Funkwellen) aus. Beim Empfang fängt eine Antenne einen Teil der Leistung der elektromagnetischen Welle ab, um eine kleine Spannung an ihren Anschlüssen zu erzeugen, die an einen Empfänger angelegt und verstärkt wird. |
| Kommunikation | Austausch von Informationen/Daten zwischen DSRC-REDCR und DSRC-VU gemäß Abschnitt 5 in Master-Slave-Beziehung, um die Daten zu erhalten. |
| Daten | gesicherte Daten eines definierten Formats (siehe 5.4.4), die vom DSRC-REDCR abgerufen und dem DSRC-REDCR per DSRC-VU über eine 5,8-GHz-DSRC-Verbindung nach Definition unter Ziffer 5 unten bereitgestellt werden. |
| Verordnung (EU) Nr. 165/2014 | Verordnung (EU) Nr. 165/2014 des Europäischen Parlaments und des Rates vom 4. Februar 2014 über Fahrtenschreiber im Straßenverkehr, zur Aufhebung der Verordnung (EWG) Nr. 3821/85/EWG des Rates über das Kontrollgerät im Straßenverkehr und zur Änderung der Verordnung (EG) Nr. 561/2006 des Europäischen Parlaments und des Rates zur Harmonisierung bestimmter Sozialvorschriften im Straßenverkehr |
| AID | Application Identifier (Anwendungskennung) |
| BLE | Bluetooth Low Energy |
| BST | Beacon Service table |
| CIWD | Card insertion while driving (Einstecken der Karte während des Lenkens) |
| CRC | Cyclic Redundancy Check (zyklische Redundanzprüfung) |
| DSC (n) | Kennung einer Anforderung an einer bestimmten DSRC-Anlage |
| DSRC | Dedicated Short Range Communication (Dedizierte Nahbereichskommunikation) |
| DSRC-REDCR | DSRC - Remote Early Detection Communication Reader |
| DSRC-VU | DSRC - Vehicle Unit (Fahrzeugeinheit, damit ist die in Anhang 1C beschriebene "Fernabfrageausrüstung" gemeint) |
| DWVC | Driving without valid card (Fahren ohne gültige Karte) |
| EID | Element Identifier (Elementkennung) |
| LLC | Logical Link Control |
| LPDU | LLC Protocol Data Unit |
| OWS | Onboard Weighing System (Eingebautes Wiegesystem) |
| PDU | Protocol Data Unit (Protokolldateneinheit) |
| REDCR | Remote Early Detection Communication Reader (Fernabfragegerät, damit ist das in Anhang 1C beschriebene "Fernabfragegerät" gemeint) |
| RTM | Remote Tachograph Monitoring (Fahrtenschreiberfernüberwachung) |
| SM-REDCR | Security Module-Remote Early Detection Communication Reader (Sicherheitsmodul-Fernabfragegerät) |
| TARV | Telematics Applications for Regulated Vehicles [ISO 15638 series of Standards] (Telematikanwendungen für regulierte Fahrzeuge [ISO-Normenreihe 15638]) |
| VU | Fahrzeugeinheit (Vehicle Unit, VU) |
| VUPM | Vehicle Unit Payload Memory (Nutzlastspeicher der Fahrzeugeinheit) |
| VUSM | Vehicle Unit Security Module (Fahrzeugeinheit-Sicherheitsmodul) |
| VST | Vehicle Service table (Servicetabelle des Fahrzeugs) |
| WIM | Weigh in motion (Wiegen unterwegs) |
| WOB | Weigh on board (Wiegen an Bord) |
Die in dieser Anlage definierte Spezifikation verweist auf die folgenden Verordnungen und Normen im Ganzen oder in Teilen und hängt von diesen ab. In den Klauseln dieser Anlage sind die relevanten Normen oder die relevanten Klauseln der Normen angegeben. Bei Widersprüchen haben die Klauseln dieser Anlage Vorrang. Im Falle eines Widerspruchs und sofern in dieser Anlage nicht klar eine Spezifikation angegeben ist, hat der Betrieb gemäß ERC 70-03 (und geprüft anhand der geeigneten Parameter von EN 300 674-1) Vorrang, gefolgt in absteigender Reihenfolge von EN 12795, EN 12253 EN 12834 und EN 13372, 6.2, 6.3, 6,4 und 7.1.
Auf folgende Verordnungen und Normen wird in dieser Anlage Bezug genommen:
[1] Verordnung (EU) Nr. 165/2014 des Europäischen Parlaments und des Rates vom 4. Februar 2014 über Fahrtenschreiber im Straßenverkehr, zur Aufhebung der Verordnung (EWG) Nr. 3821/85/EWG des Rates über das Kontrollgerät im Straßenverkehr und zur Änderung der Verordnung (EG) Nr. 561/2006 des Europäischen Parlaments und des Rates zur Harmonisierung bestimmter Sozialvorschriften im Straßenverkehr
[2] Verordnung (EG) Nr. 561/2006 des Europäischen Parlaments und des Rates vom 15. März 2006 zur Harmonisierung bestimmter Sozialvorschriften im Straßenverkehr und zur Änderung der Verordnungen (EWG) Nr. 3821/85/EWG und (EG) Nr. 2135/98 des Rates sowie zur Aufhebung der Verordnung (EWG) Nr. 3820/85 des Rates.
[3] ERC 70-03 CEPT: ECC-Empfehlung 70-03: Relating to the Use of Short Range Devices (SRD)
[4] ISO 15638 Intelligent transport systems - Framework for cooperative telematics applications for regulated commercial freight vehicles (TARV).
[5] EN 300 674-1 Electromagnetic compatibility and Radio spectrum Matters (ERM); Road Transport and Traffic Telematics (RTTT); Dedicated Short Range Communication (DSRC) transmission equipment (500 kbit/s/250 kbit/s) operating in the 5,8 GHz Industrial, Scientific and Medical (ISM) band; Part 1: General characteristics and test methods for Road Side Units (RSU) and On-Board Units (OBU) (Elektromagnetische Verträglichkeit und Funkspektrumangelegenheiten (ERM) - Straßentransport- und Verkehrstelematik (RTTT) - DSRC-Übertragungseinrichtungen (500 kbit/s/250 kbit/s), die im 5,8-GHz-ISM-Band arbeiten - Teil 1: Allgemeine Kennwerte und Prüfverfahren für Road Side Units (RSU) und On-Board Units (OBU)).
[6] EN 12253 Road transport and traffic telematics - Dedicated short-range communication - Physical layer using microwave at 5.8 GHz (Straßentransport- und Verkehrstelematik - Nahbereichskommunikation - Datenverbindungsschicht - Bitübertragungsschicht für die Frequenz 5,8 GHz) (Straßentransport- und Verkehrstelematik (RTTT) - Nahbereichskommunikation Fahrzeug-Bake (DSRC) - Bitübertragungsschicht für die Frequenz 5,8 GHz).
[7] EN 12795 Road transport and traffic telematics - Dedicated short-range communication - Data link layer: medium access and logical link control (Straßentransport- und Verkehrstelematik - Nahbereichskommunikation - Datenverbindungsschicht - Zugriffsmedium und Verbindungssteuerung).
[8] EN 12834 Road transport and traffic telematics - Dedicated short-range communication - Application layer (Straßentransport- und Verkehrstelematik - Nahbereichskommunikation - Anwendungsschicht).
[9] EN 13372 Road transport and traffic telematics - Dedicated short-range communication - Profiles for RTTT applications (Straßentransport- und Verkehrstelematik - Nahbereichskommunikation - DSRC-Profile für RTTT-Anwendungen).
[10] ISO 14906 Electronic fee collection - Application interface definition for dedicated short- range communication (Elektronische Gebührenerhebung - Anwendungsschnittstelle zur dezidierten Nahbereich-Kommunikation)
4 Betriebsszenarios
4.1 Überblick
In der Verordnung (EU) Nr. 165/2014 sind spezifische und kontrollierte Szenarios vorgesehen, innerhalb derer die Kommunikation zu verwenden ist.
Die unterstützen Szenarios lauten:
"Kommunikationsprofil 1: Straßenkontrolle mithilfe eines drahtlosen Nahbereich-Fernabfragegeräts, die eine physische Straßenkontrolle in Gang setzt (Master-Slave)
Leserprofil 1a: über eine von Hand ausgerichtete oder vorübergehend an der Straße aufgestellte und ausgerichtete Fernabfragekommunikation
Leserprofil 1b: über ein in einem Fahrzeug eingerichtetes und ausgerichtetes Fernabfragegerät".
4.1.1 Voraussetzungen für den Datentransfer über die 5,8-GHz-DSRC-Schnittstelle
HINWEIS: Für ein besseres Verständnis des Kontexts der Voraussetzungen siehe Abbildung 14.3 unten.
4.1.1.1 In der VU gespeicherte Daten
DSC_12 Die VU ist dafür verantwortlich, die in ihr zu speichernden Daten ohne Einbeziehung der DSRC-Kommunikationsfunktion alle 60 Sekunden zu aktualisieren und auf dem neuesten Stand zu halten. Die Mittel, mit denen dies erreicht wird, sind eine wesentliche Eigenschaft der VU und nicht in dieser Anlage, sondern in Anhang 1C Abschnitt 3.19"Fernkommunikation für gezielte Straßenkontrollen" der Verordnung (EU) Nr. 165/2014 angegeben.
4.1.1.2. Der DSRC-VU-Ausrüstung bereitgestellte Daten
DSC_13 Die VU ist dafür verantwortlich, die Daten des DSRC-Fahrtenschreibers (die Daten) zu aktualisieren, sobald die in der VU gespeicherten Daten aktualisiert werden. Dies erfolgt in dem in 4.1.1.1 ( DSC_12) angegebenen Intervall und ohne Beteiligung der DSRC-Kommunikationsfunktion.
DSC_14 Die VU-Daten dienen als Grundlage zur Einspeisung und Aktualisierungder Daten; die Mittel, durch die dies erreicht wird, sind in Anhang 1C Abschnitt 3.19"Fernkommunikation für gezielte Straßenkontrollen" der festgelegt oder sind, wenn keine solche Festlegung vorliegt, abhängig vom Produktdesign und werden nicht in dieser Anlage spezifiziert. Zur Konzeption der Verbindung zwischen DSRC-VU-Ausrüstung und VU siehe Abschnitt 5.6.
4.1.1.3 Inhalt der Daten
DSC_15 Inhalt und Format der Daten sind so zu gestalten, dass sie nach Entschlüsselung in Form und Format wie in 5.4.4 dieser Anlage (Datenstrukturen) angegeben strukturiert sind und verfügbar gemacht werden.
4.1.1.4. Präsentation der Daten
DSC_16 Die Daten, die gemäß dem in 4.1.1.1 angegebenen Verfahren regelmäßig aktualisiert worden sind, werden vor der Präsentation gegenüber der DSRC-VU gesichert und als gesicherter Datenkonzeptwert präsentiert, um in der DSRC-VU als aktuelle Version der Daten temporär gespeichert zu werden. Diese Daten werden von der VUSM an die DSRC-FunktionVUPM weitergeleitet.VUSM undVUPM sind Funktionen und nicht zwangsläufig physische Einheiten. Die Form der physischen Instanziierung, um diese Funktionen zu erfüllen, ist eine Frage des Produktdesigns, sofern sie nicht an anderer Stelle in der Verordnung (EU) Nr. 165/2014 festgelegt ist.
4.1.1.5 Sicherheitsdaten
DSC_17 Sicherheitsdaten (Sicherheitsdaten), die die vomREDCR benötigten Daten zur Erfüllung seiner Aufgabe, die Daten zu entschlüsseln, enthalten, müssen gemäß Anlage 11 Gemeinsame Sicherheitsmechanismen bereitgestellt und als ein Datenkonzeptwert zur vorübergehenden Speicherung in derDSRC-VU als aktuelle Version derSicherheitsdaten in der in dieser Anlage Abschnitt 5.4.4 definierten Form präsentiert werden.
4.1.1.6. VUPM-Daten verfügbar zur Übermittlung per DSRC-Schnittstelle
DSC_18 Das Datenkonzept, das jederzeit in der DSRC-Funktion VUPM zur unmittelbaren Übertragung auf Anfrage durch das REDCR zur Verfügung stehen muss, ist in Abschnitt 5.4.4 für die vollständigen Spezifikationen des ASN.1-Moduls definiert.
Allgemeiner Überblick über das Kommunikationsprofil 1
Dieses Profil betrifft den Anwendungsfall, in dem ein Mitarbeiter der zuständigen Kontrollbehörden ein Nahbereich-Fernabfragegerät (5,8-GHz-DSRC-Schnittstellen, betrieben innerhalb von ERC 70-03 und geprüft gegen die geeigneten Parameter von EN 300 674-1 gemäß Abschnitt 5) (REDCR), um per Fernkommunikation ein Fahrzeug zu identifizieren, das möglicherweise gegen Verordnung (EU) Nr. 165/2014 verstößt. Nach der Identifizierung entscheidet der Mitarbeiter der zuständigen Kontrollbehörden, der die Abfrage kontrolliert, ob das Fahrzeug angehalten werden soll.
4.1.2 Profil 1a: über eine von Hand ausgerichtete oder vorübergehend an der Straße aufgestellte und ausgerichtete Fernabfragekommunikation
In diesem Fall befindet sich der Mitarbeiter der zuständigen Kontrollbehörden am Straßenrand und richtet ein auf einem Stativ befestigtes oder tragbares Handgerät, REDCR, vom Straßenrand aus auf die Mitte der Windschutzscheibe des anvisierten Fahrzeugs. Die Abfrage erfolgt mithilfe von 5,8-GHz-DSRC-Schnittstellen, betrieben innerhalb von ERC 70-03 und geprüft gegen die geeigneten Parameter von EN 300 674-1 gemäß Abschnitt 5. Siehe Abbildung 14.1 (Anwendungsfall 1).
Abbildung 14.1 Abfrage am Straßenrand mithilfe von 5,8-GHz-DSRC
4.1.3 Profil 1b: über ein in einem Fahrzeug eingerichtetes und ausgerichtetes Fernabfragegerät (REDCR) In diesem Fall befindet sich der Mitarbeiter der zuständigen Kontrollbehörden in einem sich bewegenden Fahrzeug und richtet entweder ein REDCR-Handgerät aus dem Fahrzeug auf die Mitte der Windschutzscheibe des anvisierten Fahrzeugs, oderdas REDCR ist in oder auf dem Fahrzeug montiert und zeigt auf die Mitte der Windschutzscheibe des anvisierten Fahrzeugs, wenn sich das Fahrzeug mit dem Fernabfragegerät in einer bestimmten Position zum anvisierten Fahrzeug befindet (zum Beispiel unmittelbar voraus im Verkehrsfluss). Die Abfrage erfolgt mithilfe von 5,8-GHz-DSRC-Schnittstellen, betrieben innerhalb von ERC 70-03 und geprüft gegen die geeigneten Parameter von EN 300 674-1 gemäß Abschnitt 5. Siehe Abbildung 14.2 (Anwendungsfall 2).
Abbildung 14.2 Abfrage aus dem Fahrzeug mithilfe von 5,8-GHz-DSRC (s. o.)
4.2 Sicherheit/Integrität
Um die die Authentizität und Integrität der heruntergeladenen Daten per Fernkommunikation überprüfen zu können, werden die gesicherten Daten gemäß Anlage 11 Gemeinsame Sicherheitsmechanismen verifiziert und entschlüsselt.
5 Design und Protokolle der Fernkommunikation
5.1 Design18
Das Design der Fernkommunikationsfunktion im intelligenten Fahrtenschreiber ist in Abbildung 14.3 dargestellt.
Abbildung 14.3 Design der Fernkommunikationsfunktion
DSC_19 Die VU enthält die folgenden Funktionen:
DSC_20 Betrieb der Antenne und der Kommunikation erfolgt innerhalb von ERC 70-03 und geprüft gegen die geeigneten Parameter von EN 300 674-1 gemäß Abschnitt 5. Antenne und Kommunikation können über Verfahren zur Minderung der Risiken von Funkstörungen gemäß ECC-Bericht 228 verfügen, also z.B. mit Filtern in der CEN-DSRC 5,8 GHz-Kommunikation ausgestattet sein,
DSC_21 Die DSRC-Antenne muss mit der DSRC-VU-Ausrüstung entweder direkt in dem an oder in der Nähe der Windschutzscheibe angebrachten Modul oder über ein spezielles Kabel, das durch seine Bauart eine rechtswidrige Trennung erschwert, verbunden sein. Eine Trennung oder Störung der Funktion der Antenne während des normalen Fahrzeugbetriebs gilt als Verstoß gegen die Verordnung (EU) Nr. 165/2014. Ein absichtliches Verbergen oder eine sonstige Beeinträchtigung der Antennenfunktion ist als Verstoß gegen Verordnung (EU) Nr. 165/2014 auszulegen.
DSC_22 Der Formfaktor der Antenne ist nicht definiert und kann betriebswirtschaftlich entschieden werden, solange die angebrachte DSRC-VU die Konformitätsvorgaben in Abschnitt 5 unten erfüllt. Die Antenne soll gemäß den Festlegungen in DSC_19 befestigt werden und muss den in 4.1.2 und 4.1.3 beschriebenen Anwendungsfällen effizient gerecht werden.
Abbildung 14.4 Anbringung der 5,8-GHz-DSRC-Antenne an der Windschutzscheibe regulierter Fahrzeuge (HINWEIS: Legende im Bild soll nicht übersetzt werden, Titel der Abbildung ist ausreichend)
Der Formfaktor vonREDCR und Antenne kann je nach den vom Mitarbeiter der zuständigen Kontrollbehörden gewählten Lese- (Stativbefestigung, Handgerät, Fahrzeugbefestigung usw.) und Betriebsmodi variieren.
Die Ergebnisse der Fernkommunikationsfunktion werden dem Mitarbeiter der zuständigen Kontrollbehörden mittels einer Anzeige- und/oder Benachrichtigungsfunktion präsentiert. Eine Anzeige kann auf einem Bildschirm, als Ausdruck, als Audiosignal oder als Kombination solcher Benachrichtigungen erfolgen. Die Form einer solchen Anzeige und/oder Benachrichtigung hängt von den Anforderungen der Mitarbeiter der zuständigen Kontrollbehörden und dem Gerätedesign ab und ist in dieser Anlage nicht festgelegt.
DSC_23 Design und Formfaktor desREDCR ergeben sich aus dem kommerziellen Design innerhalb von ERC 70-03 und den Design- und Leistungsvorgaben in dieser Anlage (Abschnitt 5.3.2), wodurch der Markt über maximale Flexibilität verfügt, um die Ausrüstung nach den besonderen Anforderungen der zuständigen Kontrollbehörden für deren jeweilige Abfrageszenarios zu gestalten und bereitzustellen.
DSC_24 Design und Formfaktor derDSRC-VU und deren Positionierung innerhalb oder außerhalb der VU ergeben sich aus dem kommerziellen Design innerhalb der Vorgaben von ERC 70-03 und den in dieser Anlage ( Abschnitt 5.3.2) und innerhalb dieses Abschnitts ( 5.1) angegebenen Design- und Leistungsvorgaben.
DSC_25 Allerdings muss dieDSRC-VU auf angemessene Weise in der Lage sein, Datenkonzeptwerte anderer intelligenter Fahrzeugausrüstung über eine Verbindung und Protokolle eines offenen Branchenstandards zu akzeptieren (zum Beispiel von Geräten zum Wiegen an Bord), solange solche Datenkonzepte durch eindeutige und bekannte Anwendungskennungen/Dateinamen identifiziert sind und die Anweisungen zum Betrieb solcher Protokolle der Europäischen Kommission zur Verfügung gestellt werden und den Herstellern der relevanten Ausrüstung ohne Kosten verfügbar gemacht werden.
5.2 Ablauf
5.2.1 Betrieb
Der Betriebsablauf ist in Abbildung 14.5 dargestellt. (HINWEIS: Soll nicht übersetzt werden)
Abbildung 14.5 Ablauf der Fernkommunikationsfunktion
Die Schritte werden im Folgenden beschrieben:
5.2.2 Interpretation der über die DSRC-Kommunikation empfangenen Daten
DSC_26 Für die über die 5,8-GHz-Schnittstelle empfangenen Daten gelten Bedeutung und Tragweite entsprechend der Definition in 5.4.4 und 5.4.5 unten und auch nur diese Bedeutung und Tragweite sind im Rahmen der hierin definierten Ziele zu verstehen. Gemäß den Bestimmungen der Verordnung (EU) Nr. 165/2014 dürfendie Daten nur dazu verwendet werden, einer zuständigen Kontrollbehörde zweckdienliche Informationen zur Hand zu geben, um zu entscheiden, welches Fahrzeug zu einer physischen Überprüfung angehalten werden soll, und müssen anschließend gemäß Artikel 9 der Verordnung (EU) Nr. 165/2014 vernichtet werden.
5.3 Parameter der physischen DSRC-Schnittstelle zur Fernkommunikation
5.3.1 Beschränkungen hinsichtlich des Ortes
DSC_27 Die Fernabfrage von Fahrzeugen über eine 5,8-GHz-DSRC-Schnittstelle sollte nicht innerhalb von 200 Metern um eine in Betrieb befindliche 5,8-GHz-DSRC-Brücke erfolgen.
5.3.2 Downlink- und Uplinkparameter
DSC_28 Die zur Fahrtenschreiberfernüberwachung verwendete Ausrüstung muss ERC 70-03 und die in den Tabellen 14.1 und 14.2 unten definierten Parameter erfüllen und innerhalb dieser betrieben werden.
DSC_29 Zudem muss die zur Fahrtenschreiberfernüberwachung verwendete Ausrüstung, um Kompatibilität mit den Betriebsparametern anderer standardisierter 5,8-GHz-DSRC-Systeme zu gewährleisten, den Parametern aus EN 12253 und EN 13372 entsprechen.
Namentlich:
Tabelle 14.1 Downlink-Parameter
| Punkt | Parameter | Wert(e) | Anmerkung |
| D1 | Downlink-Trägerfrequenzen | Dem REDCR stehen vier Alternativen zur Verfügung:
5,7975 GHz 5,8025 GHz 5,8075 GHz 5,8125 GHz |
Innerhalb von ERC 70-03.
Die Trägerfrequenzen können vom Implementierer des Straßenrandkontrollsystems ausgewählt werden und brauchen in der DSRC-VU nicht bekannt zu sein. (Konsistent mit EN 12253, EN 13372) |
| D1a * | Toleranz der Träger-frequenzen | innerhalb von ± 5 ppm | (Konsistent mit EN 12253) |
| D2 * | RSU (REDCR)- Sendespektrumsmaske | Innerhalb von ERC 70-03.
Das REDCR muss Klasse B,C gemäß EN 12253 entsprechen. Keine anderen spezifischen Anforderungen innerhalb dieses Anhangs |
Parameter zur Kontrolle der Interferenz zwischen benachbarten Abfrageeinrichtungen (gemäß EN 12253 und EN 13372). |
| D3 | OBU (DSRC-VU)- Mindestfrequenzbereich | 5,795 - 5,815 GHz | (Konsistent mit EN 12253) |
| D4 * | Max. E.I.R.P. | Innerhalb von ERC 70-03 (unlizenziert) und innerhalb der nationalen Vorschriften
Max. + 33 dBm |
(Konsistent mit EN 12253) |
| D4a | E.I.R.P.-Winkelmaske | Gemäß der deklarierten und veröffentlichten Spezifikation des Konstrukteurs der Abfrageeinrichtung | (Konsistent mit EN 12253) |
| D5 | Polarisation | Linkszirkular | (Konsistent mit EN 12253) |
| D5a | Kreuzpolarisation | XPD:
In Achsensicht: (REDCR) RSU t ≥ 15 δB (DSRC-VU) OBU r ≥ 10 δB Im Bereich - 3 dB: (REDCR) RSU t ≥ 10 δB (DSRC-VU) OBU r ≥ 6 δB |
(Konsistent mit EN 12253) |
| D6 * | Modulation | Zweistufige Amplitudenmodulation | (Konsistent mit EN 12253) |
| D6a * | Modulationsindex | 0,5 ... 0,9 | (Konsistent mit EN 12253) |
| D6b | Augendiagramm | e 90 % (Zeit) / ≥ 85 % (Amplitude) | |
| D7 * | Datenverschlüsselung | FM0
Bit "1" weist lediglich zu Beginn und Ende des Bit-Intervalls Übergänge auf. Bit "0" weist gegenüber dem Bit "1" in der Mitte des Bit-Intervalls einen zusätzlichen Übergang auf. |
(Konsistent mit EN 12253) |
| D8 * | Bit-Rate | 500 kBit/s | (Konsistent mit EN 12253) |
| D8a | Toleranz des Bit-Takts | besser als ± 100 ppm | (Konsistent mit EN 12253) |
| D9 * | Bit-Fehlerquote (B.E.R.) zur Kommunikation | ≤ 10-6 wenn Vorlaufleistung bei OBU (DSRC-VU) in dem durch [D11a bis D11b] vorgegebenen Bereich liegt. | (Konsistent mit EN 12253) |
| D10 | Weckimpuls für OBU (DSRC-VU) | OBU (DSRC-VU) muss beim Empfang von Frames mit 11 oder mehr Oktetten (einschl. Präambel) aufwachen. | Es ist kein spezielles Weckmuster erforderlich.
DSRC-VU kam beim Empfang von Frames mit weniger als 11 Oktetten aufwachen. (Konsistent mit EN 12253) |
| D10a | Maximale Startzeit | ≤ 5 ms | (Konsistent mit EN 12253) |
| D11 | Kommunikationsbereich | Raum, in dem eine B.E.R. gemäß D9a erreicht wird | (Konsistent mit EN 12253) |
| D11a * | (Obere) Leistungsgrenze zur Kommunikation. | - 24 dBm | (Konsistent mit EN 12253) |
| D11b * | (Untere) Leistungsgrenze zur Kommunikation. | Vorlaufleistung:
- 43 dBm (Mittelachse) - 41 dBm (im Bereich von - 45° bis + 45° entsprechend der Ebene parallel zur Straßenoberfläche, wenn die DSRC-VU später im Fahrzeug installiert wird (Azimuth)) |
(Konsistent mit EN 12253)
Erweiterte Voraussetzungen für waagerechte Winkel bis ± 45° aufgrund der in diesem Anhang definierten Anwendungsfälle. |
| D12 * | IVS-Leistungsgrenzwert (DSRC-VU) | - 60 dBm | (Konsistent mit EN 12253) |
| D13 | Präambel | Präambel vorgeschrieben. | (Konsistent mit EN 12253) |
| D13a | Präambellänge und -muster | 16 Bits ± 1 Bit FM0-kodierter "1"-Bits | (Konsistent mit EN 12253) |
| D13b | Präambelwellenform | Wechselnde Hoch-/Niedrigsequenz mit einer Impulsdauer von 2 µs
Toleranz gemäß D8a |
(Konsistent mit EN 12253) |
| D13c | Nachlaufende Bits | Die RSU (REDCR) darf nach dem Endmerker maximal 8 Bits übertragen. Zur Berücksichtigung dieser zusätzlichen Bits ist keine OBU (DSRC-VU) erforderlich. | (Konsistent mit EN 12253) |
| *) - Downlink-Parameter unterliegen Konformitätsprüfung gemäß relevanter Parameterprüfung aus EN 300 674-1 | |||
Tabelle 14.2 Uplink-Parameter
| Punkt | Parameter | Wert(e) | Anmerkung |
| U1 * | Unterträgerfrequenzen | Eine OBU (DSRC-VU) unterstützt 1,5 MHz und 2,0 MHz
Eine RSU (REDCR) unterstützt 1,5 MHz oder 2,0 MHz oder beides U1-0: 1,5 MHz U1-1: 2,0 MHz |
Auswahl der Unterträgerfrequenz
(1,5 MHz oder 2,0 MHz) abhängig vom ausgewählten EN-13372-Profil. |
| U1a * | Toleranz der Unterträgerfrequenzen | innerhalb von ± 0,1 % | (Konsistent mit EN 12253) |
| U1b | Nutzung von Seitenbändern | Gleiche Daten auf beiden Seiten | (Konsistent mit EN 12253) |
| U2 * | OBU (DSRC-VZ)-Sendespektrumsmaske | Gemäß EN 12253
|
(Konsistent mit EN 12253) |
| U4a * | Max. Einseitenband-E.I.R.P. (Mittelachse) | Zwei Optionen:
U4a-0: - 14 dBm U4a-1: - 21 dBm |
Gemäß der deklarierten und veröffentlichten Spezifikation des Konstrukteurs der Ausrüstung |
| U4b * | Max. Einseitenband-E.I.R.P. (35°) | Zwei Optionen:
|
Gemäß der deklarierten und veröffentlichten Spezifikation des Konstrukteurs der Ausrüstung |
| U5 | Polarisation | Linkszirkular | (Konsistent mit EN 12253) |
| U5a | Kreuzpolarisation | XPD:
In Achsensicht: (REDCR) RSU r ≥ 15 δB (DSRC-VU) OBU t ≥ 10 δB Bei -3 dB: (REDCR) RSU r ≥ 10 δB (DSRC-VU) OBU t ≥ 6 δB |
(Konsistent mit EN 12253) |
| U6 | Unterträgermodulation | 2-PSK
Verschlüsselte Daten, mit Unterträger synchronisiert: Übergänge verschlüsselter Daten fallen mit Übergängen des Unterträgers zusammen. |
(Konsistent mit EN 12253) |
| U6b | Arbeitszyklus | Arbeitszyklus:
50 % ± α, α ≤ 5 % |
(Konsistent mit EN 12253) |
| U6c | Modulation auf Träger | Multiplikation von moduliertem Unterträger mit Träger. | (Konsistent mit EN 12253) |
| U7 * | Datenverschlüsselung | NRZI (kein Übergang bei Beginn von "1"-Bit, Übergang bei Beginn von "0"-Bit, kein Übergang innerhalb des Bits) | (Konsistent mit EN 12253) |
| U8 * | Bit-Rate | 250 kBit/s | (Konsistent mit EN 12253) |
| U8a | Toleranz des Bit-Takts | Innerhalb von ± 1.000 ππµ | (Konsistent mit EN 12253) |
| U9 | Bit-Fehlerquote (B.E.R.) für die Kommunikation | ≤ 10-6 | (Konsistent mit EN 12253) |
| U11 | Kommunikationsbereich | Raum, innerhalb dessen sich die DSRC-VU befindet, damit ihre Übertragungen von dem REDCR mit einer B.E.R. von weniger als dem Wert empfangen werden, der durch U9a vorgegeben wird. | (Konsistent mit EN 12253) |
| U12a * | Umwandlungsverstärkung (unterer Grenzwert) | 1 dB für jedes Seitenband
Winkelbereich: zirkular symmetrisch zwischen Mittelachse und ± 35° sowie |
|
| im Bereich von - 45° bis + 45° entsprechend der Ebene parallel zur Straßenoberfläche, wenn die DSRC-VU später im Fahrzeug installiert wird (Azimuth) | Größer als der angegebene Wertbereich für waagerechte Winkel bis ± 45° aufgrund der in diesem Anhang definierten Anwendungsfälle. | ||
| U12b * | Umwandlungsverstärkung (oberer Grenzwert) | 10 dB für jedes Seitenband | Kleiner als der angegebene Wertbereich für jedes Seitenband innerhalb eines Kreiskegels um Mittelachse ± mit einem Öffnungswinkel von 45°. |
| U13 | Präambel | Präambel vorgeschrieben. | (Konsistent mit EN 12253) |
| U13a | Präambel
Länge und Muster |
32 bis 36 µs lediglich mit Unterträger moduliert, anschließend 8 Bits NRZI-kodierter "0"-Bits. | (Konsistent mit EN 12253) |
| U13b | Nachlaufende Bits | Die DSRC-VU darf nach dem Endmerker maximal 8 Bits übertragen. Zur Berücksichtigung dieser zusätzlichen Bits ist keine RSU (REDCR) erforderlich. | (Konsistent mit EN 12253) |
| *) - Uplink-Parameter unterliegen Konformitätsprüfung gemäß relevanter Parameterprüfung aus EN 300 674-1 | |||
5.3.3 Antennendesign
5.3.3.1 REDCR-Antenne
DSC_30 Das Design derREDCR-Antenne ergibt sich aus dem kommerziellen Design, innerhalb der in 5.3.2 definierten Grenzen und angepasst zur Optimierung der Leseleistung desDSRC-REDCR für spezielle Zwecke und Lesebedingungen, innerhalb derer dasREDCR betrieben wird.
5.3.3.2. VU-Antenne
DSC_31 Das Design derDSRC_VU-Antenne ergibt sich aus dem kommerziellen Design, innerhalb der in 5.3.2 definierten Grenzen und angepasst zur Optimierung der Leseleistung desDSRC-REDCR für spezielle Zwecke und Lesebedingungen, innerhalb derer dasREDCR betrieben wird.
DSC_32 Die VU-Antenne ist an oder in der Frontscheibe des Fahrzeugs gemäß 5.1 oben zu befestigen.
DSC_33 In der Prüfumgebung in einer Werkstatt (siehe Abschnitt 6.3) muss eine gemäß 5.1 oben angebrachte DSRC-VU-Antenne erfolgreich eine Verbindung mit einer standardmäßigen Prüfkommunikation herstellen und eine RTM-Transaktion gemäß dieser Anlage über eine Entfernung von 2-10 Metern, in mehr als 99 % der Fälle, gemittelt über 1.000 Leseabfragen bereitstellen.
5.4 DSRC-Protokollanforderungen für RTM
5.4.1 Überblick
DSC_34 Das Transaktionsprotokoll zum Herunterladender Daten über die 5,8-GHz-DSRC-Schnittstellenverbindung muss folgende Schritte unterstützen. Dieser Abschnitt beschreibt den Transaktionsablauf unter Idealbedingungen ohne Rücktransaktionen oder Kommunikationsunterbrechungen.
HINWEIS Zweck der Initialisierungsphase (Schritt 1) ist es, die Kommunikation zwischen REDCR und denjenigen DSRC-VU, die in den 5,8-GHz-DSRC (Master-Slave)-Transaktionsbereich eingetreten sind, aber noch keine Kommunikation mit dem REDCR hergestellt haben, einzurichten und die Anwendungsprozesse zu informieren.
Siehe Abbildung 14.6 als bildliche Darstellung des Transaktionsprotokolls.
Abbildung 14.6 Ablauf RTM über 5,8-GHz-DSRC (HINWEIS: Abbildung soll nicht übersetzt werden)
5.4.2 Befehle
DSC_35 Nur die folgenden Befehle werden in einer RTM-Transaktionsphase verwendet:
5.4.3 Abfragebefehlssequenz18
DSC_36 Aus Perspektive der Befehl-Antwort-Sequenz lässt sich die Transaktion wie folgt beschreiben:
| Sequenz | Sender | Empfänger | Beschreibung | Handlung | |
| 1 | REDCR | > | DSRC-VU | Initialisierung des Kommunikations-Links - Anforderung | REDCR sendet BST |
| 2 | DSRC-VU | > | REDCR | Initialisierung des Kommunikations-Links - Antwort | Wenn die BST AID="2" unterstützt, dann fordert die DSCR-VU ein privates Fenster an |
| 3 | REDCR | > | DSRC-VU | Gewährt ein privates Fenster | Sendet Frame mit Zuweisung eines privaten Fensters |
| 4 | DSRC-VU | > | REDCR | Sendet VST | Sendet Frame mit VST |
| 5 | REDCR | > | DSRC-VU | Sendet GET.request für in Attribut enthaltene Daten für spezifische EID | |
| 6 | DSRC-VU | > | REDCR | Sendet GET.response mit angefordertem Attribut für spezifische EID | Sendet Attribut (RTMData, OWSData ...) mit Daten für spezifische EID |
| 7 | REDCR | > | DSRC-VU | Sendet GET.request für Daten anderer Attribute (falls zutreffend) | |
| 8 | DSRC-VU | > | REDCR | Sendet GET.response mit angefordertem Attribut | Sendet Attribut mit Daten für spezifische EID |
| 9 | REDCR | > | DSRC-VU | Bestätigt erfolgreichen Empfang der Daten | Sendet RELEASE-Befehl, der die Transaktion beendet |
| 10 | DSRC-VU | Beendet Transaktion |
Ein Beispiel für Transaktionssequenz und -inhalte der ausgetauschten Frames ist in den Abschnitten 5.4.7 und 5.4.8 enthalten.
5.4.4 Datenstrukturen18
DSC_37 Die semantische Struktur der Daten bei der Weitergabe an die 5,8-GHz-DSRC-Schnittstelle muss den Ausführungen in dieser Anlage entsprechen. Die Strukturierung dieser Daten ist in diesem Abschnitt angegeben.
DSC_38 Die Nutzlast (RTM-Daten) besteht aus der Verkettung der
DSC_39 Die RTM-Daten werden als RTM- Attribut="1" adressiert und im RTM-Container =10 übertragen.
DSC_40 Die RTM-Context Mark soll das unterstützte Standardteil in der TARV-Normenreihe (RTM entspricht Teil 9) identifizieren.
Das ASN.1-Modul für die DSRC-Daten innerhalb der RTM-Anwendung ist wie folgt definiert:
1. Wenn ein LPN einen Alphabet Indicator 'Latin Alphabet No2' oder 'latin Cyrillic Alphabet' enthält, werden die Sonderzeichen von der Fernabfrageeinrichtung unter Anwendung besonderer Regeln gemäß ISO/DIS 14 906,2 neu abgebildet.
5.4.5 Elemente von RtmData, durchgeführte Aktionen und Definitionen
DSC_41 Die durch die VU zu berechnenden und zur Aktualisierung der gesicherten Daten in der DSRC-VU verwendeten Daten sind nach den in Tabelle 14.3 definierten Regeln zu berechnen:
Tabelle 14.3 Elemente von RtmData, durchgeführte Aktionen und Definitionen18
| (1) RTM-Datenelement | (2) Von der VU durchzuführende Aktion | (3) ASN.1- Datendefinition | |
| RTM1 Kennzeichen des Fahrzeugs |
Die VU legt den Wert destp15638vehicleRegistrationPlate- Datenelements RTM1 aus dem aufgezeichneten Wert des DatentypsVehicleRegistrationIdentification gemäß Anlage 1VehicleRegistrationIdentification | Amtliches Kennzeichen des Fahrzeugs als Zeichenstring | ![]() |
| RTM2 Geschwindigkeits- überschreitung |
Die VU erstellt einen booleschen Wert für das Datenelement RTM2 tp15638Speeding Event.
Der Wert tp15638Speeding Event wird von der VU anhand der in der VU verzeichneten Anzahl an Geschwindigkeitsüberschreitungen an einem der letzten 10 Tage des Auftretens gemäß Definition in Anhang 1C berechnet. Wenn es in den letzten 10 Tagen des Auftretens mindestens ein tp15638Speeding Event gab, wird der Wert tp15638Speeding Event auf TRUE gesetzt. ELSE: Wenn es in den letzten 10 Tagen des Auftretens keine Ereignisse gab, wird tp15638Speeding Event auf FALSE gesetzt. |
1 (TRUE) - Gibt "irregularities in speed" in den letzten 10 Tagen des Auftretens an | |
| RTM3 Fahren ohne gültige Karte |
Die VU erstellt einen booleschen Wert für das Datenelement RTM3 tp15638Driving WithoutValid Card.
Die VU weist der Variablen tp15638Driving WithoutValid Card den Wert TRUE zu, wenn die VU in den letzten 10 Tagen des Auftretens mindestens ein Ereignis des Typs "Fahren ohne gültige Karte" gemäß Anhang 1C aufgezeichnet hat. ELSE: Wenn es in den letzten 10 Tagen des Auftretens keine Ereignisse gab, wird die Variable tp15638Driving WithoutValid Card auf FALSE gesetzt. |
1 (TRUE) = gibt "invalid card usage1" an | ![]() |
| RTM4 Gültige Fahrerkarte |
Die VU erstellt einen booleschen Wert für das Datenelement RTM4
tp15638Driver Card auf Grundlage der in der VU gespeicherten Daten und gemäß Anlage 1. Wenn keine Fahrerkarte vorhanden ist, muss die VU die Variable auf TRUE setzen ELSE: Wenn eine gültige Fahrerkarte vorhanden ist, setzt die VU die Variable auf FALSE |
0 (FALSE) = Gibt Gültige Fahrerkarte | |
| RTM5 Einstecken der Karte während des Lenkens |
Die VU generiert einen booleschen Wert für das Datenelement RTM5.
Die VU weist der Variablen tp15638CardInsertion den Wert TRUE zu, wenn die VU in den letzten 10 Tagen des Auftretens mindestens ein Ereignis des Typs "Einstecken der Karte während des Lenkens" gemäß Anhang 1C aufgezeichnet hat. ELSE: Wenn es in den letzten 10 Tagen des Auftretens keine derartigen Ereignisse gab, wird die Variable tp15638CardInsertion auf FALSE gesetzt. |
1 (TRUE) = Gibt "card insertion while driving" innerhalb der letzten 10 Tage des Auftretens an | |
| RTM6 Bewegungsdatenfehler |
Die VU erstellt einen booleschen Wert für das Datenelement RTM6.
Die VU weist der Variablen tp15638Motion DataError den Wert TRUE zu, wenn die VU in den letzten 10 Tagen des Auftretens mindestens ein Ereignis des Typs "Bewegungsdatenfehler" gemäß Anhang 1C aufgezeichnet hat. ELSE: Wenn es in den letzten 10 Tagen des Auftretens keine derartigen Ereignisse gab, wird die Variable tp15638Motion DataError auf FALSE gesetzt. |
1 (TRUE) = gibt "motion data error" in den letzten 10 Tagen des Auftretens an | |
| RTM7 Datenkonflikt Fahrzeugbewegung |
Die VU erstellt einen booleschen Wert für das Datenelement RTM7.
Die VU weist der Variablen tp15638vehicle MotionConflict den Wert TRUE zu, wenn die VU in den letzten 10 Tagen des Auftretens mindestens ein Ereignis des Typs Datenkonflikt Fahrzeugbewegung (Wert "0A"H) aufgezeichnet hat. ELSE: Wenn es in den letzten 10 Tagen des Auftretens keine Ereignisse gab, wird die Variable tp15638vehicle MotionConflict auf FALSE gesetzt. |
1 (TRUE) = gibt "motion Conflict" in den letzten 10 Tagen des Auftretens an | ![]() |
| RTM8 Zweite Fahrerkarte |
Die VU erstellt einen booleschen Wert für das Datenelement RTM8 auf Grundlage des Anhangs 1C (Fahrertätigkeitsdaten TEAM oder BEIFAHRER).
Wenn eine zweite gültige Fahrerkarte vorhanden ist, setzt die VU die Variable auf TRUE ELSE: Wenn keine gültige zweite Fahrerkarte vorhanden ist, setzt die VU die Variable auf FALSE |
1 (TRUE) = gibt "second driver card inserted" an | |
| RTM9 Derzeitige Aktivität |
Die VU erstellt einen booleschen Wert für das Datenelement RTM9.
Wenn die VU als derzeitige Aktivität eine andere Aktivität als "LENKEN" gemäß Anlage 1C aufzeichnet, muss die VU die Variable auf TRUE setzen ELSE: Wenn die derzeitige Aktivität in der VU als "LENKEN" aufgezeichnet wird, muss die VU die Variable auf FALSE setzen |
1 (TRUE) = andere Aktivität ausgewählt;
0 (FALSE) = Lenken ausgewählt |
![]() |
| RTM10 Letzter Vorgang abgeschlossen |
Die VU generiert einen booleschen Wert für das Datenelement RTM10.
Wenn die letzte Kartensitzung nicht korrekt gemäß Anlage 1C abgeschlossen wird, muss die VU die Variable auf TRUE setzen. ELSE: Wenn die letzte Kartensitzung korrekt abgeschlossen wurde, setzt die VU die Variable auf FALSE |
1 (TRUE) = nicht korrekt abgeschlossen
0 (FALSE) = korrekt abgeschlossen |
![]() |
| RTM11 Unterbrechung der Stromversorgung |
Die VU generiert einen Integer-Wert für das Datenelement RTM11.
Die VU weist der Variablen tp15638Power SupplyInterruption einen Wert gleich der längsten Unterbrechung der Stromversorgung gemäß Artikel 9 der Verordnung (EU) Nr. 165/2014 des Typs "Unterbrechung der Stromversorgung" im Sinne von Anhang 1C zu. ELSE: Wenn es in den letzten 10 Tagen des Auftretens nicht zu einer Unterbrechung der Stromversorgung gekommen ist, wird der Integer-Wert auf 0 gesetzt. |
- Anzahl der Unterbrechungen der Stromversorgung in den in den letzten 10 Tagen des Auftretens | ![]() |
| RTM12 Sensorstörung |
Die VU generiert einen Integer-Wert für das Datenelement RTM12.
Die VU weist der Variablen sensorFault einen der folgenden Werte zu:
|
|
![]() |
| RTM13 Zeiteinstellung |
Für das Datenelement RTM13 generiert die VU einen Integer-Wert (time Real gemäß Anlage 1) auf Grundlage des Vorliegens von Zeiteinstellungsdaten gemäß Anhang 1C.
Die VU weist den Zeitwert zu, an dem die letzte Zeiteinstellung erfolgt ist. ELSE: Wenn in der VU kein Ereignis "Zeiteinstellung" gemäß Anhang 1C vorhanden ist, muss die VU einen Wert von 0 festlegen. |
Zeitpunkt von "last adjustment" | ![]() |
| RTM14 Sicherheitsverletzender Versuch |
Für das Datenelement RTM14 generiert die VU einen Integer-Wert (time Real gemäß Anlage 1) auf Grundlage des Vorliegens eines Ereignisses "Versuch Sicherheitsverletzung" gemäß Anhang 1C.
Die VU setzt den Wert auf den Zeitpunkt des letzten von der VU verzeichneten sicherheitsverletzenden Versuchs. ELSE: Wenn in der VU kein Ereignis "Versuch Sicherheitsverletzung" gemäß Anhang 1C vorhanden ist, muss die VU einen Wert von 0x00FF festlegen. |
Zeitpunkt von "latest breach attempt"
- Standardwert =0x00FF |
![]() |
| RTM15 Letzte Kalibrierung |
Für das Datenelement RTM15 generiert die VU einen Integer-Wert (time Real gemäß Anlage 1) auf Grundlage des Vorliegens von letzten Kalibrierungsdaten gemäß Anhang 1C.
Die VU setzt den Wert auf den Zeitpunkt der letzten beiden Kalibrierungen (RTM15 und RTM16) in VuCalibrationData gemäß Anlage 1 Die VU setzt den Wert für RTM15 auf time Real des letzten Kalibrierungsdatensatzes. |
Zeitpunkt des letzten Kalibrierungsdatensatzes | ![]() |
| RTM16 Vorherige Kalibrierung |
Für das Datenelement RTM16 generiert die VU einen Integer-Wert (time Real gemäß Anlage 1) des Kalibrierungsdatensatzes vor der letzten Kalibrierung.
ELSE: Wenn keine vorherige Kalibrierung vorliegt, setzt die VU den Wert von RTM16 auf 0. |
Zeitpunkt von "previous calibration" Daten | ![]() |
| RTM17 Anschlussdatum des Fahrtenschreibers |
Für das Datenelement RTM17 generiert die VU einen Integer-Wert (time Real gemäß Anlage 1).
Die VU setzt den Wert auf den Zeitpunkt der Erstinstallation der VU. Die VU extrahiert diese Daten aus den VuCalibrationData (Anlage 1) der vu CalibrationRecords, wobei Calibration Purpose gleich: "03"H |
Anschlussdatum des Fahrtenschreibers | ![]() |
| RTM18 Aktuelle Geschwindigkeit |
Die VU generiert einen Integer-Wert für das Datenelement RTM18
Die VU setzt den Wert für RTM16 auf die bei der jüngsten Aktualisierung von RtmData zuletzt als aktuell aufgezeichnete Geschwindigkeit. |
Zuletzt als aktuell aufgezeichnete Geschwindigkeit | |
| RTM19 Zeitstempel |
Für das Datenelement RTM19 generiert die VU einen Integer-Wert (time Real gemäß Anlage 1).
Die VU setzt den Wert für RTM19 auf den Zeitpunkt der jüngsten Aktualisierung von RtmData. |
Zeitstempel von "currentTachographPayloadrecord" | ![]() |
5.4.6 Mechanismus der Datenübertragung18
DSC_42 Die zuvor definierten Nutzlastdaten werden vom REDCR nach der Initialisierungsphase abgerufen und anschließend von der DSRC-VU im zugewiesenen Fenster übertragen. Zum Abrufen der Daten verwendet das REDCR den Befehl GET.
DSC_43 Bei jedem DSRC-Austausch werden die Daten mit PER (Packed Encoding Rules) UNalignED verschlüsselt, mit Ausnahme von TachographPayload und OwsPayload;, die mit OER (Octet Encoding Rules) gemäß ISO/IEC 8825-7, Rec. ITU-T X.696 verschlüsselt werden.
5.4.7 Detaillierte Beschreibung der DSRC-Transaktion
DSC_44 Die Initialisierung erfolgt gemäß DSC_44 bis DSC_48 und den Tabellen 14.4 bis 14.9. In der Einleitungsphase sendet das REDCR zunächst einen Frame mit einer BST (Beacon Service table) gemäß EN 12834 und EN 13372, 6.2, 6.3, 6,4, und 7.1 mit den in der folgenden Tabelle 14.4 aufgeführten Einstellungen.
Tabelle 14.4 Initialisierung - BST-Frame-Einstellungen
| Feld | Einstellungen |
| Link Identifier | Broadcast-Adresse |
| Beacon Id | Gemäß EN 12834 |
| Time | Gemäß EN 12834 |
| Profile | Keine Erweiterung, 0 oder 1 verwenden |
| MandApplications | Keine Erweiterung, EID nicht vorhanden, Parameter nicht vorhanden, AID="2" Freight&Fleet |
| NonMandApplications | Nicht vorhanden |
| Profile List | Keine Erweiterung, Anzahl Profile in Liste = 0 |
| Fragmentation header | Keine Fragmentierung |
| Layer 2 settings | Befehls-PDU, UI-Befehl |
Ein praktisches Beispiel der in Tabelle 14.4 angegebenen Einstellungen samt Angabe der Bit-Verschlüsselungen findet sich in der folgenden Tabelle 14.5.
Tabelle 14.5 Initialisierung - Beispiele für die Inhalte von BST-Frames
DSC_45 Eine DSRC-VU benötigt beim Empfang einer BST die Zuweisung eines privaten Fensters gemäß EN 12795 und EN 13372, 7.1.1, ohne spezifische RTM-Einstellungen. Tabelle 14.6 enthält ein Beispiel für die Bit-Verschlüsselung.
Tabelle 14.6 Initialisierung - Frame-Inhalte für die Anforderung einer Zuweisung eines privaten Fensters
| Oktett # | Attribut/Feld | Bits in Oktett | Beschreibung |
| 1 | FLAG | 0111 1110 | Anfangsmerker |
| 2 | Private LID | xxxx xxxx | Link-Adresse der spezifischen DSRC-VU |
| 3 | xxxx xxxx | ||
| 4 | xxxx xxxx | ||
| 5 | xxxx xxxx | ||
| 6 | MAC Control Field | 0110 0000 | Anforderung eines privaten Fensters |
| 7 | FCS | xxxx xxxx | Frame-Überprüfungssequenz |
| 8 | xxxx xxxx | ||
| 9 | Flag | 0111 1110 | Endmerker |
DSC_46 Das REDCR antwortet mit der Zuweisung eines privaten Fensters, wie durch EN 12795 und EN 13372, 7.1.1 angegeben, ohne spezifische RTM-Einstellungen.
Tabelle 14.7 enthält ein Beispiel für die Bit-Verschlüsselung.
Tabelle 14.7 Initialisierung - Frame-Inhalte für die Anforderung einer Zuweisung eines privaten Fensters
| Oktett # | Attribut/Feld | Bits in Oktett | Beschreibung |
| 1 | FLAG | 0111 1110 | Anfangsmerker |
| 2 | Private LID | xxxx xxxx | Link-Adresse der spezifischen DSRC-VU |
| 3 | xxxx xxxx | ||
| 4 | xxxx xxxx | ||
| 5 | xxxx xxxx | ||
| 6 | MAC Control Field | 0010 s000 | Anforderung eines privaten Fensters |
| 7 | FCS | xxxx xxxx | Frame-Überprüfungssequenz |
| 8 | xxxx xxxx | ||
| 9 | Flag | 0111 1110 | Endmerker |
DSC_47 Wenn sie die Zuweisung des privaten Fensters erhält, sendet die DSRC-VU ihre VST (Vehicle Service table) gemäß EN 12834 und EN 13372, 6.2, 6.3, 6.4 und 7.1 mit den Einstellungen aus Tabelle 14.8, unter Verwendung des zugewiesenen Übertragungsfensters.
Tabelle 14.8 Initialisierung - VST-Frame-Einstellungen
| Feld | Einstellungen |
| Private LID | Gemäß EN 12834 |
| VST-Parameter | Fill=0, anschließend für jede unterstützte Anwendung: EID vorhanden, Parameter vorhanden,AID=2, EID wie durch OBU generiert |
| Parameter | Keine Erweiterung, enthält die RTM-Context Mark |
| ObeConfiguration | Fakultativ kann das Feld "ObeStatus" vorliegen, es soll nicht von REDCR verwendet werden. |
| Fragmentation header | Keine Fragmentierung |
| Layer 2 settings | Befehls-PDU, UI-Befehl |
DSC_48 Die DSRC-VU muss die "Freight&Fleet"-Anwendung unterstützen, gekennzeichnet durch die Anwendungskennung "2". Es können weitere Anwendungskennungen unterstützt werden, die aber in dieser VST nicht vorhanden sein sollen, da die BST lediglich AID="2" erfordert. Das Feld "Applications" enthält eine Liste der unterstützten Anwendungsinstanzen in der DSRC-VU. Für jede unterstützte Anwendungsinstanziierung ist ein Verweis auf den jeweiligen Standard gegeben: Dieser besteht aus dem Rtm-Context Mark, zusammengesetzt aus einer OBJEKTKENNUNG für die zugehörige Norm, den entsprechenden Teil (9 für RTM) und möglicherweise die Version sowie einer EID, die von der DSRC-VU generiert wird und dieser Anwendungsinstanz zugeordnet ist.
Ein praktisches Beispiel der in Tabelle 14.8 angegebenen Einstellungen samt Angabe der Bit-Verschlüsselungen findet sich in Tabelle 14.9.
Tabelle 14.9 Initialisierung - Beispiele für die Inhalte von VST-Frames18
DCS_49 Anschließend liest das REDCR die Daten durch die Ausgabe eines GET-Befehls gemäß der Definition in EN 13372, 6.2, 6.3, 6.4 und EN 12834 mit den Einstellungen gemäß Tabelle 14.10.
Tabelle 14.10 Präsentation - Frame-Einstellungen für GET-Anforderungen
| Feld | Einstellungen |
| Invoker Identifier (IID) | Nicht vorhanden |
| Link Identifier (LID) | Link-Adresse der spezifischen DSRC-VU |
| Chaining | Nein |
| Element Identifier (EID) | Gemäß VST. Keine Erweiterung |
| Access Credentials | Nein |
| Attribute IdList | Keine Erweiterung, 1 Attribut, AttributeID = 1 (RtmData) |
| Fragmentation | Nein |
| Layer2 settings | PDU-Befehl, Polled ACn-Befehl |
Tabelle 14.11 zeigt ein Beispiel für das Lesen der RTM-Daten.
Tabelle 14.11 Präsentation - Frame-Beispiel für GET-Anforderungen

DSC_50 Beim Erhalt der GET-Anforderung sendet die DSRC-VU eine GET-Antwort mit den angeforderten Daten gemäß der in EN 13372, 6.2, 6.3, 6.4 und EN 12834 definierten GET-Antwort und den Einstellungen gemäß Tabelle 14.12.
Tabelle 14.12 Präsentation - Frame-Einstellungen für GET-Antwort
| Feld | Einstellungen |
| Invoker Identifier (IID) | Nicht vorhanden |
| Link Identifier (LID) | Gemäß EN 12834 |
| Chaining | Nein |
| Element Identifier (EID) | Gemäß VST. |
| Access Credentials | Nein |
| Fragmentation | Nein |
| Layer2 settings | Antwort-PDU, Antwort verfügbar und Befehl akzeptiert, ACn-Befehl |
Tabelle 14.13 zeigt ein Beispiel für das Lesen der RTM-Daten.
Tabelle 14.13 Präsentation - Beispiel für die Inhalte des Antwort-Frames
DSC_51 Anschließend schließt das REDCR die Verbindung durch Ausgabe eines EVENT_REPORT, RELEASE-Befehls gemäß EN 13372, 6.2, 6.3, 6.4 und EN 12834,7.3.8, ohne spezifische RTM-Einstellungen. Tabelle 14.14 zeigt das Beispiel einer Bit-Verschlüsselung des RELEASE-Befehls.
Tabelle 14.14 Beendigung. EVENT_REPORT Inhalte des Release-Frames
DSC_52 Es wird nicht erwartet, dass die DSRC-VU auf den Release-Befehl antwortet. Die Kommunikation wird dann geschlossen.
5.4.8 Beschreibung der DSRC-Prüftransaktion
DSC_53 Vollständige Prüfungen, die eine Sicherung der Daten beinhalten, müssen gemäß Anlage 11 Gemeinsame Sicherheitsmechanismen durch befugtes Personal mit Zugang zu den Sicherheitsverfahren unter Verwendung der normalen, oben definierten GET-Befehle durchgeführt werden.
DSC_54 Inbetriebnahme und regelmäßige Inspektionen, bei denen eine Entschlüsselung und ein Verständnis der entschlüsselten Daten erforderlich sind, müssen gemäß Anlage 11 Gemeinsame Sicherheitsmechanismen und Anlage 9 Typgenehmigung - Mindestanforderungen an die durchzuführenden Prüfungen durchgeführt werden.
Die grundlegende DSRC-Kommunikation kann hingegen mit dem Befehl ECHO geprüft werden. Solche Prüfungen können bei der Inbetriebnahme, bei regelmäßigen Inspektionen oder auf Verlangen der zuständigen Kontrollbehörde oder gemäß der Verordnung (EU) Nr. 165/2014 (siehe 6 unten) erforderlich sein.
DSC_55 Zur Durchführung dieser Prüfung der grundlegenden Kommunikation wird der Befehl ECHO vom REDCR während einer Sitzung ausgegeben, d. h. nach erfolgreicher Durchführung einer Initialisierungsphase. Die Abfolge der Interaktionen ähnelt deshalb derjenigen einer Abfrage:
Die folgenden Tabellen enthalten ein praktisches Beispiel für eine ECHO-Austauschsitzung.
DSC_56 Initialisierung erfolgt gemäß 5.4.7 ( DSC_44 bis DSC_48) und den Tabellen 14.4 bis 14.9.
DSC_57 Das REDCR gibt anschließend einen ACTION-, ECHO-Befehl gemäß ISO 14906 ohne spezifische RTM-Einstellungen aus, der 100 Datenoktetten enthält. In Tabelle 14.15 sind die Inhalte des durch das REDCR gesendeten Frames dargestellt.
Tabelle 14.15 Beispiel für ACTION-, ECHO-Anfrage-Frame
DSC_58 Beim Erhalt der ECHO-Anforderung sendet dieDSRC-VU eine ECHO-Antwort mit 100 Datenoktetten durch Widerspiegelung des erhaltenen Befehls, gemäß ISO 14906, ohne spezifische RTM-Einstellungen. In Tabelle 14.16 ist ein Beispiel für eine Kodierung auf Bit-Ebene dargestellt.
Tabelle 14.16 Beispiel für ACTION-, ECHO-Anfrage-Frame
5.5 - gestrichen -18 20
5.6 Datenübermittelung zwischen DSRC-VU und VU
5.6.1 Physische Verbindung und Schnittstellen18
DSC_66 Die Verbindung zwischenVU undDSRC-VU kann entweder über eine Kabelverbindung oder eine Kurzbereich-Drahtloskommunikation basierend auf Bluetooth v4.0 BLE erfolgen.
DSC_67 Unabhängig von der Wahl von Verbindung und Schnittstelle müssen die folgenden Anforderungen erfüllt sein:
DSC_68 a) Damit unterschiedliche Hersteller für die Lieferung der VU und DSRC-VU und auch unterschiedlicher Lose der DSRC-VU gewählt werden können, muss die Verbindung zwischen VU und nicht VU-interner DSRC-VU nach einem offenen Standard erfolgen. Die VU wird auf eine der folgenden Arten mit der DSRC-VU verbunden:
DSC_69 b) Die Definition der Schnittstellen und Verbindung zwischen VU und DSRC-VU muss die in 5.6.2. definierten Befehle des Anwendungsprotokolls erfüllen, und
DSC_70 c) VU und DSRC-VU müssen die Datenübermittlung über die Verbindung im Hinblick auf Leistung und Stromversorgung unterstützen.
5.6.2 Anwendungsprotokoll
DSC_71 Das Anwendungsprotokoll zwischen VU-Fernkommunikationseinrichtung und DSRC-VU ist für die regelmäßige Übertragung der Fernkommunikationsdaten von der VU zur DSRC verantwortlich.
DSC_72 Die folgenden wichtigsten Befehle werden identifiziert:
DSC_73 In ASN1.0 können die vorherigen Befehle wie folgt definiert sein:
DSC_74 Die Beschreibung der Befehle und Parameter lautet wie folgt:
DSC_75 Die Initialisierung des Kommunikationslinks erfolgt nach Installation, Kalibrierung und Anlassen des Motors/Einschalten der VU.
DSC_76 Beim Neustart der DSRC-VU oder einer VU müssen alle bestehenden Kommunikationslinks gelöscht werden, da aufgrund eines abrupten Herunterfahrens einer VU "bezuglose" Links vorhanden sein könnten.
5.7 Fehlerbehandlung
5.7.1 Aufzeichnung und Kommunikation der Daten in der DSRC-VU18
DSC_77Die Daten sind, stets gesichert, von derVUSM-Funktion derDSRC-VU bereitzustellen. DieVUSM stellt sicher, dass die Aufzeichnung der Daten in der DSRC-VU korrekt verläuft. Die Aufzeichnung und Protokollierung von Fehlern bei der Datenübermittlung von der VU in den Speicher derDSRC-VU muss mit dem Typ EventFaultType und dem Enum-Wert '0C'H für das Ereignis 'Kommunikationsfehler mit der Fernkommunikationsausrüstung' zusammen mit dem Zeitstempel erfolgen.
DSC_78 Die VU führt eine Datei, die durch einen eindeutigen, von den Kontrolleuren leicht zuzuordnenden Namen gekennzeichnet ist, um VU-interne Kommunikationsfehler zu protokollieren.
DSC_79 Wenn die VUPM vergebens versucht, VU-Daten vom Sicherheitsmodul abzurufen (um diese an die VU-DSRC weiterzuleiten), muss sie diesen Fehler mit dem Typ Event FaultType und dem Enum-Kommunikationsfehlerwert"62"H Remote Communication Facility samt Zeitstempel aufzeichnen. Der Kommunikationsfehler wird erkannt, wenn mehr als drei Mal in Folge keine Nachricht RCDT Data Acknowledgement für die zugehörigen (d. h. mit der gleichen DataTransactionId in den Send-Data- und Acknowledgement-Nachrichten versehenen) RCDT Send Data eingeht.
5.7.2 Fehler in der Drahtloskommunikation
DSC_80 Die Behandlung von Kommunikationsfehlern muss mit derjenigen gemäß zugehörigen DSRC-Normen, nämlich EN 300 674-1, EN 12253, EN 12795, EN 12834 und den entsprechenden Parametern von EN 13372, übereinstimmen.
5.7.2.1 Verschlüsselungs- und Signaturfehler
DSC_81 Verschlüsselungs- und Signaturfehler sind gemäß Anlage 11 Gemeinsame Sicherheitsmechanismen zu behandeln und sind in den Fehlernachrichten zur DSRC-Datenübermittlung nicht vorhanden.
5.7.2.2. Aufzeichnung von Fehlern
Das DSRC-Medium ist eine dynamische Drahtloskommunikation in einer Umgebung mit unsicheren atmosphärischen und Interferenzbedingungen, insbesondere in den an dieser Anwendung beteiligten Kombinationen "tragbares REDCR" und "Fahrzeug in Bewegung". Deshalb muss zwischen den Bedingungen "Lesefehler" und "Fehler" ein Unterschied bestehen. Bei einer Transaktion über eine Drahtlosschnittstelle sind Lesefehler gängig; anschließend wird in der Regel ein neuer Versuch gestartet, d. h. die BST erneut gesendet und die Sequenz wiederholt. Meist verläuft dieser erneute Kommunikationsversuch dann erfolgreich und die Daten werden übertragen, sofern das Fahrzeug sich nicht in der zur Wiederübertragung erforderlichen Zeit aus dem Empfangsbereich bewegt. (Eine "erfolgreiche" Instanz eines Lesevorgangs umfasst mitunter mehrere Versuche und Wiederholungen).
Ein Lesefehler kann auftreten, weil die Antennen nicht richtig gekoppelt sind (Fehler beim "Ausrichten"), weil eine der Antennen abgeschirmt ist (dies kann gewollt sein, aber auch durch die Nähe eines anderen Fahrzeugs verursacht sein), durch Funkstörung (insbesondere durch Wifi- oder andere öffentliche Drahtloskommunikation im Bereich von ca. 5,8 GHz), Radarinterferenz oder schwierige atmosphärische Bedingungen (z.B. während eines Unwetters) oder einfach dadurch, dass das Fahrzeug den Bereich der DSRC-Kommunikation verlässt. Die einzelnen Instanzen der Lesefehler lassen sich nicht aufzeichnen, da die Kommunikation schlichtweg nicht stattgefunden hat.
Wenn aber der Mitarbeiter der zuständigen Kontrollbehörde ein Fahrzeug anvisiert und versucht, dessen DSRC-VU abzufragen, die Daten jedoch nicht erfolgreich übermittelt werden, kann dieser Fehler auf eine gewollte Manipulation zurückzuführen sein. Deshalb muss der Mitarbeiter der zuständigen Kontrollbehörde den Fehler protokollieren und die an der Maßnahme beteiligten Kollegen über einen möglichen Verstoß informieren. Die Kollegen können dann das Fahrzeug anhalten und physisch überprüfen. Da aber keine erfolgreiche Kommunikation stattgefunden hat, kann die DSRC-VU keine Daten über den Fehler liefern. Eine solche Protokollierung ist deshalb abhängig vom Design des REDCR-Geräts.
Ein "Lesefehler" ist technisch gesehen etwas anderes als ein "Fehler" In diesem Kontext bedeutet "Fehler", dass ein falscher Wert erfasst wurde.
Die an dieDSRC-VU gelieferten Daten sind bereits gesichert und müssen deshalb durch den Lieferanten der Daten verifiziert werden (siehe 5.4).
Anschließend über die Luftschnittstelle übermittelte Daten werden durch zyklische Redundanzprüfungen (CRC) auf der Kommunikationsebene geprüft. Wenn diese Prüfung erfolgreich verläuft, sind die Daten korrekt. Andernfalls werden die Daten erneut übertragen. Die Wahrscheinlichkeit, dass Daten eine CRC-Prüfung fälschlicherweise erfolgreich bestehen, ist statistisch so verschwindend gering, dass sie unberücksichtigt bleiben kann.
Wenn die CRC-Prüfung fehlschlägt und keine Zeit für ein erneutes Senden und Empfangen der korrekten Daten mehr bleibt, führt dies nicht zu einem Fehler, sondern zu einer Instanziierung einer bestimmten Art von Lesefehler.
Die einzige aussagekräftige "Fehlerinformation", die sich aufzeichnen lässt, ist die Anzahl erfolgreicher Initiierungen von Transaktionen, die nicht zu einer erfolgreichen Datenübermittlung an das REDCR geführt haben.
DSC_82 Das REDCR hat deshalb die Anzahl der Fälle mit Zeitstempel aufzuzeichnen, in denen die "Initialisierungsphase" einer DSRC-Abfrage erfolgreich verläuft, die Transaktion aber abbricht, bevor das REDCRdie Daten erfolgreich abrufen konnte. Diese Daten sind dem Mitarbeiter der zuständigen Kontrollbehörde zur Verfügung zu stellen und im Speicher des REDCR-Geräts abzulegen. Wie dies geschieht, ist eine Frage des Produktdesigns oder der Festlegung durch die zuständige Kontrollbehörde.
Die einzige aussagekräftige "Fehlerinformation", die sich aufzeichnen lässt, ist die Anzahl der Fälle, in der das REDCR die empfangenenDaten nicht entschlüsseln konnte. Dies bezieht sich allerdings nur auf die Effizienz der REDCR-Software. Unter Umständen werden Daten technisch entschlüsselt, ergeben aber keinen semantischen Sinn.
DSC_83 Deshalb muss dasREDCR mit einem Zeitstempel die Anzahl der Fälle mit Zeitstempel aufzeichnen, in denen das Gerät vergeblich versucht hat, die über die DSRC-Schnittstelle empfangenen Daten zu entschlüsseln.
6 Inbetriebnahme- und regelmäßige Inspektionsprüfungen der Fernkommunikationsfunktion
6.1 Allgemein
DSC_84 Für die Fernkommunikationsfunktion sind zwei Arten von Prüfungen vorgesehen:
6.2 ECHO
Die Spezifikationen dieses Abschnitts geben an, wie geprüft wird, dass die VerbindungDSRC-REDCR > > -:- < DSRC-VU in funktioneller Hinsicht aktiv ist.
Ziel des ECHO-Befehls ist es, Werkstätten oder Prüfeinrichtungen zur Typgenehmigung in die Lage zu versetzen, zu prüfen, ob der DSRC-Link funktioniert, ohne auf die Sicherheitsangaben zugreifen zu müssen. Die Ausrüstung des Prüfers muss deshalb nur in der Lage sein, eine DSRC-Kommunikation (durch Senden einer BST mit AID=2) einzuleiten, anschließend den Befehl ECHO zu senden und, bei funktionierender DSRC, die ECHO-Antwort zu empfangen. Zu Einzelheiten siehe 5.4.8. Wenn diese Antwort korrekt empfangen wird, kann bestätigt werden, dass die DSRC-Verbindung (DSRC-REDCR > > -:- < DSRC-VU) korrekt funktioniert.
6.3 Prüfungen zur Validierung sicherer Dateninhalte
DSC_85 Mit dieser Prüfung wird der sichere Ende-zu-Ende-Datenfluss überprüft. Für diese Prüfung wird ein DSRC-Prüflesegerät benötigt. Dieses DSRC-Prüflesegerät bietet die gleiche Funktionalität und wird mit denselben Spezifikationen wie das Lesegerät der Kontrollbehörden eingerichtet. Der einzige Unterschied besteht darin, dass anstelle einer Kontrollkarte eine Werkstattkarte benutzt wird, um den Benutzer des DSRC-Prüflesegeräts zu authentisieren. Die Prüfung kann im Anschluss an die Erstaktivierung eines intelligenten Fahrtenschreibers oder am Ende des Kalibrierungsverfahrens durchgeführt werden. Nach der Aktivierung generiert die Fahrzeugeinheit die gesicherten Früherkennungsdaten und übermittelt diese an die DSRC-VU.
DSC_86 Das Werkstattpersonal positioniert das DSRC-Prüflesegerät in einem Abstand von 2-10 Metern vor dem Fahrzeug.
DSC_87 Anschließend steckt das Werkstattpersonal eine Werkstattkarte in das DSRC-Prüflesegerät ein und fragt von der Fahrzeugeinheit die Früherkennungsdaten ab. Nach erfolgreicher Abfrage greift das Werkstattpersonal auf die empfangenen Daten zu, um zu überprüfen, ob deren Integrität erfolgreich validiert und die Daten entschlüsselt wurden.
| Migration: Verwaltung gleichzeitig vorhandener Ausrüstungsgenerationen | Anlage 1518 |
1. Begriffsbestimmungen
Im Sinne dieser Anlage gelten folgende Begriffsbestimmungen:
Intelligentes Fahrtenschreibersystem: gemäß Definition in diesem Anhang (Kapitel 1: Begriffsbestimmung bbb);
Fahrtenschreibersystem der 1. Generation: gemäß Definition in dieser Verordnung ( Artikel 2: Begriffsbestimmung 1);
Fahrtenschreibersystem der 2. Generation: gemäß Definition in dieser Verordnung ( Artikel 2: Begriffsbestimmung 7);
Einführungsdatum: gemäß Definition in diesem Anhang (Kapitel 1: Begriffsbestimmung ccc);
Intelligent Dedicated Equipment (IDE): Gerät, das zum Herunterladen von Daten verwendet wird, wie in Anlage 7 dieses Anhangs definiert.
2. Allgemeine Bestimmungen
2.1. Übersicht über die Umstellung
Die Präambel dieses Anhangs bietet eine Übersicht über die Umstellung von Fahrtenschreibersystemen der 1. Generation auf solche der 2. Generation.
Über die Bestimmungen dieser Präambel hinaus gilt Folgendes:
2.2. Interoperabilität zwischen VU und Karten18
Fahrtenschreiberkarten der 1. Generation sind interoperabel mit Fahrzeugeinheiten der 1. Generation (gemäß Anhang IB der Verordnung (EWG) Nr. 3821/85/EWG); Fahrtenschreiberkarten der 2. Generation wiederum sind interoperabel mit Fahrzeugeinheiten der 2. Generation (gemäß Anhang IC dieser Verordnung). Zusätzlich gelten die nachfolgenden Bestimmungen.
MIG_001 Mit Ausnahme der in den Randnummern MIG_004 und MIG_005 genannten Fälle dürfen Fahrtenschreiberkarten der 1. Generation bis zu ihrem Ablaufdatum in Fahrzeugeinheiten der 2. Generation weiterverwendet werden. Ihre Inhaber können jedoch die Ersetzung durch Fahrtenschreiberkarten der 2. Generation fordern, sobald diese verfügbar sind.
MIG_002 Fahrzeugeinheiten der 2. Generation müssen in der Lage sein, eingesteckte gültige Fahrer-, Kontroll- und Unternehmenskarten der 1. Generation zu nutzen.
MIG_003 Diese Fähigkeit kann in solchen Fahrzeugeinheiten durch Werkstätten endgültig unterdrückt werden, sodass Fahrtenschreiberkarten der 1. Generation nicht mehr akzeptiert werden. Dies darf erst geschehen, nachdem die Europäische Kommission ein Verfahren eingeleitet hat, das Werkstätten hierzu auffordert, beispielsweise während der regelmäßigen Nachprüfung der Fahrtenschreiber.
MIG_004 Fahrzeugeinheiten der 2. Generation dürfen nur Werkstattkarten der 2. Generation nutzen können.
MIG_005 Zur Bestimmung der Betriebsart dürfen Fahrzeugeinheiten der 2. Generation nur die Art der gültigen eingesteckten Karten berücksichtigen, nicht aber ihre Generation.
MIG_006 Jede gültige Fahrtenschreiberkarte der 2. Generation muss in Fahrzeugeinheiten der 1. Generation genauso genutzt werden können wie eine Fahrtenschreiberkarte gleicher Art der 1. Generation.
2.3. Interoperabilität zwischen VU und Bewegungssensoren
Bewegungssensoren der 1. Generation sind interoperabel mit Fahrzeugeinheiten der 1. Generation; Bewegungssensoren der 2. Generation wiederum sind interoperabel mit Fahrzeugeinheiten der 2. Generation. Zusätzlich gelten die nachfolgenden Bestimmungen.
MIG_007 Fahrzeugeinheiten der 2. Generation können nicht mit Bewegungssensoren der 1. Generation gekoppelt und verwendet werden.
MIG_008 Bewegungssensoren der 2. Generation können entweder ausschließlich mit Fahrzeugeinheiten der 2. Generation gekoppelt und verwendet werden oder mit beiden Generationen von Fahrzeugeinheiten.
2.4. Interoperabilität zwischen Fahrzeugeinheiten, Fahrtenschreiberkarten und Geräte für das Herunterladen von Daten
MIG_009 Geräte für das Herunterladen von Daten können entweder ausschließlich mit einer Generation von Fahrzeugeinheiten verwendet werden oder mit beiden.
2.4.1 Direktes Herunterladen von der Karte durch das IDE18
MIG_010 Daten werden durch das IDE von den in ihre Kartenlesegeräte eingesteckten Fahrtenschreiberkarten einer Generation unter Verwendung der Sicherheitsmechanismen und Datendownload-Protokolle dieser Generation heruntergeladen; heruntergeladene Daten müssen das für diese Generation festgelegte Format aufweisen.
MIG_011 Damit auch Nicht-EU-Kontrollbehörden Fahrer kontrollieren können, muss es möglich sein, Fahrer- (und Werkstatt-) Karten der 2. Generation genauso herunterzuladen wie Karten der 1. Generation. Heruntergeladen werden können müssen unter anderem:
Die entsprechenden Downloads dürfen keine Anwendungsdaten-EF umfassen, die nur in Fahrer- (und Werkstatt-)Karten der 2. Generation vorhanden sind (Anwendungsdaten-EF innerhalb der DF Tachograph_G2).
2.4.2 Herunterladen von der Karte über eine Fahrzeugeinheit
MIG_012 Für den Datendownload von einer Karte der 2. Generation, die in eine Fahrzeugeinheit der 1. Generation eingesteckt ist, wird das Datendownload-Protokoll der 1. Generation verwendet. Die Karte antwortet auf Befehle der Fahrzeugeinheit in genau der gleichen Weise wie eine Karte der 1. Generation; heruntergeladene Daten müssen das gleiche Format aufweisen wie Daten, die von einer Karte der 1. Generation heruntergeladen werden.
MIG_013 Für den Datendownload von einer Karte der 1. Generation, die in eine Fahrzeugeinheit der 2. Generation eingesteckt ist, wird das in Anlage 7 dieses Anhangs definierte Datendownload-Protokoll verwendet. Die Fahrzeugeinheit sendet Befehle an die Karte in genau der gleichen Weise wie eine Fahrzeugeinheit der ersten Generation; heruntergeladene Daten müssen das für Karten der 1. Generation definierte Format einhalten.
2.4.3 Datendownload von Fahrzeugeinheiten18
MIG_014 Außerhalb des Rahmens von Fahrerkontrollen durch eine Nicht-EU-Kontrollbehörde werden für den Datendownload von Fahrzeugeinheiten der 2. Generation die Sicherheitsmechanismen der 2. Generation und das in Anlage 7 dieses Anhangs angegebene Datendownload-Protokoll verwendet.
MIG_015 Damit auch Nicht-EU-Kontrollbehörden Fahrer kontrollieren können, ist es optional möglich, Daten von Fahrzeugeinheiten der 2. Generation unter Verwendung der Sicherheitsmechanismen der 1. Generation herunterzuladen. Die heruntergeladenen Daten müssen in dem Fall das gleiche Format aufweisen wie Daten, die von einer Fahrzeugeinheit der 1. Generation heruntergeladen werden. Diese Funktion kann durch entsprechende Menübefehle ausgewählt werden.
2.5. Interoperabilität zwischen VU und Kalibrierungsgeräten
MIG_016 Kalibrierungsgeräte müssen in der Lage sein, Fahrtenschreiber jeder Generation unter Verwendung des Kalibrierungsprotokolls der entsprechenden Generation zu kalibrieren. Kalibrierungsgeräte können entweder ausschließlich mit Fahrtenschreibern einer einzigen Generation verwendet werden oder mit beiden.
3. Wesentliche Schritte im Zeitraum vor dem Einführungsdatum
MIG_017 Prüfschlüssel und Zertifikate müssen den Herstellern spätestens 30 Monate vor dem Einführungsdatum zur Verfügung stehen.
MIG_018 Die Interoperabilitätsprüfungen müssen bei Anfrage durch die Hersteller spätestens 15 Monate vor dem Einführungsdatum gestartet werden können.
MIG_019 Offizielle Schlüssel und Zertifikate müssen den Herstellern spätestens 12 Monate vor dem Einführungsdatum zur Verfügung stehen.
MIG_020 Die Mitgliedstaaten müssen Werkstattkarten der 2. Generation spätestens 3 Monate vor dem Einführungsdatum ausgeben können.
MIG_021 Die Mitgliedstaaten müssen alle Arten von Fahrtenschreiberkarten der 2. Generation spätestens 1 Monat vor dem Einführungsdatum ausgeben können.
4. Bestimmungen für den Zeitraum nach dem Einführungsdatum
MIG_022 Nach dem Einführungsdatum dürfen die Mitgliedstaaten nur noch Fahrtenschreiberkarten der 2. Generation ausgeben.
MIG_023 Hersteller von Fahrzeugeinheiten/Bewegungssensoren dürfen so lange Fahrzeugeinheiten/Bewegungssensoren der 1. Generation fertigen, wie diese in der Praxis eingesetzt werden, sodass defekte Komponenten ersetzt werden können.
MIG_024 Hersteller von Fahrzeugeinheiten/Bewegungssensoren können die Beibehaltung einer Typgenehmigung von Fahrzeugeinheiten/Bewegungssensoren der 1. Generation, die bereits über eine Typgenehmigung verfügen, beantragen und erlangen.
| Adapter für Fahrzeuge der Klassen M1 und N1 | Anlage 16 |
1. Abkürzungen und Referenzdokumente
1.1. Abkürzungen
| NF | Noch festzulegen |
| VU | Fahrzeugeinheit |
1.2. Referenznormen
ISO 16844-3 Road vehicles - Tachograph systems - Part 3: Motion sensor interface (Straßenfahrzeuge - Fahrtschreiber (Kontrollgeräte) - Teil 3: Schnittstelle Bewegungssensor)
2. Allgemeine Eigenschaften und Funktionen des Adapters
2.1. Allgemeine Beschreibung des Adapters
ADA_001 Der Adapter stellt gesicherte, permanent die Fahrzeuggeschwindigkeit und die zurückgelegte Wegstrecke darstellende Daten für eine angeschlossene VU bereit.
Der Adapter ist nur für die Fahrzeuge bestimmt, die mit Kontrollgeräten nach Maßgabe dieser Verordnung ausgestattet sein müssen.
Der Adapter wird nur in den unter Begriffsbestimmung yy) "Adapter" von Anhang IC bestimmten Fahrzeugen eingebaut und genutzt, in denen der Einbau eines bestehenden Bewegungssensors anderer Art, der ansonsten den Bestimmungen dieses Anhangs und dessen Anlagen 1 bis 16 entspricht, mechanisch unmöglich ist.
Der Adapter wird nicht mechanisch mit einem bewegten Fahrzeugteil verbunden, sondern an die durch integrierte Sensoren oder alternative Schnittstellen generierten Geschwindigkeits-/Entfernungsimpulse angeschlossen.
ADA_002 Ein typgenehmigter Bewegungssensor (gemäß den Bestimmungen dieses Anhangs IC Abschnitt 8 -Typgenehmigung von Kontrollgeräten und Fahrtenschreiberkarten) ist im Adaptergehäuse anzubringen, das daneben einen Impulskonverter enthält, der die Eingangsimpulse in den eingebetteten Bewegungssensor einspeist. Der eingebettete Bewegungssensor ist an die VU anzuschließen, sodass die Schnittstelle zwischen der VU und dem Adapter den Anforderungen der Norm ISO 16844-3 entspricht.
2.2. Funktionen
ADA_003 Der Adapter muss folgende Funktionen erfüllen:
2.3. Sicherheit
ADA_004 Für den Adapter erfolgt keine Sicherheitszertifizierung gemäß den in Anlage 10 dieses Anhangs definierten allgemeinen Sicherheitsanforderungen für Bewegungssensoren. Stattdessen gelten die in Abschnitt 4.4 dieses Anhangs festgelegten sicherheitsbezogenen Anforderungen.
3. Vorschriften für das Kontrollgerät bei Nutzung eines Adapters
Die Vorschriften in den folgenden Kapiteln geben Hinweise für die Auslegung der Vorschriften dieses Anhangs bei der Nutzung eines Adapters. Die entsprechenden Randnummern von Anhang IC sind in Klammern angegeben.
ADA_005 Das Kontrollgerät eines mit einem Adapter ausgestatteten Fahrzeugs muss - sofern in dieser Anlage nicht anders angegeben - allen Bestimmungen dieser Anlage entsprechen.
ADA_006 Ist ein Adapter eingebaut, so besteht das Kontrollgerät aus Verbindungskabeln, dem Adapter (anstelle eines Bewegungssensors) und einer VU [ 01].
ADA_007 Die Funktion zur Feststellung von Ereignissen und/oder Störungen des Kontrollgeräts wird wie folgt geändert:
ADA_008 Die mit dem eingebetteten Bewegungssensor zusammenhängenden Störungen des Adapters müssen durch das Kontrollgerät feststellbar sein [ 88].
ADA_009 Die Kalibrierungsfunktion der VU muss die automatische Koppelung des eingebetteten Bewegungssensors mit der Fahrzeugeinheit erlauben [ 202, 204].
4. Bauart und Funktionsmerkmale des Adapters
4.1. Entgegennahme und Anpassung eingehender Geschwindigkeitsimpulse
ADA_011 Die Eingangsschnittstelle des Adapters nimmt Frequenzimpulse entgegen, die die Fahrzeuggeschwindigkeit und die zurückgelegte Wegstrecke darstellen. Elektrische Eigenschaften der Eingangsimpulse: Durch den Hersteller NF. Erforderlichenfalls kann die korrekte Verbindung der Eingangsschnittstelle des Adapters mit dem Fahrzeug durch Anpassungen ermöglicht werden, zu denen ausschließlich der Adapterhersteller und die zugelassene Werkstatt, die den Adapter einbaut, befugt sind.
ADA_012 Die Eingangsschnittstelle des Adapters muss gegebenenfalls die Frequenzimpulse der eingehenden Geschwindigkeitsimpulse mit einem festen Faktor multiplizieren oder durch einen festen Faktor dividieren können, um das Signal an einen Wert in der durch diesen Anhang festgelegten Spanne für den Parameter "Kfactor" (4.000 bis 25.000 Imp/km) anzupassen. Dieser feste Faktor darf nur vom Adapterhersteller und der zugelassenen Werkstatt, die den Adapter einbaut, programmiert werden.
4.2. Einspeisung der Eingangsimpulse in den eingebetteten Bewegungssensor
ADA_013 Die Eingangsimpulse werden - gegebenenfalls wie oben ausgeführt angepasst - in den eingebetteten Bewegungssensor eingespeist, sodass jeder Eingangsimpuls vom Bewegungssensor erfasst wird.
4.3. Eingebetteter Bewegungssensor
ADA_014 Der eingebettete Bewegungssensor wird durch die Eingangsimpulse stimuliert und kann auf diese Weise - als wäre er mechanisch mit einem bewegten Fahrzeugteil verbunden - Bewegungsdaten generieren, die die Fahrzeugbewegung exakt darstellen.
ADA_015 Die Kenndaten des eingebetteten Bewegungssensors werden von der VU zur Identifizierung des Adapters genutzt [ 95].
ADA_016 Die im eingebetteten Bewegungssensor gespeicherten Einbaudaten werden als Informationen zum Einbau des Adapters betrachtet [ 122].
4.4. Sicherheitsanforderungen
ADA_017 Das Adaptergehäuse muss so konstruiert sein, dass es nicht geöffnet werden kann. Es muss plombiert sein, damit jeder Versuch der physischen Manipulation leicht erkennbar ist (z.B. durch Sichtprüfung, siehe ADA_035). Für die Plomben gelten die gleichen Bestimmungen wie für Bewegungssensorplomben [ 398 bis 406]
ADA_018 Die Entfernung des eingebetteten Bewegungssensors aus dem Adapter darf nicht ohne Zerstörung der Plombe(n) des Adaptergehäuses oder der Plombe zwischen dem Bewegungssensor und dem Adaptergehäuse möglich sein (siehe ADA_034).
ADA_019 Der Adapter stellt sicher, dass nur vom Adaptereingang stammende Bewegungsdaten angenommen und verarbeitet werden.
4.5. Leistungsmerkmale
ADA_020 Der Adapter muss in dem vom Hersteller festgelegten Temperaturbereich voll einsatzbereit sein.
ADA_021 Der Adapter muss bei einer Luftfeuchtigkeit von 10 % bis 90 % voll einsatzbereit sein [ 214].
ADA_022 Der Adapter muss gegen Überspannung, Falschpolung der Stromversorgung und Kurzschluss geschützt sein [ 216].
ADA_023 Der Adapter muss entweder
ADA_024 Der Adapter muss der internationalen UN/ECE-Regelung R 10 zur elektromagnetischen Verträglichkeit entsprechen und gegen elektrostatische Entladungen und Störgrößen geschützt sein [ 218].
4.6. Werkstoffe
ADA_025 Der Adapter muss den Schutzgrad (vom Hersteller in Abhängigkeit von der Einbauposition NF) erfüllen [ 220, 221].
ADA_026 Das Adaptergehäuse muss gelb sein.
4.7. Markierungen
ADA_027 Am Adapter ist ein typenschild mit folgenden Angaben anzubringen:
ADA_028 Das typenschild muss daneben folgende Angaben enthalten (sofern diese nicht unmittelbar an der Außenseite des eingebetteten Bewegungssensors ersichtlich sind):
5. Einbau des Kontrollgeräts bei Nutzung eines Adapters
5.1. Einbau
ADA_029 Der Einbau von Adaptern in Fahrzeuge darf nur von Fahrzeugherstellern oder zugelassenen Werkstätten, die zum Einbau, zur Aktivierung und zur Kalibrierung digitaler und intelligenter Fahrtenschreiber autorisiert sind, vorgenommen werden.
ADA_030 Die zugelassenen Werkstätten, die den Einbau von Adaptern vornehmen, passen die Eingangsschnittstelle an und wählen gegebenenfalls das Umrechnungsverhältnis für das Eingangssignal.
ADA_031 Die zugelassenen Werkstätten, die den Einbau von Adaptern vornehmen, plombieren das Adaptergehäuse.
ADA_032 Der Adapter muss möglichst nahe an dem Fahrzeugteil angebracht werden, das ihm die Eingangsimpulse bereitstellt.
ADA_033 Die Anschlusskabel für den Adapter müssen rot (Stromversorgung) und schwarz (Masse) sein.
5.2. Plombierung
ADA_034 Für die Plombierung gelten folgende Vorschriften:
6. Einbauprüfungen, Nachprüfungen und Reparaturen
6.1. Regelmäßige Nachprüfungen
ADA_035 Bei Verwendung eines Adapters ist bei jeder regelmäßigen Nachprüfung (d. h. entsprechend den Randnummern [ 409] bis [413] von Anhang 1C) des Kontrollgeräts Folgendes zu überprüfen:
ADA_036 Bestandteil dieser Überprüfungen müssen eine Kalibrierung sowie ein Austausch der Plomben unabhängig von deren Zustand sein.
7. Typgenehmigung für das Kontrollgerät bei Nutzung eines Adapters
7.1. Allgemeines
ADA_037 Kontrollgeräte sind zusammen mit dem Adapter zur Typgenehmigung vorzulegen [ 425].
ADA_038 Adapter können entweder als eigenständiges Gerät oder als Bauteil eines Kontrollgeräts zur Typgenehmigung vorgelegt werden.
ADA_039 Die Typgenehmigung muss Funktionsprüfungen umfassen, die sich auch auf den Adapter erstrecken. Die positiven Ergebnisse der einzelnen Prüfungen werden in einem geeigneten Zertifikat ausgewiesen [ 426].
7.2. Funktionszertifikat
ADA_040 Ein Funktionszertifikat für einen Adapter oder ein Kontrollgerät, das einen Adapter einschließt, wird dem Adapterhersteller erst erteilt, nachdem die folgenden Mindestfunktionsprüfungen erfolgreich bestanden wurden:
| Nr. | Prüfung | Beschreibung | Anforderungsentsprechung |
| 1. | Administrative Prüfung | ||
| 1.1 | Dokumentation | Richtigkeit der Dokumentation zum Adapter | |
| 2. | Sichtprüfung | ||
| 2.1. | Übereinstimmung des Adapters mit der Dokumentation | ||
| 2.2. | Kennung/Markierungen des Adapters | ADA_027, ADA_028 | |
| 2.3 | Werkstoffe des Adapters | [ 219] bis [223] ADA_026 |
|
| 2.4. | Plombierung | ADA_017, ADA_018, ADA_034 | |
| 3. | Funktionsprüfungen | ||
| 3.1 | Einspeisung der Geschwindigkeitsimpulse in den eingebetteten Bewegungssensor | ADA_013 | |
| 3.2 | Entgegennahme und Anpassung eingehender Geschwindigkeitsimpulse | ADA_011, ADA_012 | |
| 3.3 | Messgenauigkeit Wegstrecke/Geschwindigkeit | [ 30] bis [35], [ 217] | |
| 4. | Umweltprüfungen | ||
| 4.1 | Prüfergebnisse des Herstellers | Ergebnisse der Umweltprüfung des Herstellers. | ADA_020, ADA_021, ADA_022, ADA_024 |
| 5. | EMV | ||
| 5.1 | Störaussendung und Störanfälligkeit | Prüfung auf Einhaltung der Richtlinie 2006/28/EG | ADA_024 |
| 5.2 | Prüfergebnisse des Herstellers | Ergebnisse der Umweltprüfung des Herstellers. | ADA_024 |
| Prüfzeichen und Typgenehmigungsbogen | Anhang II18 |
I. Prüfzeichen18
1. Das Prüfzeichen besteht
| Belgien | 6 |
| Bulgarien | 34 |
| Tschechische Republik | 8 |
| Dänemark | 18 |
| Deutschland | 1 |
| Estland | 29 |
| Irland | 24 |
| Griechenland | 23 |
| Spanien | 9 |
| Frankreich | 2 |
| Kroatien | 25 |
| Italien | 3 |
| Zypern | CY |
| Lettland | 32 |
| Litauen | 36 |
| Luxemburg | 13 |
| Ungarn | 7 |
| Malta | MT |
| Niederlande | 4 |
| Österreich | 12 |
| Polen | 20 |
| Portugal | 21 |
| Rumänien | 19 |
| Slowenien | 26 |
| Slowakei | 27 |
| Finnland | 17 |
| Schweden | 5 |
| Vereinigtes Königreich | 11 |
angebracht ist, und
2. Das Prüfzeichen wird auf dem typenschild eines jeden Gerätes, auf jedem Schaublatt und auf jeder Fahrtenschreiberkarte angebracht. Das Prüfzeichen muss unverwischbar und gut lesbar sein.
3. Die nachstehend angegebenen Abmessungen des Prüfzeichens 1 sind in Millimetern ausgedrückt und stellen die Mindestabmessungen dar. Die Relationen zwischen diesen Abmessungen müssen eingehalten werden.
II. Typgenehmigungsbogen für analoge Fahrtenschreiber
Der Mitgliedstaat, der eine Typgenehmigung erteilt hat, stellt dem Antragsteller einen Typgenehmigungsbogen nach folgendem Muster aus. Für die Unterrichtung der anderen Mitgliedstaaten über erteilte Typgenehmigungen bzw. deren etwaigen Entzug verwendet jeder Mitgliedstaat Kopien dieses Dokuments.
Typgenehmigungsbogen
Name der zuständigen Behörde ...
Mitteilung betreffend 2:
Nr. der Typgenehmigung
..............................................
1. Fabrik- oder Handelsmarke ...
2. Bezeichnung des Musters ...
3. Name des Herstellers ...
4. Anschrift des Herstellers ...
5. Zur Typgenehmigung vorgelegt am ...
6. Prüfstelle ...
7. Datum und Nummer der Prüfung(en) ...
8. Datum der Typgenehmigung ...
9. Datum des Entzugs der Typgenehmigung ...
10. Muster des Gerätes (oder der Geräte), für das (die) das Schaublatt zulässig ist
11. Ort ...
12. Datum ...
13. Anlagen (Beschreibungen usw.) ...
14. Bemerkungen (ggf. auch Position von Plomben)
(Unterschrift)
III. Typgenehmigungsbogen für digitale Fahrtenschreiber18
Der Mitgliedstaat, der eine Typgenehmigung erteilt hat, stellt dem Antragsteller einen Typgenehmigungsbogen nach folgendem Muster aus. Für die Unterrichtung der anderen Mitgliedstaaten über erteilte Typgenehmigungen bzw. deren etwaigen Entzug verwendet jeder Mitgliedstaat Kopien dieses Dokuments.
Typgenehmigungsbogen für digitale Fahrtenschreiber
Name der zuständigen Behörde ...
Mitteilung betreffend 3:
| [ ] die Genehmigung für: | [ ] den Entzug der Typgenehmigung für | |
| [ ] das Muster eines Kontrollgeräts
[ ] die Kontrollgerätkomponente 4 [ ] eine Fahrerkarte [ ] eine Werkstattkarte [ ] eine Unternehmenskarte [ ] eine Kontrollkarte |
||
Nr. der Typgenehmigung
...
1. Hersteller- oder Handelsmarke: ...
2. Modellbezeichnung ...
3. Name des Herstellers ...
4. Anschrift des Herstellers ...
5. Zur Typgenehmigung vorgelegt am ...
6. Prüfstelle(n) ...
7. Datum und Nummer des Prüfprotokolls ...
8. Datum der Typgenehmigung ...
9. Datum des Entzugs der Typgenehmigung ...
10. Muster des Kontrollgeräts (oder der Kontrollgeräte), für das (die) die Komponente bestimmt ist
11. Ort ...
12. Datum ...
13. Anlagen (Beschreibungen usw.) ...
14. Bemerkungen (ggf. auch Position von Plomben)
(Unterschrift)
IV. Typgenehmigungsbogen für intelligente Fahrtenschreiber18
Der Mitgliedstaat, der eine Typgenehmigung erteilt hat, stellt dem Antragsteller einen Typgenehmigungsbogen nach folgendem Muster aus. Für die Unterrichtung der anderen Mitgliedstaaten über erteilte Typgenehmigungen bzw. deren etwaigen Entzug verwendet jeder Mitgliedstaat Kopien dieses Dokuments.
Typgenehmigungsbogen für intelligente Fahrtenschreiber
Name der zuständigen Behörde ...
Mitteilung betreffend 3:
| [ ] die Genehmigung für: | [ ] den Entzug der Typgenehmigung für | |
| [ ] das Muster eines Kontrollgeräts
[ ] die Kontrollgerätkomponente 4 [ ] eine Fahrerkarte [ ] eine Werkstattkarte [ ] eine Unternehmenskarte [ ] eine Kontrollkarte |
||
Nr. der Typgenehmigung
...
1. Hersteller- oder Handelsmarke: ...
2. Modellbezeichnung ...
3. Name des Herstellers ...
4. Anschrift des Herstellers ...
5. Zur Typgenehmigung vorgelegt am ...
6.
7.
8. Datum der Typgenehmigung ...
9. Datum des Entzugs der Typgenehmigung ...
10. Muster des Kontrollgeräts (oder der Kontrollgeräte), für das (die) die Komponente bestimmt ist
11. Ort ...
12. Datum ...
13. Anlagen (Beschreibungen usw.) ...
14. Bemerkungen (ggf. auch Position von Plomben)
(Unterschrift)
2) Unzutreffendes streichen.
3) Zutreffendes ankreuzen.
4) Komponente angeben, auf die sich die Mitteilung bezieht.
![]() |
ENDE | ![]() |
(Stand: 09.08.2021)
Alle vollständigen Texte in der aktuellen Fassung im Jahresabonnement
Nutzungsgebühr: 90.- € netto (Grundlizenz)
(derzeit ca. 7200 Titel s.Übersicht - keine Unterteilung in Fachbereiche)
Die Zugangskennung wird kurzfristig übermittelt
? Fragen ?
Abonnentenzugang/Volltextversion