Für einen individuellen Ausdruck passen Sie bitte dieEinstellungen in der Druckvorschau Ihres Browsers an. Regelwerk Technische Regeln KAS |
![]() |
KAS 19 Leitfaden - Leitfaden zum Konzept zur Verhinderung von Störfällen und zum Sicherheitsmanagementsystem
Überarbeitung und Zusammenführung der Leitfäden SFK-GS-23 und -24
Kommission für Anlagensicherheit (KAS)
Stand Juni 2011, 23.01.2019aufgehoben
2. überarbeitete Fassung der KAS-19 im Juni 2011 von der KAS (Kommission für Anlagensicherheit) verabschiedet
Die Kommission für Anlagensicherheit (KAS) ist ein nach § 51a Bundes-Immissionsschutzgesetz beim Bundesministerium für Umwelt, Naturschutz und Reaktorsicherheit gebildetes Gremium.
Ihre Geschäftsstelle ist bei der GFI Umwelt - Gesellschaft für Infrastruktur und Umwelt mbH in Bonn eingerichtet.
Anmerkung:
Dieses Werk wurde mit großer Sorgfalt erstellt. Dennoch übernehmen Verfasser und Auftraggeber keine Haftung für die Richtigkeit von Angaben, Hinweisen und Ratschlägen sowie für eventuelle Druckfehler. Aus etwaigen Folgen können daher keine Ansprüche gegenüber Verfasser und/oder Auftraggeber geltend gemacht werden.
Dieses Werk darf für nichtkommerzielle Zwecke vervielfältigt werden. Auftraggeber und Verfasser übernehmen keine Haftung für Schäden im Zusammenhang mit der Vervielfältigung oder mit Reproduktionsexemplaren.
1 Einleitung
Mit der Novellierung der Störfall-Verordnung ( 12. BImSchV) im Jahr 2000 wurde für Betriebsbereiche nach der Störfall-Verordnung l die Pflicht zur Erstellung eines Konzeptes zur Verhinderung von Störfällen und eines Sicherheitsmanagementsystems eingeführt. Die Störfall-Verordnung macht jedoch keine Vorgaben hinsichtlich der Darstellung (z.B. Struktur, Gliederung).
Die Störfall-Kommission hatte zu dieser Thematik zwei Leitfäden mit unterschiedlicher Schwerpunktsetzung erstellt:
Die Kommission für Anlagensicherheit hat auf ihrer 13. Sitzung am 17./18. Juni 2009 beschlossen, eine Überarbeitung und Zusammenführung der SFK-Leitfäden SFK-GS-23 und SFK-GS-24 mit dem Ziel einer geschlossenen Darstellung der Empfehlungen in einem Leitfaden vorzunehmen.
Der vorliegende Leitfaden zeigt auf, welche Aspekte im Konzept zur Verhinderung von Störfällen sowie im Sicherheitsmanagementsystem zu beachten sind, um die im Anhang III der Störfall-Verordnung genannten Punkte praktisch umzusetzen.
2 Grundlagen
2.1 Einführung
Untersuchungen von Betriebsstörungen und Störfällen haben gezeigt, dass in der Ursachenkette organisatorische, managementspezifische und menschliche Fehler einen großen Anteil haben. Dies berücksichtigte die Gesetzgebung der EU, indem sie mit der Seveso-II-Richtlinie im Jahr 1996 die Pflicht für Betreiber von Betriebsbereichen einführte, Sicherheitsmanagementsysteme zu installieren und aufrecht zu erhalten. Die Seveso-II-Richtlinie wurde in Deutschland im Wesentlichen durch die Störfall-Verordnung ( 12. BImSchV) umgesetzt.
Das Sicherheitsmanagementsystem stellt eine notwendige Voraussetzung dar, um im Hinblick auf organisatorische Maßnahmen und menschliches Verhalten ein hohes Niveau der Anlagensicherheit und Störfallvorsorge zu gewährleisten.
Ein gut gelebtes Sicherheitsmanagementsystem ist Ausdruck einer positiven Sicherheitskultur.
Beide Begriffe stehen in einem engen inhaltlichen Zusammenhang. Der vorliegende Leitfaden enthält Empfehlungen zum Sicherheitsmanagementsystem. Empfehlungen zur Sicherheitskultur hat die KAS in ihrem Leitfaden
KAS-7 [ 10] ausgeführt:
"Aus Sicht der KAS kann Sicherheitskultur als Teil einer Unternehmens- oder Organisationskultur verstanden werden, welcher den Aspekt der Sicherheit in Normen, Werten, Einstellungen und Verhalten der Beschäftigten widerspiegelt."
2.2 Managementsystem
In einem Unternehmen gibt es verschiedene Aufgaben, die durch das Management zu bewältigen sind. In den letzten Jahren haben sich verschiedene Anforderungen und Zertifizierungsnormen entwickelt, z.B.:
ILO-OSH (2001) [ 25]LASI LV 21 (2003) [ 16]
OHSAS 18001 (2007) [ 26]
OHRIS (2010) [ 19]
EMAS (Eco-Management and Audit Scheme, 2009) [ 6]DIN EN ISO 14001 (2009) [ 22]
EN ISO 9001 (2008) [ 21]
Störfall-Verordnung (2005) [ 5], Seveso-II-Richtlinie
Als eine Konsequenz daraus haben viele Unternehmen beschlossen, integrierte Managementsysteme aufzustellen (IMS). Offensichtliche Vorteile sind die Reduzierung der Anzahl der Dokumente durch Vermeidung von Duplizierung und Doppelarbeit. Nachteilig kann sich jedoch dabei eine unausgewogene Berücksichtigung der unterschiedlichen Forderungen auswirken. Zum Beispiel, ist es möglich, dass Anlagensicherheit (Prozesssicherheit) außer Acht gelassen wird, weil der Verantwortliche der Meinung ist, dass Arbeitsschutz- und Umweltschutz-Anforderungen bereits diesen Aspekt abdecken. Deshalb ist es wichtig, dass auch in einem IMS alle in diesem Leitfaden aufgeführten Elemente des SMS berücksichtigt sind.
Hinweise zur Integration eines Sicherheitsmanagementsystems nach Anhang III der Störfall-Verordnung in bestehende Managementsysteme finden sich im Leitfaden SFK-GS-31 [ 12]. Hinweise zur Berücksichtigung von Human-Factor-Aspekten für Betriebsbereiche im Sicherheitsbericht und Sicherheitsmanagementsystem gibt der Leitfaden SFK-GS-32 [ 13].
In einem Managementsystem sind Organisationsstrukturen, betriebliche Abläufe, Vorkehrungen, Maßnahmen und Überprüfungen zur Erreichung von im Unternehmen festgelegten Zielen definiert und dokumentiert. Managementsysteme sind gekennzeichnet durch
Dieser Definition liegt folgendes Verständnis zugrunde:
| zu 1) | "Als Prozess werden ein System und eine Abfolge von Tätigkeiten verstanden, die Eingaben unter Verwendung von Mitteln in Ergebnisse umwandeln. Die Prozesse in einem Unternehmen müssen von diesem bestimmt werden und sind unternehmensspezifisch. Es besteht die Möglichkeit, Unternehmensprozesse, Prozessarten, z.B. Führungs-, Kern-, Unterstützungsprozessen zuzuordnen."[ 11] "Ein Prozess selbst zieht sich durch alle Ebenen eines Managementsystems durch. Welche Aspekte eines Prozesses in Umfang und Tiefe in welcher Ebene eines Managementsystems behandelt werden, ist unternehmensspezifisch und auf das jeweilige Unternehmen zugeschnitten."[ 11] |
| zu 2) | "Der strukturierte Aufbau eines Managementsystems findet seinen Ausdruck neben den Inhalten auch im entsprechenden Aufbau der Dokumentation des Managementsystems. Wie viele Dokumentationsebenen ein Managementsystem enthält und wie diese benannt sind, ist nicht festgelegt. Dies ist in der Praxis unterschiedlich und sollte dem jeweiligen Unternehmen entsprechen. Für einen strukturierten Aufbau müssen jedoch die Bezüge zwischen den Dokumentationsebenen vorhanden sein." [ 11] (siehe Abbildung 1) |
| zu 3) | "Die Überprüfungszyklen ermöglichen kontinuierliche Verbesserungs- und Anpassungsprozesse. Veränderte Bedingungen werden durch die regelmäßigen Überprüfungen frühzeitig erkannt und es kann in einem sehr frühen Stadium effektiv reagiert werden. Zudem ermöglichen die Überprüfungszyklen ein frühzeitiges Identifizieren von Schwachstellen und ein effektives Lernen aus Fehlern."[ 27] |
Abbildung 1: Beispiel für die Struktur der Dokumentation in einem Managementsystem
Das systematische Vorgehen umfasst die Planung, Analyse und Beschreibung von betrieblichen Abläufen, die Umsetzung der festgelegten Vorgaben, die Überprüfung der Wirksamkeit anhand definierter Kriterien und ggf. die Korrekturen zur Optimierung dieser Abläufe. Diese Schritte werden im sogenannten Managementzyklus (PDCA-Zyklus, "Plan-Do-Check-Act", siehe Abbildung 2) dargestellt. Der Managementzyklus wird bei allen relevanten Aktivitäten angewandt und wird wiederholt durchlaufen. Die im letzten Schritt abgeleiteten Korrekturmaßnahmen sind Ausgangspunkt bei einem erneuten Durchlaufen des Zyklus. Die Überprüfungszyklen ermöglichen kontinuierliche Verbesserungs- und Anpassungsprozesse.
Abbildung 2: PDCA-Zyklus
2.3 Sicherheitsmanagementsystem
Ein Sicherheitsmanagementsystem (SMS) im Sinne der Störfall-Verordnung ist eine strukturierte Umsetzung der Unternehmenspolitik zur Verhinderung von Störfällen und Begrenzung von Auswirkungen, sollte dennoch ein Störfall eintreten. Das SMS muss mindestens die im Anhang III der Störfall-Verordnung aufgeführten Grundsätze und zu regelnde Punkte umfassen. Umfang der Darstellung, Detaillierungsgrad und Sprache sind an die Größe und die Komplexität des Unternehmens anzupassen.
Ein SMS umfasst die Organisation, die Abläufe und die Anweisungen eines Betriebsbereichs zur Gewährleistung der betrieblichen Sicherheit samt ihrer Dokumentation. Alle betrieblichen Prozesse, die einen sicherheitsrelevanten Charakter haben, sind darin beschrieben. Geeignete und ausreichende Kontroll- und Korrekturmechanismen müssen vorgesehen werden, um die Funktionsfähigkeit des SMS prüfen und lenken zu können.
Ein Sicherheitsmanagementsystem unterliegt ähnlich anderen Managementsystemen den Anforderungen eines kontinuierlichen Verbesserungsprozesses (siehe Abbildung 3).
Abbildung 3: Modell des Sicherheitsmanagementsystems in Anlehnung an EN ISO 14001 [ 22], Umweltmanagementsysteme
Die verantwortungsbewusste Führung und positive Vorbildfunktion des Managements sind Schlüsselfaktoren eines erfolgreichen Sicherheitsmanagementsystems. Daher sollte jedes Unternehmen auch eine klare Aussage zur Anlagensicherheit in seiner Unternehmenspolitik treffen, welche die Unternehmenskultur reflektiert und insbesondere die Bedeutung des sicheren Anlagenbetriebs für den Erfolg des Unternehmens hervorhebt.
Die Sicherheitspolitik (Unternehmenspolitik im Hinblick auf die Anlagensicherheit) ist als Strategie des Unternehmens zu verstehen, welche zu weniger Unfällen und weniger Gefährdungen der Beschäftigten, der Nachbarschaft und der Umwelt führen soll. Die Sicherheitspolitik wird durch ein Sicherheitsmanagementsystem, auch mittels schriftlicher Unterlagen, wie z.B. Managementhandbuch, Verfahrensanweisungen, Arbeitsanweisungen umgesetzt. Die Gestaltung der schriftlichen Unterlagen richtet sich nach Komplexität der Tätigkeiten des Unternehmens und der Gefahrenpotenziale, die durch diese Tätigkeiten entstehen. Diese Vorgaben müssen durch die Beschäftigten des Betriebsbereiches (auf allen Ebenen) verstanden, vollzogen und überprüft werden. Die Unterlagen sollten daher entsprechend strukturiert und gestaltet sein.
Dies erfolgt im Rahmen des Dokumentenmanagements, das die Auswahl der Dokumentenart, Erstellung und Gestaltung und die Dokumentenlenkung transparent und nachvollziehbar regelt.
Die Dokumentenlenkung wiederum beinhaltet:
Der Zugang zu und die Nutzung von Dokumenten bedürfen der Schulung, die ebenfalls dokumentiert und im Sinne des kontinuierlichen Verbesserungsprozesses evaluiert werden sollten.
Das Sicherheitsmanagementsystem für Betriebsbereiche umfasst gemäß Anhang III Nr. 3 der Störfall-Verordnung (vgl. Anlage 4) Regelungen zu folgenden Punkten:
2.4 Anforderungen der Störfall-Verordnung
Nach § 8 der Störfall-Verordnung müssen Betreiber von Betriebsbereichen, die der Störfall-Verordnung unterliegen, über ein schriftliches Konzept zur Verhinderung von Störfällen verfügen.
§ 8Konzept zur Verhinderung von Störfällen(1) Der Betreiber hat vor Inbetriebnahme ein schriftliches Konzept zur Verhinderung von Störfällen auszuarbeiten. Es soll den Gefahren von Störfällen im Betriebsbereich angemessen sein und muss den in Anhang III genannten Grundsätzen Rechnung tragen.
(2) Der Betreiber hat die Umsetzung des Konzeptes sicherzustellen. Betreiber von Betriebsbereichen nach § 1 Abs. 1 Satz 1 haben es für die zuständigen Behörden verfügbar zu halten.
(3) Der Betreiber hat in den Fällen des § 7 Abs. 2 Nr. 1 bis 3 das Konzept zur Verhinderung von Störfällen, einschließlich des diesem Konzept zugrunde liegenden Sicherheitsmanagementsystems, sowie die Verfahren zu dessen Umsetzung zu überprüfen und erforderlichenfalls zu aktualisieren.
Für Betriebsbereiche, die den erweiterten Pflichten unterliegen, sind nach § 9 Abs. 1 Nr. 1 Störfall-Verordnung Darlegungen im Sicherheitsbericht erforderlich.
§ 9 Sicherheitsbericht(1) Der Betreiber eines Betriebsbereichs nach § 1 Abs. 1 Satz 2 hat einen Sicherheitsbericht nach Absatz 2 zu erstellen, in dem dargelegt wird, dass
- ein Konzept zur Verhinderung von Störfällen umgesetzt wurde und ein Sicherheitsmanagementsystem zu seiner Anwendung gemäß den Grundsätzen des Anhangs vorhanden ist,
(2) Der Sicherheitsbericht enthält mindestens die in Anhang II aufgeführten Angaben und Informationen. Er führt die Namen der an der Erstellung des Berichts maßgeblich Beteiligten auf. Er enthält ferner ein aktuelles Verzeichnis der in dem Betriebsbereich vorhandenen gefährlichen Stoffe auf der Grundlage der Bezeichnungen und Einstufungen in Spalte 2 der Stoffliste des Anhangs I.
(...)
Gemäß § 9 in Verbindung mit Anhang II, Ziffer (I) Störfall-Verordnung müssen die Informationen über das Managementsystem und die Betriebsorganisation im Hinblick auf die Verhinderung von Störfällen den in Anhang III der Störfall-Verordnung aufgeführten Grundsätzen entsprechen.
Anhang III der Störfall-Verordnung "Grundsätze für das Konzept zur Verhinderung von Störfällen und das Sicherheitsmanagementsystem" führt hierzu ergänzend aus:
- Das Konzept zur Verhinderung von Störfällen ist schriftlich auszufertigen; es umfasst die Gesamtziele und allgemeinen Grundsätze des Vorgehens des Betreibers zur Begrenzung der Gefahren von Störfällen.
Daraus ergeben sich Anforderungen an das Konzept zur Verhinderung von Störfällen und an das Sicherheitsmanagementsystem. Einige weitere Anforderungen ergeben sich auch aus anderen Paragraphen (z.B. aus § 16 hinsichtlich der behördlichen Überwachung von Betriebsbereichen) sowie aus dem Gesamtzusammenhang der Störfall-Verordnung. Im Anhang III Nr. 3 Störfall-Verordnung werden die durch ein Sicherheitsmanagementsystem zu regelnden Punkte aufgelistet. Eine Zuordnung der Anforderungen der einzelnen Paragraphen der Störfall-Verordnung zu denen des Anhangs III ist im Detail in einem gesonderten Leitfaden dargestellt (SFK-GS-31 [12]).
Auch Betriebsbereiche, die nur den Grundpflichten der Störfall-Verordnung unterliegen, müssen über ein Sicherheitsmanagementsystem verfügen, das der Umsetzung des Konzeptes dient.
Die wesentlichen Forderungen, die sich direkt aus der Störfall-Verordnung ableiten lassen, sind folgende:
3 Konzept zur Verhinderung von Störfällen
Für alle Betriebsbereiche gilt, dass in dem Konzept zur Verhinderung von Störfällen der Betreiber nach den Vorgaben des Anhangs III der Störfall-Verordnung insbesondere die Gesamtziele und allgemeinen Grundsätze seines Vorgehens zur Begrenzung der Gefahren von Störfällen schriftlich darzulegen hat. Diese Darlegung sollte insbesondere folgende Elemente umfassen:
Die Unternehmensleitung trägt die Verantwortung für die Erstellung der Unternehmenspolitik und Gewährleistung ihrer Umsetzung. Den Unternehmensleitungen wird empfohlen, die Beschäftigten schon bei der Erstellung angemessen einzubeziehen. Mitbestimmungsrechte sind einzuhalten. Es wird empfohlen, dass die Unternehmensleitung die entsprechenden Dokumente unterschreibt.
Besonderheiten bezüglich der Darlegung des Konzepts zur Verhinderung von Störfällen werden erläutert
Ein Beispiel, wie die Zuordnung der Regelungen/Anweisungen des Betriebsbereiches zu den Anforderungen der Störfall-Verordnung dargestellt werden kann, enthält Anlage 3.
3.1 Betriebsbereiche, die den Grundpflichten der Störfall-Verordnung unterliegen
Für Betriebsbereiche, die den Grundpflichten der Störfall-Verordnung unterliegen, soll neben der Unternehmenspolitik und den daraus ggf. abgeleiteten Leitlinien in dem "Konzept" auch dargelegt werden,
Die schriftliche Ausarbeitung sollte aus sich heraus verständlich sein, muss jedoch nicht so detaillierte Angaben enthalten wie ein Sicherheitsbericht nach § 9 der Störfall-Verordnung. Gemeinsam mit anderen zur Verfügung stehenden Dokumenten muss die Erfüllung der Betreiberpflichten nach StörfallV nachvollziehbar dargestellt werden.
Unternehmenspolitik und Leitlinien
Die Unternehmenspolitik ist die Grundlage für die im Nachfolgenden geschilderten Maßnahmen. In größeren Unternehmen kann es sinnvoll sein, die (i. d. R. recht allgemein gehaltene) Unternehmenspolitik durch Leitlinien zu ergänzen, die die Strategie des Unternehmens zur Erreichung bestimmter Schutzziele übergreifend darstellen.
Gefahrenpotenzial des Betriebsbereiches
Die Grundlage jeder Überlegung zur Anlagensicherheit ist die Identifizierung möglicher Gefahrenpotenziale. In diesem Abschnitt sollte in nachvollziehbarer Weise dargestellt werden, welche Gefährdungen von dem Betriebsbereich ausgehen können und wie ihre Relevanz für mögliche Auswirkungen im Sinne der Störfall-Verordnung beurteilt wird. Grundlegende Fakten zur Identifizierung und Bewertung der Gefahren sind in der Anzeige nach § 7 der Störfall-Verordnung enthalten, die zweckmäßigerweise als Kopie beigefügt wird. Auch ein Verweis auf diese Unterlage ist prinzipiell zulässig.
Technische und organisatorische Maßnahmen zur Verhinderung von Störfällen bzw. zur Begrenzung ihrer Folgen
Aufbauend auf dem im vorigen Abschnitt beschriebenen Gefahrenpotenzial sollte der Betreiber in diesem Abschnitt die von ihm vorgesehenen grundlegenden Maßnahmen zu dessen Reduzierung bzw. Beherrschung sowie zur Begrenzung der Folgen eines eventuellen Störfalls darstellen. Die Grundlage hierzu ist die Identifizierung von sicherheitsrelevanten Anlagenteilen. Solche Maßnahmen können technischer und organisatorischer Art sein.
Auf an anderer Stelle vorhandene Unterlagen, wie etwa die Anzeige nach § 7 der Störfall-Verordnung oder Sicherheitsbetrachtungen nach anderen Regelwerken kann verwiesen werden. Es wird jedoch nachdrücklich empfohlen, dass aus diesem Abschnitt in nachvollziehbarer Weise hervorgeht, welche Schwerpunkte der Betreiber bei der Ausgestaltung des Konzeptes zur Verhinderung von Störfällen 2 zur Erfüllung der Grundpflichten der Störfall-Verordnung, also zur Vermeidung von Störfällen und zur Begrenzung eventueller Auswirkungen, gesetzt hat.
Anlage 2 gibt beispielhaft Hinweise dafür, welche Aspekte bei der Beschreibung der technischen Sicherheitsmaßnahmen im Konzept zur Verhinderung von Störfällen relevant sein können. Dabei sind die in der Anlage 2 genannten Sicherheitsmaßnahmen nicht im Detail zu beschreiben, z.B. im Sinne einer Aufzählung und Beschreibung aller PLT-Einrichtungen, sondern es ist die grundsätzliche Vorgehensweise darzustellen, z.B. "Absicherung gegen unzulässige Drucküberschreitung erfolgt mit Mitteln der Prozessleittechnik". Die jeweiligen Unterlagen zu den Details der ausgeführten Sicherheitseinrichtungen müssen jedoch bei Bedarf vor Ort einsehbar sein.
Die Gliederung der organisatorischen Maßnahmen orientiert sich an den Vorgaben für ein Sicherheitsmanagementsystem (SMS) nach Anhang III Nr. 3 der Störfall-Verordnung. Hinsichtlich der Erläuterungen zum Sicherheitsmanagementsystem wird auf das Kapitel 4 des vorliegenden Leitfadens verwiesen.
Generell müssen die technischen und die organisatorischen Maßnahmen des Betriebes so beschaffen sein, dass die Voraussetzungen für die Erfüllung aller rechtlichen Anforderungen (z.B. Gesetze, Verordnungen, Unfallverhütungsvorschriften, Genehmigungen und Auflagen) gegeben sind. Hierzu gehören insbesondere auch Maßnahmen, die gewährleisten, dass die Unterlagen des Betreibers dem aktuellen Stand entsprechen.
Auch für Betriebsbereiche, die den Grundpflichten nach Störfall-Verordnung unterliegen, muss ein Sicherheitsmanagementsystem vorhanden sein. Der Betreiber sollte in seinen Darlegungen zum Konzept zur Verhinderung von Störfällen deutlich machen, welches die grundlegenden Elemente bzw. Prozesse seines Sicherheitsmanagementsystems sind. Damit ergeben sich hinsichtlich der Anforderungen erhebliche Unterschiede in der Beschreibung des Sicherheitsmanagementsystems zwischen größeren und kleineren Unternehmen. Je einfacher die Organisationsstruktur in einem Betriebsbereich ist, umso kürzer kann auch die jeweilige Darstellung sein (s. Tabelle 1 in Anlage 3).
3.2 Betriebsbereiche, die den erweiterten Pflichten der Störfall-Verordnung unterliegen
Für Betriebsbereiche, die den erweiterten Pflichten der Störfall-Verordnung unterliegen werden Angaben,
im zu erstellenden Sicherheitsbericht gemacht, insbesondere in dem anlagenbezogenen Teil des Sicherheitsberichtes.
Aufgrund des Gefahrenpotentials und der Komplexität von Betriebsbereichen mit erweiterten Pflichten wird eine strukturierte, schriftliche Darlegung des SMS nach Anhang III der Störfall-Verordnung im Sicherheitsbericht gefordert.
Ein Beispiel zur Darstellung des Konzepts zur Verhinderung von Störfällen und des Sicherheitsmanagementsystems im Sicherheitsbericht kann dem Musterkapitel, Darstellung des Sicherheitsmanagementsystems im Sicherheitsbericht des LANUV NRW, Stand: Mai 2007 [ 18] entnommen werden.
4 Elemente des Sicherheitsmanagementsystems
Zu den einzelnen Regelungspunkten im Anhang III, Punkt 3 sind entsprechende Verfahrensanweisungen zu erstellen und im SMS zu dokumentieren. Die Beschäftigten und ihre Vertreter sollen bei der Planung des SMS und bei dessen Umsetzung einbezogen werden. Im SMS ist darzulegen, in welcher Weise hinsichtlich aller Elemente des SMS das Wissen der Beschäftigten einfließt und wie sie bei der Ermittlung und Einführung von Sicherheitsmaßnahmen technischer und organisatorischer Art beteiligt werden (um die Wirksamkeit und Akzeptanz dieser Maßnahmen zu erhöhen). Darüber hinaus ist darzulegen, wie Vorschläge und Hinweise mit sicherheitstechnischer Bedeutung von den Beschäftigten eingebracht werden können.
Sofern Fragen der Mitbestimmung berührt werden, sind die Arbeitnehmervertretungen zu beteiligen. Im Interesse der Effizienz der getroffenen Maßnahmen sollten sie auch über die gesetzlichen Notwendigkeiten hinaus regelmäßig einbezogen werden.
4.1 Organisation und Personal
4.1.1 Text aus Anhang III Ziffer 3 der Störfall-Verordnung
- Organisation und Personal
Aufgaben und Verantwortungsbereiche des in die Verhinderung von Störfällen und die Begrenzung ihrer Auswirkungen einbezogenen Personals auf allen Organisationsebenen.
Ermittlung des entsprechenden Ausbildungs- und Schulungsbedarfs sowie Durchführung der erforderlichen Ausbildungs- und Schulungsmaßnahmen.
Einbeziehung der Beschäftigten des Betriebsbereichs sowie des im Betriebsbereich beschäftigten Personals von Subunternehmen.
4.1.2 Erläuterungen
Hauptverantwortung des Betreibers
Die Unternehmensleitung ist verantwortlich für die Einführung und Umsetzung des SMS. Die Pflichten, insbesondere für die Beachtung/Erfüllung einzelner rechtlicher Anforderungen und betrieblicher Regelungen, können durch angemessene und dokumentierte Delegation übertragen werden.
Die regelmäßige Kontrolle der Umsetzung und Wirksamkeit des SMS sowie die Fortschreibung des SMS (vgl. Management Review, Kap. 4.7) verbleiben in der Verantwortung der Unternehmensleitung.
Besteht die Unternehmensleitung aus mehreren Personen, so ist aus diesem Kreis eine Person zu bestimmen, die die vorgenannte Verantwortung trägt. Die Gesamtverantwortung der Geschäftsführung bleibt hiervon unberührt.
Auf eine entsprechende Mitteilung nach § 52a Abs. 1 BImSchG sowie Anzeige nach § 7 Störfall-Verordnung wird verwiesen.
Aufbauorganisation
Die Aufbauorganisation gliedert ein Unternehmen in Teileinheiten und ordnet diesen Aufgaben und Kompetenzen zu. Auf allen Ebenen der Betriebshierarchie müssen die Beschäftigten Kenntnis haben darüber, was im Einzelnen in den Bereich ihrer Zuständigkeiten fällt und wie die Schnittstellen zu Bereichen geregelt sind, in denen andere zuständig sind. Sofern der Betriebsbereich in einem Unternehmensverbund oder Konzern eingebunden ist, sind auch die daraus resultierenden Verantwortlichkeiten zu berücksichtigen, die andere Unternehmensteile betreffen können.
Der Aufbau der Organisation des Betriebsbereiches ist darzustellen, indem eine eindeutige Zuordnung von Aufgaben, Funktionen und Zuständigkeiten in den Hierarchieebenen des Unternehmens erfolgt. Die Festlegungen sollen auf die spezifischen Besonderheiten der Organisation des Unternehmens eingehen. Insbesondere muss auch die Anlagensicherheit hierbei berücksichtigt werden. Bei den Darlegungen kann auf eine entsprechende Mitteilung nach § 52a Abs. 2 BImSchG Bezug genommen werden.
Zur Darstellung eignen sich insbesondere Organigramme und Funktionsbeschreibungen.
Bei der Übertragung von Aufgaben ist sicherzustellen, dass sie mit den übertragenen Befugnissen und vorhandenen Kompetenzen erledigt werden können.
Um der Verantwortung für die Anlagensicherheit gerecht zu werden, müssen die Beschäftigten nicht nur über ausreichende zeitliche und finanzielle Ressourcen verfügen sondern auch entsprechend fachlich unterstützt werden [ 10]. Bei der Erfüllung bzw. Überwachung der genannten Aufgaben kommt der beratenden Rolle des/der Störfallbeauftragten nach § 58a BImSchG eine besondere Bedeutung zu. Weitere unterstützende Funktionen können von Fachleuten (z.B. für Explosionsschutz, Instandhaltungen oder Prüfungen) wahrgenommen werden. Dabei kann ggf. auch eine externe Unterstützung in Anspruch genommen werden. Hinweise zur organisatorischen Einbindung dieser unterstützenden Funktionen sind im Abschnitt D.4 im Bericht
KAS-7 [ 10] genannt.
Ablauforganisation
Die Ablauforganisation beinhaltet die Regelungen für Prozesse und Arbeitsabläufe, die zur Erledigung der Aufgaben im Unternehmen erforderlich sind.
Die Ablauforganisation baut auf den Festlegungen der Aufbauorganisation auf, ordnet und verknüpft die einzelnen Aufgaben und Abläufe zwischen und innerhalb von Organisationseinheiten und Funktionen.
Ausschüsse, Gremien
Soweit im Rahmen des SMS Ausschüsse und Gremien eingesetzt werden, ist deren Zusammensetzung und Zuständigkeit zu beschreiben sowie ihre Zusammenarbeit untereinander und erforderlichenfalls mit anderen Gremien zu regeln.
Die Einbindung in die Betriebsorganisation (Aufbauorganisation) muss nachvollziehbar dargestellt sein.
Qualifikation und Schulung
Es ist darzulegen, wie auf Basis definierter Regelungen im SMS für alle Beschäftigten die notwendige Qualifikationen und der Bedarf für Schulungen und Unterweisungen ermittelt werden, welche routinemäßigen Maßnahmen durchgeführt werden, was deren Schwerpunkte sind, wie die vorgegebene Teilnahme sichergestellt und dokumentiert wird. Wichtige Aspekte sind:
Durch Schulungsprogramme ist der erforderliche Wissensstand der Beschäftigten für die jeweiligen Aufgaben über alle Hierarchieebenen unter besonderer Berücksichtigung der Anlagensicherheit zu definieren und zu gewährleisten. Bei den Schulungen ist entsprechend der betriebsspezifischen Gefahrenpotenziale auf ein ausgewogenes Verhältnis zwischen Arbeits-/Gesundheitsschutz, Umweltschutz und auch Anlagensicherheitsthemen zu achten [ 10]. Auch die Bedeutung menschlicher Faktoren (vgl. Leitfaden KAS-20 [ 32]) ist zu berücksichtigen. Unterweisungen und Schulungen in betriebsspezifischen Gefahren und Notfallmaßnahmen müssen Teil der Einarbeitung von neuen Beschäftigten in den Anlagen sein.
Beim Einsatz von Fremdfirmen und deren Subunternehmen ist darzulegen, wie auf Basis definierter Regelungen im SMS die erforderliche Qualifikation des Fremdpersonals sichergestellt wird und wie das Fremdpersonal in das System von Schulungen und Unterweisungen des Unternehmens eingebunden wird. Hierbei sind die Belange der Anlagensicherheit zu beachten.
Einsatz von Fremdfirmen und deren Subunternehmern
Im SMS sind Verfahren festzulegen, die die Koordinierung zwischen dem Fremd- und Eigenpersonal (zum Beispiel Freigabeverfahren und Lenkung von Aufzeichnungen), die Verantwortungsbereiche sowie die Überwachung der Arbeiten regeln. Der Betreiber des Betriebsbereichs ist verantwortlich für die Koordination des Einsatzes verschiedener Fremdfirmen (vgl. § 8 ArbSchG [ 1], BetrSichV [ 3], TRBS 1112 [ 9]). Weiterhin ist anzugeben, wie beim betrieblichen Einsatz eine angemessene Kontrolle der Einhaltung der Sicherheitsvorgaben erfolgt.
Es ist darzulegen, wie Beschäftigte von Fremdfirmen Vorschläge und Hinweise mit sicherheitstechnischer Bedeutung beim Auftraggeber einbringen können.
Personalauswahl und -besetzung
Im SMS ist ein Prozess festzulegen, der sicherstellt, dass jede Aufgabe und Funktion durch geeignetes Personal erfüllt wird. Wichtige Aspekte hierbei sind:
Auch bei dem Auswahlverfahren für den Einsatz von Fremdfirmen und in der Vertragsgestaltung mit Fremdfirmen sind diese Aspekte in angemessener Weise zu berücksichtigen.
Kriterien für die Auswahl von Fremdfirmen sind festzulegen, z.B.:
4.2 Ermittlung und Bewertung der Gefahren von Störfällen
4.2.1 Text aus Anhang III Ziffer 3 der Störfall-Verordnung:
b) Ermittlung und Bewertung der Gefahren von StörfällenFestlegung und Anwendung von Verfahren zur systematischen Ermittlung der Gefahren von Störfällen bei bestimmungsgemäßem und nicht bestimmungsgemäßem Betrieb sowie Abschätzung der Wahrscheinlichkeit und der Schwere solcher Störfälle.
4.2.2 Erläuterungen
Die Vorgehensweise zur systematischen Ermittlung der Gefahren von Störfallen sowie zur Abschätzung ihrer Wahrscheinlichkeit und Schwere sollten zu einer nachvollziehbaren und konsistenten Bewertung der Gefahren führen, um darauf aufbauend geeignete Maßnahmen zur Anlagensicherheit in der Anlage zu realisieren.
Der Ablauf der Gefahrenanalyse muss festgelegt sein, z.B. in einer Verfahrensanweisung. Dies beinhaltet z.B. die Festlegung der systematischen Methoden, der beteiligten Personen, Häufigkeit bzw. Anlässe für die Durchführung sowie Umsetzung der Maßnahmen. In der Regel ist es sinnvoll, die Aktivitäten innerhalb eines Betriebsbereiches mit jeweils angemessenen Methoden der Gefahrenanalyse zu untersuchen. Die Zuordnung ist abhängig z.B. von der Komplexität des zu untersuchenden Verfahrens. Es ist daher notwendig, bestimmte Festlegungen zur Vorgehensweise zu treffen:
Es gibt eine Vielzahl von Methoden zur Durchführung einer systematischen Ermittlung von Gefahren, die unterschiedliche Komplexität, Abstraktionsgrad, Anwendungsbereiche, sowie Anforderungen an die anwendende Person haben. Als Beispiele sollen genannt werden:
Tabelle 1: Methoden der Gefahrenermittlung und Risikobewertung - in Anlehnung an ISSa (1997) [24]
| Checkliste | Aufstellung von sicherheitstechnisch relevanten Merkmalen für die Überprüfung von Gegebenheiten zur Erkennung von Abweichungen gegenüber festgelegten Vorgaben und deren Beurteilungen. Anwendbar für standardisierte Anlagen geringer Komplexität. |
| HAZOP / PAAG- Verfahren |
Prozessorientierte, strukturierte Betrachtung anhand von Parametern und "Hilfsworten", die zusammen eine Bewertung der Auswirkungen unterstellter Abweichungen ergeben.
Erfordert ein Team aus erfahrenen Beschäftigten (z.B. aus dem Bereich der Anlagenplanung, des Anlagenbetriebs, der Anlagenüberwachung, Anlagensicherheit, Wartung und Instandhaltung usw.) unter der Leitung eines/r Moderators/in, der durch die Untersuchung führt. Die Methode gilt als ein Standardverfahren der chemischen Prozesssicherheit. Voraussetzung für eine sichere Erkennung von Abweichungen ist die geeignete (möglichst vollständige) Beschreibung der Soll-Funktion des technischen Prozesses. |
| Index-Methoden, z.B. DOW F&E |
Erlaubt eine schnelle, systematisierte Betrachtung eines Verfahrens anhand der Stoffeigenschaften und von Prozessparametern (Druck, Temperatur) sowie bestimmten sicherheitstechnischen Faktoren. Das Ergebnis liefert eine relative Maßzahl für die Gefährdung, jedoch keine Detailkenntnisse über die Gefahrenquellen im Einzelnen. |
| Risiko-Matrix, z.B. ZHA |
Unter Verwendung einer Matrix mit jeweils einer relativen Skala für die Eintrittswahrscheinlichkeit und für die Schwere der Auswirkungen können einzelne Gefahrenquellen (z.B. solche, die mit Hilfe eines PAAG-Verfahrens identifiziert wurden) miteinander verglichen und die Notwendigkeit von Risikoreduzierungsmaßnahmen näher untersucht werden. |
Es ist festzulegen, wer für Anstoß und Durchführung der Gefahrenanalyse verantwortlich ist und wer bzw. welche Personen für die fachliche Durchführung zuständig sind. Bei einer komplexeren Methode, z.B. PAAG-Verfahren, ist es notwendig festzulegen, welche Fachleute daran in der Regel zu beteiligen sind, sowie welche bei Bedarf hinzuzuziehen sind. Bei einer Checkliste kann es ausreichend sein, die Bearbeitung durch eine einzelne Funktion vorzusehen.
Da sehr spezielle und überdies unterschiedliche Anforderungen an die Anwendung der jeweiligen Methoden gestellt werden, ist für ihre Durchführung auf eine entsprechende fachliche Kompetenz zu achten. Es kann angezeigt sein, Festlegungen hinsichtlich Schulungen bzw. Weiterbildungsmaßnahmen zu treffen, die erforderlich sein könnten, um die jeweiligen Methoden kompetent anzuwenden.
Die Ermittlung von Gefahren sowie die Abschätzung der Wahrscheinlichkeit und der Schwere von Störfällen, die aus den Gefahren entstehen können, sind keine einmaligen Aktivitäten. Daher ist es notwendig, Festlegungen darüber zu treffen, wie häufig oder aufgrund welchen Anlasses eine Bewertung durchzuführen ist. Anlässe zur Überprüfung oder Wiederholung der Gefahrenanalyse sind z.B.:
Die Dokumentation der Ergebnisse durchgeführter Ermittlungen und Bewertungen von Gefahren sollte geregelt werden. Zum Einen ist dies die Grundlage dafür, die Erkenntnisse, die aus der Untersuchung gewonnen werden, weiter verwenden zu können; zum Anderen dient es der internen Kontrolle der Funktionsfähigkeit des SMS.
Umsetzung der Ergebnisse aus der Gefahrenanalyse und Risikobewertung in dem betrieblichen Ablauf und Kontrolle der Umsetzung.
4.3 Überwachung des Betriebs
4.3.1 Text aus Anhang III Ziffer 3 der Störfall-Verordnung:
c) Überwachung des Betriebs
Festlegung und Anwendung von Verfahren und Anweisungen für den sicheren Betrieb, einschließlich der Wartung der Anlagen, für Verfahren, Einrichtung und zeitlich begrenzte Unterbrechungen.
4.3.2 Erläuterungen
Die Überwachung des Betriebs im Sicherheitsmanagementsystem umfasst die Organisation aller Maßnahmen zur Gewährleistung des bestimmungsgemäßen Betriebs. Dafür muss der Betriebsbereich seine Prozesse mit den entsprechenden Aufgaben bestimmen. Wie in Kap. 4.1 dargestellt, müssen die entsprechenden Verantwortlichkeiten gewährleistet sein.
Wichtige Elemente der betrieblichen Überwachung sind:
Zur Überwachung bedarf es schriftlicher Anweisungen (z.B. Betriebs- und Arbeitsanweisungen), die für die Beschäftigten jederzeit verfügbar sein müssen. Diese Anweisungen sollen
Die Anweisungen können arbeitsplatz-, tätigkeits- und stoffbezogen sein. Sie sollten je nach Bezug und Geltungsbereich insbesondere
Kontrollen der betrieblichen Abläufe (u. a. durch Vorgesetzte) dienen zur Überprüfung der korrekten Umsetzung der Anweisungen durch die Beschäftigten und zur Information über den Betriebszustand der Anlage. Hierzu gehören u. a. das Einsehen von Schichtbüchern sowie die Kontrolle der Abarbeitung von Alarmmeldungen.
Regelmäßige Rundgänge der Beschäftigten durch die Anlage sind ein wichtiger Aspekt der Sicherheit. Sie dienen der Erfassung des Betriebszustandes von Anlagenkomponenten und ihres Umfeldes, oftmals dokumentiert in Checklisten oder Protokollen.
Durch Regelungen zur Instandhaltung soll sichergestellt werden, dass Abweichungen frühzeitig erkannt und der ordnungsgemäße Zustand wiederhergestellt wird. Wichtige Elemente der Regelungen sind Festlegung von
Die sichere Durchführung der Instandhaltungsmaßnahmen auf Grundlage einer Gefährdungsbeurteilung (vgl. TRBS 1112 [ 9]) ist zu gewährleisten.
Freigabeverfahren sind wichtige Werkzeuge, um den Gefahren zu begegnen, die bei besonderen Tätigkeiten in Betriebsbereichen entstehen können. Beispiele sind:
Das Freigabeverfahren regelt im Wesentlichen die durchzuführende Tätigkeit (Umfang, Örtlichkeit), besondere Gefahren und die Schutzmaßnahmen (z.B. Reinigung, Freiheit von gefährlichen Stoffen, besondere Werkzeuge, Brandwache, Persönliche Schutzausrüstung (PSA)), Kontrolle der Durchführung (z.B. Vier-Augen-Prinzip), Verantwortlichkeiten, Zeitdauer, Abschluss und Abnahme der Arbeiten.
Wichtiges Element für den sicheren Betrieb ist die Kommunikation. Sie muss angemessen dokumentiert sein. Dies betrifft z.B. Aspekte der Unterweisung, der Informationsweitergabe in der Linienorganisation, zwischen Organisationseinheiten und bei Schichtwechsel. Neben allgemeinen Informationen sind hier insbesondere Sicherheitsfragen zu berücksichtigen.
Mit Unterweisungen wird z.B. die Kenntnis der Beschäftigten über Betriebsanweisungen regelmäßig aktualisiert und geprobt. Unterweisungen sind insbesondere erforderlich:
Bei den Unterweisungen soll auf die Gefahren, deren Ursachen und die entsprechenden Maßnahmen (technisch, organisatorisch, menschlich) eingegangen werden. Beschäftigte von Fremdfirmen sollen im Rahmen der Beauftragung und Arbeitsfreigabe über die erforderlichen Maßnahmen informiert, unterwiesen und kontrolliert werden.
Zusätzlich zu Unterweisungen können auch Trainingsmaßnahmen erforderlich sein, um die Aneignung der notwendigen Kenntnisse und Fertigkeiten zu unterstützen.
Abweichungen vom Normalbetrieb sollen von den Beschäftigten einschl. von Fremdfirmen erkannt und gemeldet werden.
Vorschläge zur Verbesserung von Abläufen können auch über das betriebliche Verbesserungswesen eingereicht werden.
4.4 Sichere Durchführung von Änderungen
4.4.1 Text aus Anhang III Ziffer 3 der Störfall-Verordnung:
d) Sichere Durchführung von Änderungen
Festlegung und Anwendung von Verfahren zur Planung von Änderungen bestehender Anlagen oder Verfahren oder zur Auslegung einer neuen Anlage oder eines neuen Verfahrens.
4.4.2 Erläuterungen
Eine der häufigen Ursachen für Unfälle und auch von Störfällen ist das fehlende oder nicht ausreichende Verständnis für die Bedeutung von Änderungen. Diese können vielfältiger Art sein. Sie können technische, organisatorische und managementrelevante Aspekte des Betriebsbereichs berühren. Oft wird eine Änderung nicht als solche wahrgenommen. Dies kann passieren, wenn Änderungen schleichend stattfinden, oder wenn die Sicherheitsrelevanz einer Änderung nicht erkannt wird. Für die sichere Durchführung von Änderungen ist es zu aller erst wichtig, festzustellen, ob die geplanten Änderungen in einer Anlage oder betrieblichen Abläufen Auswirkungen auf das realisierte Sicherheitskonzept haben. Um diese Beurteilung durchführen zu können, ist es notwendig, sich einen Überblick über die Konsequenzen eines Eingriffs zu verschaffen.
Es bietet sich in diesem Zusammenhang an, bestimmte Fragen zu beantworten:
Im Rahmen der sicheren Durchführung von Änderungen ist auch die (Wieder-) Inbetriebnahme zu regeln. Nach Übergang in den Normalbetrieb soll der Abschluss der Änderungen dokumentiert werden.
Innerhalb des Verfahrens zur Durchführung von Änderungen sind die entsprechenden Abläufe und Verantwortlichkeiten einschließlich der zu beteiligenden Personen und Organisationseinheiten festzulegen. Der unternehmensinterne Freigabeprozess eines Änderungsvorhabens sollte so angelegt sein, dass das Vorhaben selbst sowie die Entscheidung darüber transparent sind, also auch die Begründung für eine evtl. Ablehnung aufweist. Beispielhaft sind nachfolgend einzelne Aspekte, die bei Änderungen zu berücksichtigen sind, aufgeführt:
Nur durch klare Regelungen kann gewährleistet werden, dass die Kette des Änderungsmanagements (Management of Change) nicht unterbrochen wird.
Auf allen Managementebenen eines Unternehmens sollte das Bewusstsein geschärft werden, dass auch Managemententscheidungen z.B. Änderungen in der Unternehmenspolitik ggf. erhebliche sicherheitsrelevante Konsequenzen haben können. Sicherheitsrelevante Änderungen gehen nicht zwingend nur von Änderungen der Technologie oder vom Umgang mit Gefahrstoffen aus. Wenn beispielsweise ein international tätiges Unternehmen beschließt, die interne Kommunikation in englischer Sprache (auch innerhalb Deutschlands) durchzuführen, so kann das zu neuen Barrieren und Missverständnissen im alltäglichen Umgang führen. Es kann z.B. dazu führen, dass Formblätter ohne länderspezifisch erforderliche Details oder fehlerhaft ausgefüllt werden. Es kann dazu führen, dass bestimmte Personen oder Personenkreise wichtige Informationen erst gar nicht oder nur unvollständig erhalten.
4.5 Planung für Notfälle
4.5.1 Text aus Anhang III Ziffer 3 der Störfall-Verordnung
e) Planung für NotfälleFestlegung und Anwendung von Verfahren zur Ermittlung vorhersehbarer Notfälle auf Grund einer systematischen Analyse und zur Erstellung, Erprobung und Überprüfung der Alarm- und Gefahrenabwehrpläne, um in Notfällen angemessen reagieren und um dem betroffenen Personal eine spezielle Ausbildung erteilen zu können. Diese Ausbildung muss allen Beschäftigten des Betriebsbereichs, einschließlich des relevanten Personals von Subunternehmen, erteilt werden.
4.5.2 Erläuterungen
Zur Begrenzung der Auswirkungen von Störfällen bzw. schweren Unfällen ist es von entscheidender Bedeutung, bereits im Vorfeld Vorbereitungen zu treffen, wie im Notfall vorgegangen werden sollte. Dazu muss systematisch untersucht werden, welche Notfälle zu betrachten sind und wie eine angemessene Reaktion im Notfall aussehen sollte.
Bei Abweichungen vom bestimmungsgemäßen Betrieb sollte es das erste Ziel sein, die betroffene Anlage durch technische und/oder organisatorische Maßnahmen in den bestimmungsgemäßen Betrieb zurückzuführen. Wenn dies nicht möglich ist, sind zumindest die Auswirkungen der Störung soweit wie möglich zu begrenzen. Dies wird in erster Linie durch eine geeignete Gefahrenabwehrorganisation geschehen, die sich auch in den Alarm- und Gefahrenabwehrplänen dokumentiert; gleichzeitig muss jedoch unverzüglich eine Alarmierung der zuständigen Stellen erfolgen und die Warnung der möglicherweise betroffenen Personen in die Wege geleitet werden, damit diese die Möglichkeit haben, auf Grundlage der Information der Öffentlichkeit über Sicherheitsmaßnahmen sich selbst zu schützen.
Das Sicherheitsmanagementsystem soll daher insbesondere Regelungen zu den im Folgenden aufgeführten sechs Punkte festlegen. Die folgenden Ausführungen sollen in Dokumenten des SMS, z.B. Managementhandbuch, Verfahrensanweisungen, Arbeitsanweisungen, niedergelegt sein. Der Verfahrensablauf und die Zuständigkeiten sind klar zu beschreiben und zuzuordnen.
Zu regeln sind hier insbesondere:
Ein Beispiel für die Ausgestaltung einer Meldekette ist die Vereinbarung eines Meldestufensystems für Vorabmeldungen an die Gefahrenabwehrbehörden, wie es in Anhang 3 der Vollzugshilfe zur Störfall-Verordnung [ 7] dargestellt ist.
Die Betreiber von "Dominobetrieben" nach § 15 Störfall-Verordnung müssen gemäß § 6 Abs. 3 Nr. 1 Störfall-Verordnung untereinander alle erforderlichen Informationen austauschen, damit sie in ihren internen Alarm- und Gefahrenabwehrplänen der Art und dem Ausmaß der Gesamtgefahr eines Störfalls Rechnung tragen können.
Die Erstellung von Alarm- und Gefahrenabwehrplänen nach § 10 Abs. 1 Nr. 1 und Anhang IV Störfall-Verordnung ist nur für Betriebsbereiche, die den erweiterten Pflichten unterliegen, verbindlich vorgeschrieben.
Für Betriebsbereiche, die den Grundpflichten unterliegen, gelten dennoch einige Mindeststandards nach anderen Regelwerken:
Sinnvoll sind die Bereithaltung von Notfallnummern und die Vorbereitung der Meldewege, ggf. auch die Einrichtung eines internen Bereitschaftsdienstes sowie die Regelung der Entscheidungsbefugnisse für den Notfall. Alle erstellten Unterlagen müssen einem festgelegten Überprüfungs- und Aktualisierungsverfahren unterliegen.
Für die Erstellung externer Alarm- und Gefahrenabwehrpläne sind nach § 10 Abs. 1 Nr. 2 und Anhang IV Störfall-Verordnung die erforderlichen Informationen den zuständigen Behörden zu übermitteln. Diese werden bei der Erstellung der externen Pläne die Öffentlichkeit hierzu anhören.
Hierzu müssen insbesondere folgende Punkte geregelt werden:
Die Betreiber von "Dominobetrieben" nach § 15 Störfall-Verordnung müssen gemäß § 6 Abs. 3 Nr. 2 Störfall-Verordnung betreffend die Übermittlung von Angaben an die für die Erstellung von externen Alarm- und Gefahrenabwehrplänen zuständige Behörde zusammenarbeiten.
Der Betreiber hat nach § 19 Störfall-Verordnung der zuständigen Behörde unverzüglich den Eintritt eines Ereignisses, das die Kriterien des Anhangs VI Teil 1 Störfall-Verordnung erfüllt, mitzuteilen. Er hat der zuständigen Behörde unverzüglich, spätestens innerhalb einer Woche nach Eintritt eines Ereignisses, eine ergänzende schriftliche Mitteilung vorzulegen, die mindestens die Angaben nach Anhang VI Teil 2 Störfall-Verordnung enthält. Er hat die Mitteilung bei Vorliegen neuer Erkenntnisse unverzüglich zu ergänzen oder zu berichtigen.
Darüber hinaus können Meldepflichten nach anderen Rechtsvorschriften bestehen, z.B.:
Meldepflichtige Ereignisse sollen auch in das interne Berichtssystem mit einfließen (siehe Kap. 4.6).
Betreiber von Betriebsbereichen mit erweiterten Pflichten müssen regelmäßig die möglicherweise von einem Störfall betroffenen Personen und Einrichtungen mit Publikumsverkehr über die Sicherheitsmaßnahmen und das richtige Verhalten im Fall eines Störfalls informieren. Diese Informationen sind der Öffentlichkeit ständig zugänglich zu machen. Dies kann durch Informationsbroschüren, die an die Haushalte und öffentlichen Einrichtungen im potenziellen Einwirkbereich der Anlage verteilt werden, geschehen. Der potenzielle Einwirkbereich der Anlage im Falle eines Störfalls ergibt sich aus den Ergebnissen einer Ausbreitungsberechnung für den Dennoch-Störfall.
Die Informationsbroschüren müssen mindestens die im Anhang V Störfall-Verordnung genannten Informationen enthalten. Sie sind mit den Katastrophenschutz- und Gefahrenabwehrbehörden abzustimmen.
Der Betreiber muss die Vorgehensweise zur Erstellung, Verteilung und Aktualisierung der Unterlagen für die Information der Öffentlichkeit festlegen.
Für die Information der Öffentlichkeit gelten folgende Fristen:
Für Betreiber von "Dominobetrieben" nach § 15 Störfall-Verordnung hat im Benehmen mit den Behörden eine Zusammenarbeit betreffend die Information der Öffentlichkeit zu erfolgen (§ 6 Absatz (3) der Störfall-Verordnung).
4.6 Überwachung der Leistungsfähigkeit des Sicherheitsmanagementsystems
4.6.1 Text aus Anhang III Ziffer 3 der Störfall-Verordnung:
f) Überwachung der Leistungsfähigkeit des SicherheitsmanagementsystemsFestlegung und Anwendung von Verfahren zur ständigen Bewertung der Erreichung der Ziele, die der Betreiber im Rahmen des Konzepts zur Verhinderung von Störfällen und des Sicherheitsmanagementsystems festgelegt hat, sowie Einrichtung von Mechanismen zur Untersuchung und Korrektur bei Nichterreichung dieser Ziele. Die Verfahren umfassen das System für die Meldung von Störfällen und Beinahestörfällen, insbesondere bei Versagen von Schutzmaßnahmen, die entsprechenden Untersuchungen und die Folgemaßnahmen, wobei einschlägige Erfahrungen zugrunde zu legen sind.
4.6.2 Erläuterungen
In diesem Punkt verlangt die Störfall-Verordnung, dass die regelmäßigen Überprüfungen der Regelungen des SMS eines Betriebsbereiches auf ihre Einhaltung hin Bestandteil des Sicherheitsmanagementsystems sind.
Die Überwachung basiert auf Maßnahmen, die regelmäßig bzw. im Anforderungsfall dazu beitragen, dass das verantwortliche Management über den erreichten Stand der Anlagensicherheit informiert ist. Das ist eine notwendige Voraussetzung, um rechtzeitig erforderliche Maßnahmen einzuleiten. Die Überwachungsmaßnahmen sind somit Auslöser für den kontinuierlichen Verbesserungsprozesses von Managementsystemen.
Zu den Überwachungsmaßnahmen zählen insbesondere:
Auditsystem
Das Auditsystem des Sicherheitsmanagementsystems ist ein Führungselement von grundsätzlicher Bedeutung. Es dient dem Nachweis, dass in dem Unternehmen ein Sicherheitsmanagementsystem etabliert ist und effektiv funktioniert. Die im Rahmen des Auditsystems durchgeführten Audits liefern den Nachweis über vorhandene Defizite und Empfehlungen zu deren Behebung. Um die Effektivität des Auditsystems zu gewährleisten, ist eine starke Unterstützung durch die oberste Leitung nötig. Dies ist ein Beitrag zu einer positiv entwickelten Sicherheitskultur des Unternehmens (Management Commitment [ 11]). Aus den Audits abgeleitete Empfehlungen sind konsequent und in angemessener Zeit abzuarbeiten. Im Rahmen der Organisationspflichten sind Verantwortlichkeiten zur Veranlassung von Audits und die Abarbeitung der Abhilfemaßnahmen festzulegen.
Die oberste Leitung eines Betriebsbereiches trifft die Entscheidung zur Einführung und Umsetzung eines Auditsystems ggf. im Rahmen der Einführung eines SMS oder eines anderen Managementsystems.
Die Verfahrensabläufe innerhalb des Auditsystems, wie z.B. Aufstellung von Auditplänen, Durchführung von internen und externen Audits, Maßnahmenverfolgung einschließlich zugehöriger Zuständigkeiten mit Zeitpunkten und Dokumentation muss schriftlich festgelegt sein (z.B. global im Managementhandbuch, detaillierter in einer Verfahrensanweisung oder Prozessbeschreibung).
Hierin sollten sich folgende Festlegungen finden:
Sicherheitskennzahlen - Leitwerte für das Management
Die Verwendung von Kennzahlen zur Bewertung der Leistung von Managementsystemen ist mittlerweile eine etablierte Praxis zur Steuerung von Organisationen. Auch zur Bewertung der Leistungsfähigkeit eines Sicherheitsmanagementsystems können Kennzahlen herangezogen werden (Sicherheitskennzahlen). Ziel ist es, Daten zu erfassen, die die Durchführung von Vorsorgemaßnahmen dokumentieren, sowie solche Daten, die die Wirksamkeit dieser Maßnahmen aufzeigen.
Kennzahlen werden daher in zwei Arten eingruppiert:
Bei der Auswahl der zu bewertenden Kriterien sollten folgende Aspekte berücksichtigt werden:
Dem Aufbau, der Entwicklung und Pflege von Sicherheitskennzahlen sollte ein systematischer Prozess zugrunde liegen. Weltweit sind Projekte zur Erarbeitung solcher Kennzahlen durchgeführt worden, z.B. HSE [ 28], CCPS [ 29], OECD [ 30]. Der OECD-Leitfaden empfiehlt einen 7-stufigen Prozess zur Entwicklung eines Kennzahlenprogramms:
Dieser Prozess stellt einen geschlossenen Kreislauf dar, wobei die Schritte (3) und (4) iterativ sein können, bis eine geeignete Kombination an Ergebnis- und Aktivitätskennzahlen gefunden ist.
Eine häufig gestellte Frage "Wie viele Kennzahlen sind notwendig?" lässt sich nicht allgemeingültig beantworten. Unterschiedliche Organisationseinheiten und Prozesse erfordern spezifische Kennzahlen. Beim Übergang von einer Ebene zur nächst höheren Ebene werden Kennzahlen zusammengeführt und aggregiert, so dass auch auf der höchsten Führungsebene eine handhabbare Anzahl an aussagekräftigen Kennzahlen zur Verfügung gestellt werden kann. Diese dienen dann auch dazu, die Funktionsfähigkeit des SMS beurteilen und bei Bedarf Korrekturmaßnahmen ergreifen zu können.
Es gibt auch keine vorgegebene Liste an Kennzahlen, um eine globale oder nationale Vergleichbarkeit aller Unternehmen zu ermöglichen. Folgende Kennzahlen sind aber erfahrungsgemäß für Unternehmen, die der Störfallverordnung unterliegen, von besonderer Bedeutung, z.B.:
Ergebniskennzahlen (absolut):
Aktivitätskennzahlen (relativ):
Weitere in Kennzahlen erfassbare Aspekte können beispielsweise die Qualifikation, die Unterweisung oder die Durchführung von anderen sicherheitsrelevanten organisatorischen Maßnahmen sein.
Bei der Verwendung von Sicherheitskennzahlen ist zu beachten, dass sie kein absolutes Maß für die Sicherheit darstellen; sie sind nur Leitwerte. Wichtig ist, dass die Kennzahlen die zeitliche Entwicklung der Sicherheit abbilden können und dass das Management zusätzlich nachvollziehen kann, warum die Zahlen sich verbessern, eher konstant bleiben oder sich auch verschlechtern. Durch die Kennzahlen wird die oberste Führungsebene somit in die Lage versetzt, die Ausrichtung, Optimierung und Entwicklung des SMS effizienter zu steuern.
Die Verwendung von Sicherheitskennzahlen befindet sich zurzeit noch in einer Entwicklungsphase. Man kann davon ausgehen, dass in Zukunft die Anwendung von Kennzahlen zur Bewertung der Anlagensicherheit eine größere Bedeutung erlangen wird.
Der Verband der Chemischen Industrie (VCI) erarbeitet zusammen mit dem europäischen Verband CEFIC eine Empfehlung für die Entwicklung von Kennzahlen insbesondere zur Bewertung der Anlagensicherheit.
Erfassung und Bearbeitung von Ereignissen
Diese Überwachung umfasst Regelungen zur Erfassung, Untersuchung und Auswertung von Ereignissen sowie den Umgang mit den Erkenntnissen hieraus. Dies geht deutlich über die Meldepflichten von Ereignissen nach § 19 Störfall-Verordnung im Rahmen der Notfallplanung (siehe hierzu auch Kap. 4.5 dieses Leitfadens) hinaus.
Im Fokus befindet sich bei dieser Maßnahme das Lernen aus Ereignissen und Störungen. Dies kann in Betriebsbereichen durch die Umsetzung von internen Berichtssystemen, wie sie im Leitfaden Nr.
8 der KAS "Empfehlungen für interne Berichtssysteme als Teil des Sicherheitsmanagementsystems gemäß Anhang III Störfall-Verordnung" [ 11] beschrieben werden, erreicht werden.
Das interne Berichtssystem beinhaltet einen
Für die Meldung von Ereignissen ist ein System mit standardisierten Vorgaben vorzusehen.
Unter Ereignissen [ 11] werden insbesondere verstanden:
Das ebenfalls erforderliche Analyseverfahren zur Untersuchung der Ereignisse sollte in der Lage sein, nicht nur die direkten Ursachen, sondern auch diesen zugrundeliegenden Defizite zu identifizieren, die zu dem Ereignis führten.
Die Erkenntnisse aus Störfällen, Beinahestörfällen und sicherheitsrelevanten Ereignissen sollen zum Zweck des unternehmensinternen Erfahrungsaustausches systematisch erfasst, ausgewertet, dokumentiert und verfügbar gehalten werden. Diese Erfahrungen sollten nicht nur innerhalb des eigenen Unternehmens genutzt, sondern auch anderen zugänglich gemacht werden. Die Kommunikation der Erkenntnisse aus Betriebserfahrungen und Ereignissen über die Betriebsgrenzen hinaus ist ein Indikator einer positiv entwickelten Sicherheitskultur [ 10].
Es empfiehlt sich in "jedem Unternehmen, eine offene Meldekultur einzuführen, alle relevanten internen Ereignisse systematisch zu erfassen, zu analysieren und einen systematischen Prozess zur Umsetzung eventueller Erkenntnisse zu unterhalten" [ 10]. Zudem empfiehlt es sich, "außerdem im Rahmen dieses systematischen Prozesses auch externe Ereignisse einzubeziehen" VO].
Detaillierte Informationen zu Aufbau, Umsetzung und Einbettung im SMS können dem Leitfaden
KAS-8 "Empfehlungen für interne Berichtssysteme als Teil des Sicherheitsmanagementsystems gemäß Anhang III Störfall-Verordnung" [ 11] entnommen werden. Das beispielhafte Ablaufschema eines internen Berichts- und Dokumentationssystems aus dem Bericht
KAS-8 [ 11] ist in Anlage 5 abgebildet.
4.7 Systematische Überprüfung und Bewertung
4.7.1 Text aus Anhang III Ziffer 3 der Störfall-Verordnung:
g) Systematische Überprüfung und Bewertung
Festlegung und Anwendung von Verfahren zur regelmäßigen systematischen Bewertung des Konzepts zur Verhinderung von Störfällen und der Wirksamkeit und Angemessenheit des Sicherheitsmanagementsystems. Von der Leitung des Betriebsbereichs entsprechend dokumentierte Überprüfung der Leistungsfähigkeit des bestehenden Konzepts und des Sicherheitsmanagementsystems sowie seine Aktualisierung.
4.7.2 Erläuterungen
Jedes Managementsystem beinhaltet die Anforderung, "sich selber" regelmäßig und systematisch zu überprüfen. Dies erfolgt üblicherweise durch ein Managementreview.
"Das Managementreview stellt eine regelmäßige Bewertung des Managementsystems und der zugrundeliegenden Unternehmenspolitik einer Organisation durch die oberste Leitung dar." [ 11]
Bezogen auf das Sicherheitsmanagementsystem werden dabei die Eignung, Angemessenheit, Wirksamkeit und Aktualität des Sicherheitsmanagementsystems, die Ziele des Betriebsbereiches zur Anlagensicherheit und die Unternehmenspolitik im Hinblick auf die Anlagensicherheit (Konzept zur Verhinderung von Störfällen) überprüft. Bei einem Integrierten Managementsystem werden dabei die Eignung, Angemessenheit, Wirksamkeit und Aktualität des Managementsystems im Hinblick auf die sieben durch das SMS zu regelnde Punkte im Anhang III der Störfall-Verordnung, sowie die Unternehmensziele und -politik im Hinblick auf die Anlagensicherheit überprüft.
Der obersten Leitung werden Unterlagen basierend auf den Ergebnissen aus der Überwachung der Leistungsfähigkeit des SMS (Kap. 4.6) vorgelegt, anhand derer sie die Bewertung des SMS vornimmt. Bei der Bewertung können folgende Fragen berücksichtigt werden:
Die oberste Leitung trifft aufgrund der vorgelegten Ergebnisse des Managementreviews die erforderlichen Entscheidungen für Maßnahmen zur Verbesserung des Sicherheitsmanagementsystems bzw. des integrierten Managementsystems, z.B. Bereitstellung von Ressourcen für die Anlagensicherheit oder Vorgabe bzw. Anpassung von Zielen zur Anlagensicherheit.
Der Verfahrensablauf des Managementreviews einschließlich zugehöriger Zuständigkeiten mit Zeitpunkten und Anforderungen an die Dokumentation der Managementreviews muss schriftlich festgelegt sein (z.B. im Managementhandbuch).
Hierin sollten sich folgende Festlegungen finden:
Folgende Unterlagen können z.B. einem Managementreview zugrunde gelegt werden:
Auf das Kapitel D.7 "Regelmäßige Bewertung (Management Review)" und den Anhang 4: "Hinweise zum Management Review" des Leitfadens
KAS-7 [ 10] wird hingewiesen.
"Die KAS ist der Ansicht, dass der übergreifenden systematischen Überprüfung und Bewertung der Wirksamkeit des Sicherheitsmanagementsystems (Management Review) durch die Unternehmensleitung eine große Bedeutung im Rahmen des Sicherheitsmanagementsystems zukommt." (Kapitel D.7 inKAS-7 [ 10])
"In Unternehmen mit einem hohen Risikopotential sieht die KAS die Beurteilung der persönlichen und professionellen Kompetenz von Beschäftigten aller Hierarchieebenen als ein wichtiges Element des Management Reviews an." (Anhang 4 inKAS-7 [ 10])
5 Unterlagen / Literatur
[ 1] Gesetz über die Durchführung von Maßnahmen des Arbeitsschutzes zur Verbesserung der Sicherheit und des Gesundheitsschutzes der Beschäftigten bei der Arbeit (Arbeitsschutzgesetz - ArbSchG) vom 7. August 1996 (BGBl. I S. 1246), zuletzt geändert durch Artikel 15 Absatz 89 des Gesetzes vom 5. Februar 2009 (BGBl. I S. 160)
[ 2] Verordnung über Arbeitsstätten (Arbeitsstättenverordnung - ArbStättV) vom 12. August 2004 (BGBl. I S. 2179), zuletzt geändert durch Artikel 4 der Verordnung vom 19. Juli 2010 (BGBl. I S. 960)
[3] Verordnung über Sicherheit und Gesundheitsschutz bei der Bereitstellung von Arbeitsmitteln und deren Benutzung bei der Arbeit, über Sicherheit beim Betrieb überwachungsbedürftiger Anlagen und über die Organisation des betrieblichen Arbeitsschutzes (Betriebssicherheitsverordnung - BetrSichV) vom 27. September 2002 (BGBl. I S. 3777), zuletzt geändert durch Artikel 5 Absatz 7 der Verordnung vom 26. November 2010 (BGBl. I S. 1643)
[ 4] Verordnung zum Schutz vor Gefahrstoffen (Gefahrstoffverordnung - GefStoffV) vom 26. November 2010 (BGBl. I S. 1643, 1644)
[ 5] Zwoelfte Verordnung zur Durchführung des Bundes-Immissionsschutzgesetzes (Störfall-Verordnung - 12. BImSchV) in der Fassung der Bekanntmachung vom 8. Juni 2005 (BGBl. I S. 1598), zuletzt geändert durch Art. 5 Abs. 4 der Verordnung vom 26.11.2010 (BGBl. I S. 1643)
[ 6] Verordnung (EG) Nr. 1221/2009 vom 25. November 2009 über die freiwillige Teilnahme von Organisationen an einem Gemeinschaftssystem für Umweltmanagement und Umweltbetriebsprüfung (ABl. L 342, S. 1)
[ 7] Bundesministerium für Umwelt, Naturschutz und Reaktorsicherheit (BMU): Vollzugshilfe zur Störfall-Verordnung vom März 2004
[ 8] Technische Regeln für Anlagensicherheit ( TRAS 410): Erkennen und Beherrschen exothermer chemischer Reaktionen, April 2007
[ 9] Technische Regeln für Betriebssicherheit ( TRBS 1112): Instandhaltung, Ausgabe Oktober 2010 (GMBl. Nr. 60 vom 14. Oktober 2010 S. 1219)
[ 10] Kommission für Anlagensicherheit: Empfehlungen der KAS für eine Weiterentwicklung der Sicherheitskultur - Lehren nach Texas City 2005, Bericht des Arbeitskreises Texas City,
KAS-7 , verabschiedet am 27.10.2008
[ 11] Kommission für Anlagensicherheit: Leitfaden, Empfehlungen für interne Berichtssysteme als Teil des Sicherheitsmanagementsystems gemäß Anhang III Störfall-Verordnung, Leitfaden des Arbeitskreises Menschliche Faktoren,
KAS-8, verabschiedet am 28.10.2008
[ 12] Störfall-Kommission: Leitfaden, Arbeitshilfe zur Integration eines Sicherheitsmanagementsystems nach Anhang III der Störfallverordnung 2000 in bestehende Managementsysteme des Arbeitskreises Managementsysteme, SFK-GS-31 (Rev. 1), verabschiedet auf der 37. SFK-Sitzung am 30. Mai 2001
[ 13] Störfall-Kommission: Human Factor-Aspekte für Betriebsbereiche und Anlagen nach der Störfall-Verordnung ( 12. BImSchV) zur Berücksichtigung im Sicherheitsmanagementsystem und im Sicherheitsbericht des Arbeitskreises Human Factor, SFK-GS-32, verabschiedet auf der 38. SFK-Sitzung am 25. September 2001
[ 14] Berufsgenossenschaftliche Vorschrift für Sicherheit und Gesundheit bei der Arbeit: Unfallverhütungsvorschrift, Grundsätze der Prävention ( BGV A1), vom 1. Januar 2004
[ 15] Berufsgenossenschaftliche Vorschrift für Sicherheit und Gesundheit bei der Arbeit: Unfallverhütungsvorschrift, Sicherheits- und Gesundheitsschutzkennzeichnung am Arbeitsplatz ( BGV A8) vom 1. April 1995, in der Fassung vom 1. April 2002 mit Durchführungsanweisungen vom 1. April 2002
[ 16] Länderausschuss für Arbeitsschutz und Sicherheitstechnik: Arbeitsschutzmanagementsysteme. Spezifikation zur freiwilligen Einführung, Anwendung und Weiterentwicklung von Arbeitsschutzmanagementsystemen (AMS) ( LASI LV21). 2003 (3. Auflage 2006)
[ 17] Landesamt für Natur, Umwelt und Verbraucherschutz Nordrhein-Westfalen: Das Sicherheitsmanagementsystem im Sicherheitsbericht nach der Störfallverordnung, Essen, September 2003, http://www.lanuv.nrw.de/anlauen/SMS im SB.pdf
[ 18] Landesamt für Natur, Umwelt und Verbraucherschutz Nordrhein-Westfalen: Musterkapitel, Darstellung des Sicherheitsmanagementsystems im Sicherheitsbericht, Essen, Stand Mai 2007, http://www.lanuv.nrw.de/anlagen/pdf/Musterkapitel SMS 29 Mai 2007.pdf
[ 19] Bayerisches Staatsministerium für Arbeit und Sozialordnung, Familie und Frauen: OHRIS. Occupational Health- and Risk Managementsystem - Managementsysteme für Arbeitsschutz und Anlagensicherheit. 2010. OHRIS - Managementsysteme - Arbeitsschutz
[ 20] Deutsches Institut für Normung e. V.: DIN 4844-3, Sicherheitskennzeichnung - Teil 3: Flucht- und Rettungspläne, Verlag Beuth, September 2003
[ 21] Deutsches Institut für Normung e.V.: DIN EN ISO 9001, Qualitätsmanagementsysteme - Anforderungen, Verlag Beuth, 2009.
[ 22] Deutsches Institut für Normung e.V.: DIN EN ISO 14001, Umweltmanagementsysteme - Anforderungen mit Anleitung zur Anwendung, Verlag Beuth, 2009
[ 23] Deutsches Institut für Normung e. V.: DIN 14095, Feuerwehrpläne für bauliche Anlagen, Verlag Beuth, Mai 2007
[ 24] Internationale Vereinigung für soziale Sicherheit - Internationale Sektion der IVSS für die Verhütung von Arbeitsunfällen und Berufskrankheiten in der chemischen Industrie: Gefahrenermittlung und Gefahrenbewertung, praxisbewährte systematische Methoden; ISSa Prevention Series No. 2027 (G); ISBN 92-843-7122-8; Heidelberg, 1997
[ 25] International Labour Organisation: Guidelines on Occupational Safety and Health Management Systems (ILO-OSH 2001), 2001
[ 26] Occupational Health- and Safety Assessment Series, OHSAS 18001: Occupational Health and Safety Management Systems, Requirements, 2007
[ 27] Richter, B. (Hrsgb.): Anlagensicherheit, Hüthig Verlag, Heidelberg, 2007, ISBN: 978- 3-7785-4007-7
[ 28] Developing process safety indicators: a step-by-step guide for chemical and major hazard industries, 2006, HSG 254, ISBN 0717661806
- http://www.hse.gov.uk/pubns/priced/hsq254.pdf
[ 29] Process Safety - Leading and Lagging Metrics - You don't improve what you don't measure (2008) CCPS
-http://www.aiche.orq/uploaded Files/CCPS/Metrics/CCPS metrics%205.1.08.pdf
[ 30] OECD Guidance on Developing Safety Performance Indicators, 2nd Edition, (2008) OECD Environment, Health and Safety Publications, Series on Chemical Accidents, No. 19
- http://www.oecd.orq/dataoecd/6/57/41269710.pdf
[ 31] Störfall-Kommission: Leitfaden Schnittstelle Notfallplanung des Arbeitskreises Schnittstelle Notfallplanung SFK-GS-45, verabschiedet von der Störfall-Kommission am 18. Oktober 2005
[ 32] Kommission für Anlagensicherheit: Leitfaden, Kompetenzen bezüglich menschlicher Faktoren im Rahmen der Anlagensicherheit (Betreiber, Behörden und Sachverständige, Leitfaden des Arbeitskreises Menschliche Faktoren, KAS-20, verabschiedet am 30.06.2011
| Kenndaten für Stoffe und Reaktionen | Anlage 1 |
Physikalische Stoffdaten, z.B.:
Sicherheits- und reaktionstechnische Stoffdaten, z.B.:
Wirkungsdaten, z.B.:
Einstufung und Kennzeichnung, z.B.:
Grenz- bzw. Beurteilungswerte, z.B.:
| Angaben zu technischen Sicherheitsmaßnahmen | Anlage 2 |
Für die Festlegung und Darstellung technischer Sicherheitsmaßnahmen sind beispielsweise folgende Aspekte von Bedeutung:
Maßnahmen, um Ereignisse zu verhindern, die zu Störfällen im Sinne der Störfall-Verordnung führen können und deren Auswirkungen zu begrenzen, können sein:
| Beispiel für die Darstellung der Zuordnung der Regelungen/Anweisungen des Betriebsbereiches zu den Anforderungen der Störfall-Verordnung | Anlage 3 |
Im Folgenden handelt es sich um einen Auszug (Kapitel 3.4) aus der Veröffentlichung des Landesamtes für Natur, Umwelt und Verbraucherschutz Nordrhein-Westfalen: "Musterkapitel, Darstellung des Sicherheitsmanagementsystems im Sicherheitsbericht" [ 18].
Die Darstellung bildet eine Richtschnur zur Zuordnung der Regelungen des Betriebsbereiches zu den Anforderungen der StörfallV.
Betreibern, deren Betriebsbereiche den Grundpflichten der StörfallV unterliegen, wird eine derartige tabellarische Übersicht in der Darstellung ihres Konzeptes zur Verhinderung von Störfällen empfohlen.
Es wird darauf hingewiesen, dass die in der Spalte 1 "Anforderungen des Anhangs III der StörfalIV" genannten Aspekte nur stichwortartig sind und keinen Anspruch auf Vollständigkeit erheben.
Die in Spalte 2 "Erfüllt durch folgende Regelungen im Managementhandbuch oder andere Dokumente" genannten Nummern und Titel der Kapitel beziehen sich auf den Beispielbetrieb in der Tabelle 3.4 des "Musterkapitels SMS".
3.4 Zuordnung der Regelungen/Anweisungen des Betriebsbereiches zu den Anforderungen der StörfallV
| Anforderungen des Anhanges III der StörfallV | Erfüllt durch folgende Regelungen im Managementhandbuch oder andere Dokumente | Erläuterungen |
| 1. Konzept zur Verhinderung von Störfällen | ||
|
Kap. 2 "Unternehmenspolitik" des Managementhandbuches (MHB)
Kap. 3 "Aufbau des Managementsystems" des MHB Kap. 5 "Produktrealisierung" des MHB |
|
| 2. Sicherheitsmanagementsystem (SMS) generelle Anforderungen | Managementhandbuch der Muster Chemie GmbH | Da die Muster Chemie GmbH über ein integriertes Managementsystem verfügt, welches Anforderungen aus den Bereichen Arbeitsschutz, Qualität, Störfallvorsorge und Umweltschutz umsetzt, sind die Anforderungen des Sicherheitsmanagementsystems im Managementhandbuch der Muster Chemie GmbH mit abgedeckt. |
| 3a Organisation und Personal Aufgaben und Verantwortungsbereiche | ||
|
Kap. 5 "Produktrealisierung" des MHB
Kap. 7 "Überwachung und Verbesserung" des MHB |
|
| Kap. 4."Organisation und Personal" des MHB | Regelt die Aufbau- und Ablauforganisation der Muster Chemie GmbH einschließlich der Einbindung und Schnittstellen zur Groß Chemie AG. | |
| Kap. 6 "Notfallplanung" des MHB | ||
| Va 4.5 "Einsatz von Fremdfirmen" | Enthält auch Vorgaben zur Schulung von Beschäftigten von Fremdfirmen. | |
| Va 4.7 "Erstellung und grundsätzlicher Aufbau von Stellenbeschreibungen"
Va 5.3.2 "Vorgaben für Beschaffung von Betriebsmitteln, Pflichtenheft und Zusammenarbeit mit dem Einkauf der Groß Chemie AG" Va 6.1 "Planung für Notfälle" Va 7.1 Ausschuss für Arbeits- und Umweltschutz" Mit geltende Unterlagen: |
||
| 3b Ermittlung und Bewertung der Gefahren von Störfällen | ||
|
Kap. 7 "Überwachung und Verbesserung" des MHB
Va 7.1 Ausschuss für Arbeits- und Umweltschutz" Va 7.2 "Gefahrenbewertung" |
|
| 3c Überwachung des Betriebs | ||
Verfahren und Anweisungen für
|
Kap. 5 "Produktrealisierung" des MHB
Kap. 5.1 "Entwicklungs- und Qualitätslabor" des MHB Kap. 5.2 "Produktion" des MHB Kap. 5.3 "Instandhaltung" des MHB Kap. 5.4 "Lager und Logistik" des MHB Va 4.6 "Erstellung und regelmäßige Prüfung von Betriebsanweisungen" Va 5.1.1 "Entwicklungs- und Qualitätslabor" Va 5.2.1 "Produktionsplanung" Va 5.2.2 "Inbetriebnahme" Va 5.2.3 "Abfallentsorgung und Umgang mit Fehlchargen" Va 5.3.1 "Instandhaltungsplanung" Va 5.3.2 "Vorgaben für Beschaffung von Betriebsmitteln, Pflichtenheft und Zusammenarbeit mit dem Einkauf der Groß Chemie AG" Va 5.3.3 "Durchführung von Wartungsarbeiten" Va 5.3.4 "Arbeitsfreigabeverfahren" Va 5.4.1 "Betrieb des Gefahrstofflagers und innerbetriebliche Logistik" Mit geltende Unterlagen: |
|
| 3d Sichere Durchführung von Änderungen | ||
|
Kap. 7 "Überwachung und Verbesserung" des MHB
Va 7.4 "Sichere Durchführung von Änderungen und Fortschreibung des Sicherheitsberichtes" |
|
| 3e Planung für Notfälle | ||
|
Kap. 5 "Produktrealisierung" des MHB
Kap. 7 "Überwachung und Verbesserung" des MHB Kap. 6 "Notfallplanung" des MHB Va 6.1 "Planung für Notfälle" |
|
| Mit geltende Unterlagen: AGAP Sicherheitsbericht |
Ausbreitungsrechnung Dennoch-Störfälle | |
| 3f Überwachung der Leistungsfähigkeit des SMS | ||
|
Kap. 5 "Produktrealisierung" des MHB
Kap. 7 "Überwachung und Verbesserung" des MHB Kap. 6 "Notfallplanung" des MHB Va 6.1 "Planung für Notfälle" Va 7.1 "Ausschuss für Arbeits- und Umweltschutz" Va 7.3 "Meldung sicherheitsrelevanter Ereignisse oder Zustände" Va 7.5 "Interne Audits zum Sicherheitsmanagement" |
|
| Mit geltende Unterlagen: AGAP |
Enthält die Meldewege bei Störungen des bestimmungsgemäßen Betriebes | |
| 3g Systematische Überprüfung und Bewertung | ||
|
Kap. 7 "Überwachung und Verbesserung" des MHB | Enthält auch Angaben zum Managementreview. Hierbei ist die jährliche Überprüfung durch die/den Störfallbeauftragte/n, ob das Sicherheitsmanagementsystem die Anforderungen der StörfallVO erfüllt, ein Bestandteil. |
| Störfall-Verordnung - Anhang III | Anlage 4 |
Grundsätze für das Konzept zur Verhinderung von Störfällen und das Sicherheitsmanagementsystem
Aufgaben und Verantwortungsbereiche des in die Verhinderung von Störfällen und die Begrenzung ihrer Auswirkungen einbezogenen Personals auf allen Organisationsebenen. Ermittlung des entsprechenden Ausbildungs- und Schulungsbedarfs sowie Durchführung der erforderlichen Ausbildungs- und Schulungsmaßnahmen. Einbeziehung der Beschäftigten des Betriebsbereichs sowie des im Betriebsbereich beschäftigten Personals von Subunternehmen.
Festlegung und Anwendung von Verfahren zur systematischen Ermittlung der Gefahren von Störfällen bei bestimmungsgemäßem und nicht bestimmungsgemäßem Betrieb sowie Abschätzung der Wahrscheinlichkeit und der Schwere solcher Störfälle.
Festlegung und Anwendung von Verfahren und Anweisungen für den sicheren Betrieb, einschließlich der Wartung der Anlagen, für Verfahren, Einrichtung und zeitlich begrenzte Unterbrechungen.
Festlegung und Anwendung von Verfahren zur Planung von Änderungen bestehender Anlagen oder Verfahren oder zur Auslegung einer neuen Anlage oder eines neuen Verfahrens.
Festlegung und Anwendung von Verfahren zur Ermittlung vorhersehbarer Notfälle auf Grund einer systematischen Analyse und zur Erstellung, Erprobung und Überprüfung der Alarm- und Gefahrenabwehrpläne, um in Notfällen angemessen reagieren und um dem betroffenen Personal eine spezielle Ausbildung erteilen zu können. Diese Ausbildung muss allen Beschäftigten des Betriebsbereichs, einschließlich des relevanten Personals von Subunternehmen, erteilt werden.
Festlegung und Anwendung von Verfahren zur ständigen Bewertung der Erreichung der Ziele, die der Betreiber im Rahmen des Konzepts zur Verhinderung von Störfällen und des Sicherheitsmanagementsystems festgelegt hat, sowie Einrichtung von Mechanismen zur Untersuchung und Korrektur bei Nichterreichung dieser Ziele. Die Verfahren umfassen das System für die Meldung von Störfällen und Beinahestörfällen, insbesondere bei Versagen von Schutzmaßnahmen, die entsprechenden Untersuchungen und die Folgemaßnahmen, wobei einschlägige Erfahrungen zugrunde zu legen sind.
Festlegung und Anwendung von Verfahren zur regelmäßigen systematischen Bewertung des Konzepts zur Verhinderung von Störfällen und der Wirksamkeit und Angemessenheit des Sicherheitsmanagementsystems. Von der Leitung des Betriebsbereichs entsprechend dokumentierte Überprüfung der Leistungsfähigkeit des bestehenden Konzepts und des Sicherheitsmanagementsystems sowie seine Aktualisierung.
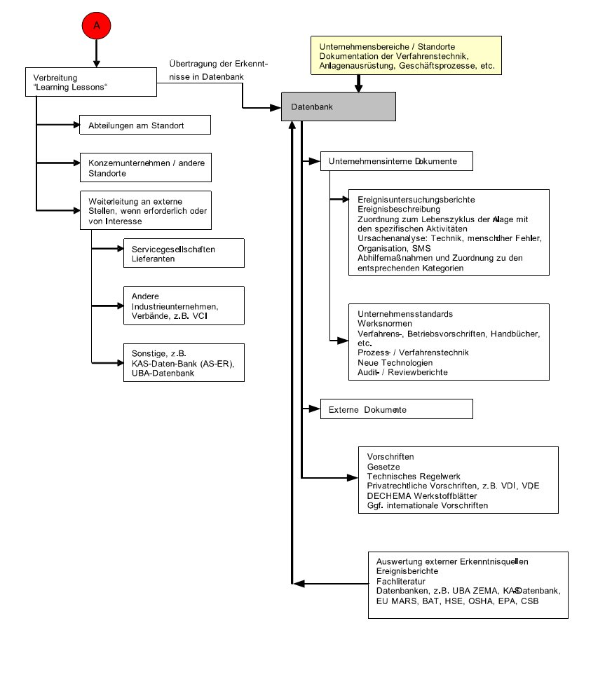
| Ablaufschema eines internen Berichts- und Dokumentationssystems (Beispiel) | Anlage 5 |
Das Ablaufschema eines internen Berichts- und Dokumentationssystems ist übernommen aus dem Bericht KAS-8 [ 11], Anhang 6.
Mitglieder und Gäste des Arbeitskreises "Überarbeitung und Zusammenführung der Leitfäden SFK-GS-23 und -24"
| Mitglieder: | |
| NAME | INSTITUTION / ORGANISATION |
| Dipl.-Ing. Peter Guterl | Berufsgenossenschaft Rohstoffe und chemische Industrie (BG RCI) |
| M. Phil. Mark Hailwood | Landesanstalt für Umwelt, Messungen und Naturschutz Baden-Württemberg (LUBW) |
| Angelika Horster | Bund für Umwelt- und Naturschutz Deutschland (BUND) / Naturschutzbund Deutschland (NABU) |
| Dipl.-Phys. Oliver Kalusch | Bundesverband Bürgerinitiativen Umweltschutz (BBU) |
| Dipl.-Ing. Stephan Kurth (Vorsitz) | Öko-Institut e. V. Darmstadt |
| Dr. Klaus-Jürgen Niemitz | Clariant Produkte (Deutschland) GmbH |
| Dipl.-Ing. Birgit Richter | Landesamt für Natur, Umwelt und Verbraucherschutz Nordrhein-Westfalen (LANUV) |
| Dr. Hans-Dieter Schmick | Currenta GmbH & Co. OHG |
| Dr. Annette Stumpf | Regierungspräsidium Darmstadt |
| BMU | |
| Dipl.-Ing. Renate Buchmüller-Kirchhardt | Bundesministerium für Umwelt, Naturschutz und Reaktorsicherheit |
| Geschäftsstelle der KAS | |
| Dipl.-Ing. Hans-Siegfried Göbel | GFI Umwelt - Gesellschaft für Infrastruktur und Umwelt mbH |
_______
1) Zwoelfte Verordnung zur Durchführung des Bundes-Immissionsschutzgesetzes - Störfall-Verordnung - 12. BImSchV, in der Fassung vom 8. Juni 2005 /5/
2) beispielsweise: PLT-Einrichtungen nach VDE / VDI 2180, inhärent sichereres Prozessdesign, Inertisierung, etc.
![]() |
ENDE | ![]() |
(Stand: 23.02.2022)
Alle vollständigen Texte in der aktuellen Fassung im Jahresabonnement
Nutzungsgebühr: ab 105.- € netto
(derzeit ca. 7200 Titel s.Übersicht - keine Unterteilung in Fachbereiche)
Die Zugangskennung wird kurzfristig übermittelt
? Fragen ?
Abonnentenzugang/Volltextversion