Für einen individuellen Ausdruck passen Sie bitte die
Einstellungen in der Druckvorschau Ihres Browsers an.
Regelwerk

BekGS 527 - Hergestellte Nanomaterialien
Bekanntmachungen zu Gefahrstoffen (BekGS)

Fassung vom 23.06.2016
(GMBl. Nr. 38 vom 12.09.2016 S. 754; 08.01.2020 S. 102aufgehoben)



Zur Nachfolgeregelung

Archiv BekGS 5272013

Die Bekanntmachungen zu Gefahrstoffen geben den Stand der Technik, Arbeitsmedizin und Arbeitshygiene sowie sonstige gesicherte wissenschaftliche Erkenntnisse für Tätigkeiten mit Gefahrstoffen, einschließlich deren Einstufung und Kennzeichnung, wieder. Sie werden vom

Ausschuss für Gefahrstoffe (AGS)

ermittelt bzw. angepasst und vom Bundesministerium für Arbeit und Soziales im Gemeinsamen Ministerialblatt (GMBl) bekannt gegeben.

1 Anwendungsbereich und Ziele der Bekanntmachung

(1) Ziel der vorliegenden Bekanntmachung ist es, Empfehlungen zum Schutz der Sicherheit und Gesundheit der Beschäftigten am Arbeitsplatz bei Tätigkeiten mit Stoffen bzw. Gemischen oder Erzeugnissen, die aus hergestellten Nanomaterialien bestehen bzw. solche enthalten, zu geben. Grundlage vorliegender Bekanntmachung ist die Empfehlung der EU-Kommission zur Definition von Nanomaterialien [ 1]. Natürliche und bei Prozessen anfallende Nanomaterialien werden in der vorliegenden Bekanntmachung nicht berücksichtigt. Aspekte der Risikobewertung bei der Anwendung durch Verbraucher sind ebenfalls nicht Gegenstand der vorliegenden Bekanntmachung.

(2) Ein Stoff bzw. ein Gemisch, das aus hergestellten Nanomaterialien besteht bzw. solche enthält, ist nicht grundsätzlich als gefährlicher Stoff eingestuft oder als Gefahrstoff im Sinne der GefStoffV anzusehen. Hergestellte Nanomaterialien erfordern bei der Gefährdungsbeurteilung eine differenzierte Betrachtung auf der Grundlage der Eigenschaften des jeweiligen hergestellten Nanomaterials und der durchgeführten Tätigkeiten.

(3) Derzeit noch bestehende Unsicherheiten bei der Charakterisierung der Gefährdung und unzureichende Möglichkeiten bei der Ermittlung der Exposition können zu Unschärfen bei der Gefährdungsbeurteilung und bei der Differenzierung von abzuleitenden Arbeitsschutzmaßnahmen führen.

(4) Die vorliegende Bekanntmachung ergänzt die technischen Regeln für Gefahrstoffe hinsichtlich der Gefährdungen durch hergestellte Nanomaterialien, insbesondere TRGS 400 "Gefährdungsbeurteilung für Tätigkeiten mit Gefahrstoffen" und TRGS 402 "Ermitteln und Beurteilen der Gefährdungen bei Tätigkeiten mit Gefahrstoffen: Inhalative Exposition". Sie hat den Charakter eines konzeptionellen Leitfadens und enthält wo notwendig und möglich konkretisierende Handlungshilfen für die Praxis.

(5) Im Rahmen der Gefährdungsbeurteilung sind alle Expositionswege zu berücksichtigen. Entsprechend der Einschätzung des AGS ist jedoch maßgeblich die inhalative Exposition gegenüber hergestellten Nanomaterialien zu untersuchen [ 2]. Für die inhalative Exposition sind die Auswirkungen der Exposition sowohl gegenüber der Staubfraktion als auch gegenüber flüssigen Aerosolen,

  1. die aus Nanoobjekten bestehen oder Nanoobjekte enthalten und
  2. die aus nicht-nanoskaligen Aggregaten und Agglomeraten von Nanoobjekten bestehen oder solche enthalten [ 3],

zu bewerten.

(6) Die Gefährdung durch die Aufnahme über die Haut und durch Verschlucken wird nicht als von hervorgehobener Bedeutung gesehen. Das Verschlucken ist durch gezielte Hygienemaßnahmen zu vermeiden. Die Ableitung der Schutzmaßnahmen bei Hautkontakt kann entsprechend der TRGS 401 "Gefährdung durch Hautkontakt - Ermittlung, Beurteilung, Maßnahmen" anhand der Stoffeigenschaft, Wirkfläche und Wirkdauer erfolgen. Zusätzlich sind die Angaben zu Schutzhandschuhen in Nummer 4.4.4 zu beachten.

(7) Zu betrachten sind alle Arbeitsplätze entlang der Wertschöpfungskette, in denen Tätigkeiten mit hergestellten Nanomaterialien durchgeführt werden. Diese umfasst sowohl Forschung und Entwicklung, Produktion, industrielle und gewerbliche Be- und Weiterverarbeitung als auch Wiederverwertung und -aufbereitung sowie Entsorgung. Hierzu gehören auch Tätigkeiten wie Reinigung, Wartung, Instandhaltung und Reparatur.

2 Begriffsbestimmungen

(1) Eine einheitliche rechtsverbindliche Definition des Begriffs Nanomaterial liegt nicht vor. Die Europäische Kommission hat empfohlen, dass nicht nur hergestellte Materialien (manufactured nanomaterials), sondern auch natürliche (natural nanomaterials) und bei Prozessen anfallende Materialien (incidental nanomaterials), die Partikel in ungebundener Form, als Aggregat oder als Agglomerat enthalten, als Nanomaterialien zu bezeichnen sind, wenn sie zusätzlichen Kriterien, die in der genannten Empfehlung ausgeführt sind, entsprechen [ 1]. Die Europäische Kommission unterscheidet dabei in ihrer Empfehlung nicht zwischen etablierten und neuen Materialien, die jetzt entsprechend des Definitionsvorschlags alle als hergestellte Nanomaterialien bezeichnet werden.

(2) Im Mittelpunkt der vorliegenden Bekanntmachung stehen feste hergestellte Nanomaterialien gemäß der Empfehlung der Europäischen Kommission zu einer Definition von Nanomaterialien [ 1] und flüssige Gemische, die solche enthalten, und

  1. die im bestimmungsgemäßen Betrieb oder während der regulären Verwendung als Aerosol eingesetzt werden oder
  2. die wieder aufgewirbelt werden und somit Aerosole in der Luft am Arbeitsplatz bilden können.

Die Berücksichtigung von flüssigen Gemischen, die hergestellte Nanomaterialien enthalten, geht dabei über den oben genannten Vorschlag der Europäischen Kommission hinaus.

(3) Das Gesamtmaterial kann sowohl von einem Stoff als auch von einem Gemisch dargestellt werden. Handelt es sich um einen Stoff, kann er vollständig aus Nanoobjekten und deren nicht-nanoskaligen Aggregaten und Agglomeraten bestehen oder nur Anteile davon enthalten. Handelt es sich um ein Gemisch, besteht es aus Nanoobjekten und deren nicht-nanoskaligen Aggregaten und Agglomeraten sowie weiteren Inhaltsstoffen. Die Europäische Kommission definiert ein Material als Nanomaterial, wenn es Partikel in ungebundenem Zustand, als Aggregat oder Agglomerat enthält, und bei dem mindestens 50 % der Partikel in der Anzahlgrößenverteilung ein oder mehrere Außenmaße im Bereich von 1 nm bis 100 nm haben [ 1]. Es ist zu berücksichtigen, dass sich die Partikelgrößenverteilung des Gesamtmaterials bei Verarbeitungsschritten, z.B. beim Dispergieren, verändern kann.

(4) Nanoobjekte sind Materialien mit mindestens einem Außenmaß (Länge, Breite, Höhe) von etwa 1 bis 100 nm. Sie treten als Nanopartikel, Nanofaser oder Nanoplättchen auf.

(5) Der Begriff "mikroskalig" wird in Abgrenzung zum Begriff "nanoskalig" verwendet. Dementsprechend schließt sich der mikroskalige Bereich ab 100 nm zu größeren Werten hin an den nanoskaligen Bereich an.

(6) Ein Agglomerat besteht aus Nanoobjekten oder Aggregaten oder aus einer Mischung aus Nanoobjekten und Aggregaten, die durch schwache Wechselwirkungen zusammengehalten werden. Seine äußere Oberfläche entspricht näherungsweise der Summe der Oberflächen seiner einzelnen Bestandteile.

(7) Ein Aggregat besteht aus Nanoobjekten, die durch starke Bindungskräfte zusammengehalten werden oder verschmolzen sind. Seine äußere Oberfläche kann deutlich kleiner als die Summe der Oberflächen seiner einzelnen Bestandteile sein.

(8) Die Biobeständigkeit von Nanomaterialien beschreibt deren Eigenschaft, sich in der Lungen- oder Gewebeflüssigkeit auflösen zu können. Mit zunehmender Auflösungsgeschwindigkeit nimmt die Biobeständigkeit ab.

(9) Das Kriterium der Wasserlöslichkeit wird in dieser Bekanntmachung pragmatisch als Kriterium zur Abschätzung der Biobeständigkeit verwendet. Nanomaterialien mit einer Wasserlöslichkeit kleiner 100 mg/l sind im Sinne dieser Bekanntmachung praktisch unlöslich und damit biobeständig. Nanomaterialien mit einer Wasserlöslichkeit größer 100 mg/l sind demzufolge löslich. Liegen Erkenntnisse zur Löslichkeit der Nanomaterialien in biologischen Medien vor, sind diese vorrangig zur Abschätzung der Biobeständigkeit zu verwenden.

(10) Als GBS-Nanomaterialien werden solche partikelförmigen Feststoffe bezeichnet, die den Kriterien granulärer, biobeständiger Stäube (GBS) entsprechen und die zusätzlich unter die Begriffsbestimmung für Nanomaterialien dieser Bekanntmachung fallen. Bei faserförmigen Nanomaterialien kann es sich in der Regel nicht um GBS-Nanomaterialien handeln.

(11) Der Begriff Wirkstärkeunterschied umschreibt, dass ein nanoskaliges Material eine stärkere gesundheitliche Wirkung haben könnte als dieselbe Masse des gleichen Materials in mikroskaliger Form. Aus Vorsorgegründen wird für GBS-Nanomaterialien dieser Möglichkeit durch einen abgeschätzten Wirkstärkefaktor Rechnung getragen (siehe Nummer 4.2.3 Absatz 3).

(12) Unter starren Fasern werden solche verstanden, die sich weder mit sich selbst noch mit anderen Fasern verschlingen.

(13) WHO-Fasern haben gemäß Nummer 2.3 Absatz 1 der TRGS 905 "Verzeichnis krebserzeugender, erbgutverändernder oder fortpflanzungsgefährdender Stoffe" eine Länge von > 5 µm, einen Durchmesser < 3 µm und ein Längezu-Durchmesser-Verhältnis von > 3: 1.

(14) Im Übrigen sind in dieser Bekanntmachung die Begriffe so verwendet, wie sie im Begriffsglossar zu den Regelwerken der Betriebssicherheitsverordnung ( BetrSichV), der Biostoffverordnung ( BioStoffV) und der Gefahrstoffverordnung ( GefStoffV) des Ausschusses für Betriebssicherheit (ABS), Ausschusses für biologische Arbeitsstoffe (ABAS) und Ausschusses für Gefahrstoffe (AGS) bestimmt sind [ 4].

3 Informationsermittlung

Der Arbeitgeber hat zu ermitteln, ob Beschäftigte Tätigkeiten mit hergestellten Nanomaterialien durchführen, oder ob solche freigesetzt werden. Diese Tätigkeiten müssen bei der Informationsermittlung und bei der Gefährdungsbeurteilung sowie bei der Ableitung der Schutzmaßnahmen berücksichtigt werden.

3.1 Informationsquellen

(1) Als Informationsquelle dient in der industriellen und gewerblichen Lieferkette insbesondere das Sicherheitsdatenblatt. Hier sollten Informationen enthalten sein, ob der Stoff bzw. das Gemisch aus hergestellten Nanomaterialien besteht bzw. solche enthält.

(2) Aus folgenden Abschnitten des SDB sollten für hergestellte Nanomaterialien spezifische Informationen zu entnehmen sein:

  1. Abschnitt 1: Bezeichnung des Stoffs bzw. des Gemischs und des Unternehmens
  2. Abschnitt 2: Mögliche Gefahren
  3. Abschnitt 3: Zusammensetzung/Angaben zu Bestandteilen
  4. Abschnitt 9: Physikalische und chemische Eigenschaften

Besonders in den Abschnitten 3 und 9 sollten Informationen über das Vorhandensein von Nanomaterialien zu finden sein. Im Abschnitt 9 sollte unter "Aussehen" der Aggregatzustand "fest" mit dem Hinweis Nanomaterial versehen sein [ 5].

(3) Die Erstellung und Weitergabe von Sicherheitsdatenblättern ist nur für Stoffe und Gemische verpflichtend, die als gefährlich eingestuft sind. In der chemischen Industrie ist es jedoch üblich, auch für Stoffe und Gemische, die nicht als gefährlich eingestuft sind, Sicherheitsdatenblätter weiterzugeben [ 6]. Für Stoffe und Gemische die aus hergestellten Nanomaterialien bestehen oder solche enthalten, sollten somit Sicherheitsdatenblätter verfügbar sein.

(4) In Technischen Merkblättern oder weiteren Produktinformationen (z.B. Werbebroschüren) können ebenfalls Hinweise auf das Vorhandensein von hergestellten Nanomaterialien in dem Stoff oder Gemisch enthalten sein.

(5) Informationen zu Bau und Reinigungsprodukten, die mit Nano ausgelobt werden oder nanotechnologische Eigenschaften nutzen, sind in der Liste Nanoteilchen in Bau- und Reinigungsprodukten der Berufsgenossenschaft der Bauwirtschaft zu finden [ 7].

(6) Informationen zu Inhaltsstoffen von Erzeugnissen können über branchenspezifische Datenblätter verfügbar sein (wie z.B. das IMDS "International Material Data System" in der Automobilindustrie oder die IEC 62474 in der Elektronikindustrie).

(7) Bei Inhaltsstoffen die üblicherweise nanoskalig vorkommen können, kann bei Tätigkeiten mit Staubfreisetzung und bei Informationsdefiziten der Lieferant kontaktiert werden. Es wird empfohlen, dazu ein Schreiben wie in der Anlage 1 aufgeführt zu verwenden.

3.2 Stoffspezifische Informationen

(1) Bei Stoffen bzw. Gemischen, die aus hergestellten Nanomaterialien bestehen bzw. solche enthalten, können folgende Informationen zur Identifikation von hergestellten Nanomaterialien und für die Beurteilung der Gefährdung relevant sein und sind bei Vorliegen bei der Gefährdungsbeurteilung zu berücksichtigen:

  1. Einstufung der nanoskaligen Form,
  2. die Partikelanzahlgrößenverteilung (z.B. Ergebnisse aus Granulometrie),
  3. die spezifische Oberfläche,
  4. Informationen zu Form und Struktur (z.B. hinsichtlich der Anwendbarkeit der WHO-Faserkriterien),
  5. Oberflächenmodifikation,
  6. Wasserlöslichkeit (zur Bewertung der Biobeständigkeit siehe Nummer 4.2 Absatz 3 bis 5),
  7. Angaben zum Staubungsverhalten (z.B. Staubungskenngrößen),
  8. Angaben zur Brennbarkeit (z.B. Entzündbarkeit und Explosionsgrenzen).

Allerdings liegt bisher zur Bestimmung der Partikelanzahlgrößenverteilung im Gesamtmaterial keine allgemein anerkannte Methode vor. Ebenso sind die Methoden zur Bestimmung des Staubindex, der zur Beschreibung des Staubungsverhaltens herangezogen werden kann, nicht spezifisch für hergestellte Nanomaterialien ausgearbeitet worden. Solange keine anerkannten Methoden vorliegen, sollten die besten verfügbaren alternativen Methoden angewendet werden.

(2) Liegen nicht wenigstens Informationen zu Wasserlöslichkeit (siehe Nummer 4.2 Absatz 3) und Form und Struktur (siehe Nummer 4.2.4) vor, so sollte beim Hersteller nachgefragt werden. Dies kann z.B. mit einem Schreiben wie in der Anlage 1 aufgeführt geschehen.

(3) Liegen biobeständige, starre, faserförmige Nanomaterialien vor, die den WHO-Faserkriterien entsprechen oder liegen bei biobeständigen faserförmigen Nanomaterialien keine morphologischen Prüfungen vor, so sind die Fasern präventiv wie Stoffe mit möglicherweise krebserzeugenden Eigenschaften zu behandeln.

(4) Im Rahmen der Stoffregistrierung nach der Verordnung (EG) Nr. 1907/2006 (REACH-VO) müssen sämtliche Verwendungen eines Stoffs, also auch die der nanoskaligen Form bewertet werden. Eine Pflicht zur Charakterisierung von Nanomaterialien anhand spezifischer Prüfprogramme besteht zwar nicht, ist jedoch in Leitlinien zu REACH der Europäischen Chemikalienagentur (ECHA) empfohlen. Entsprechende stoffspezifische Informationen können für registrierte Stoffen bei ECHa abrufbar sein, wenn entsprechende Prüfungen vorgenommen wurden [ 8].

3.3 Informationsermittlung Tätigkeiten

(1) Die Wahrscheinlichkeit der Freisetzung von Nanoobjekten und deren Aggregaten oder Agglomeraten hängt von der Freisetzungsquelle und von der durchgeführten Tätigkeit ab.

(2) Sie können mit abnehmender Wahrscheinlichkeit freigesetzt werden während

  1. der Herstellung, insbesondere bei der Gasphasensynthese [ 9] und bei sogenannten "top-Down"-Verfahren, bei denen die Nanoobjekte durch mechanische Zerkleinerung des Ursprungsmaterials mittels eines Mahlprozesses hergestellt werden. Eine Exposition von Arbeitnehmern während des Herstellungsprozesses kann insbesondere an Schnittstellen, wie bei der Abfüllung, bei der Probenahme, bei Reinigungs- und Wartungsarbeiten sowie bei Störungen des bestimmungsgemäßen Betriebes stattfinden. Die Freisetzungswahrscheinlichkeit bei der Herstellung in flüssiger Phase z.B. durch Fällungsprozesse ist hingegen als gering anzusehen.
  2. der Verarbeitung von festen Stoffen oder Gemischen (Pulver, Granulate oder Flocken), die aus hergestellten Nanomaterialien bestehen oder diese enthalten, beispielsweise bei Tätigkeiten wie Einwiegen, Mischen, Dosieren, Verpacken und mechanische Bearbeitung. Die Freisetzungswahrscheinlichkeit ist in diesen Fällen sowohl vom Staubungsverhalten des Feststoffes als auch von der Art der Tätigkeit abhängig.
  3. der Bearbeitung und Weiterverarbeitung von festen Erzeugnissen, die hergestellte Nanomaterialien enthalten, die in einer Matrix gebunden sind, beispielsweise Schneiden oder Schleifen von Polymeren oder Lackschichten, in die Nanomaterialien eingebettet wurden. In welchem Maße die eingesetzten Nanomaterialen partikelförmig wieder aus der Matrix freigesetzt werden, ist derzeit Gegenstand von Untersuchungen. Untersuchungen beim Abschleifen von Lacksystemen, die hergestellte Nanomaterialien enthalten, zeigen jedoch, dass zwar beim Schleifen Teilchen kleiner 100 nm freigesetzt werden, die Freisetzung der dem Lack zugefügten Nanopartikel aus der Bindemittelmatrix jedoch nicht beobachtet werden konnte [ 10]. Bei der abtragenden Bearbeitung von Erzeugnissen, die biobeständige, faserförmige Nanomaterialien (siehe Nummer 4.2.4) enthalten, ist jedoch präventiv von einer möglichen Freisetzung dieser Fasern auszugehen, soweit dies nicht auf Grund hinreichender Erkenntnisse ausgeschlossen werden kann.
  4. der Verarbeitung von Gemischen, die hergestellte Nanomaterialien enthalten, die in einer flüssigen Matrix (auch Pasten oder Schlämme) gebunden sind. Bei Arbeiten mit flüssigen Medien ist bei Vermeidung von Aerosolbildung eine inhalative Aufnahme in der Regel ausgeschlossen [ 9]. Bei der industriellen Applikation sowie der handwerklichen Verarbeitung von flüssigen Lacken und Farben zeigen Untersuchungen, dass die Nanopartikel nicht aus diesen austreten [ 11]. Andere Verfahren mit Aerosolbildung bzw. andere Gemische sind hingegen bisher nicht ausreichend untersucht worden, um eine Freisetzung der Nanopartikel vollständig auszuschließen.

(3) Als eine Informationsquelle bei der Weiterverarbeitung dient ebenfalls das Sicherheitsdatenblatt. In Abschnitt 3 sollten auch Informationen zum Auftreten von Nanomaterialien bei den angegebenen Verwendungen enthalten sein (z.B. beim Versprühen entstehen nanopartikelhaltige Aerosole). Auch die Aussage, dass bei den angegebenen Verwendungen keine Nanoobjekte freigesetzt werden können, sollte dort zu finden sein.

(4) Im erweiterten Sicherheitsdatenblatt für Stoffe sind Expositionsszenarien [ 12] für die angegebenen Verwendungen enthalten, die geeignete Schutzmaßnahmen zur Beherrschung von Gesundheits- und Umweltgefahren beinhalten.

(5) Liegen Messwerte zur Exposition gegen A-Staub im Betrieb oder an vergleichbaren Arbeitsplätzen vor, so können auch diese als Informationen in die Gefährdungsbeurteilung einfließen (siehe Nummer 4.3 Absatz 6).

3.4 Informationsermittlung Beurteilungskriterien

(1) Beurteilungsmaßstäbe der Expositionsergebnisse können z.B. sein

  1. rechtsverbindliche, gesundheitsbasierte Grenzwerte oder Exposition-Risiko-Beziehungen,
  2. fachkundige Grenzwertvorschläge z.B. der Senatskommission zur Prüfung gesundheitsschädlicher Arbeitsstoffe (MAK-Kommission) oder anderer wissenschaftlicher Expertenkommissionen (z.B. ausländische Grenzwerte oder Grenzwertvorschläge),
  3. vorläufige firmeninterne Beobachtungs- oder Aktionswerte, die der Arbeitgeber im Rahmen seiner Gefährdungsbeurteilung selbst auf belastbarer Grundlage festlegt,
  4. DNEL-Werte (Derived No Effect Level), die der industrielle Hersteller im Rahmen der REACH-Registrierung abgeleitet und z.B. im Sicherheitsdatenblatt angegeben hat [ 12] oder
  5. das Benchmark-Level-Konzept des Instituts für Arbeitsschutz der DGUV (IFA) [ 13].

(2) Derzeit liegen keine rechtsverbindlichen Arbeitsplatzgrenzwerte für hergestellte Nanomaterialien vor. Die Arbeitsplatzgrenzwerte für den einatembaren und für den alveolengängigen Staubanteil sowie die stoffspezifischen Grenzwerte sind aber mindestens einzuhalten (siehe Nummer 4.5.1).

(3) Bisher veröffentlichte Empfehlungen für Beurteilungsmaßstäbe für hergestellte Nanomaterialien finden sich in Anlage 2 und können nach entsprechender fachkundiger Bewertung verwendet werden.

4 Gefährdungsbeurteilung

4.1 Vorgehen

(1) Die Gefährdungsbeurteilung ist entsprechend den Grundsätzen der TRGS 400 durchzuführen.

(2) Ergänzend erfolgt die Beurteilung der Gefährdung durch hergestellte Nanomaterialien auf der Grundlage der unter Nummer 3 ermittelten Informationen. Sie ist Grundlage für die Festlegung von Schutzmaßnahmen.

(3) Aus präventiven Gründen ist bei Tätigkeiten mit staubenden Nanomaterialien immer von einer Gefährdung auszugehen. Deren Höhe wird aus der Gefährdungsbeurteilung abgeleitet.

(4) In der Regel wird die Gefährdung durch Nanomaterialien im Laufe der Wertschöpfungskette geringer, wenn die Nanomaterialien beim nachgeschalteten Anwender in einer Matrix gebunden werden, z.B. in einem Lack.

(5) Als Hilfestellung zur Identifizierung von Tätigkeiten, bei denen Maßnahmen gemäß §§ 7 und 8 GefStoffV ausreichen (siehe Nummer 4.3 Absatz 3), ist in Anlage 3 ein Fließschema beigefügt.

4.2 Beurteilung der gesundheitsgefährdenden Eigenschaften

(1) Bei der Beurteilung der gesundheitlichen Wirkung von hergestellten Nanomaterialien muss mindestens

  1. die Wirkung auf Grund der speziellen chemischen Zusammensetzung (z.B. auf Grundlage der Einstufung) sowie
  2. die Wirkung auf Grund der Eigenschaft "biobeständiges Nanoobjekt", unabhängig von der speziellen chemischen Zusammensetzung

betrachtet werden.

(2) Auf Grundlage der toxikologischen Eigenschaften, der Form und Struktur sowie der Biobeständigkeit lassen sich Nanomaterialien wie folgt einteilen:

  1. lösliche Nanomaterialien,
  2. biobeständige Nanomaterialien mit spezifischen toxikologischen Eigenschaften,
  3. biobeständige Nanomaterialien ohne spezifische toxikologische Eigenschaften (GBS-Nanomaterialien),
  4. biobeständige, faserförmige Nanomaterialien.

Für einige Nanomaterialien ist eine eindeutige Zuordnung zu einer dieser Gruppen noch nicht möglich. Dazu gehören unter anderem Graphen-Plättchen. Im Einzelfall können zusätzlich Beschichtungen und Ladung der Oberfläche der Nanoobjekte die gesundheitliche Wirkung beeinflussen, z.B. können Nanomaterialien ohne spezifische toxikologische Eigenschaften durch Beschichtung spezifische Toxizität erlangen [ 14]. Bei Modifikation der Oberfläche sind die toxikologischen Eigenschaften im Einzelfall zu betrachten.

(3) Als Maßstab für die Biobeständigkeit kann die Wasserlöslichkeit herangezogen werden. Bei einer guten Wasserlöslichkeit kann üblicherweise auch von einer guten Löslichkeit in biologischen Medien ausgegangen werden. Dies ist jedoch nicht grundsätzlich gültig. In Einzelfällen kann bei einer schlechten Wasserlöslichkeit trotzdem eine gute Löslichkeit in biologischen Medien vorliegen. So ist z.B. metallisches Kobalt in Wasser unlöslich, jedoch gut löslich in Serum.

(4) Eine einheitliche Festlegung von Konzentrationsbereichen zur Charakterisierung der Wasserlöslichkeit liegt international nicht vor. Eine europaweit einheitliche Charakterisierung der Wasserlöslichkeit ist im Europäischen Arzneibuch [ 15] festgelegt worden. Die Bekanntmachung lehnt sich an diese Festlegung, die auch in der Gefahrstoffdatenbank der Deutschen Gesetzlichen Unfallversicherung GESTIS verwendet wird, an. Es wird daher vorgeschlagen, bei der Löslichkeit wie folgt zu differenzieren:

  1. Substanzen mit einer Wasserlöslichkeit kleiner 100 mg/l sind "praktisch unlöslich",
  2. Substanzen mit einer Wasserlöslichkeit größer 100 mg/l werden in dieser Bekanntmachung abweichend vom Europäischen Arzneibuch ohne weitere Unterscheidung als löslich bezeichnet.

(5) Die Unterscheidung zwischen löslich und praktisch unlöslich wurde auch unter Berücksichtigung der Löslichkeit von amorphem Siliciumdioxid (CAS-Nr. 7631-86-9) getroffen. Dieser Stoff zeigt auf Grund seiner Löslichkeit (Wasserlöslichkeit: 120 mg/l) nicht die klassischen GBS-Wirkungen.

Die meisten hergestellten Nanomaterialien, die im toxikologischen Prüfprogramm der OECD Working Party on Manufactured Nanomaterials geprüft werden, gelten gemäß dieser Einteilung als praktisch unlöslich [ 16].

4.2.1 Lösliche Nanomaterialien

Handelt es sich bei dem Material ausschließlich um lösliche Nanoobjekte, so hat die Gefährdungsbeurteilung nach TRGS 400 zu erfolgen. Materialien in dieser Stoffklasse sind beispielsweise bestimmte lösliche Salz-Nanopartikel (z.B. Natriumchlorid-Nanopartikel) oder amorphes Siliciumdioxid.

4.2.2 Biobeständige Nanomaterialien mit spezifischen toxikologischen Eigenschaften

(1) Bei der Bewertung der Gesundheitsgefahren biobeständiger Nanomaterialien steht die spezifische toxikologische Eigenschaft auf Grund ihrer chemischen Zusammensetzung im Vordergrund, wenn

  1. solche Nanomaterialien gesundheitsschädigende Eigenschaften aufweisen oder
  2. solche Materialien in mikroskaliger Form gesundheitsschädigende Eigenschaften aufweisen und für die nanoskalige Form keine entlastenden Daten vorliegen.

Biobeständige Nanomaterialien mit spezifischen toxikologischen Eigenschaften sind beispielsweise Gold, Silber oder Zinkoxid.

(2) Bei der Beurteilung muss berücksichtigt werden, dass die Bioverfügbarkeit von Nanomaterialien angesichts ihrer größeren spezifischen Oberfläche im Vergleich zu gröberen Partikeln erhöht sein kann. Es sind daher Schutzmaßnahmen gemäß Nummer 4.4 zu treffen.

(3) Für mikroskalige Stoffe, die auch als Nanomaterialien mit spezifischen toxikologischen Eigenschaften vorliegen können, existieren stoffspezifische Arbeitsplatzgrenzwerte oder andere Beurteilungsmaßstäbe für die A- bzw. E-Fraktion. Darunter fallen auch MAK-Werte und Vorschläge von SCOEL. Diese Werte liegen üblicherweise unter 0,1 mg/m3 (siehe Nummer 4.5.1 Absatz 2).

4.2.3 Biobeständige Nanomaterialien ohne spezifische toxikologische Eigenschaften (GBS-Nanomaterialien)

(1) Biobeständige Nanomaterialien ohne spezifische toxikologische Eigenschaften und ohne faserförmige Strukturen (GBS-Nanomaterialien) besitzen keine über die Partikelwirkung hinausgehende stoffspezifische Toxizität. Materialien in dieser Stoffklasse sind beispielsweise Industrieruß, Titandioxid, Aluminiumoxid und Aluminiumsilikat. Sie wurden früher auch als "inerte Stoffe" bezeichnet.

(2) Bei der Bewertung der Gesundheitsgefahren dieser GBS-Nanomaterialien steht eine mögliche chronische Gesundheitsgefährdung nach Einatmen im Vordergrund [ 17]. Für die Ableitung von Schutzmaßnahmen ist davon auszugehen, dass die toxikologische Wirksamkeit von Nanomaterialien, bezogen auf die Massenkonzentration mindestens derjenigen der alveolengängigen Staubfraktion (A) entspricht.

(3) Für die Bewertung der Exposition von GBS-Nanomaterialien können die Beurteilungsmaßstäbe nach Nummer 3.4 Absatz 1 Nr. 1 bis 4 herangezogen werden. Liegen Beurteilungsmaßstäbe nach Nummer 3.4 Absatz 1 Nr. 1 bis 4 nicht vor und wird Nummer 3.4 Absatz 1 Nr. 5 nicht angewendet, wird auf der Grundlage wissenschaftlicher Erkenntnisse vorgeschlagen für GBS-Nanomaterialien grundsätzlich einen Wirkstärkeunterschied von 2 zu berücksichtigen [ 18]. Als Beurteilungsmaßstab ergibt sich somit der halbe AGW (bezogen auf den aktuell gültigen rechtsverbindlichen Arbeitsplatzgrenzwert für die A-Staubfraktion gemäß TRGS 900). Der Beurteilungsmaßstab zur Bewertung der Exposition am Arbeitsplatz sollte jedoch nicht größer als 0,5 mg/m3 (bei einer Dichte von 2,5 g/cm3) sein.1

4.2.4 Biobeständige, faserförmige Nanomaterialien

(1) Biobeständige Nanomaterialien mit faserförmiger, starrer Struktur, sogenannte Nanofasern oder Nanoröhrchen, die den WHO-Faserkriterien entsprechen, können asbestartige Wirkung aufweisen. Materialien aus dieser Stoffklasse sind beispielsweise bestimmte Arten von Carbon Nanotubes.

(2) Für biobeständige, faserförmige Nanomaterialien können nur dann keine asbestähnlichen Eigenschaften angenommen werden, wenn der Hersteller dies für sein jeweiliges Produkt durch Untersuchungen nachgewiesen hat oder belegen kann, dass die Fasern nicht den WHO-Faserkriterien entsprechen.

4.3 Gefährdungsermittlung

(1) Von Stoffen bzw. Gemischen oder Erzeugnissen, die aus hergestellten Nanomaterialien bestehen bzw. solche enthalten, ist insbesondere die inhalative Exposition zu bewerten. Das Ausmaß der Gefährdung bei hergestellten Nanomaterialien hängt im Wesentlichen ab von

  1. den zugeordneten Gefährlichkeitsmerkmalen (unter Berücksichtigung des Löslichkeitsverhaltens in Wasser bzw. in biologischen Medien und den Informationen zu Form und Struktur),
  2. der Verwendungsform,
  3. dem Staubungsverhalten und
  4. den Arbeitsbedingungen.

Zur Festlegung geeigneter und angemessener Schutzmaßnahmen können diese Informationen sowie Ergebnisse aus Expositionsermittlungen zu der Bewertung führten, dass Maßnahmen gemäß §§ 7 und 8 GefStoffV ausreichen (siehe Fließschema in Anlage 3). Zur Bedeutung der Gefährdung durch Verschlucken oder Hautkontakt siehe Nummer 1 Absatz 6.

(2) Werden hergestellte Nanomaterialien unter laborüblichen Bedingungen gehandhabt, gelten die Schutzmaßnahmen der TRGS 526 "Laboratorien". Laborübliche Bedingungen werden in Nummer 3.3.3 und die mindestens umzusetzenden Schutzmaßnahmen für neue und noch nicht ausreichend untersuchte Stoffe in Nummer 3.1 Absatz 5 der TRGS 526 beschrieben. Hilfestellungen zu Arbeiten mit Nanomaterialien im Labor finden sich in der DGUV Information 213-853 [ 19].

(3) Bei folgenden Tätigkeiten werden Maßnahmen nach §§ 7 und 8 GefStoffV als ausreichend angesehen:

  1. Tätigkeiten mit löslichen Nanomaterialien ohne spezifische toxikologische Eigenschaften,
  2. Tätigkeiten mit Nanomaterialien, die festkörpergebunden vorliegen (z.B. in Erzeugnissen) und für die eine Freisetzung der eingesetzten Nanomaterialien aus der Matrix ausgeschlossen werden kann, oder
  3. Tätigkeiten mit Nanomaterialien, bei denen auf Grundlage der Anwendungsform und des Verfahrens das Auftreten einatembarer Arbeitsplatzaerosole ausgeschlossen ist (z.B. bei Verwendung flüssiger Formulierungen ohne Spritzapplikation).

(4) Agglomerate können durch Scherkräfte oder wässrige Lösungen leichter dispergiert werden als Aggregate. Eine Freisetzung von Nanoobjekten aus Aggregaten wird auf Grund der festen Bindung als unwahrscheinlich eingeschätzt. In welchem Maße Agglomerate und ggf. Aggregate im Organismus zu Nanoobjekten zerfallen, ist bisher nicht ausreichend untersucht. Da zurzeit darüber keine abschließenden Aussagen getroffen werden können, sind die Aggregate und Agglomerate in der Gefährdungsbeurteilung mit zu berücksichtigen.

(5) Bei Tätigkeiten mit biobeständigen, starren, faserförmigen Nanomaterialien, die den WHO-Kriterien entsprechen, ist aus Vorsorgegründen von einer asbestartigen Wirkung auszugehen. Die Diskussion zur Bewertung von biegsamen biobeständigen Fasern ist nicht abgeschlossen. Hier sollte eine Einzelfallbetrachtung erfolgen (siehe auch Nummer 4.2.4).

(6) Sind die Kriterien nach Absatz 3 Nr. 1 bis 3 nicht oder nur teilweise zutreffend, ist zu entscheiden, inwiefern zusätzlich Schutzmaßnahmen nach §§ 9 und 10 GefStoffV bzw. staubmindernde Schutzmaßnahmen nach Anhang I Nr. 2 GefStoffV zu treffen sind. Zur Festlegung zusätzlicher Schutzmaßnahmen kann die orientierende Ermittlung der Exposition der Beschäftigten herangezogen werden. Von der Festlegung weiterer Schutzmaßnahmen kann bei Vorliegen entsprechender Ergebnisse aus Expositionsermittlungen abgesehen werden. Herangezogen werden können Ergebnisse aus A-Staubmessungen oder Messungen der Partikelanzahlkonzentrationen entsprechend Nummer 4.5.

(7) Bei abtragender Bearbeitung einer Matrix, in der Nanoobjekte fest eingebundenen sind (z.B. Lacke), kann in der Regel davon ausgegangen werden, dass keine Nanoobjekte freigesetzt werden. Bei biobeständigen, faserförmigen Nanomaterialien ist dies im Einzelfall zu prüfen (siehe hierzu Nummer 4.4.2 Absatz 7). Es entstehen aber gegebenenfalls andere alveolengängige Stäube, deren Gefährdung beurteilt und minimiert werden muss.

4.4 Ableitung von Schutzmaßnahmen

(1) Bei der Ableitung von Schutzmaßnahmen für hergestellte Nanomaterialien mit spezifischen toxikologischen Eigenschaften sind die Schutzmaßnahmen an der Einstufung des Gesamtmaterials auszurichten, sofern keine Einstufung des Nanomaterials vorliegt.

(2) Liegen keine Erkenntnisse zur Einstufung des Gesamtmaterials vor, sind die Schutzmaßnahmen so abzuleiten, als wären die Eigenschaften gemäß TRGS 400 Nummer 4.2 Absatz 9 vorhanden.

(3) Ebenfalls sind das Verarbeitungsverfahren und die mögliche Freisetzung des Gesamtmaterials zu berücksichtigen.

(4) Die folgenden Hinweise sollen eine Hilfe für die Ableitung zusätzlicher Schutzmaßnahmen bei der Gefährdungsbeurteilung bieten, sofern die entlastenden Kriterien nach Nummer 4.3 Absatz 3 nicht erfüllt sind. Die Rangfolge der Schutzmaßnahmen ist zu beachten.

4.4.1 Substitution

Bei der Ermittlung der Substitutionsmöglichkeiten sind als Kriterien die Gefährlichkeitsmerkmale und das Freisetzungspotenzial unter Berücksichtigung der physikalisch-chemischen Eigenschaften und der Verfahrens und Verwendungsbedingungen zu berücksichtigen. Die Substitutionsprüfung ist unter Berücksichtigung der TRGS 600 "Substitution" durchzuführen. Derzeit werden folgende Möglichkeiten als praktisch umsetzbar betrachtet:

  1. Staubende Nanomaterialien können ggf. in flüssigen Medien dispergiert, in festen Matrizes gebunden oder durch weniger staubende Materialien (z.B. durch Befeuchtung, Granulate, Pasten oder bereits fertig gemischte Materialien) ersetzt werden.
  2. Liegen die Nanomaterialien in einer flüssigen Formulierung vor, sind solche Anwendungen zu bevorzugen, die nicht zur Erzeugung eines Aerosols führen.
  3. Bei der Verwendung von faserförmigen Nanomaterialien sollten solche ausgewählt werden, die nicht biobeständig oder nicht starr sind oder nicht den WHO-Faserkriterien entsprechen.

4.4.2 Technische Schutzmaßnahmen

(1) Ist die Substitution nicht möglich, und besteht eine erhöhte Gefährdung durch inhalative Exposition, sind Nanomaterialien entsprechend § 9 Absatz 2 GefStoffV grundsätzlich in geschlossenen Systemen oder Anlagen herzustellen oder zu verarbeiten. Bei Tätigkeiten mit Kleinmengen (im Gramm- bzw. Milliliter-Bereich) oder mit Nanomaterialien, die Eigenschaften wie unter Nummer 4.3 Absatz 3 besitzen, kann hiervon abgewichen werden. Ist die Anwendung eines geschlossenen Systems technisch nicht möglich, ist dies entsprechend TRGS 400 Nummer 8 Absatz 1 Nr. 10 in der Dokumentation der Gefährdungsbeurteilung zu begründen.

(2) Vorhandene, nicht geschlossene Anlagen sind, wenn technisch möglich, mit geeigneten technischen Schutzmaßnahmen nachzurüsten. Dazu gehören z.B. Laborabzüge, Sicherheitswerkbänke, Handschuhkästen, Absaugschränke, Objektabsaugungen, Abzugskabinen oder ähnliche dem Stand der Technik entsprechende Apparaturen.

(3) Bei notwendigen Tätigkeiten außerhalb geschlossener Systeme, z.B. beim Um- und Abfüllen, muss direkt an der Freisetzungsquelle abgesaugt werden. Hierbei sind die Anforderungen an die Gestaltung von Verfahren außerhalb von geschlossenen Systemen gemäß Nummer 6.2.2 der TRGS 500 "Schutzmaßnahmen" zu beachten.

(4) Sind Aerosolanwendungen nicht zu vermeiden, sind zusätzliche Schutzmaßnahmen zu treffen. Hinweise für Schutzmaßnahmen bei der Verarbeitung von Lacken sind z.B. in der DGUV Regel 109-103 oder dem DGUV Informationsblatt FB HM-071 beschrieben [ 20]. Bei Aerosolanwendungen im Fall von reinen Stoffen oder von Gemischen, die Nanoobjekte enthalten, sind Schutzmaßnahmen in Anlehnung an die Schutzleitfäden für Tätigkeiten mit Biozid-Produkten in Betracht zu ziehen [ 21].

(5) Bei Tätigkeiten mit hergestellten Nanomaterialien entsprechend Nummer 4.2 Absatz 2 Nr. 2 (Biobeständige Nanomaterialien mit spezifischen toxikologischen Eigenschaften), die als krebserzeugend eingestuft sind, und Nr. 4 (Biobeständige, faserförmige Nanomaterialien) sind bei Luftrückführung die Vorgaben der TRGS 560 "Luftrückführung bei Tätigkeiten mit krebserzeugenden, erbgutverändernden und fruchtbarkeitsgefährdenden Stäuben" zu berücksichtigen. Bei Anlagen und Geräten, z.B. Entstauber zur Luftrückführung, muss der Durchlassgrad der Filteranlage bzw. des Gerätes (nicht nur des Filtermaterials) < 0,005 % betragen. Ortsfeste Filteranlagen sind auf Filterbruch und -leckagen zu überwachen. Dies kann z.B. durch einen nachgeschalteten Filter oder eine Reststaubgehaltsüberwachung erfolgen. Bei der Entsorgung von Filterabfällen sind die Hinweise in Nummer 4.4.7 zu beachten.

(6) Zur Vermeidung der Aufwirbelung von Ablagerungen, die aus Nanomaterialien bestehen bzw. solche enthalten, sind Reinigungsarbeiten entweder feucht oder mit einem Industriestaubsauger der Staubklasse H (nach DIN EN 60335- 2-69) durchzuführen. Bei der Reinigung von staubenden Nanomaterialien mit Feucht- oder Nassverfahren sollte kein starker Wasserstrahl eingesetzt werden, da sonst Reibung entstehen und möglicherweise Staub aufgewirbelt werden kann. Das Reinigen des Arbeitsbereiches durch Kehren ohne Staub bindende Schutzmaßnahmen oder Abblasen von Staubablagerungen mit Druckluft ist grundsätzlich nicht zulässig.

(7) Bei der abtragenden Bearbeitung von Erzeugnissen, die Nanomaterialien enthalten, sind Maschinen und Geräte so auszuwählen und zu betreiben, dass möglichst wenig Staub freigesetzt wird. Staub emittierende Anlagen, Maschinen und Geräte müssen mit einer wirksamen Absaugung [ 22] versehen sein, soweit dies nach dem Stand der Technik möglich ist und die Staubfreisetzung nicht durch andere Maßnahmen verhindert wird. Darauf ist besonders bei der Bearbeitung von Erzeugnissen, die biobeständige, faserförmige Nanomaterialien enthalten, zu achten.

(8) Bei der abtragenden Bearbeitung von Erzeugnissen, die biobeständige faserförmige Nanomaterialien enthalten, und bei denen eine Freisetzung dieser Fasern auf Grund experimenteller Daten nicht sicher ausgeschlossen werden kann, sind ergänzend zu technischen Schutzmaßnahmen ggf. auch persönliche Schutzmaßnahmen nach Nummer 4.4.4 Absatz 2 Nr. 3 erforderlich.

4.4.3 Organisatorische Schutzmaßnahmen

(1) Die Beschäftigten sind gezielt über die besonderen physikalisch-chemischen und toxikologischen Eigenschaften von Nanomaterialien, die möglichen Langzeitwirkungen bei Exposition gegenüber nanoskaligen Stäuben und die Notwendigkeit besonderer Schutzmaßnahmen zu unterweisen. Die Betriebsanweisung ist entsprechend anzupassen (siehe Nummer 5).

(2) Der Zugang zu Arbeitsbereichen, in denen Tätigkeiten mit Nanomaterialien durchgeführt werden und in denen eine erhöhte Gefährdung besteht, ist entsprechend § 9 Absatz 6 GefStoffV durch geeignete Maßnahmen zu beschränken. Bei Tätigkeiten mit Nanomaterialien entsprechend Nummer 4.2 Absatz 2 Nr. 2 (Biobeständige Nanomaterialien mit spezifischen toxikologischen Eigenschaften) und Nr. 4 (Biobeständige, faserförmige Nanomaterialien) wird empfohlen, die Eingänge der entsprechenden Arbeitsbereiche und die Arbeitsplätze zu kennzeichnen. Für diese Bereiche haben nur unterwiesene Personen Zugang. Arbeitsbereiche, in denen Tätigkeiten mit biobeständigen, faserförmigen Nanomaterialien durchgeführt werden, sind mit einer Kennzeichnung entsprechend der Technischen Regel für Arbeitsstätten ASR A1.3 "Sicherheits- und Gesundheitsschutzkennzeichnung" mit dem Verbotszeichen D-P006 "Zutritt für Unbefugte verboten" zu versehen.

(3) Falls das Gefährdungspotenzial der Nanomaterialien noch nicht ausreichend toxikologisch geprüft ist, ist darauf hinzuweisen, dass es sich um die nanopartikuläre Form des Materials bzw. um eine Substanz mit teilweise noch unbekannten Eigenschaften handelt. Die Materialien sind entsprechend Nummer 4.7 der TRGS 201 "Einstufung und Kennzeichnung bei Tätigkeiten mit Gefahrstoffen" zu kennzeichnen.

(4) Ablagerungen von Nanomaterialien sind zu vermeiden.

4.4.4 Persönliche Schutzmaßnahmen

(1) Die Verwendung belastender persönlicher Schutzausrüstungen darf entsprechend § 7 Absatz 5 GefStoffV keine Dauermaßnahme darstellen.

(2) Nachfolgende persönliche Schutzausrüstung kann bei Tätigkeiten wie Abfüllvorgängen, Probenentnahmen sowie bei Reinigungs-, Instandsetzungs- und Wartungsarbeiten in Abhängigkeit des Ergebnisses der Gefährdungsbeurteilung (z.B. beim Filterwechsel an Entstaubungsanlagen) erforderlich sein.

  1. Körperschutz: Bei Staubentwicklung ist ein staubdichter Schutzanzug Typ 5 zu tragen.
  2. Handschutz: Bei Tätigkeiten mit pulverförmigen Nanomaterialien sind Chemikalienschutzhandschuhe zu tragen. Eine Einschränkung auf bzw. Empfehlung von bestimmten Handschuhmaterialien ist derzeit nicht möglich. Wenn Nanomaterialien in flüssiger Form vorliegen, ist die Beständigkeit gegenüber dem enthaltenen Lösungsmittel zu berücksichtigen.
  3. Atemschutz: Bei Tätigkeiten mit staubenden Nanomaterialien kann Atemschutz erforderlich sein. Es eignen sich Filter- und Isoliergeräte. Die Wirksamkeit von Filtergeräten hängt wesentlich von ihrem Dichtsitz ab. Partikelfiltrierende Halbmasken (FFP) können das gewünschte Schutzniveau nach Dichtsitzprüfung und bei sachgerechter Anwendung bieten. Die Verwendung von Halb- oder Vollmasken mit Partikelfilter bietet Vorteile.

(3) Werden bei Tätigkeiten mit staubenden GBS-Nanomaterialien Filtergeräte eingesetzt, sind bis zum aktuell rechtsverbindlichen Arbeitsplatzgrenzwert der alveolengängigen Fraktion Halbmasken mit P2-Filter oder partikelfiltrierende Halbmasken FFP2 zu verwenden. Bei Überschreitung des AGW sind Halbmasken mit P3-Filter oder partikelfiltrierende Halbmasken FFP3 einzusetzen.

(4) Im Fall biobeständiger Nanomaterialien mit spezifischen toxikologischen Eigenschaften und bei Umgang mit biobeständigen, faserförmigen Nanomaterialien sind bei Verwendung von Filtergeräten ebenfalls Halbmasken mit P3-Filter oder partikelfiltrierende Halbmasken FFP3 zu verwenden, sofern die Nachweisgrenze nicht unterschritten ist (siehe auch Nummer 4.5.1 Absatz 2). Tragezeitbegrenzungen gemäß DGUV Regel 112-190 sind zu berücksichtigen. Bei länger andauernden Tätigkeiten sind aus ergonomischen Gesichtspunkten gebläseunterstützte Halb oder Vollmasken mit Partikelfilter TM2P bzw. TM3P empfehlenswert.

4.4.5 Unbeabsichtigte Freisetzung

(1) Im Fall unbeabsichtigter Freisetzung, z.B. beim Verschütten einer größeren Menge eines staubenden Nanomaterials, müssen ungeschützte Personen den Arbeitsbereich räumen, ggf. Notfallmaßnahmen einleiten und die Beschäftigten in angrenzenden Arbeitsbereichen informieren.

(2) Der Arbeitsbereich darf erst wieder zu Reinigungsarbeiten betreten werden, sobald sich die Staubwolke niedergeschlagen hat. Auch danach muss noch mit einer Belastung an Nanomaterialien in der Luft gerechnet werden, da sich Nanomaterialien eher wie Dämpfe verhalten. Daher sind bei biobeständigen Nanomaterialien ergänzend zur Arbeitsbekleidung bestehend aus Arbeitshose und -jacke, Arbeitssicherheitsschuhen und Schutzbrille ein staubdichter Schutzanzug Typ 5, Chemikalienschutzhandschuhe und eine dicht schließende Atemschutzmaske mit P3-Filter zu tragen.

(3) Der verunreinigte Arbeitsbereich ist feucht zu reinigen und nach Prüfung auf Verunreinigung freizugeben.

(4) Das verschüttete Nanomaterial, das verwendete Reinigungsmaterial und die verunreinigte Schutzkleidung sind in einem dicht schließenden Behälter zu sammeln und sachgerecht zu entsorgen.

4.4.6 Explosionsschutz bei nanoskaligen Stäuben
(vgl. DGUV Regel 113-001 - Explosionsschutz-Regeln (EX-RL))

(1) Brennbare Schüttgüter mit einer Partikelgröße von weniger als 500 µm können staubexplosionsfähig sein und, wenn sie in Luft aufgewirbelt werden, explosionsfähige Staub/ Luft-Gemische bilden. Nanopartikel, Aggregate und Agglomerate können wegen ihrer geringen Teilchengröße bzw. ihrer vergrößerten Oberfläche zündempfindlicher sein und heftiger reagieren als mikroskalige Stäube.

(2) Kann die Entstehung gefährlicher explosionsfähiger Atmosphäre z.B. durch Aufwirbeln oder Einfüllen von Staub nicht vermieden werden, so ist im Rahmen einer Gefährdungsbeurteilung eine Zoneneinteilung vorzunehmen (siehe TRGS 720 bis 722 bzw. TRBS 2152 und TRBS 2152 Teil 1 bis Teil 4).

(3) Abhängig von der Zoneneinteilung und der Auftrittswahrscheinlichkeit von Zündquellen, die in der Lage sind, das Staub/Luft-Gemisch zu entzünden, sind Explosionsschutzmaßnahmen vorzusehen.

(4) Zur Vermeidung von explosionsfähigen Staub/Luft-Gemischen sollten Staubablagerungen von brennbaren Stäuben vorzugsweise mit Nassverfahren oder mit geeigneten Staubsaugern entfernt werden.

(5) Beispiele für das Vermeiden wirksamer Zündquellen sind das Verwenden von Geräten (wie z.B. Ventilatoren, Staubsauger) mit geeigneten Gerätekategorien entsprechend der Richtlinie 2014/34/EU und die sachgerechte Erdung von Anlagen (siehe TRBS 2152 Teil 3 und TRBS 2153).

4.4.7 Entsorgung

(1) Nanomaterialien sind grundsätzlich hinsichtlich ihrer chemischen Zusammensetzung als gefährlicher oder nicht gefährlicher Abfall im Sinne des Abfallrechts zu klassifizieren und entsprechend zu behandeln. Die Vorbehandlung und Verpackung der Abfälle richtet sich unter anderem nach dem Entsorgungsweg [ 23].

Bei der Entsorgung ist außer diesen Angaben zum Abfall die Information über Nanomaterialen als Inhalt des Abfalls und eine mögliche Staubbildung beim Öffnen von Gebinden an die entsorgende Fachfirma weiter zu geben. Die Entsorgung ist vorab mit der beauftragten Fachfirma oder Facheinheit abzusprechen und festzulegen.

(6) Die Gefährlichkeit und die physikalische Beschaffenheit von Abfällen kann durch Befeuchten, Stabilisieren oder Verfestigen (z.B. durch Binden mit Beton) verändert werden.

(7) Die zu entsorgenden als gefährlich eingestuften Nanomaterialien sind in einem vollständig nach gesetzlichen Vorschriften [ 23] gekennzeichneten dicht verschließbaren Behälter (z.B. PE-Spannringdeckelfass) zu sammeln.

(8) Hinsichtlich der Kennzeichnung bei Tätigkeiten mit Abfällen wird auf Nummer 4.6 der TRGS 201 verwiesen.

4.5 Wirksamkeitsüberprüfung

(1) Die Wirksamkeit vorhandener technischer Schutzmaßnahmen ist durch geeignete Ermittlungsmethoden zu prüfen, zu denen auch Arbeitsplatzmessungen gehören können.

(2) Ein standardisiertes Messverfahren zur Ermittlung der spezifischen Belastung der Beschäftigten mit hergestellten Nanomaterialien steht bisher nicht zur Verfügung.

(3) Die für die Staubfraktionen als anerkannte Verfahren eingesetzten gravimetrischen Messverfahren sind für die Erfassung der Nanomaterialien wegen geringer Empfindlichkeit oft nicht nutzbar.

4.5.1 Verwendung der Massenkonzentration

(1) Wird für GBS-Nanomaterialien der Beurteilungsmaßstab von 0,5 mg/m3 bei einer Dichte von 2,5 g/cm3 (siehe Nummer 4.2.3 Absatz 3) für die alveolengängige Fraktion (siehe IFA-Arbeitsmappe 6068 Alveolengängige Fraktion) unterschritten, reichen Maßnahmen gemäß §§ 7 und 8 GefStoffV aus. Die Nachweisgrenze des Verfahrens liegt aktuell bei Verwendung des Probenahmekopfes FSP-10 für 2 h bei 0,25 mg/m3.

(2) Für Nanomaterialien mit spezifischen toxikologischen Eigenschaften sind mindestens die entsprechenden Arbeitsplatzgrenzwerte oder andere Beurteilungsmaßstäbe zu berücksichtigen, die üblicherweise unter 0,1 mg/m3 liegen. Um diese sehr niedrigen Werte einzuhalten, werden umfangreiche Schutzmaßnahmen mit hoher Wirksamkeit benötigt, die konsequent anzuwenden sind. Eine weitere Differenzierung der Maßnahmen ist derzeit nicht möglich. Wenn noch kein AGW festgelegt wurde, wird empfohlen zur Beurteilung der Wirksamkeit von Maßnahmen sich aus Vorsorgegründen an dem Wert von 0,1 mg/m3 zu orientieren. Ist die Nachweisgrenze unterschritten, kann davon ausgegangen werden, dass Maßnahmen gemäß §§ 7 und 8 GefStoffV ausreichend sind.

4.5.2 Verwendung der Partikelanzahlkonzentration

(1) Es ist zu berücksichtigen, dass bisher zur Bestimmung der Partikelanzahlgrößenverteilung keine allgemein anerkannte Methode vorliegt. Der hier vorgestellte Ansatz betrifft stationäre Arbeitsplätze, z.B. in einer Produktionsanlage. Nicht stationäre Arbeitsplätze, wie sie z.B. in der Baubranche typisch sind, sind nicht erfasst.

(2) Zur Ermittlung und Bewertung der Exposition gegenüber GBS-Nanomaterialien wird die Anwendung eines mehrstufiges Mess- und Beurteilungsverfahrens vorgeschlagen, das von verschiedenen deutschen Interessenvertretern aus Behörden, Institut für Arbeitsschutz der Deutschen Gesetzlichen Unfallversicherung, Berufsgenossenschaft Rohstoffe und chemische Industrie, Wissenschaft und dem Verband der Chemischen Industrie erarbeitet wurde [ 24]. Dieses Verfahren sieht bei Vorliegen von Nanomaterialien die Ermittlung der Exposition unter Verwendung einfach bedienbarer, partikelzählender Messgeräte, wie z.B. Kondensationskernzähler (CPC) (Stufe 2: orientierende Expositionsermittlung) sowie im nächsten Schritt die Durchführung weitergehender stoffspezifischer Untersuchungen (Stufe 3: eingehende Expositionsermittlung) vor.

(3) Die Bewertung der Expositionsergebnisse im Rahmen der Stufe 2: orientierende Expositionsermittlung kann auf der Grundlage

  1. der ubiquitären, partikulären Aerosolhintergrundbelastung am zu betrachtenden Arbeitsplatz und
  2. deren signifikanten Überschreitung vorgenommen werden,

insofern bzw. solange keine Arbeitsplatzgrenzwerte oder geeignete gesundheitsbasierte Grenzwertvorschläge vorliegen. Es ist daher notwendig, die Partikelanzahlkonzentration am betroffenen Arbeitsplatz vor Aufnahme der zu betrachtenden Tätigkeit individuell zu bestimmen. Weitere Hilfestellungen zur Durchführung solcher Messungen können dem oben genannten, mehrstufigen Ansatz zur Expositionsermittlung und -bewertung nanoskaliger Aerosole entnommen werden.

(4) Die Entscheidung, ob eine Überschreitung als signifikant zu bewerten ist, oder ob es sich beispielsweise um eine Schwankung der partikulären Aerosolhintergrundbelastung oder ein Artefakt handelt, muss durch einen Experten auf der Grundlage der Qualität der Validierungsergebnisse getroffen werden. Entsprechend bisherigen Erfahrungen ist von einer signifikanten Überschreitung erst bei einem Anstieg der Partikelanzahlkonzentration um Faktor 2 bis 3 bezogen auf die ubiquitäre Hintergrundbelastung sicher auszugehen.

(5) Ist die Partikelkonzentration bei Tätigkeiten mit hergestellten GBS-Nanomaterialien trotz Ausschöpfung aller technischen und organisatorischen Schutzmaßnahmen signifikant gegenüber der partikulären Aerosolhintergrundbelastung erhöht, können weitergehende Untersuchungen (Stufe 3: eingehende Expositionsermittlung) unter Verwendung eines Scanning Mobility Particle sizers und ergänzend durch gravimetrische Probenahme eine eindeutigere, ggf. entlastende Beschreibung der Exposition am Arbeitsplatz als in Stufe 2 ermöglichen. Gravimetrische Proben ermöglichen die nachgeschaltete Analyse der chemischen Identität, z.B. durch etablierte Elementanalytik oder mikroskopische Verfahren.

(6) Bei Tätigkeiten mit biobeständigen faserförmigen Nanomaterialien, die den WHO-Faserkriterien entsprechen, sowie bei Tätigkeiten mit biobeständigen Nanofasern, für die bisher keine morphologischen Prüfungen vorliegen, wäre es erforderlich die Faserkonzentrationen zu ermitteln. Eine Faserkonzentration in der Luft am Arbeitsplatz unter 10.000 F/m3 ist anzustreben [ 13]. Derzeit gibt es jedoch noch keine validierten Sammel- und Messmethoden. Solche Verfahren befinden sich derzeit, z.B. bei der Bundesanstalt für Arbeitsschutz und Arbeitsmedizin, in der Entwicklung.

5 Betriebsanweisung und Information der Beschäftigten

(1) Allgemeine Vorgaben für die Erstellung von Betriebsanweisungen und für die Information der Beschäftigten sind der TRGS 555 "Betriebsanweisung und Information der Beschäftigten" zu entnehmen.

(2) In diesem Abschnitt sind ergänzende Hinweise zusammengestellt, die spezifisch für Tätigkeiten mit Nanomaterialien sind.

(3) Bei Tätigkeiten mit Gemischen oder Erzeugnissen, die hergestellte Nanomaterialien enthalten und für die eine Freisetzung der Nanomaterialien ausgeschlossen werden kann, ist die Betriebsanweisung bezogen auf das Gemisch oder Erzeugnis ausreichend. Können Nanomaterialien freigesetzt werden, muss in der Betriebsanweisung darauf Bezug genommen werden.

5.1 Betriebsanweisung für Tätigkeiten mit Nanomaterialien

(1) Betriebsanweisungen sind arbeitsplatz- und tätigkeitsbezogen zu erstellen. Deshalb können separate Betriebsanweisungen für unterschiedliche Tätigkeiten mit Nanomaterialien erforderlich sein, zum Beispiel für Reinigungsarbeiten, Wartungs-, Instandhaltungs- und Reparaturarbeiten sowie für Entsorgungstätigkeiten.

(2) Bei der Bezeichnung der Gefahrstoffe in der Betriebsanweisung ist darauf hinzuweisen, dass sie in nanoskaliger Form auftreten können.

(3) Bei der Beschreibung der Gefahren für Mensch und Umwelt sind die Gefährdungen durch Staub oder Aerosolbelastung sowie, falls zutreffend, durch Staubexplosionen zu benennen.

(4) Bei der Beschreibung der Schutzmaßnahmen und Verhaltensregeln sind die Empfehlungen aus Nummer 4.4 dieser Bekanntmachung zu berücksichtigen. Soweit möglich sind die angegebenen Schutzmaßnahmen und Verhaltensregeln auf die spezifische Tätigkeit mit Nanomaterialien abzustimmen.

(5) Bei der Beschreibung des Verhaltens im Gefahrfall sind die Empfehlungen aus Nummer 4.4.5 dieser Bekanntmachung zu berücksichtigen. Soweit möglich ist das angegebene Verhalten im Gefahrfall auf die spezifische Tätigkeit mit Nanomaterialien abzustimmen.

(6) Bei der Beschreibung der sachgerechten Entsorgung sind die Empfehlungen aus Nummer 4.4.7 dieser Bekanntmachung zu berücksichtigen.

5.2 Unterweisung für Tätigkeiten mit Nanomaterialien

(1) Unterweisungen haben arbeitsplatz- und tätigkeitsbezogen zu erfolgen. Deshalb kann es erforderlich sein, Teile der mündlichen Unterweisung an den Erfordernissen für unterschiedliche Tätigkeiten mit Nanomaterialien auszurichten, zum Beispiel für Reinigungsarbeiten, Wartungs-, Instandhaltungs- und Reparaturarbeiten sowie für Entsorgungstätigkeiten.

(2) Über die Themen hinaus, die Gegenstand der Betriebsanweisung sind, sowie diejenigen, die in Nummer 5.2 Absatz 1 bis 3 der TRGS 555 genannt sind, sind für die Unterweisung für Tätigkeiten mit Nanomaterialien auch folgende Themen zu berücksichtigen:

  1. Erläuterung, was Nanomaterialien sind,
  2. bekannte und vermutete Gefahren für die Sicherheit (Brand- und Explosionsgefahr) durch Nanomaterialien,
  3. Tätigkeiten mit möglicherweise erhöhter Exposition durch Nanomaterialien.

(3) In die Unterrichtung der Beschäftigten über die Methoden und Verfahren, die im Hinblick auf die Sicherheit bei der Verwendung von Nanomaterialien angewendet werden müssen, sind alle technischen, organisatorischen und persönlichen Schutzmaßnahmen einzubeziehen, die in der betreffenden Betriebsanweisung festgelegt sind.

(4) Mit Hilfe der Gefährdungsbeurteilung ist festzulegen, für welche der in Absatz 3 genannten Methoden und Verfahren zusätzlich Übungen oder Trainingsmaßnahmen durchgeführt werden sollten. Beispiele für praktische Übungen in Bezug auf persönliche Schutzmaßnahmen können sein:

  1. Anlegen von Atemschutz einschließlich der Prüfung des richtigen Sitzes des Atemschutzes und dessen tatsächlicher Wirksamkeit,
  2. An- und Ausziehen von Schutzhandschuhen einschließlich der richtigen Überlappung der Handschuhe mit der sonstigen Schutzkleidung sowie der Vermeidung einer Exposition der ungeschützten Haut durch kontaminierte Handschuhe,
  3. An- und Ablegen von Schutzkleidung (Overalls/Schutzanzüge) unter Vermeidung einer Exposition von Haut oder Kleidung durch kontaminierte Schutzkleidung.

(5) Für die gemäß Absatz 4 durchzuführenden Übungen und Trainingsmaßnahmen hat der Arbeitgeber sowohl Kriterien für eine Erfolgskontrolle als auch die Häufigkeit der Durchführung festzulegen.

5.3 Arbeitsmedizinischtoxikologische Beratung bei Tätigkeiten mit Nanomaterialien

Über die Themen hinaus, die in Nummer 5.2 Absatz 4 bis 9 der TRGS 555 genannt sind, sollten für die arbeitsmedizinischtoxikologische Beratung für Tätigkeiten mit Nanomaterialien auch folgende Themen berücksichtigt werden:

  1. bekannte und vermutete Gefahren für die Gesundheit (gesundheitsschädigende Eigenschaften) durch Nanomaterialien und
  2. Aufnahmewege von Nanomaterialien in den Körper.

6 Dokumentation

(1) Vorgaben für die Dokumentation der Gefährdungsbeurteilung sind Nummer 8 der TRGS 400 zu entnehmen.

(2) Für Tätigkeiten mit Nanomaterialien, die als krebserzeugend, erbgutverändernd oder fruchtbarkeitsgefährdend, Kategorie 1 oder 2, eingestuft sind, sind § 14 Absatz 3 Nr. 3 und 4 GefStoffV zu beachten.

Literatur

[ 1] Empfehlung der Kommission vom 18. Oktober 2011 zur Definition von Nanomaterialien ( 2011/696/EU), Amtsblatt der Europäischen Union L 275/38 vom 20.10.2011

[ 2] Ausschuss für Gefahrstoffe (AGS), Wissensstand bezüglich möglicher Wirkprinzipien und Gesundheitsgefahren durch Exposition mit arbeitsplatzrelevanten Nanomaterialien (Stand 24.3.2011) (abgerufen am 18.01.2016) http://www.baua.de/de/Themen-von-A-Z/Gefahrstoffe/AGS/AGS-zu-Nanomaterialien.html

[ 3] DIN CEN ISO/TS 80004-1, Nanotechnologien - Fachwörterverzeichnis - Teil 1: Kernbegriffe

[ 4] Begriffsglossar zu den Regelwerken der Betriebssicherheitsverordnung, der Biostoffverordnung und der Gefahrstoffverordnung (abgerufen am 18.01.2016) http://www.baua.de/de/Themenvon-A-Z/Gefahrstoffe/Glossar/Glossar.html

[ 5] Europäische Chemikalienagentur (ECHA), Leitlinien zur Erstellung von Sicherheitsdatenblättern, Version 3.1, November 2015 (abgerufen am 18.01.2016)
http://echa.europa.eu/documents/10162/13643/sds_de.pdf

[ 6] Verband der chemischen Industrie (VCI), Produktverantwortung bei Nanomaterialien (abgerufen am 18.01.2016)
https://www.vci.de/themen/chemikaliensicherheit/nanomaterialien/ 2010-03-08-schutz-von-mensch-und-umwelt-oberste-prioritat-bei-einsatz-von-nanomaterialien-vci.jsp

[ 7] Berufsgenossenschaft der Bauwirtschaft, Liste Nanoteilchen in Bau- und Reinigungsprodukten (abgerufen am 18.01.2016)
http://www.bgbau.de/praev/fachinformationen/gefahrstoffe/nano/index

[ 8] Europäische Chemikalienagentur (ECHA), Registrierte Stoffe (abgerufen am 18.01.2016) http://echa.europa.eu/de/information-on-chemicals/registered-substances

[ 9] BAuA-VCI, Empfehlung für die Gefährdungsbeurteilung bei Tätigkeiten mit Nanomaterialien am Arbeitsplatz, Mai 2012 (abgerufen am 18.01.2016) http://www.baua.de/de/Publikationen/Fachbeitraege/ Gd4.pdf?__ blob="publication" File&v=3

[ 10] Untersuchungen der Lackindustrie zur Freisetzung von Nanopartikeln aus Lackoberflächen (abgerufen am 18.01.2016) http://www.lacke-und-farben.de/magazin/wissenschafttechnik/untersuchungen-der-lackindustrie-zur-freisetzung-von-nanopartikeln/

[ 11] Leitfaden zum Umgang mit Nanoobjekten am Arbeitsplatz; Verband der deutschen Lack und Druckfarbenindustrie e. V. (VdL) (abgerufen am 18.01.2016) http://www.lackindustrie.de/Publikationen_/Technische%20Veroeffentlichungen/Seiten/Leitfaden-Nanoobjekte-am-Arbeitsplatz.aspx

[ 12] Bekanntmachung zu Gefahrstoffen 409 "Nutzung der REACH Informationen für den Arbeitsschutz"

[ 13] Institut für Arbeitsschutz der DGUV, Nanopartikel am Arbeitsplatz, Maßstäbe zur Beurteilung der Wirksamkeit von Schutzmaßnahmen (abgerufen am 18.01.2016)
http://www.dguv.de/ifa/Fachinfos/Nanopartikelam-Arbeitsplatz/Beurteilung-von-Schutzma % C3 %9Fnahmen/index.jsp

[ 14] IG Bergbau, Chemie, Energie, Nanomaterialien - Herausforderung für den Arbeits- und Gesundheitsschutz (abgerufen am 18.01.2016) https://www.igbce.de/vanity/render Download-Link/15044/15052

[ 15] Europäisches Arzneibuch, 7. Ausgabe, Amtliche deutsche Ausgabe, ISBN 978-3-7692-5909-4, 2011

[ 16] Informationen zum OECD-Testprogramm (abgerufen am 18.01.2016) http://www.oecd.org/env/ehs/nanosafety/sponsorshipprogrammeforthetestingofmanufacturednanomaterials.htm

[ 17] BAuA, Gesundheitliche Wirkung von partikulären Nanomaterialien - derzeitiger Kenntnisstand (abgerufen am 18.01.2016) http://www.baua.de/de/Themenvon-A-Z/Gefahrstoffe/Nanotechnologie/pdf/Vortrag-Gebel-01.pdf?__ blob="publication" File&v=2

[ 18] Gebel, T. small difference in carcinogenic potency between GBP nanomaterials and GBP micromaterials. Arch. Toxicol. (2012) 86:995-1007

[ 19] DGUV Information 213-853, Nanomaterialien im Labor Hilfestellungen für den Umgang

[ 20] Berufsgenossenschaft der Bauwirtschaft, DGUV Regel 109-013, Schutzmaßnahmenkonzept für Spritzlackierarbeiten - Lackaerosole

DGUV Informationsblatt FB HM-071, Ausgabe 02/2014 Beschichtungsstoffe mit Nanopartikeln - Gefährdungen bei der Verarbeitung (herausgegeben vom Fachbereich Holz und Metall) (abgerufen am 18.01.2016) http://www.bghm.de/fileadmin/user_upload/Arbeitsschuetzer/Praxishilfen/ Fachbereichs-Informationsblaetter/071_FBHM-OS_Nanopartikeln.pdf

[ 21] Schutzleitfäden für Biozidprodukte BP 2082 Holzschutzmittel: Bekämpfender Holzschutz in Sprühanwendungen BP 2183 Bekämpfung von Insekten: Sprühen (abgerufen am 18.01.2016) http://www.baua.de/de/Themenvon-A-Z/Gefahrstoffe/EMKG/Schutzleitfaeden.html

[ 22] Hinweise zu staubarmen Bearbeitungssystemen (abgerufen am 18.01.2016) http://www.bgbau.de/gisbau/fachthemen/staub/staubarme-bearbeitungssysteme/staub_bea.htm

[ 23] Verband der chemischen Industrie e.V. (VCI), Leitfaden: Sichere Entsorgung von Abfällen, die Nanomaterialien enthalten (abgerufen am 18.01.2016) https://www.vci.de/services/leitfaeden/2012-02-09-sichere-entsorgung-von-abfallen2c-die-nanomaterialien-enthalten-vci.jsp

[ 24] BAuA, BG RCI, IFA, IUTA, TUD, VCI: Ein mehrstufiger Ansatz zur Expositionsermittlung und -bewertung nanoskaliger Aerosole, die aus synthetischen Nanomaterialien in die Luft am Arbeitsplatz freigesetzt werden, 2011 (abgerufen am 18.01.2016)
https://www.vci.de/services/leitfaeden/2012-02-28-expositionsermittlung-und-bewertung-nanoskaliger-aerosole-vci.jsp

[ 25] National Institute of Occupational Safety and Health (NIOSH), NIOSH Current Intelligence Bulletin 63: Occupational Exposure to Titanium Dioxide, April 2011 (abgerufen am 18.01.2016)
http://www.cdc.gov/niosh/docs/2011-160/pdfs/2011-160.pdf

[ 26] National Institute of Occupational Safety and Health (NIOSH), NIOSH Current Intelligence Bulletin 65: Occupational exposure to carbon nanotubes and Nanofibers, April 2013 (abgerufen am 18.01.2016)
http://www.cdc.gov/niosh/docs/2013-145/

.

Musterschreiben an die Hersteller Anlage 1

Sehr geehrter Hersteller/Händler,

wir verwenden derzeit das Produkt (genaue Bezeichnung) aus Ihrem Hause. Wir haben Grund zur Annahme, dass es sich dabei um ein hergestelltes Nanomaterial im Sinne der Empfehlung der EU-Kommission für Nanomaterialien handelt oder dass ein solches enthalten ist. Im Rahmen der Informationsermittlung bei der Gefährdungsbeurteilung nach TRGS 400 bitten wir Sie um zusätzliche Angaben zu Ihrem Produkt. Bitte übermitteln Sie uns Informationen zu diesen Punkten (soweit vorliegend):

  1. Einstufung der nanoskaligen Form
  2. Partikelanzahlgrößenverteilung
  3. spezifische Oberfläche
  4. morphologische Informationen (Form und Struktur, besonders bei Fasern, z.B. hinsichtlich der Anwendbarkeit der WHO-Faserkriterien)
  5. Oberflächenmodifikation der Nanoobjekte
  6. Wasserlöslichkeit
  7. Angaben zum Staubungsverhalten
  8. Angaben zur Brennbarkeit (z.B. Entzündbarkeit und Explosionsgrenzen)

Mit freundlichen Grüßen

.

Veröffentlichte Empfehlungen für Beurteilungsmaßstäbe Anlage 2

Derzeit liegen keine rechtsverbindlichen gesundheitsbasierte Arbeitsplatzgrenzwerte für hergestellte Nanomaterialien vor. Die folgenden Empfehlungen verschiedener Organisationen bzw. Hersteller dienen zur Orientierung und können nach entsprechender fachkundiger Bewertung als Beurteilungsmaßstab herangezogen werden (Stand: 18.01.2016).

Herausgeber Nanomaterial Grenzwertempfehlung Quelle
Institut für Arbeitsschutz der Deutschen Gesetzlichen Unfallversicherung biobeständige granuläre Nanomaterialien Dichte > 6000 kg/m3 20.000 Partikel/cm3 im Messbereich von 1 bis 100 nm [ 13]
Institut für Arbeitsschutz der Deutschen Gesetzlichen Unfallversicherung biobeständige granuläre Nanomaterialien Dichte < 6000 kg/m3 40.000 Partikel/cm3 im Messbereich von 1 bis 100 nm [ 13]
Institut für Arbeitsschutz der Deutschen Gesetzlichen Unfallversicherung Kohlenstoffnanoröhrchen (CNT) bei denen WHO-Fasereigenschaften nicht ausgeschlossen werden können 10.000 Fasern/m3 [ 13]
National Institute of Occupational Safety and Health (NIOSH) Titandioxid (< 100 nm), 0,3 mg/m3, bis zu 10 h/Tag bei 40 h/Woche [ 25]
National Institute of Occupational Safety and Health (NIOSH) Carbon nanotubes and -fibers 0,001 mg/m3 (gemessen als elementarer Kohlenstoff) [ 26]
Hersteller Mehrwandige Kohlenstoffnanoröhrchen (MWCNTs) 0,05 mg/m3 [ 8]

.

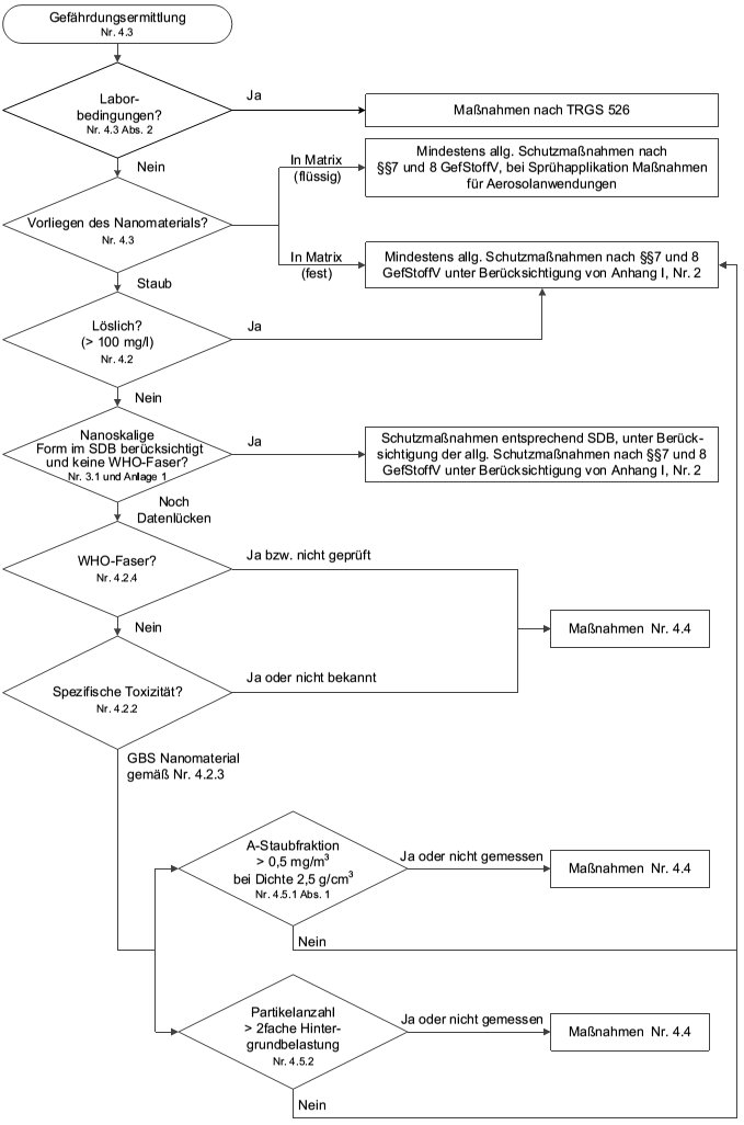
Fließschema mit vereinfachter Darstellung der Vorgehensweise bei der Gefährdungsbeurteilung für Nanomaterialien Anlage 3

_______________________
*) Hinweis: Die BekGS wurde in einer Reihe von Punkten, z.B. Verweisen, redaktionell angepasst. Gleichzeitig hat der AGS auch beschlossen, die BekGS inhaltlich zu überarbeiten.

1) Siehe hierzu auch die Begründung zum Beurteilungsmaßstab NanoGBS des AGS: http://www.baua.de/de/Themenvon-A-Z/Gefahrstoffe/AGS/ AGS-zu-Nanomaterialien.html. Die BekGS 527 ist im Hinblick auf diesen Beurteilungsmaßstab in Überarbeitung.

ENDE

umwelt-online - Demo-Version


(Stand: 15.02.2021)

Alle vollständigen Texte in der aktuellen Fassung im Jahresabonnement
Nutzungsgebühr: ab 105.- € netto

(derzeit ca. 7200 Titel s.Übersicht - keine Unterteilung in Fachbereiche)

Preise & Bestellung

Die Zugangskennung wird kurzfristig übermittelt

? Fragen ?
Abonnentenzugang/Volltextversion